早期的人工神经网络#
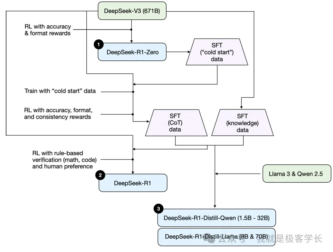
深度学习的概念源于人工神经网络的研究,早期的神经网络模型试图模仿人类神经系统和大脑的学习机理。1943 年,神经生理学家沃伦・麦卡洛克(Warren McCulloch)和逻辑学家沃尔特・皮茨(Walter Pitts)联合发表了重要论文《神经活动中内在思想的逻辑演算》(A logical calculus of the ideas immanent in nervous activity )。在论文中,他们模拟人类神经元细胞结构提出了麦卡洛克 - 皮茨神经元模型(McCulloch-Pitts Neuron Model,简称 MP 模型,见图 3.1),首次将神经元的概念引入计算领域,提出了第一个人工神经元模型,从此开启了神经网络的大门,表 3.1 是生物神经元与 MP 模型。
表 3.1 生物神经元与 MP 模型
生物神经元 神经元 输入信号 权值 输出 总和 膜电位 阈值
MP 模型 j
MP 模型大致模拟了人类神经元的工作原理,就是将一些输入信号进行一些变换后得到输出结果。在图 3.1 中,图的下部是一个人工神经元,有 N 个输入信号 x 1 ,x 2 ,⋯, xN (对应于人类神经元的 N 个树突,每个树突与其他神经元连接得到信号), 每个信号对应于一个权重(对应于每个树突连接的重要性),即 W 11 ,W 12 ,⋯,W 1N ,计算这 N 个输入的加权和,然后经过一个阈值函数得到 “0” 或者 “1” 的输出。输出的结果,在人类神经元中,“0” 和 “1” 可以代表神经元的 “压抑” 和 “激活” 状态,在人工神经元中,“0” 和 “1” 可以代表逻辑上的 “No” 和 “Yes”。
1955 年,约翰麦卡西首次提出了人工智能的概念,他用这个概念来概括神经、网络、自然语言等各类机器智能技术。
1956 年,麦卡西推动召开了达特摩斯会议,这个会议也叫人工智能夏季研究项目。会议的主题是能够让机器使用语言形成抽象与概念,解决目前只有人类才能求解的问题,以及不断的自我提升。会议也提出了 7 个议题,它们分别是自动计算机如何为计算机编程使其能够使用语言神经网络计算、规模理论、自我改进、抽象随机性与创造性。这七个议题都是围绕着让机器具有人类的智能去展开的,会议最后也形成了一个共识,即人工智能对人类具有很大的价值。这是美国达特摩斯学院的一张照片,在达特摩斯会议上出现了很多的学术名人,下面来了解一下。
西门在 1975 年获得图灵奖, 1978 年获得诺贝尔经济学奖。纽厄尔 1975 年获得图灵奖。它的主要贡献是合作开发了逻辑理论家和通用问题求解器。塞夫里奇是模式识别领域的奠基人,他提出了机器学习的框架,为以后的机器学习的发展奠定了很好的一个基础。罗切斯特是 IBM 第一台商用计算机 IBM 701 的总设计师。他编写了第一个汇编语言程序处理器。在达特毛斯会议之后,很快在学术界和大众之间都形成了一股人工智能的热潮,而这些学术界的大牛们对人工智能未来的发展也是非常乐观的。 1958 年,纽阿尔和西门说道,十年之内,数字计算机将成为国际象棋世界冠军数字计算机将发现并证明一个非常重要的数学定理。但是直到 39 年后的 1997 年, IBM 深蓝才战胜了国际象棋世界冠军卡斯帕罗夫。 18 年后的 1976 年,计算机通过暴力计算的方式正面的四射定理。 1965 年西门说道, 20 年内机器将能完成人人做到的一切工作,但是这个实现时间目前还是未知的。 1967 年明斯基说到,一代之内创造人工智能的问题将获得实质上的解决,这个也是未知的。
1970 年,明斯基说道,在 3 到 8 年的时间里,我们将得到一台具有人类平均智能的机器。很不幸,这个的实现时间也是未知的,虽然当时他们的很多的说法是过于乐观的,但是在那个时候为人工智能的研究争取到了很多的经费单发,也就是美国国防部高等研究计划局对纽尔和西门在卡内基梅隆大学的工作组进行了资助。
1963 年至 1970 年谈判,每年投入 300 万美元支柱 MIT 的 AI 研究,其中就包括。或明斯基的 AI 团队。当时人工智能出现的三大学派,他们分别是廉洁主义、符号主义和行为主义。廉洁主义又称为仿生学派或生理学派,包含感知器、人工神经、网络、深度学习等技术,代表人物有罗森、布莱特等。符号主义,又称为逻辑主义、心理学派或计算机学派。它包含决策树、专家系统等技术,代表人物有西门和纽厄尔 明斯基等。
从 56 年的达特茅斯会议开始,人工智能在接下来十几年的发展。这十几年里,符号派一直处于统治江湖的地位,三个分支,明斯基的麻省理工,麦卡锡的斯坦福,和司马贺纽厄尔的卡内基梅隆,成了美国人工智能的三大中心。在路线分歧之外,他们还跟连接派和行为派有各种分歧,乃至跟其它的学科圈子产生了冲突。而人工智能一直处于波诡云谲之中,尚不清楚真正的价值,于是也引发了历史上的第一次寒冬。
1958 年,心理学家弗兰克・罗森布拉特(Flank Rosenblatt)教授提出了感知机模型(Perceptron),感知机是基于 MP 模型的单层神经网络,是首个可以根据样例数据来学习权重特征的模型。对于线性可分为两类的数据,按照感知机的误差修正算法,可以根据样例数据经过多次迭代运算,最终实现运算收敛,确定每个输入 x 对应的权重 W 。我们把迭代运算的过程称为 “神经网络的训练”,最终训练好的神经网络可以对新的数据作分类预测。这就是最简单的 “机器学习” 的过程。
受感知机模型的启发,20 世纪 60 年代,有不少数学家、物理学家和计算机工程师投身于神经网络的研究。1969 年时,著名的人工智能专家明斯基教授和西蒙・派珀特(Seymour Papert)教授出版了《感知机:计算几何学导论》一书(Perceptrons Introduction to Computational Geometry ),书中证明了感知机模型只能解决线性可分问题,明确指出了感知机无法解决异或问题等非线性可分问题。同时,书中也指出在当时的计算能力之下,实现多层的神经网络几乎是不可能的事情。明斯基教授和派珀特教授对感知机研究的悲观预测,导致了神经网络研究的第一次低潮,此书出版后的十多年,基于神经网络的研究几乎处于停滞状
0. 不同的计算
1. 识别模式
2. 图像识别
3. 启发式规则
4. 增加积分通用学习
--40years later->LLM
history
1.1950 年艾伦。图灵提议建立一个学习机器
《論可計算數及其在判定問題上的應用》论文中的插图:
用 Brainfuck 写的 hello world 的代码
图灵:
达特茅斯会议的唯一一张合影,最右是香农:
香农和他的老鼠忒修斯:
骑独轮车的老人家香农:
香农在家中的照片:
2.1969 年 第一个指纹识别系统应用
维纳与香农:
第一台可自主移动的机器人,也是自动驾驶的鼻祖:Shakey
皮茨和麦卡洛克:
罗森布拉特的第一台硬件感知机 Mark 1:
1958 年 7 月 7 日,在位于美国白宫以西大约 15 个街区的华盛顿特区的美国国家气象局里,有几个人聚集在办公室里的一台机器旁。1 这台机器和冰箱一样长,宽度翻番,高度差不多,它只是一台大型计算机的一部分,这台计算机像一套多件家具一样散布在整个房间里。机器被包裹在银色的塑料中,上面反射着光线,面板上有一排排的圆形小灯泡、红色方形按钮和粗大的塑料开关,开关有白色的,也有灰色的。在正常情况下,这台价值 200 万美元的机器承担着美国国家气象局前身的计算工作。但在这一天,它被租借给了美国海军和一位名叫弗兰克・罗森布拉特(Frank Rosenblatt)的 29 岁康奈尔大学教授。
在一名报社记者的注视下,罗森布拉特和他的海军小队将两张白色卡片输入机器,其中一张在左边标记了一个小方块,另一张标记在右边。最初,机器无法区分它们,但在读取了另外 50 张卡片后,情况发生了变化。几乎每一次,机器都能正确识别出卡片上标记的位置,即左边或右边。罗森布拉特解释说,这台机器自己学会了这项技能,得益于一个模仿人脑的数学系统,他称之为感知机(Perceptron)。他说,未来这个系统将学会识别印刷的字母、手写的单词、口述的命令,甚至人脸,最终喊出人的名字,它还可以将一种语言翻译成另一种语言。2 他补充说,理论上,它可以在流水线上克隆自己,探索遥远的星球,并从计算领域穿越到感知领域。
第二天早上,《纽约时报》刊登的文章写道:“海军今天展示了一台电子计算机原型,预期未来它可以走、说、看、写、自我复制,并意识到自身的存在。”3 周日版的第二篇文章指出,海军官员不愿称之为机器,因为它 “太像一个没有生命的人类了” 4。罗森布拉特对大众媒体报道这件事情的方式越来越反感,尤其是俄克拉何马州的一篇报道的标题(《海军设计的会思考的科学怪物》5)。在之后的几年里,在同事之间以及在发表的研究成果中,他都用更有分寸的语言描述了这个项目。他坚称,这不是在人工智能方面的尝试,并承认其局限性。尽管如此,这个想法还是从他的控制下逃出去了。
感知机是最早的神经网络之一,也是杰夫・辛顿在 50 多年后拍卖给最高报价者的技术的早期化身。但在达到 4 400 万美元的价格之前,这项技术在学术上一直默默无闻,更不用说 1958 年夏天《纽约时报》那不切实际的未来预测了。到了 20 世纪 70 年代初,在那些美好的预测遭遇罗森布拉特时代的技术局限之后,这个想法几乎就此夭折。
会议上最引人瞩目的成果,是赫伯特・西蒙和艾伦・纽厄尔介绍的一个程序 “逻辑理论家”(Logic Theorist),这个程序可以证明伯特兰・罗素(Bertrand Russell)和艾尔弗雷德・诺思・怀特海(Alfred North Whitehead)合著的《数学原理》中命题逻辑部分的一个很大子集,“逻辑理论家” 程序被许多人认为是第一款可工作的人工智能程序。
值得提一下的是,三年之后的 1959 年,来自中国的逻辑学家王浩,在一台 IBM704 机上,只用 9 分钟就证明了《数学原理》中一阶逻辑的全部定理,也成为机器证明领域的开创性人物。顺便帮文艺青年 “八卦” 一下,毕业于西南联大数学系的王浩,他的逻辑学老师就是金岳霖先生,而金岳霖先生正是一代才女林徽因最好的朋友。
赫伯特・西蒙对中国颇为友好,还有个中文名字叫司马贺,他是美国著名的经济学家、社会学家、管理学家、心理学家和计算机科学家。令人不可思议的是,在每个领域,他都取得了世界级的成就。1975 年,
他和艾伦・纽厄尔共同获得计算机届的最高奖 —— 图灵奖(A.M. Turing Award),1978 年获得诺贝尔经济学奖,1986 年获得美国国家科学奖。才华横溢的西蒙,在一次采访中这样介绍他的跨学科研究:“其实在我看来,早在 19 岁时,我已下决心投身于人类决策行为和问题解决的相关研究了。有限理性可以看作是它在经济学领域的一个具体体现。而当我接触到计算机技术时,更是第一次感觉到终于有了一种得力的研究工具,可以让我随心所欲地进行自己钟爱的理论研究了。所以后来我投身到这个领域,并进一步接触到了心理学。”
艾伦・纽厄尔,西蒙 40 多年的亲密合作伙伴,这样形容自己的工作:“其实我们所研究的科学问题,并不是由自己决定的,换句话说,是科学问题选择了我,而不是我选择了它们。在进行科学研究时,我习惯于钻研一个特定的问题,人们通常把它叫作人类思维的本质。在我的整个科学研究生涯中,我都在对这个问题进行探索,而且还将一直探索下去,直到生命的尽头。” 在笔者看来,纽厄尔终生钻研的 “人类思维的本质”,正是人工智能最难和最本质的课题!
西蒙比纽厄尔大 11 岁,他在 RAND 公司学术休假时认识了只有 25 岁的纽厄尔,两人相见恨晚,十分投机。西蒙那时已经是卡内基理工学院工业管理系的年轻系主任,他后来力邀纽厄尔到卡内基理工学院,亲自担任纽厄尔的博士导师,并开始了他们终生的合作。虽然西蒙是纽厄尔的老师,但是他们的合作却是平等的。合作的文章署名,通常是按照字母顺序,纽厄尔在前,西蒙在后。参加会议时,西蒙如果见到别人把他的名字放在纽厄尔之前,通常都会纠正。西蒙这样谦谦君子的人品,实在太值得中国的知识分子好好学习。
图 1.3 是西蒙(左)和纽厄尔。
西蒙和纽厄尔双剑合璧,创建了人工智能的重要流派:符号派。符号派的哲学思路称为 “物理符号系统假说”,简单理解就是:智能是对符号的操作,最原始的符号对应于物理客体。
西蒙、纽厄尔和第一届图灵奖得主艾伦・佩利(Alan Perlis) 一起创立了卡内基梅隆大学(Carnegie Mellon University,CMU)的计算机系,从此,卡内基梅隆大学就成为计算机科学和人工智能的重要基地。在华人学者中,活跃于谷歌、微软、百度等公司的李开复、陆奇、沈向洋和洪小文,都毕业于卡内基梅隆大学的计算机系。佩利作为 ALGOL 语言的核心设计者,曾说过这样一句话:“任何名词都可以变为动词。”(Any noun can be verbed.)他的意思是说,任何远大的理想、志向、抱负和对新事物的追求,通过努力和不懈的实践,都是可以实现的。这是佩利总结自己的一生所形成的至理名言。
麦卡锡与明斯基
麦卡锡(见图 1.4),1927 年出生于波士顿,他的父母都是美国共产党员,曾经为劳工和妇女的权利做出过斗争和贡献,他似乎也从父母那里继承了一些理想主义思想和组织才能。麦卡锡从小就天资聪颖,小学时连续跳级,高中时开始自学加州理工学院一、二年级的微积分教材,把书上练习题全作了一遍,后来,他被加州理工学院数学系录取,并立刻申请直接进入大学三年级学习,而且很快得到了批准。
图 1.4 麦卡锡
在加州理工学院的一次学术研讨会上,麦卡锡听到了伟大的计算机先驱冯・诺伊曼(John von Neumann)的学术报告:“自动操作下的自我复制”。在报告中,冯・诺伊曼提出能够设计具有自我复制能力的机器,这个观点激发了麦卡锡的极大兴趣。他不禁暗暗思索,这种机器能不能拥有像人类一样的智能呢?可以说,与冯・诺伊曼的这次相遇和后来的交流,最终确定了麦卡锡终生的职业方向。
麦卡锡在 24 岁时就拿到了普林斯顿大学的博士学位,后来又结识了香农和 IBM 公司的纳撒尼尔・罗切斯特这些大师,还认识了他的好友明斯基。这些交往使得达特茅斯会议的组织成为可能。
明斯基(见图 1.5),1927 年出生于纽约,和麦卡锡同岁,他的父亲是一名眼科专家,也是画家和音乐家,他的母亲是一个活跃的犹太复国主义者。明斯基回忆童年时,说起过父亲:“我们家没有什么复杂的家具,只是到处都布满了各种各样的凸透镜、棱镜和光圈。我经常把父亲的这些器材拆得七零八落,但他从来不会因此责备我,而只是不声不响地将这些零件重新组装回去。”
父母亲所创造的这种充满科学和艺术氛围的环境,帮助明斯基从小就对自然科学表现出了很高的天分和学习热情,并取得了优异的学习成绩。但是第二次世界大战的爆发暂时终止了他的学业,明斯基应征加入海军,接受了电子学的训练,退伍后他进入哈佛大学攻读数学。明斯基的专业是数学,同时对物理学和生物学也有浓厚的兴趣,后来他又对人类最复杂的器官 —— 大脑的奥秘开始着迷。
弗兰克・罗森布拉特在 1928 年 7 月 11 日出生于纽约的新罗谢尔 6,就在布朗克斯区以北。他就读于布朗克斯科学高中 7,这是一所精英公立高中,培养出了 8 名诺贝尔奖获得者 8、6 名普利策奖获得者、8 名美国国家科学奖章获得者 9 和 3 名图灵奖获得者 10,图灵奖是世界顶尖的计算机科学奖。罗森布拉特身材瘦小,下巴多肉,头发又短又黑,呈波浪状,戴着标准的黑框眼镜,他学的是心理学,但兴趣广泛。
- 1953 年,《纽约时报》发表了一篇短短的报道,介绍一台他用来处理博士论文数据的早期计算机。11 这台计算机名为 EPAC,是 “电子特征分析计算机” 的简称,用来分析病人的心理特征。随着时间的流逝,他开始相信,机器可以提供对内心更深层次的理解。博士毕业后,他加入了位于布法罗的康奈尔航空实验室 12,该实验室距离纽约州伊萨卡的康奈尔大学主校区约 150 英里 [1]。这个飞行研究中心是在第二次世界大战期间由一家设计飞机的公司捐赠给康奈尔大学的,它在战后的几年里演变成了一个不拘一格的实验室,其运营几乎没有受到伊萨卡政府部门的监督管理。正是在这里,罗森布拉特设计了感知机,并得到了美国海军研究办公室的资助。
罗森布拉特将该项目视为了解大脑内部运作机制的一个窗口。13 他相信,如果能用一台机器来重构大脑,他就能探索他所谓的 “自然智能” 的奥秘。14 根据 10 年前芝加哥大学的两位研究人员最初提出的想法,感知机能够分析物体,并寻找能识别这些物体的模型(比如,卡片的左边或右边是否有标记)。它通过一系列的数学计算来实现这一点,其运行(在非常广泛的意义上)就像大脑中的神经元网络一样。当感知机查看每个物体并试图识别时,它会得到一些正确的结果,也会得到一些错误的结果。但它可以从错误中吸取教训,有条不紊地调整每项数学计算,直到错误少之又少。就像大脑中的一个神经元一样,每次计算本身几乎没有意义,它只是一个更大的算法的输入项。但是,更大的算法是一种数学配方,它实际上可以做一些有用的事情,或者至少是希望所在。1958 年夏天,在气象局里,罗森布拉特展示了这个想法的开端 —— 一台模拟感知机运行在气象局的 IBM 704 计算机上,那是当时领先的商用计算机。15 然后,在布法罗的实验室里,他和一组工程师一起工作,开始围绕同样的想法打造一台全新的机器,他称之为马克一号(Mark I)。与当时的其他机器不同,它是被设计用来观察周围的世界的。在那年晚些时候,罗森布拉特在华盛顿会见自己的支持者时告诉一名记者:“一个非生物系统将以一种有意义的方式实现其对外部环境的管理,这还是第一次。”
他在海军研究办公室的主要合作者并没有以同样夸张的眼光看待感知机,但罗森布拉特不为所动。“现在,我的同事不赞成人们听到的关于机械大脑的漫谈,” 他边喝咖啡边告诉记者,“但事实正是如此。” 一个盛放奶油的银色小罐子放在他面前的桌子上,他拿了起来。罗森布拉特说,虽然这是他第一次看到这个小罐子,但他仍然能认出这是一个小罐子。他解释说,感知机也能做到同样的事情。它可以总结出如何区分狗与猫。但他承认,这项技术离实际应用还有很长的路要走:它缺乏深度感知和 “判断力的完善”。18 但他对其潜力充满信心,他说,感知机有一天会进入太空,并将其观测结果传回地球。当记者问感知机有没有什么做不到的事情时,罗森布拉特举起了双手。他说:“爱,希望,绝望。简言之,就是人性。如果连我们都不理解人类的性冲动,那么我们应该对机器有什么期待?”19
那年的 12 月,《纽约客》称赞罗森布拉特的创造是大脑的第一个重要对手。此前,该杂志曾惊叹于 IBM 704 能下一盘国际象棋。现在,它将感知机描述为一台更加卓越的机器,一台可以实现 “人类思维” 的计算机。20 该杂志称,尽管科学家声称只有生物系统才能看见、感觉和思考,但感知机的行为 “就像它能看见、感觉和思考一样”21。罗森布拉特还没有造出这种机器,但这仅被视为一个小小的障碍而已。该杂志称:“它的出现,只是时间和钱的问题。”
1951 年,明斯基和迪安・埃德蒙兹(Dean Edmonds) 合作设计了 SNARC,SNARC 是 “Stochastic Neural Analog Reinforcement Calculator” 的缩写,意思是 “随机神经网络模拟强化计算器”。它是第一个人工神经网络,尽管它只是用 3000 个真空管模拟 40 个神经元的运行,但它仍然能够在不断地尝试过程中学会一些解决问题的方法。明斯基将这项成果写成了博士论文,在进行博士论文答辩时,因为是数学博士论文,一位答辩导师抱怨说,明斯基所做的这些研究跟数学并没有多大的关系。对此,当时世界上最牛的数学家之一,伟大的冯・诺伊曼为他辩护说:“就算现在看起来它跟数学关系不大,但总有一天,你会发现它们之间是存在着密切联系的。” 明斯基顺利地拿到了博士学位,笔者认为,他当时也许有 “人生得一知己,斯世当以同怀视之” 的感受吧。
在达特茅斯会议上,西蒙和纽厄尔的 “逻辑理论家”、明斯基的 SNARC 和麦卡锡的 α-β 搜索法,是最受关注的学术成果。另一关键事件是麦卡锡首次提出人工智能,大师们的深入讨论和传播,推动人工智能成为计算机科学中一门独立的学科。
1958 年,麦卡锡和明斯基先后转到麻省理工学院(Massachusetts Institute of Technology,MIT)工作,他们共同创建了 MAC 项目,这个项目后来演化为麻省理工学院人工智能实验室,这是世界上第一个人工智能实验室,为人工智能行业培养了无数的精英人才。1969 年,明斯基获得图灵奖。1971 年,麦卡锡获得图灵奖。他们两人都曾被称为 “人工智能之父”。
罗森布拉特在 1960 年完成了马克一号,它占据了 6 个电气设备架的空间,每个都有冰箱那么大,它插在一个看起来像照相机一样的东西上。23 尽管工程师已经移除了胶片加载器,换上了一个覆盖着 400 个黑点的方形小设备,但它就是一台照相机,这些黑点是能对光线变化产生反应的光电管。罗森布拉特和他的工程师们会在纸板上的方格内打印大写的字母 ——A、B、C、D 等。当他们将这些纸板放在照相机前面的画架上时,光电管可以读取纸板上字母的黑线,并将其与空白区域区分开来。于是,马克一号学会了识别字母,就像气象局的 IBM 计算机学会识别标记的卡片一样。这需要房间里的人提供一点儿帮助:当它识别字母时,技术人员会告诉机器它是对的还是错的。但最终,根据自己是否正确,马克一号从中不断地学习,找出区分 A 的斜线和 B 的双曲线的图形。在演示机器时,罗森布拉特有办法证明这种行为是通过学习获得的。他把手伸到电气设备的架子上,拉出几根电线,断开充当人造神经元的马达之间的连接。在他重新连接电线之后,机器再次识别字母时很费力,但在查看了更多的卡片并重新学习了同样的技能之后,它又回到了之前的水准。
这种电子装置运行得如此良好,引起了海军以外的其他机构的兴趣。在接下来的几年里,位于美国北加州的实验室斯坦福研究所(Stanford Research Institute, SRI)开始探索同样的想法,罗森布拉特自己的实验室赢得了美国邮政部门和空军的合同。邮政部门需要一种读取信封上地址的方法,空军希望在航拍照片中识别目标,但这一切都还很遥远。罗森布拉特的系统只是在识别印刷字母时勉强有效,毕竟这是一项相对简单的任务。当系统分析印有字母 A 的卡片时,每个光电管检查卡片上的一个特定点,比如右下角附近的一个区域。如果这个地方更多的是黑色而不是白色,马克一号就给它分配一个高的权重,这意味着它将在数学计算中发挥更重要的作用,最终决定什么是一个 A,什么不是。当读取一张新卡片时,如果大部分高权重的点被涂成黑色,机器就可以识别出字母 A,仅此而已。这项技术还不够灵活,无法识别出不规则的手写字母。
尽管该系统存在明显的缺陷,罗森布拉特仍然对其未来持乐观态度。其他人也相信这项技术会在未来几年有所改善,并以更为复杂的方式学习更为复杂的任务。但它面临着一个重大的障碍:马文・明斯基(Marvin Minsky)。
弗兰克・罗森布拉特和马文・明斯基在同一时期就读于布朗克斯科学高中。1945 年,明斯基的父母让他去美国的模范预科学校安多弗菲利普斯读书。“二战” 结束之后,他进入了哈佛大学。但他抱怨说,这两所学校都比不上布朗克斯科学高中,那里的课程更具挑战性,学生们也更有野心。“你可以和他们讨论你最精巧的想法,没有人会对你居高临下。” 他说。25 罗森布拉特去世后,明斯基指出,他的老同学是那种走在科学殿堂里的创造性思想家。像罗森布拉特一样,明斯基是人工智能领域的先驱,但他是从不同的角度看待这个领域的。
这是一棵判断动物类型的决策树。首先我们来判断这个动物是否需要呼吸空气,如果是的话再去判断它是否被产卵,如果是的话,那就是鸟类,如果不是那就是哺入动物,如果它不需要呼吸空气,那就是鱼类。通过把知识和一些规则融入到了模型中去实现智能,这就是符号主义的一个主张,而行为主义的话又称为进化主义或者控制乱学派,它包含控制论、马尔可夫决策过程、强化学习等技术,代表人物有萨顿。在行为主义看来,智能的产生是智能体和环境不断交互的结果。首先智能体感知环境的状态,它根据这个状态做出不同的动作改变这个环境。而环境又对智能体形成了一个反馈,从而智能体又调整自己的动作,最后智能体与环境反复的交互,获得智能。下面我们来了解一下感知器。
在哈佛大学读本科时,明斯基使用了 3 000 多根真空管和一架旧的 B——52 轰炸机上的几个零件,打造了一台他称之为 SNARC 的机器,这可能是第一个神经网络。26 然后,在 20 世纪 50 年代初读研究生时,他继续探索最终催生了感知机的数学概念,但开始在人工智能方面投入更大的精力。271956 年夏天,在达特茅斯学院的一次会议上,他是将人工智能作为自己研究领域的少数科学家之一。28 达特茅斯学院的一位名叫约翰・麦卡锡(John McCarthy)的教授建议更广泛的学术界探索一个他称之为 “自动机研究” 的领域,但这对其他人来说意义不大。29 因此,他将其改名为 “人工智能”,并在那年夏天与几位志同道合的学者和研究人员一起组织了一场会议。达特茅斯会议的议程包括 “神经元网络”,但也包括 “自动计算机”、“抽象概念” 和 “自我完善”。30 那些参加会议的人将在 20 世纪 60 年代引领这场运动,其中最著名的是麦卡锡,他最终将自己的研究带到了西海岸的斯坦福大学;还有赫伯特・西蒙(Herbert Simon)和艾伦・纽厄尔(Alan Newell),他们在匹兹堡的卡内基 —— 梅隆大学建立了一间实验室;以及明斯基,他就职于新英格兰地区的麻省理工学院。他们的目标是利用任何能够让自己实现梦想的技术来重新创造人类智能,他们确信这不会花太长时间,一些人认为,10 年内机器将会击败国际象棋世界冠军,并发现自己的数学定理。31 明斯基从小就秃顶,耳朵很大,笑容顽皮,他成了一位人工智能的布道者,但他的布道并没有延伸到神经网络领域。神经网络只是构建人工智能的一种方式,明斯基像他的很多同事一样,开始探索其他途径。到了 20 世纪 60 年代,随着注意力被其他技术吸引,他开始质疑,除了罗森布拉特在纽约北部实验室演示的简单任务之外,神经网络是否能够处理其他任何事情。
还有更大的群体在反对罗森布拉特的想法,明斯基只是其中的一部分。正如罗森布拉特自己在 1962 年出版的《神经动力学原理》(Principles of Neurodynamics)一书中所写的,感知机在学术界是一个有争议的概念,他把大部分责任归于新闻界。32 罗森布拉特说,那些在 20 世纪 50 年代末报道他的工作的记者 “像一群快乐的猎犬,带着旺盛的精力和自行决定的自由去完成这项任务”33。他尤其抱怨一则俄克拉何马州的头条新闻,该新闻称,要激发人们对罗森布拉特严肃的科学研究工作的信心,还有很长的路要走。在华盛顿那件事发生 4 年之后,他收回了自己早期的说法,并坚持认为感知机不是在人工智能方面的尝试,至少不是像明斯基这样的研究人员所理解的人工智能。他写道:“感知机项目主要关注的不是发明‘人工智能’设备,而是研究‘自然智能’背后的物理结构和神经动力学原理。它的效用在于让我们能够确定各种心理特征出现的物理条件。”34 换句话说,他想了解人脑是如何工作的,而不是把一个新的大脑带到这个世界上。因为大脑是一个谜,他无法重新创造大脑。但是他相信,他可以用机器来探索这个谜,甚至可能解开这个谜。
从一开始,人工智能与计算机科学、心理学和神经科学的界限就模糊不清,因为围绕着这种新技术,出现了各个学术阵营,每个阵营都按照自己的方式描绘技术的前景。一些心理学家、神经科学家甚至计算机科学家都以罗森布拉特的方式来看待机器:机器是大脑的映射。其他人却轻蔑地看待这个宏大的想法,认为计算机的运转与大脑的运转完全不一样,计算机如果要模仿智能,就必须用自己的方式来实现。但是,还没有一个人能接近打造所谓的人工智能的目标。尽管该领域的开创者们认为重建大脑的道路是一条捷径,实际上那却非常漫长。他们的 “原罪” 就是声称自己的领域为人工智能,这给几十年来的旁观者们留下了这样的印象:科学家们正处于重新创造大脑能力的边缘,而事实上,他们并没有。
1966 年,几十名研究人员前往波多黎各,聚集在圣胡安的希尔顿酒店。35 他们聚在一起讨论当时被称为 “模式识别” 的技术的最新进展,这项技术可以识别图像中的图形和其他数据。罗森布拉特将感知机视为大脑的模型,而其他人将它视为模式识别的一种手段。在后来的几年里,一些评论家想象罗森布拉特与明斯基如何在各种学术会议上针锋相对,公开辩论感知机的未来,就像在圣胡安召开的会议上一样,但他们的竞争是含蓄的。罗森布拉特甚至没有去过波多黎各。在希尔顿酒店内,当一位名叫约翰・芒森(John Munson)的年轻科学家在会议上发言时,紧张的气氛出现了。芒森在斯坦福研究所工作,这间北加州的实验室在马克一号出现后就接受了罗森布拉特的想法。在实验室里,他与一支更大的研究团队一起,试图打造一个可以阅读手写字符而不仅仅是打印的字母的神经网络,他在会议上的演讲旨在展示这项研究的进展。但是,当芒森结束演讲并接受现场提问时,明斯基站了起来。“像你这样聪明的年轻人,怎么能把时间浪费在这种事情上呢?” 他问道。
坐在观众席上的罗恩・斯旺格(Ron Swonger)感到很惊讶,他是马克一号的诞生地康奈尔航空实验室的一名工程师,明斯基的言论让他感到很愤怒,他质疑这次攻击是否与前面发表的演讲有关。明斯基并不关心手写字符的识别,他攻击的正是感知机这个想法。“这是一个没有未来的想法。” 他说。在会场上的理查德・杜达(Richard Duda)是尝试打造手写字符识别系统的团队成员之一,当明斯基对感知机反映大脑神经元网络的说法不以为然时,观众的笑声刺痛了杜达。这种表演是明斯基的典型做法,他喜欢激起公众的争议。他曾经对一整个会议室的物理学家说,人工智能领域在短短几年内取得的进步,比物理学在几个世纪内取得的进步还要多。但是杜达也认为,这位麻省理工学院的教授有实际的理由攻击斯坦福研究所和康奈尔航空实验室这些研究机构的工作:麻省理工学院在与这些实验室竞争同样的政府研究经费。在会议之后的环节,当另一名研究人员展示了一个用于创建计算机图形的新系统时,明斯基称赞了其独创性,并再次抨击了罗森布拉特的想法。“感知机能做到这个吗?” 他说。
会议结束后,明斯基和一位名叫西摩・佩珀特(Seymour Papert)的麻省理工学院同事出版了一本关于神经网络的书,他们将其命名为《感知机》(Perceptrons)36。很多人认为,在未来的 15 年里,这本书关闭了罗森布拉特的想法之门。明斯基和佩珀特用优雅的细节描述了感知机,这些细节在很多方面超越了罗森布拉特自己的描述。他们明白感知机能做什么,但他们也明白它的缺陷所在。他们表示,感知机无法处理数学家所谓的 “异或” 问题,这是一个深奥的概念,有着更大的含义。当在纸板上展示两个点时,感知机可以告诉你两个点是否都是黑色的,也可以告诉你它们是否都是白色的,但它无法回答一个简单的问题:“它们是两种不同的颜色吗?” 这表明,在某些情况下,感知机无法识别简单的图形,更不用说航拍照片中极其复杂的图形或识别口语单词了。有一些研究人员,包括罗森布拉特在内,已经在探索一种旨在修复这一缺陷的新型感知机。尽管如此,在明斯基的新书出版之后,政府资金转移到了其他技术领域,罗森布拉特的想法也从人们的视野中消失了。在明斯基的带领下,大多数研究人员接受了所谓的 “符号人工智能” 的概念。
弗兰克・罗森布拉特的目标是打造一个能够像大脑一样自主学习的系统。在后来的几年里,科学家称之为 “连接主义”,因为像大脑一样,它依赖于大量相互关联的计算。但是,罗森布拉特的系统比大脑简单得多,它只能在一些小的方面学习。像该领域其他领先的研究人员一样,明斯基认为,除非计算机科学家愿意放弃这一想法的限制,以一种完全不同且更直接的方式打造系统,否则他们很难重新创造智能。通过分析数据,神经网络可以自主学习,但符号人工智能做不到。符号人工智能是按照人类工程师制定的非常特殊的指令运行的,这些离散的规则定义了在可能遇到的每种情况下,机器应该做的所有事情。他们称之为符号人工智能,是因为这些指令向机器展示了如何对特定的符号集合(如数字和字母)执行特定的操作。在接下来的 10 年里,这是主导人工智能研究的方向。该研究在 20 世纪 80 年代中期达到了野心勃勃的顶峰,当时有一个名为 Cyc 的项目,试图一次一个逻辑规则地重建常识。37 一个由计算机科学家组成的小组,总部设在得克萨斯州的奥斯汀,每天记录一些基本的真理,比如 “你不能同时出现在两个地方” 和 “当你喝咖啡时,你要让杯口朝上”。他们知道这需要几十年甚至几个世纪的时间。但是,像其他很多人一样,他们认为这是唯一的方法。
1957 年,弗兰克罗森布莱特提出了感知器的概念,并且建造了感知器的机电模型 mark one。右边这张图展示的是罗森布莱特和它的感知器原型。在 1958 年集成电路原型诞生之前,复杂的电路的连线是让人眼花缭乱的。这是一个感知器的一个模型图,一方面它接收若干的输入信号,然后通过对这个信号进行加权求和,然后再通过一个激活函数输出式或者否的判断,从而达到求解问题的一个目的。罗森布莱特后面说到感知识别和辨认周边环境无需人工控制或者训练,我们即将见证这样的机器的诞生,可见卢森布莱特对人工智能的发展是非常乐观的,那感知器的出现确实也激起了一股人工智能的热潮,学术界和大众都给予了很大的厚望,人工智能的流行也得到了电影界的关注。
969 年,马文明斯基和西门派帕特写了一本书叫感知器,书中对罗森布莱特的感知器提出了质疑。书中指出,单层感知器它本质上是一个线性的分类器,它无法求解非线性分类的问题,甚至连简单的抑或问题都无法求解。这里我们来看一下示意图,左边这是一个线性可分问题的一个示例,这就是一个且的操作,我们知道且只有在 X1 和 X2 都是一的时候它才输出一,也就是这个橙色的点,而另外三个点都是 0,能够很容易的画出一条直线,就把这四个点分成两部分,橙色的在直线的上边,而这个蓝色在直线的下边。
右边这个是抑或的一个例子,我们知道抑或的话,就是只有当 X1 和 X2 不同的时候,它的输出才是一,也就是这两个橙色的点。对于这四个点你很难通过一条直线把它们分成两部分。无论你怎么画这条直线,你都无法把橙色和蓝色分成两边。正是由于单层感知器的这一局限,使得连接主义备受质疑,再加上当时的 AI 的实际应用止步不前, AI 因此迎来了第一次寒冬。而与此同时,符号主义和专家系统又开始得到重视,并开始流行起来。 AI 第一次寒冬的到来不能完全归结于明刺激对感知器的批评也有其他的因素。 AI 研究者那个时候对 AI 的进展过于乐观,做出了很多不切实际的承诺,而且模型和硬件的计算能力是非常有限的,而这些又使得之前的承诺无法得到实现。另外一方面,在那个时候研究经费也大幅的削减。
1973 年英国科学研究委员会削减了对 A i 研究的支出。 1973 ~ 1974 年,美国 DAPA 大幅削减了对 AI 研究的支出,到 1974 年已经很难再找到对 AI 项目的支柱了。
随后 AI 就因为专家系统的兴起就走上了复兴的道路。
专家系统是模仿人类专家决策能力的计算机系统,它依据一组从专门知识中推演出来的逻辑规则来回答特定领域中的问题。这是一个专家系统的示意图,我们可以看到专家系统其实包括三部分,知识库、推理引擎和用户界面。首先通过知识工程把专家或者专家团队的知识和经验总结到这个知识库里边去,然后的话可以通过推理引擎来从知识库中获取知识。而另外一方面的非专家用户,他通过这个用户界面可以查询知识,并且获得专家的建议。
罗森布拉特试图将感知机的范围拓展到图像之外。回到康奈尔航空实验室,他和其他研究人员开发了一个用于识别口语词汇的系统,名叫 “托伯莫里”(Tobermory),这个名字源于一个英国短篇故事中的会说话的小猫,但此系统从未真正奏效过。到了 20 世纪 60 年代末,罗森布拉特转向了一个完全不同的研究领域,在老鼠身上进行大脑实验。38 在一组老鼠学会在迷宫中寻找出路之后,他会将它们的大脑物质注射给第二组老鼠,然后将第二组老鼠放进迷宫,看看它们的大脑是否吸收了第一组老鼠已学会的东西。结果没有定论。
1971 年夏天,在他 43 岁生日当天,罗森布拉特在切萨皮克湾的一次帆船事故中丧生。报纸上没有提及水面上发生了什么,但是,据他的一位同事说,他的帆船上带了两名以前从未出海航行的学生。帆船的吊杆在摆动时将罗森布拉特撞到了水里,但学生们不知道如何将船掉头。当他在海湾里溺亡时,船还在继续前进。
在 80 年代诞生的一些著名的专家系统,就比如说这个 MYSQM,它能识别可能导致急性感染的各种细菌,根据患者的体重推荐药物,以及非常有名的 x com。 1980 年由 CMUV DEC 设计, 1986 年之前每年为 DEC 省下了 4, 000 万美金。那专家系统具有哪些优势呢?首先它设计简单,能够很容易的编程实现或者修改。另外一方面,实践证明的专家系统,它具有很强的实用性和经济价值,它可以高效、准确、迅速和布置疲倦的进行工作,而这是人类专家做不到的。它也使得领域专家的经验不受时间和空间的限制,可以在任何需要的地方进行部署和投入使用。专家系统的这些优势也难得新一轮的支柱。
1981 年,日本经济产业省拨款了 8 亿 5 千万美元来支持第五代计算机项目,它的目标是造出能够与人对话、翻译语言、解释图像,并且像人一样进行推理的机器。英国开始了耗资 3 亿 5 千万英镑的阿卫工程。美国也不甘落后,单法成立了战略计算促进会,大幅的增加对 AI 的投资专家系统也具有很多的劣势,首先知识采集和获取的难度很大,系统建立和维护的费用特别高,人类的知识需要经过大量的整理归类才能形成可以被专家系统使用的知识库,而这是一个非常繁琐的工作,正所谓有多少的人工就有多少的智能。而且专家系统仅限应用于某些特定的前景,不具备通用性。
人工智能一词已经成为了研究者的禁忌,研究人员害怕看起来像一个乞求经费的一个空想家,所以他们开始用信息学、机器学习、模式识别等新词来替代人工智能。因为你如果在你的论文中使用人工智能的话,很可能就因为这个词,你的论文就会被驳回。在 AI 的第二次寒冬中,深度学习也开始萌芽,出现了一些重要的理论上的突破,我们这里来了解一下。
先, 1982 年,约翰霍布菲尔德提出了霍布菲尔德网络。霍布 field 的网络,它是一个单层的网络,在这个网络中各个节点它是对称的连接的,但是它没有自反馈,经过一定的计算,确定好这个权重之后,这个网络就具有了状态记忆功能。也就是说你把这个 - 1 改成一,你通过一定的规则重新进行计算之后,你可以把这个 - 1 再恢复回来。因此我们就说这个网络具有了状态记忆功能。
第二个是受限波尔兹曼吉他是 1985 年由杰夫里辛顿提出的构陷。波尔兹曼吉是一个二分图结构,它包含可见单元和隐藏单元。它的训练算法是基于梯度的对比分歧算法,这个两层的神经网络可以用来解决降维、分类、回归和特征学习等任务。随后, 1986 年努默尔哈特和辛顿又提出了多层感知器的概念。多层感知器它是一种前向结构的神经网络,它包含三层,输入层、隐藏层和输出层。这个网络的训练算法是大圆点点的反向传播算法,正是因为这个反向传播算法,神经网络的问题求解能力得到了大幅增强,它已经可以解决了线性不可分的问题。有少数的 AI 研究者在 AI 的寒冬期坚持神经网络方向的研究。正所谓众人皆罪我独行。
度学习发展过程中非常重要的三个人物,第一个是杰夫里辛顿,他是受限博尔兹曼西的发明人,他首。首先将反向传播算法应用于多层神经网络,而且培养的杨乐坤等一众大六级的学生,他本人也推动了谷歌的图像和音频识别性能的大幅提升。杨乐坤,他是心动的学生。 1989 年,杨乐坤使用反向传播和神经网络识别的手写数字,它可以用来读取银行支票上的手写数字,从而首次实现了神经网络的商业化。 1998 年,杨乐坤提出了 the later 5 卷积神经网络,这个卷积神经网络在图像处理的性能和效果上面都取得了重大的突破。后来杨乐坤成为了 Facebook 人工智能实验室的负责人。
辛顿与人工智能的第一次寒冬#
旧的想法也是新的。
20 世纪 80 年代中期的一个下午,大约 20 名学者聚集在波士顿郊外的一个古老的法国庄园式建筑里,这里是麻省理工学院教授和学生的静修所,马文・明斯基在这所大学仍然统治着国际人工智能研究员群体。这些学者坐在房间中央的一张大木桌旁,杰夫・辛顿绕着桌子踱步,递给现场每个人一份长长的、夸张的、满是数学公式的学术论文,其中描述了一个他称之为 “玻尔兹曼机” 的东西。这个以奥地利著名物理学家和哲学家名字命名的东西是一种新的神经网络,它克服了明斯基 15 年前指出的感知机的缺陷。明斯基取掉订书钉,在面前的桌子上把论文打印件一页一页依次展开,低头看着这一长串的论文页。辛顿走到房间的前面,发表了一场简短的演讲,解释他最新的数学创造。明斯基没有说话,只是看了看。然后,当演讲结束时,他站起身来走出房间,留下那些论文页整齐地排列在桌子上。
尽管神经网络的概念在明斯基的《感知机》一书中失宠,但在匹兹堡卡内基 —— 梅隆大学担任计算机科学教授的辛顿仍坚持这一信念,他与巴尔的摩约翰斯・霍普金斯大学的神经科学家特里・谢诺夫斯基(Terry Sejnowski)合作,开发出了玻尔兹曼机。他们是后来被当代人称为 “地下神经网络” 的一部分。人工智能运动的其余部分都集中在符号方法上,包括在得克萨斯州奥斯汀正在进行的 Cyc 项目。相比之下,辛顿和谢诺夫斯基认为,人工智能的未来仍然在于能够自主学习的系统。这场波士顿会议让他们有机会与更广泛的学术界分享他们的最新研究。
对辛顿来说,明斯基的反应是他的典型风格。辛顿第一次见到这位麻省理工学院的教授是在 5 年前,在他看来,这位教授非常好奇且富有创造力,但同时也有着奇怪的童真,而且有点儿不负责任。辛顿经常讲述明斯基教他如何制作 “完美的黑色”—— 一种完全没有颜色的颜色。明斯基解释说,用颜料不可能做出完美的黑色,因为颜料总是会反射光线。但是,你可以用排列成 V 形的几层剃须刀片来实现,这样光线就会进入 V 形结构,在刀片之间无休止地反射,永远不会逃脱出来。明斯基实际上并没有演示过这个技巧,辛顿也从未尝试过。这就是经典的明斯基的风格 —— 引人入胜,发人深省,但看似随意,且未经验证。这表明,他并非一直说那些自己相信的事情。当然,当谈到神经网络时,明斯基可能会抨击其严重不足之处,并且写了一本书,很多人认为这本书证明了神经网络是一条死胡同,但他的真实立场不一定如此明确。辛顿认为,明斯基是一名 “失落的神经网络追随者”,这种人曾经认同机器的行为像大脑中的神经元网络,但当这个想法没有达到他的期望时,他的幻想破灭了,但他仍然至少会对它实现预期抱有一些希望。在明斯基离开波士顿的那场演讲后,辛顿将他放置在桌子上的论文页收了起来,并把它们邮寄到明斯基的办公室,辛顿还留下了一个简短的便条,上面写着:“你可能是不小心把这些东西落下的。”
杰夫・辛顿出生于第二次世界大战刚结束时的英国温布尔登。他是 19 世纪英国数学家和哲学家乔治・布尔(George Boole)1 和 19 世纪书写美国历史的外科医生詹姆斯・辛顿(James Hinton)2 的玄孙,前者提出的 “布尔逻辑” 为每一台现代计算机提供了数学基础。他的曾祖父是数学家兼奇幻作家查尔斯・霍华德・辛顿(Charles Howard Hinton)3,他提出的 “第四维度” 的概念,包括他所谓的 “宇宙魔方”,贯穿了随后 130 年的流行科幻小说,并在 21 世纪的第一个十年的漫威超级英雄电影中达到了流行文化的顶峰。他的叔祖父塞巴斯蒂安・辛顿(Sebastian Hinton)4 发明了攀爬架。他的堂姐、核物理学家琼安・辛顿(Joan Hinton)5 是曼哈顿计划中为数不多的女性成员之一。在伦敦和后来的布里斯托,伴随他一起长大的是三个兄弟姐妹、一只猫鼬、十几只中国龟,还有生活在车库后面土坑里的两条毒蛇。他的父亲是英国皇家学会会员、昆虫学家霍华德・埃佛勒斯・辛顿(Howard Everest Hinton)6,他对野生动物的兴趣超越了昆虫的范畴。和他的父亲一样,他的中间名也源于另一位亲戚乔治・埃佛勒斯爵士(Sir George Everest)7,一位印度的测绘总长,其名字取自世界最高的山峰。大家都期望有一天,杰夫・辛顿会跟随父亲的脚步进入学术界,尽管不太清楚他将来会研究什么。
他想研究大脑。他经常说,他的兴趣是在十几岁的时候被激发出来的,当时一位朋友告诉他,大脑像全息图一样工作,通过神经元网络存储记忆的片段,就像全息图在一段胶片上存储三维图像的片段一样。这是一个简单的类比,但这个想法吸引了他。作为剑桥大学国王学院的本科生,他想要更好地了解大脑。他很快就意识到,问题在于没有人对大脑的了解比他多多少。科学家了解大脑的某些部分,但他们对所有这些部分如何结合在一起,并最终提供视觉、听觉、记忆、学习和思考的能力知之甚少。辛顿尝试去研究生理学和化学、物理学和心理学,但没有人能提供他想要的答案。他攻读了物理学学位,但辍学了,因为他认为自己的数学能力不够强,于是他转而去攻读哲学。之后他放弃了哲学,选择了实验心理学。最终,尽管承担着继续学业的压力,或者可能是来自父亲的压力,但辛顿完全离开了学术界。当他还是个孩子的时候,他就认为自己的父亲是一位不妥协的知识分子,也是一个力量巨大的人 —— 一位英国皇家学会的会员,能用一只胳膊做引体向上。“只要工作得足够努力,也许当你的年纪是我现在年龄的两倍时,你就能实现我一半的成就了。” 他的父亲经常对他这么说,但没有讽刺的意味。从剑桥大学毕业后,辛顿心中总是萦绕着父亲的看法,于是他搬到了伦敦,成了一名木匠。他说:“我不是做一些花哨的木工活儿,而是以木工为生。”
那一年,他读了加拿大心理学家唐纳德・赫布(Donald Hebb)的《行为组织》(The Organization of Behavior)一书,这本书解释了让大脑进行学习的基本生物过程。8 赫布认为,学习是沿着一系列神经元发射微小电信号的结果,这些电信号引起了物理变化,以一种新的方式将这些神经元连接在一起。正如他的追随者所说的那样:“神经元一起发射,并连接在一起。” 这一理论被称为 “赫布定律”,它激发了弗兰克・罗森布拉特等科学家在 20 世纪 50 年代开发出了人工神经网络,9 也激发了杰夫・辛顿。每周六,辛顿都会带着一个笔记本去伦敦北部伊斯灵顿的公共图书馆,用一上午的时间在赫布提出的想法的基础上,将自己关于大脑应该如何工作的想法写在笔记本上。他在周六上午记录下来的这些潦草的内容,除了对他自己有意义之外,对谁都没有意义,但它们最终将他带回了学术界。这些内容恰好与英国政府对人工智能的第一波大投资和爱丁堡大学研究生项目的兴起相吻合。
在这些年里,一个冰冷的现实是,神经科学家和心理学家对大脑的工作原理知之甚少,而计算机科学家根本无法模仿大脑的行为。但就像辛顿之前的弗兰克・罗森布拉特一样,辛顿开始相信,生物和人工双方都可以帮助对方前进。他将人工智能视为测试他所提出的关于大脑如何工作的理论的一种方式,并希望最终理解其奥秘。他如果能理解这些奥秘,就能反过来打造更为强大的人工智能。在伦敦做了一年木匠之后,他在父亲任教的布里斯托大学接受了一份心理学方面的短期工作,并以此为跳板进入爱丁堡大学的人工智能项目。几年后,一位同事在一次学术会议上介绍他时,说他物理不及格,还从心理学专业退学,然后进入了一个完全没有标准的领域:人工智能。这是辛顿常常重复讲述的一个故事,但有一个附加说明。他会说:“我并非物理不及格,也不是从心理学专业退学。我是心理学不及格,从物理专业退学 —— 这样讲更有利于维护声誉。”
在爱丁堡大学,他在一间实验室里赢得了一个学习机会,这间实验室由研究员克里斯托弗・朗吉特 —— 希金斯(Christopher Longuet-Higgins)负责。朗吉特 —— 希金斯曾是剑桥大学的理论化学家,也是该领域的后起之秀,但在 20 世纪 60 年代末,他被人工智能的理念吸引了。10 因此,他离开剑桥前往爱丁堡,并接受了一种与支撑感知机的方法相同的人工智能。他提出的连接主义方法与辛顿在伊斯灵顿图书馆记录在笔记本中的理论相吻合。但这种智识上的和谐转瞬即逝,在辛顿接受实验室的职位但还未到岗时,朗吉特 —— 希金斯又改变了主意。在阅读了明斯基和佩珀特关于感知机的书,以及明斯基在麻省理工学院的一名学生关于自然语言系统的一篇论文之后,他放弃了类似大脑的架构,并转向了符号人工智能 —— 这也是整个领域发生转变的体现。这意味着,辛顿在研究生期间的研究领域不仅被他的同事忽视,也被他自己的导师忽视。辛顿说:“我们每周见一次面,有时会以一场大喊大叫的争论结束。”
辛顿在计算机科学方面几乎没有经验,他对数学也不感兴趣,包括驱动神经网络的线性代数。他有时会实践自己所谓的 “基于信仰的差异化”。他会想出一个创意,包括支撑的微分方程,并直接假设数学相关的部分是正确的,而让其他人去辛苦完成所需的计算,以确保它确实是正确的,或者在绝对必要的时候自己来求解方程。但是,对于大脑如何工作以及机器如何模仿大脑,他有着明确的信念。当他告诉这个领域的任何人他正在研究神经网络时,他们不可避免地会提到明斯基和佩珀特。“神经网络已经被证明是错误的,” 他们会说,“你应该做点儿别的研究。” 但是,尽管明斯基和佩珀特的书将大多数研究人员推离了连接主义,但它拉近了连接主义与辛顿的距离。他在爱丁堡大学的第一年就读了那本书。他觉得明斯基和佩珀特描述的感知机几乎是对罗森布拉特工作的讽刺漫画。他们从未完全认识到,罗森布拉特在技术中也看到了他们所看到的缺陷,而他们描述这些不足的诀窍,是罗森布拉特所缺少的,也许正因为如此,他才不知道如何解决这些问题。他不会因为无法证明自己的理论而放慢脚步。辛顿认为,对于具有超越罗森布拉特的复杂性的神经网络,通过精确定位其局限性,明斯基和佩珀特最终使解决这些问题变得更加容易。
但这还需要 10 年的时间。
辛顿进入爱丁堡大学的那一年,即 1971 年,英国政府进行了一项关于人工智能进展的研究。11 事实证明,这非常糟糕。“大多数人工智能研究和相关领域的工作人员承认,他们对过去 25 年取得的成就感到非常失望,” 报告称,“迄今为止,在该领域的任何地方取得的成果,都没有实现它当初承诺的重大影响。”12 因此,政府对该领域的资金投入被削减,该领域迎来了研究人员后来所说的 “人工智能的寒冬”。此时,建立在高姿态人工智能概念背后的大肆宣传与该领域有限的技术进步之间产生了冲突,这导致相关政府官员开始缩减额外投资,进一步放缓了研究的进展。可以与此类比的是核冬天,即核战之后,烟尘覆盖天空,连续多年阻挡阳光。到辛顿完成其论文时,他的研究已经处于一个不断缩小的领域的边缘。后来他的父亲去世了。“这个老家伙在我取得成功之前就死了,” 辛顿说,“不仅如此,他还得了一种具有高度遗传性的癌症。他做的最后一件事情,就是增加我的死亡概率。”
完成论文之后,随着人工智能的寒冬越来越冷,辛顿艰难地寻找工作。只有一所大学给他提供了面试机会。他别无选择,只能放眼国外,包括美国。美国的人工智能研究也在减少,因为美国的政府机构也得出了与英国相同的结论,减少了对大型大学的资助。但是,在加利福尼亚州的南部,令他非常惊讶的是,他发现了一小群与他相信同样想法的人。
他们被称为 PDP 小组。PDP 是 “并行分布式处理”(parallel distributed processing)的缩写,是 “感知机”、“神经网络” 或 “连接主义” 的另一种说法。这也算是一个双关语。在 20 世纪 70 年代末的那些年,PDP 是一种计算机芯片,被用在一些产业上最强大的机器上。但是,PDP 小组的学者不是计算机科学家,他们甚至不认为自己是人工智能研究人员。这个小组里有加州大学圣迭戈分校心理学系的几位学者,以及至少一位神经科学家 —— 来自街对面的生物研究中心索尔克研究所的弗朗西斯・克里克(Francis Crick)。在将注意力转向大脑之前,克里克因为发现了 DNA(脱氧核糖核酸)分子结构而获得了诺贝尔奖。1979 年秋天,他在《科学美国人》杂志上发表了一篇呼吁文章,竭力建议更大范围的科学界至少应该尝试理解大脑是如何工作的。13 辛顿当时正在大学从事博士后研究,他经历了一种学术文化冲击。在英国,学术界秉持一种知识上的单一文化;在美国,学术界的格局足够丰富,可以容纳一些不同意见。“这里的学术界可能会有不同的观点,” 辛顿说,“但这些观点都可以存在。” 在这里,如果他告诉其他研究人员他正在研究神经网络,他们会听。
从弗兰克・罗森布拉特到南加州正在进行的研究,这两者之间有一条直线。20 世纪 60 年代,罗森布拉特和其他科学家希望开发一种新的神经网络,一个跨越多层神经元的系统。在 20 世纪 80 年代初,这也是加州大学圣迭戈分校的希望。感知机是一个单层网络,这意味着在网络接收的东西(印在纸板上方格内的大写字母的图像)和输出的东西(它在图像中找到的 A)之间只有一层神经元。但是罗森布拉特认为,如果研究人员能够建立一个多层的网络,每一层都向下一层提供信息,这个系统就可以学习感知机无法学习的复杂图形。换句话说,一个更像大脑的系统就会出现。当感知机分析印有字母 A 的卡片时,每个神经元检查卡片上的一个点,并判断这个特定的点是否属于定义字母 A 的三条黑线的典型组成部分。但是对多层网络来说,这只是一个起点。给这个更复杂的系统一张照片,比如一只小狗的照片,随后它会开启一个更为复杂的分析过程。第一层神经元会检查每个像素:它是黑色还是白色,棕色还是黄色?然后,第一层会把学到的东西输入第二层,这一层的另一组神经元将在这些像素中寻找图形,比如一小条直线或一小条弧线。第三层将在图形中寻找图像。它可能会把几条线拼在一起,找到一只耳朵或一颗牙齿的图像,或者把这些微小的弧线组合起来,找到一只眼睛或一个鼻孔的图像。最终,这个多层的网络可以拼出一只小狗的图像。这至少是个想法,实际上,当时还没有人实现。他们在圣迭戈正在为此努力。
加州大学圣迭戈分校的一位名叫戴维・鲁梅尔哈特(David Rumelhart)的教授是 PDP 小组的主要人物之一,他拥有心理学和数学学位。当被问及鲁梅尔哈特时,辛顿常常回忆他们被迫听双方都毫无兴趣的一场讲座的时光。讲座结束时,辛顿抱怨说他刚刚浪费了一个小时的生命,鲁梅尔哈特说他并不介意。鲁梅尔哈特说,如果可以忽略台上的讲座,他就有 60 分钟不间断的时间来思考自己的研究了。对辛顿来说,这就是他长期合作者的缩影。
鲁梅尔哈特给自己设定了一个非常特殊但又核心的挑战。要打造一个多层的神经网络,其中的一个大问题是,你很难确定每个神经元对整体计算的相对重要性(权重)。对于感知机这样的单层网络,这至少是可行的:系统可以自动设置其单层神经元的权重。但是对于多层网络,这种方法根本行不通。神经元之间的关系过于广泛和复杂。改变一个神经元的权重,就意味着要改变其他所有依赖于其行为的神经元。人们需要一种更强大的数学方法,将每个权重的设定与其他所有权重结合起来。鲁梅尔哈特认为,答案是一个叫 “反向传播”(backpropation)的过程。这本质上是一种基于微分的算法,当神经元能够分析更多数据并更好地理解每个权重是什么的时候,它就会发送一种数学反馈,沿着神经元的层次结构向下传递。
辛顿刚拿到博士学位并到达圣迭戈时,他们讨论了这个想法,他告诉鲁梅尔哈特,这个数学把戏永远不会成功。他说,毕竟,设计感知机的弗兰克・罗森布拉特已经证明了它永远不会有效。如果你打造了一个神经网络,并将所有的权重设置为零,系统就可以学会自己调整权重,将变动往下串联多层。但最终,每一个权重都会和其他权重一样落在同一个地方。无论你如何努力地让系统采用相对权重,它的自然趋势都是不断校平。正如弗兰克・罗森布拉特所展示的,这只是数学的运行方式。用数学术语来说,这个系统无法 “打破对称性”。一个神经元永远不会比其他任何神经元更重要,这是一个问题。这意味着这个神经网络并不比感知机好多少。
鲁梅尔哈特听取了辛顿的反对意见,然后提了一个建议。“如果没有将权重设置为零呢?” 他问道,“如果数字是随机的呢?” 他建议,如果在开始时将所有的权重设置为不同的数值,那么数学的运行情况会有差异,不会将所有的权重校平。它会找到对应的权重,让系统真正识别出复杂的图形,比如一张小狗的照片。
辛顿常常说 “旧的想法也是新的”,他认为科学家永远不应该放弃一个想法,除非有人证明了它行不通。20 年前,罗森布拉特已经证明了反向传播是行不通的,所以辛顿放弃了。然后,鲁梅尔哈特提出了这个小建议。在接下来的几个星期里,他们两人开始着手打造一个从随机权重开始的系统,这个系统可能会打破对称性。它给每个神经元分配不同的权重,通过设置这些权重,系统实际上可以识别图像中的图形。这些都是简单的图像,该系统无法识别狗、猫或汽车,但由于反向传播,它现在可以处理被称为 “异或” 的事情了,这弥补了 10 多年前马文・明斯基所指出的神经网络的缺陷。系统可以检查一张纸板上的两个点,并回答那个难懂的问题:“它们是两种不同的颜色吗?” 但他们的系统也仅限于此,他们再次将这个想法搁置一边。然而,他们找到了绕过罗森布拉特的证明的方法。
在随后的几年里,辛顿与特里・谢诺夫斯基建立了单独的合作关系,后者当时是普林斯顿大学生物系的博士后。他们通过第二个(未命名的)连接主义者小组会面,这个小组每年在全美各地召开一次会议,讨论的很多话题与在圣迭戈讨论的相同,反向传播就是其中之一,玻尔兹曼机也是。多年之后,当有人让辛顿给那些对数学或科学知之甚少的普通人解释玻尔兹曼机时,他拒绝了。他说,这就像让诺贝尔奖得主、物理学家理查德・费曼(Richard Feynman)解释他在量子电动力学方面的工作。当任何人要求费曼用外行人能理解的语言解释他赢得诺贝尔奖的工作时,他都会拒绝。14 他会说:“如果我能向普通人解释,那它就不值得赢得诺贝尔奖了。” 玻尔兹曼机当然也很难解释,部分原因在于,它是一个数学系统,基于奥地利物理学家路德维希・玻尔兹曼(Ludwig Boltzmann)的一条百年理论,涉及一个似乎与人工智能完全无关的现象(加热气体中粒子的平衡)。但其目标很简单,它是一种打造更好的神经网络的方式。
和感知机一样,玻尔兹曼机通过分析数据,包括声音和图像数据来学习。但它增加了一个新的变化,就是会创造自己的声音和图像,然后通过对比自己创造的数据与分析的数据,来进行学习。这有点儿像人类的思维方式,因为人类可以想象图像、声音和文字。人们会做梦,夜晚和白天都会,然后在现实世界中运用这些想法和幻象。借助玻尔兹曼机,辛顿和谢诺夫斯基希望用数字技术重新创造这一人类现象。“这是我一生之中最激动人心的时刻,” 谢诺夫斯基说,“我们确信我们已经弄清楚了大脑是如何工作的。” 但是,与反向传播一样,玻尔兹曼机也是一项正在进行中的研究,它没有做任何有用的事情。多年来,它也徘徊在学术界的边缘。
辛顿对各种不受欢迎的想法都抱有宗教般的信仰,这可能让他脱离了主流,但也确实给他带来了一份新工作。一位名叫斯科特・法尔曼(Scott Fahlman)的卡内基 —— 梅隆大学教授与辛顿和谢诺夫斯基一起参加了年度连接主义者大会,法尔曼开始认识到,招募辛顿可以成为该大学对冲其在人工智能领域押注的一种方式。与麻省理工学院、斯坦福大学和世界上大多数其他实验室一样,卡内基 —— 梅隆大学专注于符号人工智能研究。法尔曼认为,神经网络是一个 “疯狂的想法”,但他也承认大学里正在开发的其他想法可能同样疯狂。1981 年,在法尔曼的保荐下,辛顿去卡内基 —— 梅隆大学面试了,他做了两场讲座:一场在心理学系,一场在计算机科学系。他的讲座就像一条信息的消防水带,信息极度密集,他根本没有给不熟悉该领域的人多少停顿的时间,因为他在讲每句话时都挥动手臂,将双手分开,然后在表明自己的观点时又将双手合在一起。他在讲座中并没有强调数学或计算机科学,仅仅是因为他对数学或计算机科学没那么感兴趣。他更多的是强调想法,那些有兴趣并且能够跟上他思路的人感到莫名地兴奋。那一天,他的讲座引起了人工智能运动的开创者之一艾伦・纽厄尔的注意,纽厄尔是数十年来推动符号方法的领军人物,是卡内基 —— 梅隆大学计算机科学系主任。第二天下午,纽厄尔给了辛顿一份该系的工作,但辛顿在接受之前推辞了一下。
“有些事你应该知道。” 辛顿说。
“什么事?” 纽厄尔问。
“实际上,我对计算机科学一无所知。”
“没事。我们这里有人懂这个。”
“既然如此,我接受这份工作。”
“工资呢?” 纽厄尔问。
“哦,我不在乎,” 辛顿说,“我做这些不是为了钱。”
后来,辛顿发现他的工资仅仅是同事工资的大约 3/4(2.6 万美元对 3.5 万美元),但他为自己的非正统研究找到了归宿。他继续研究玻尔兹曼机,还经常在周末开车去巴尔的摩,这样他就可以与约翰斯・霍普金斯大学实验室里的谢诺夫斯基合作了。在此过程中,他还开始完善反向传播的研究,认为它会产生有用的比较。他觉得自己需要一些可以与玻尔兹曼机做对比的东西,而反向传播就是不错的选择。在卡内基 —— 梅隆大学,他不仅有机会探索这两个项目,还能使用更好、更快的计算机硬件。这推动了研究工作向前发展,使这些数学系统能够从更多的数据中学到更多的东西。1985 年,也就是他在波士顿向明斯基演讲的一年之后,突破性工作出现了。但产生突破的不是玻尔兹曼机,而是反向传播。
在加州大学圣迭戈分校,辛顿和鲁梅尔哈特证明了多层神经网络可以调整自身的权重。然后,在卡内基 —— 梅隆大学,辛顿证明了这个神经网络实际上可以做的事情不仅仅是给数学家留下深刻的印象。当他输入家谱的碎片信息时,它可以学会识别家庭成员之间的各种关系,这项小技能表明它能够做到更多。如果他告诉这个神经网络,约翰的母亲是维多利亚,维多利亚的丈夫是比尔,它就可以推断出比尔是约翰的父亲。辛顿不知道的是,在完全独立的领域,其他人已经设计出了类似于反向传播的数学技术。但与之前的人不同的是,辛顿展示出的这种数学想法具有前景,它不仅可以用于图像,还可以用于文字。它也比其他人工智能技术更有潜力,因为它可以自己学习。
第二年,辛顿与一位名叫罗莎琳德・扎林(Rosalind Zalin)的英国学者结婚了,这是他在英国萨塞克斯大学做博士后研究时认识的一位分子生物学家。她相信顺势疗法,这将成为他们两人关系紧张的根源。“对一位分子生物学家来说,相信顺势疗法是不光彩的。所以,生活很艰难,” 辛顿说,“我们不得不达成一致,不谈论这个。” 她是一名坚定的社会主义者,不喜欢匹兹堡或罗纳德・里根的美国政治。但对辛顿来说,在这段时期,他自己的研究富有成果。婚礼当天早上,他消失了半个小时,给世界领先的科学期刊《自然》的编辑寄去了一个包裹。包裹里有一篇描述反向传播的研究论文,作者是鲁梅尔哈特和一位名叫罗纳德・威廉姆斯(Ronald Williams)的美国东北大学教授。这篇论文在当年年底发表了。15
这是被整个世界忽视的那种学术时刻,但在这篇论文发表之后,神经网络进入了一个乐观和进步的新时代。随着该领域走出第一个漫长的寒冬,并乘着更大的人工智能投资的浪潮前进,研究人员所说的反向传播不再仅仅是一个想法了。
第一次实际应用发生在 1987 年。卡内基 —— 梅隆人工智能实验室的研究人员正试图制造一种可以自动驾驶的卡车。他们以一辆形似救护车的宝蓝色雪佛兰汽车为基础,在车顶安装了一个手提箱大小的摄像机,并在后备厢里装上了当时被称为 “超级计算机” 的东西 —— 这种机器处理数据的速度比当时典型的商用计算机快 100 倍。整体的思路是,这台包括几块电路板、一些电线和硅芯片的机器,将读取车顶摄像头传来的图像,并决定卡车在前方道路上应该如何行驶。但这需要一些努力。几名研究生正在为所有的驾驶行为人工编写代码,一次一行软件代码,为卡车在道路上遇到的各种情况编写详细的指令。这是一项徒劳的工作。到了那年秋天,也就是该项目启动几年之后,这辆车的速度只有每秒几英寸 [1]。
然后,在 1987 年,一位名叫迪安・波默洛(Dean Pomerleau)的一年级博士生将所有的代码丢到一边,用鲁梅尔哈特和辛顿提出的想法重建了软件。
他称自己的系统为 ALVINN。两个 N 代表 “神经网络”。在他完成后,卡车能以一种全新的方式运行了,它可以通过观察人类如何在道路上行进来学习行驶。当波默洛和他的同事驾驶卡车穿过匹兹堡的申利公园,沿着沥青自行车道蜿蜒前行时,卡车利用车顶摄像头拍摄的图像来跟踪司机们在做什么。正如弗兰克・罗森布拉特的感知机可以通过分析纸板上的方格来学习识别字母一样,这辆卡车可以通过分析人类如何处理道路上的每个转弯来学习行驶。很快,它就独自在申利公园行驶了。起初,这辆加大马力的宝蓝色雪佛兰汽车载着几百斤的计算机硬件和电气设备,以每小时 9~10 英里或更慢的速度行驶。但随着它继续与波默洛和其他研究人员一起学习,在更高的速度下分析更多道路上的更多图像,它继续得到改进。美国中产阶级家庭往往在他们的车窗上贴着 “车上有婴儿” 或 “车上有奶奶” 的标志,于是波默洛和他的研究伙伴给 ALVINN 贴上了一个写着 “车上没有人” 的标志。这是真的,至少在精神上如此。1991 年一个星期天的清晨,ALVINN 以接近 60 英里的时速从匹兹堡开到宾夕法尼亚州的伊利市。在明斯基和佩珀特的《感知机》一书出版 20 多年后,ALVINN 做到了他们说神经网络做不到的事情。
辛顿没有去现场见证。1987 年,也就是波默洛来到卡内基 —— 梅隆大学的那一年,辛顿和妻子离开美国,前往加拿大。他愿意说的理由是罗纳德・里根。在美国,人工智能研究的大部分经费来自军事和情报组织,其中最著名的是美国国防部高级研究计划局(DARPA),这是美国国防部中专门研究新兴技术的部门。它创建于 1958 年,是为了回应苏联发射人造卫星而设立的,从人工智能最早的时候起,它就一直资助该领域的研究。16 这是在《感知机》一书出版后,明斯基从罗森布拉特和其他连接主义者那里撤出的赞助资金的主要来源,它也资助了波默洛对 ALVINN 的研究。但在当时的美国政治环境中,围绕着伊朗门事件的争议频发,里根政府官员秘密向伊朗出售武器,以资助反对尼加拉瓜社会主义政府的行动。17 辛顿逐渐对依赖美国国防部高级研究计划局的资金感到不满,同时他的妻子怂恿他搬到加拿大,她说自己不能继续在美国生活了。在神经网络研究复兴的高峰时期,辛顿离开了卡内基 —— 梅隆大学,到多伦多大学担任教授。
在这次搬家几年之后,当辛顿大费周章地为自己的研究寻找新的资金时,他怀疑自己是否做出了正确的决定。
“我本应该去伯克利的。” 他对妻子说。
“伯克利?” 他的妻子说,“我愿意去伯克利。”
“但你说过你不会住在美国。”
“那不是美国,是加州。”
但是,他们已经做出了决定,他到了多伦多。这次搬家改变了人工智能的未来,更不用说地缘政治的格局了。
五代机项目中画大饼的汇报 PPT 的一个案例:
巴贝奇差分机的设计图
新版英国护照上的巴贝奇和艾达:
31 岁的杰夫・辛顿,像是《怪奇物语》这种美剧里的宅男配角
1986 年,深度学习的一代宗师杰弗里・辛顿(Geoffrey Hinton)教授开始崭露头角,这一年,辛顿教授、大卫・鲁梅哈特(David Rumelhart)教授和罗纳德・威廉姆斯(Ronald Willliams)教授在《自然》杂志上发表了重要论文《通过反向传播算法实现表征学习》(Learning Representations by Back-propagating Errors ),文章中提出的反向传播算法大幅度降低了训练神经网络所需要的时间。直到 30 年后的今天,反向传播算法仍然是训练神经网络的基本方法。同时,辛顿教授倡导的深层神经网络,也可以很好地解决异或问题和其他的线性不可分问题。
辛顿教授(见图 3.2),1947 年出生在英国。他出生于一个非常传奇的家族,他爷爷的外公就是伟大的数学家乔治・布尔(George Boole),布尔代数的奠基人。乔治・布尔的太太叫玛丽・埃佛勒斯(Mary Everest),是一位作家,著有《代数的哲学和乐趣》。玛丽・埃佛勒斯的叔叔是乔治・埃佛勒斯(George Everest),英国著名的测绘学家和探险家,曾经担任当时的英国殖民地印度的测量局局长,领导了喜马拉雅山脉的测量工作。后来英国人以他的姓氏命名了世界最高峰 —— 珠穆朗玛峰,英文名为 Mount Everest。辛顿教授全名 Geoffrey Everest Hinton,当年他家人给他命名 Everest 时,也许已经对他未来勇攀科学高峰许下了祝福。顺便帮文艺青年 “八卦” 一下,乔治・布尔的小女儿伏尼契(Ethel Lilian Voynich),就是中国读者特别喜欢的一本小说《牛虻》的作者,她本人的生活和爱情也极其精彩,传说她与超级间谍西德尼・雷里(Sidney Reilly,电影《007》中詹姆斯・邦德(James Bond)的原型人物)还有过一段浪漫的爱情,在这里就不再赘述了。
.2 一代宗师辛顿教授
辛顿教授的父亲霍华德・埃佛勒斯・辛顿(Howard Everest Hinton)是昆虫学家,曾祖父查尔斯・霍华德・辛顿(Charles Howard Hinton)是一个知名的数学家和最早期的科普作家和科幻小说家。从高中时代开始,辛顿就对人类大脑和神经网络的奥秘深深着迷。1970 年,辛顿毕业于剑桥大学,本科拿的是实验心理学的学士学位。1978 年获得爱丁堡大学的人工智能博士学位,曾经在卡内基梅隆大学计算机系工作过 5 年。后来,他移居加拿大,成为多伦多大学的一位著名教授。
在辛顿教授科研生涯的前 20 多年里,虽然取得了不少成果,但是因为计算机的计算速度还不够快,深层神经网络的优化较为困难,所以基于深层神经网络的深度学习并未在学术界取得足够的重视,发表文章和获取科研经费也都比较困难。辛顿教授非常坚定地默默坚持自己的研究工作,同时培养了不少优秀的学生和合作者,包括后来深度学习领域大名鼎鼎的延恩・乐存(Yann LeCun)和约书亚・本吉奥(Yoshua Bengio)。
1987 年, AI 硬件市场需求突然下跌, Synbolix 等生产的昂贵的 list 普及也失去了市场。到了 80 年代晚期,站内计算促进会大幅削减了对 AI 的支柱。 data 也认为 AI 并非下一个浪潮,它的拨款倾向于更容易出成果的一些项目。 1991 年,日本的第五代计算机项目的目标也未能得到实现。
连接主义的圈子#
我一直认为我绝对是正确的。
杨立昆坐在台式电脑前,穿着一件白衬衣,外面套着深蓝色的毛衣。1 那是 1989 年,当时台式电脑仍然靠电线连接着微波炉大小的显示器,并配有旋钮来调节屏幕颜色和亮度。另一根电线从这台机器的后部延伸到一个看起来像是倒挂的台灯的东西,但那不是台灯,而是一部摄像机。左撇子杨立昆会心一笑,用左手拿起一张纸条,上面有个手写的电话号码 201—949—4038,他把纸条放到摄像机下面。这时,纸条的影像出现在了显示器屏幕上。当他敲击键盘时,屏幕顶部出现了一道闪光,这是一个快速计算的提示,几秒之后,机器读取了纸条上的内容,并以数字化的形式显示出相同的数字:201—949—4038。
这就是 LeNet,一个由杨立昆创建的系统,该系统最终以他的名字命名。上面所说的这个电话号码可以接通他在新泽西州霍尔姆德尔的贝尔实验室研究中心办公室。这间实验室看起来就像一个新未来主义的镜像盒子,是一栋由芬兰裔美国建筑师埃罗・萨里宁(Eero Saarinen)设计的建筑物,实验室里有几十名研究人员在电信巨头 —— 美国电话电报公司(AT & T)的支持下探索新的想法。贝尔实验室可能是世界上最著名的研究机构,负责研究晶体管、激光、Unix(尤内克斯)计算机操作系统和 C 语言(编程语言)。那时,长着一张娃娃脸的来自巴黎的 29 岁的计算机科学家和电气工程师杨立昆正在开发一种新的图像识别系统,该系统基于杰夫・辛顿和戴维・鲁梅尔哈特几年前提出的想法。LeNet 通过分析美国邮政服务部门无法投递的信件信封上潦草的字迹,学会了识别手写数字。当杨立昆将信封的图像输入神经网络时,神经网络对图中的每个数字都进行了数以千计的实例分析 —— 从 0 到 9,经过大约两周的训练后,它可以自行识别每个数字了。
在霍尔姆德尔的贝尔实验室大楼里,杨立昆坐在台式电脑前,多用了几组数字来重复测试这个技巧。最后一组数字的图像看起来像是小学艺术项目:4 有正常情形的两倍宽,6 由一系列的圆圈构成,2 则由一堆直线组成。但是,机器将它们全都读出来了,而且读得很正确。尽管学习识别电话号码或邮政编码这种简单的任务就需要几周的时间,但杨立昆认为,随着越来越强大的计算机硬件加速其训练过程,这项技术将会继续改进,并且可以使用更短的时间从更多的数据中学习。他认为,沿着这条道路,机器几乎可以识别任何被摄像机捕获其图像的东西,包括狗、猫、汽车,甚至人脸。与 40 年前的弗兰克・罗森布拉特一样,他也相信,随着这种研究的继续,机器会像人类一样学会听和说,甚至可能学会推理,但他没有明说。他说:“我们那时就在思考这个,但没有真正说出来。” 这么多年来,研究人员一直声称人工智能近在咫尺,但实际不然,研究界的规范已经发生了变化。如果你声称找到了一条通往智能的道路,那么你并不会得到重视。“除非你有证据证明自己的说法是正确的,否则你不该做出这样的声明,” 杨立昆说,“你开发了系统,它奏效了,你就可以说‘看,这就是基于这个数据集的结果’。但即便如此,也没有人相信你。即使你真的有证据,并且展示了它是有效的,也没有人会相信你。”
1975 年 10 月,在巴黎北部的一座中世纪修道院 —— 罗亚蒙修道院里,美国语言学家诺姆・乔姆斯基(Noam Chomsky)和瑞士心理学家让・皮亚杰(Jean Piaget)就学习的本质展开了辩论。25 年后,一本论文集解构了这场影响广泛的辩论,杨立昆作为一名年轻的工科学生阅读了这些论文。顺便说一句,这本书有 89 页的篇幅提到了感知机,称它是一种 “能够通过定期接触原始数据的方式形成简单假设” 的设备,杨立昆被吸引住了,立刻迷上了机器可以学习的想法。他认为,学习与智能密不可分。“任何有大脑的动物都可以学习。” 他经常说。
当时,很少有研究人员关注神经网络,但那些关注神经网络的研究人员认为,神经网络不是人工智能,而是另一种形式的模式识别,杨立昆在法国高等电气与电子工程学院(ESIEE)读本科时就开始研究这个想法了。他研究的大部分论文都是日本研究人员用英语写的,因为日本是少数几个仍在进行这项研究的地方之一。然后,他发现了北美的研究活动。1985 年,杨立昆参加了在巴黎举办的一次会议,该会议专门探索计算机科学领域的创新和不同寻常的方法。辛顿也参加了会议,并做了一场关于玻尔兹曼机的演讲。当他的演讲结束时,杨立昆跟着他走出会场,确信他是世界上少数持有相同信仰的人之一。在混乱的人群中,杨立昆无法接近他,但随后辛顿转向另一个人问道:“你认识一个叫杨立昆的人吗?” 后来大家才知道,辛顿是从特里・谢诺夫斯基那里听说了这名年轻的工科学生的,而谢诺夫斯基是玻尔兹曼机背后的另一位研究人员,几周前他在一场研讨会上遇到过杨立昆。这个名字其实辛顿已经忘了,他只是在会议手册中看到了杨立昆的研究论文标题,他想,谢诺夫斯基所说的一定是这个人。
第二天,两人在当地的一家北非餐厅共进午餐。尽管辛顿几乎不懂法语,杨立昆也只懂一点儿英语,但他们在一起吃着粗麦粉,讨论着连接主义的变幻无常,交流起来并没有什么困难。杨立昆觉得辛顿好像是在补充他要说的话。“我发现,我们说的是相同的‘语言’。” 他说。两年后,杨立昆完成了自己的博士论文,他在论文中探索的是一种类似于反向传播的技术。辛顿看到后立刻飞往巴黎,加入了论文委员会,尽管他仍然几乎不懂法语。通常,在阅读研究论文时,他会跳过数学的内容,直接阅读文本部分。而对于杨立昆的论文,他别无选择,只能跳过文本,阅读数学部分。关于论文的答辩,双方同意辛顿用英语提问,杨立昆用法语回答。效果非常好,只是辛顿听不懂答案。
在漫长的寒冬过后,神经网络开始从寒冷中复苏。迪安・波默洛还在卡内基 —— 梅隆大学研究他的自动驾驶汽车。与此同时,谢诺夫斯基正在使用一种他叫作 “NETtalk” 的东西兴风作浪。3 他使用一种可以产生合成声音的硬件设备打造了一个可以学习大声朗读的神经网络。这个设备有点儿像英国物理学家霍金在神经退行性疾病夺走他的声音后所使用的机器人语音盒。当这个神经网络分析满是英语单词及匹配音素(即每个字母如何发音)的儿童书籍时,它可以自行读出单词。它可以学会 “gh” 的发音何时像 “f”(比如在 “enough” 中)以及 “ti” 的发音何时像 “sh”(比如在 “nation” 中)。当他在会议上演讲时,谢诺夫斯基会播放一段记录各个阶段设备训练情况的录音。起初,它像婴儿一样咿呀学语。过了半天,它开始读出可辨别的单词。一周之后,它就可以大声朗读了。他的系统展示了神经网络的功能和工作原理。当谢诺夫斯基将这一成果带到一系列学术会议上,以及在《今日秀》节目上与数百万名电视观众分享这一成就时,它激发了大西洋两岸的连接主义研究。
在获得博士学位后,杨立昆跟随辛顿到多伦多大学做了一年的博士后研究。他从法国带了两只手提箱:一只装着衣服,另一只装着他的个人电脑。虽然这两个人相处得很好,但他们的兴趣不尽相同。辛顿的动力主要在于一种理解大脑的需要,而训练有素的电气工程师杨立昆还对计算机硬件、神经网络中的数学以及打造广义上的人工智能感兴趣。杨立昆的事业受到了乔姆斯基和皮亚杰辩论的启发,也受到了导演斯坦利・库布里克(Stanley Kubrick)在《2001:太空漫游》中所展现的 Hal9000(人工智能电脑)及其他未来机器的启发,这部电影是他 9 岁时在巴黎剧院观看的 70 毫米宽银幕全景电影。40 多年后,当他打造一间世界领先的企业实验室时,他将装裱好的电影剧照挂在墙上。在他的职业生涯中,当他探索神经网络和其他算法技术时,他还设计了计算机芯片和越野自动驾驶汽车。“我尽我所能。” 他说。他体现的是人工智能的方式,人工智能是一种学术追求,与其说它是一门正式的科学,不如说它是一种态度,它融合了众多不同形式的研究,将它们全部拉入一项通常过于雄心勃勃的奋斗之中,即打造出行为类似人类的机器。即便只是模仿人类智能的一小部分,就像辛顿想要做的那样,也是一项艰巨的任务。将智能应用于汽车、飞机和机器人则会更加困难。但杨立昆比后来脱颖而出的其他很多研究人员更实际、更踏实。在未来的几十年里,关于神经网络最终是否有用,会存在一些质疑的声音。然后,一旦神经网络的力量显现,一些人又会质疑人工智能是否会毁灭人类。杨立昆觉得这两个问题都很可笑,无论是在私下还是在公开场合,他从来都直言不讳。就像几十年后,他在获得图灵奖(计算机领域的诺贝尔奖)当晚的一段视频中所说的那样:“我一直认为我绝对是正确的。” 他相信,神经网络是一条路径,通向的是非常真实和非常有用的技术。他就是这样说的。
他取得的突破是一种在视觉皮质上建模的神经网络的变体,而视觉皮质就是大脑中处理视觉的部分。4 受到日本计算机科学家福岛邦彦(Kunihiko Fukushima)工作的启发,杨立昆把它叫作 “卷积神经网络”。就像视觉皮质的不同部分处理眼睛捕捉的不同部分的光一样,卷积神经网络将图像切割成众多方块,并分别分析每一个方块,在这些方块中找到小图案,并在信息通过其人造神经元网络时将它们构建成更大的图案。这是一个将决定杨立昆职业生涯的想法。“如果杰夫・辛顿是一只狐狸,那么杨立昆就是一只刺猬。” 加州大学伯克利分校教授吉腾德拉・马利克(Jitendra Malik)说,他借用的是哲学家以赛亚・伯林(Isaiah Berlin)的一个我们都很熟悉的类比,“辛顿的想法层出不穷,无数的想法朝着不同的方向跳跃,而杨立昆要专一得多。狐狸知道很多小事,而刺猬只知道一件大事。”
跟随辛顿在多伦多大学学习的那一年,杨立昆第一次提出了自己的想法。然后,当他进入贝尔实验室时,这个想法得到了繁荣发展。贝尔实验室拥有训练他的卷积神经网络所需的大量数据(成千上万封无法投递的信件),还拥有分析这些信封上的字迹所需的额外处理能力(一台崭新的太阳微系统工作站)。他告诉自己的老板,他之所以加入贝尔实验室,是因为对方承诺他可以拥有自己的工作站,不必像在多伦多大学做博士后研究时那样多人共用一台机器。在加入贝尔实验室几周之后,他使用相同的基本算法开发了一套可以识别手写数字的系统,其准确度超过了美国电话电报公司正在开发的其他任何技术。这套系统运行良好,而且他很快就找到了商业应用方法。除了贝尔实验室之外,美国电话电报公司还拥有一家名为 NCR 的公司,该公司出售收银机和其他商业设备。到了 20 世纪 90 年代中期,NCR 将杨立昆的技术出售给银行,用于自动读取手写支票。有一段时间,美国超过 10% 的支票都是由杨立昆开发的产品读取的。
但他的梦想更大。在霍尔姆德尔的贝尔实验室建筑群的玻璃墙(被称为 “世界上最大的镜子”)内,杨立昆和他的同事们设计了一种叫作 ANNA 的微芯片。这个首字母缩略词中嵌套了另一个首字母缩略词,ANNA 是 “模拟神经网络 ALU”(Analog Neural Network ALU)的缩写,而 ALU 代表 “算术逻辑单元”(Arithmetic Logic Unit),是一种数字电路,适合运行驱动神经网络的数学运算。5 杨立昆的团队没有使用普通芯片来运行他们的算法,而是为这一特定工作设计了一款芯片。这意味着它的处理速度远远超过当时标准的处理器:大约每秒 40 亿次操作。这一基本概念 —— 专门为神经网络制造的硅片 —— 将重塑全球芯片产业,尽管这一时刻还需要 20 年才会到来。
杨立昆开发的银行扫描仪面市后不久,美国电话电报公司这个过去几十年分裂成很多小公司的国家电话系统再次分裂。NCR 和杨立昆的研究小组突然分家,银行扫描仪项目被解散,这让杨立昆大失所望、心情沮丧。随着他的团队转向万维网这项在美国主流社会刚刚起步的技术,他完全停止了对神经网络的研究。当公司开始解雇研究人员时,杨立昆明确表示,他也想要一张解雇告知书。他告诉实验室的负责人:“我丝毫不在乎公司要我做什么,反正我正在研究计算机视觉。” 解雇告知书如期而至。
1995 年,贝尔实验室的两位研究人员 —— 弗拉基米尔・瓦普尼克(Vladimir Vapnik)和拉里・杰克尔(Larry Jackel)打了一个赌。6 瓦普尼克说,在 10 年内,“心智正常的人不会再使用神经网络”,但杰克尔站在连接主义者一边。他们赌了一顿 “丰盛的晚餐”,拟好协议并签上名字,杨立昆是见证人。很快,杰克尔看起来似乎要输了。过了几个月,连接主义研究的更多领域笼罩上了另一股寒意。波默洛的卡车可以自动驾驶,谢诺夫斯基的 NETtalk 可以学习大声朗读,杨立昆的银行扫描仪可以读取手写支票。但很明显,那辆卡车除了私家道路和直线高速公路,无法在其他任何道路上行驶;NETtalk 可能会被看作派对上的把戏;而除了使用杨立昆的银行扫描仪,市面上还有其他方式可以读取支票。杨立昆的卷积神经网络在分析更为复杂的图像时不起作用,比如狗、猫和汽车的照片,也没有人知道这些网络以后能否起作用。最终,虽然杰克尔赢得了赌注,但事实证明这是一场空洞的胜利。在他们打赌 10 年之后,研究人员可能仍然在使用神经网络,但是相比于多年前杨立昆在他的台式机器上所做的事情,这项技术能做的工作并没有变得更多。“我赌赢了,主要是因为杨立昆没有放弃,” 杰克尔说,“他基本上被外界忽视了,但他自己并没有放弃。”
这场赌局结束后不久,在一场关于人工智能的演讲中,斯坦福大学的一位名叫吴恩达(Andrew Ng)的计算机科学教授向整个会场的研究生描述了神经网络。然后,他补充了一条说明:“杨立昆是唯一能真正让神经网络生效的人。” 但是,就连杨立昆自己对未来也没有确定的判断。他在个人网站上写下了一些伤感的话,将自己的芯片研究描述为停留在过去的东西,将自己在新泽西州协助开发的硅处理器描述为 “第一个(也可能是最后一个)真正做有用事情的神经网络芯片”7。多年之后,当被问及这些话时,他不以为然,并很快指出他和他的学生在 10 年结束时又回到了这个领域。但他感受到的不确定性就在那里。神经网络确实需要更多的计算能力,但没有人意识到它到底需要多少。正如杰夫・辛顿后来所说的:“没人想过要问‘假设我们还需要 100 万倍的计算能力会怎么样’。”
当杨立昆在新泽西州开发他的银行扫描仪时,克里斯・布罗克特(Chris Brockett)正在华盛顿大学亚洲语言文学系教授日语,后来微软聘请布罗克特担任人工智能研究员。这是 1996 年,距离这家科技巨头创建其第一间专门的研究实验室才过不久。微软的目标是打造能够理解自然语言的系统,而自然语言是人们日常书写和说的语言。当时,这属于语言学家的工作。布罗克特曾在他的祖国新西兰学习语言学和文学,后来又到日本和美国学习,像他这样的语言专家整天都在编写详细的规则,旨在向机器展示人类是如何把单词拼凑在一起的。他们会解释为什么时间将 “飞逝”(f ly),小心翼翼地将名词 “合同”(contract)与动词 “签约”(contract)分开,详细描述说英语的人在选择形容词次序时奇怪且基本上无意识的方式,等等。这项工作让人想起奥斯汀的 Cyc 项目,或者在迪安・波默洛出现之前卡内基 —— 梅隆大学在自动驾驶汽车领域的工作,这是一种重新创造人类知识的尝试,无论微软雇用多少语言学家,这种尝试都无法在几十年内到达终点。20 世纪 90 年代末,在马文・明斯基和约翰・麦卡锡等著名研究人员的带领下,大多数大学和科技公司就是这样打造计算机视觉、语音识别和自然语言理解技术的。专家们一次一条规则地将技术拼凑出来。
布罗克特坐在西雅图郊外微软总部的一间办公室里,花了将近 7 年的时间编写自然语言规则。然后,在 2003 年的一个下午,在大厅尽头一间通风的会议室里,他的两位同事公布了一个新项目。他们正在打造一个系统,使用基于统计的技术 —— 每个单词在每种语言中出现的频率 —— 在不同语言之间进行翻译。如果一组单词在两种语言中出现的频率和语境相同,这就可能是正确的翻译。两位研究人员在 6 周前才开始这个项目,但已经获得了至少看起来有点儿像真实语言的成果。坐在拥挤的房间后面看着演示,布罗克特突然惊恐发作,他以为是心脏病,然后被紧急送往医院。他后来称,这是他的 “灵光乍现的时刻”,他意识到自己花了 7 年时间写下的规则现在已经过时了。他说:“我 52 岁的身体经历过这样的时刻,我看到了未来,但我没有参与其中。”
全世界的自然语言研究人员很快就彻底转变了他们的方法,接受了当天下午在西雅图郊外的实验室里公布的那种统计模型。这只是 20 世纪 90 年代和 21 世纪初在更大的人工智能研究圈子里传播的众多数学方法之一,其他方法包括 “随机森林”(random forests)、“增强树”(boosted trees)和 “支持向量机”(support vector machines)等。研究人员将一些方法应用于自然语言理解,将另一些应用于语音识别和图像识别。神经网络的发展停滞不前,但其他很多方法开始变得成熟,得到了改进,并开始主导人工智能领域的特定角落。它们离完美都非常遥远。尽管用统计法进行翻译所获得的早期成功足以让克里斯・布罗克特激动到进医院,但它只在一定程度上有效,而且只适用于较短的短语,即句子的片段。一旦一个短语被翻译出来,翻译者就需要一套复杂的规则来把它转换成正确的时态,应用正确的词尾,并使它与句子中的其他所有短语相吻合。即便如此,翻译也是混乱的,它只是大致正确,就像童年的游戏,你通过重新排列只有几个单词的小纸条来编出一个故事。但这仍然超出了神经网络的能力。到 2004 年,神经网络已被视为处理任何任务的第三优选择,一种其最好的时代已经过去的旧技术。正如一位研究人员对当时在瑞士学习神经网络的年轻研究生亚历克斯・格雷夫斯(Alex Graves)所说的那样:“神经网络是为那些不了解统计学的人准备的。” 在斯坦福大学寻找专业时,一个名叫伊恩・古德费洛(Ian Goodfellow)的 19 岁本科生选修了一门叫作 “认知科学 —— 思维和学习的研究” 的课程,讲师一度将神经网络斥为无法处理 “异或” 问题的技术。这是 20 年前被反驳过的一条延续了 40 年的批评。
在美国,连接主义研究几乎从顶尖大学消失了,但纽约大学的一间严肃实验室还没有放弃它。头发往后扎成马尾辫的杨立昆于 2003 年在此获得了教授职位。加拿大成了那些仍然相信这些想法的人的避难所,辛顿在多伦多大学,杨立昆在贝尔实验室的一位老同事、另一位出生于巴黎的研究人员约书亚・本吉奥在蒙特利尔大学的一间实验室担任主管。在此期间,伊恩・古德费洛申请了计算机科学专业的研究生,有几所学校给他提供了入学名额,包括斯坦福大学、加州大学伯克利分校和蒙特利尔大学。他更喜欢蒙特利尔大学,但当他拜访该校时,一名蒙特利尔大学的学生试图说服他不要去。斯坦福大学的计算机科学项目在北美排名第三,加州大学伯克利分校排名第四。这两所大学都位于阳光明媚的加州。蒙特利尔大学排名在 150 名左右,而且那里天气很冷。
“斯坦福大学!世界上最负盛名的大学之一!” 这名蒙特利尔大学的学生告诉他,当他们在春末穿过这座城市时,地上还有积雪,“你到底在想什么?”
“我想研究神经网络。” 古德费洛说。
具有讽刺意味的是,当古德费洛在蒙特利尔大学探索神经网络时,他的一位老教授吴恩达在看到加拿大不断涌现的研究后,在斯坦福大学的实验室里接受了神经网络的想法。但无论是在自己的大学还是在更广泛的学术圈,吴恩达都是一个离群的人,他没有充分的数据来说服周围的人,让他们认为神经网络值得探索。在此期间,他在波士顿的一场研讨会上做了一次演讲,宣扬神经网络是未来的浪潮。在他演讲时,计算机视觉领域的实际领导者之一、加州大学伯克利分校的教授吉腾德拉・马利克站了起来,像明斯基一样指责演讲者胡说八道,说他是在发表自嗨式的声明,而完全没有提供可以用来做支撑的证据。
大约在同一时间,辛顿向 NIPS 会议提交了一份论文,他后来正是在这个会议上拍卖了自己的公司。这个会议是在 20 世纪 80 年代后期构想出来的,目的是为研究人员探索各种神经网络,包括生物神经网络和人工神经网络,提供一个渠道。但是,会议组织者拒绝了辛顿的论文,因为他们接收了另一篇关于神经网络的论文,并且认为同一年接收两篇是不合适的。“神经” 是一个不好的词,即使在专门讨论神经信息处理系统的会议上也是如此。在整个领域发表的所有研究论文中,关于神经网络的论文出现的比例不足 5%。一些研究人员在向会议和期刊提交论文时,为了提高成功的概率,会使用完全不同的说法代替 “神经网络” 一词,比如 “函数近似” 或 “非线性回归”。对于自己最重要的发明,杨立昆将 “神经” 一词从其名称中删除了,“卷积神经网络” 变成了 “卷积网络”。
尽管如此,杨立昆认为,一些无可争议的重要论文还是被人工智能领域的权威人士拒绝了,当这些论文被拒绝时,他原本可以公开进行斗争,坚持认为他的观点是正确的。有些人认为,这是无拘无束的自信,也有一些人认为,这暴露了一种不安全感,一种隐含的遗憾,即他的工作没有得到该领域领导者的认可。有一年,他的一名博士生克莱门特・法拉贝特(Clement Farabet)开发了一个神经网络,它可以分析视频,并把不同种类的物体区分开 —— 树木与建筑、车与人。8 这是机器人或自动驾驶汽车向计算机视觉迈出的一步,相比于其他方法,该系统完成任务的误差更小,速度更快。但是在一个领先的视觉会议上,审查者断然拒绝了他的论文。杨立昆给会议主席回复了一封信,说这些审查太荒谬了,他都不知道如何在不侮辱审查者的情况下写驳斥理由。会议主席把这封信发到了网上,让所有人都能看到,虽然他去掉了杨立昆的名字,但很明显大家都能看出是谁写的。
其他真正研究神经网络的地方只有欧洲和日本,其中之一是瑞士的一间实验室,担任主管的是于尔根・施米德胡贝(Jurgen Schmidhuber)。小时候,施米德胡贝告诉自己的弟弟,人类的大脑可以用铜线重建,9 从 15 岁开始,他的抱负就是打造一台比他自己更智能的机器,然后退休。1020 世纪 80 年代,他在读大学本科时就接受了神经网络,后来从研究生院毕业后,他发现自己的抱负与一位名叫安杰洛・达勒・摩尔(Angelo Dalle Molle)的意大利利口酒巨头的抱负紧密相连。1120 世纪 80 年代末,用洋蓟酿制利口酒发家致富之后,达勒・摩尔在瑞士靠近意大利边境的卢加诺湖畔建立了一间人工智能实验室,致力于用智能机器改造社会,这些机器将可以承担传统上属于人类的所有工作。很快,该实验室就聘请了施米德胡贝。
施米德胡贝身高约一米九,身材匀称,下巴方方正正。他喜欢戴软呢帽和鸭舌帽,穿尼赫鲁高领夹克,这是模仿早期詹姆斯・邦德电影中的反派恩斯特・布洛菲尔德(Ernst Blofeld)的穿着,后者就穿着自己的尼赫鲁高领夹克。“你可以想象他在抚摸一只白猫的样子。” 他之前的一名学生说。施米德胡贝的服装不知何故与瑞士的实验室很相配,这个实验室看起来也像是邦德电影中会出现的 —— 一座湖边的欧洲堡垒,四周是棕榈树。在达勒・摩尔人工智能研究所内部,施米德胡贝和他的一名学生打造了他们所描述的具有短期记忆的神经网络。它可以 “记住” 最近分析过的数据,并在运行的每一步都利用这种回忆改进它的分析。他们称之为 LSTM,即长短期记忆(Long Short-Term Memory)。它实际上并没有发挥多大作用,但施米德胡贝认为,这种技术将在未来几年带来智能。他所描述的一些神经网络不仅有记忆,还有感觉。“在我们的实验室里,意识在运转。” 他说。正如一名学生后来带着几分感情所说的那样:“他听起来像一个疯子。”
辛顿会开玩笑说,LSTM 是 “在我看来很傻”(looks silly to me)的意思。从罗森布拉特、明斯基和麦卡锡开始到现在,人工智能研究人员具有悠久的传统,施米德胡贝是其中一个特别丰富多彩的例子。自从这个领域被开创出来,其领导人物就漫不经心地预示了逼真的技术,但这种技术远没有真正发挥作用。有时,这是一种从政府机构或风险资本家那里筹集资金的方式;有时,人们真的相信人工智能即将到来,这种态度可以推动研究向前发展。如果技术没有达到所宣传的效果,那么它可能会停滞多年。
连接主义的圈子很小,领导人物都是欧洲人 —— 英国人、法国人、德国人,连这些研究人员背后的政治、宗教和文化信仰也不属于美国主流。辛顿公开宣称自己是社会主义者;本吉奥放弃了法国国籍,因为他不想服兵役;杨立昆称自己是 “激进的无神论者”。辛顿将坚持一些非常个人化的信仰 —— 无神论、社会主义、连接主义,尽管在以 4 400 万美元将公司卖给谷歌之后,他常常称自己有一股 “鱼子酱做派”[1]。“这是恰当的术语吗?” 他会这么问,尽管他很清楚答案是肯定的。
20 世纪 90 年代对杨立昆来说很艰难,而对辛顿来说就更为艰难了。搬到多伦多之后不久,他和妻子收养了两个来自南美洲的孩子,一个是来自秘鲁的男孩托马斯,一个是来自危地马拉的女孩艾玛。当他的妻子感到腹部疼痛并且体重开始下降时,两个孩子都不到 6 岁。虽然这种情况持续了几个月,但她拒绝去看医生,坚持自己顺势疗法的信念。当她最终让步时,她被诊断出已经患有卵巢癌。即便如此,她还是坚持采取顺势疗法进行治疗,而不肯化疗。6 个月后,她去世了。
辛顿认为他当研究员的日子结束了。他必须要照顾孩子们,托马斯在家里存在所谓的 “特殊需求”,需要额外的关注。“我习惯于把时间用来思考。” 辛顿说。20 年后,当他和杨立昆一起接受图灵奖时,他感谢了自己的第二任妻子,一位名叫杰基・福特(Jackie Ford)的英国艺术史学家,他们开始于 20 世纪 90 年代末的婚姻挽救了他的事业,杰基帮助他抚养了孩子们。他们在萨塞克斯大学相识,并在英国约会了一年,后来在他移居圣迭戈时两人分开了。在他们重新相聚后,他搬到了英国,并在伦敦大学学院找到了一份工作,但他们很快就回到了加拿大,因为他觉得孩子们在多伦多更受欢迎。
因此,在千禧年之际,辛顿回到了多伦多大学计算机科学大楼角落里的办公室,在这里他可以眺望穿过校园中心的鹅卵石街道。窗户很大,吸走了办公室里的温暖,并把热量散发到外面零度以下的寒冷之中。这间办公室成了仍然相信神经网络的小规模研究员群体的中心,部分原因在于辛顿在该领域的历史地位,部分原因在于他的创造力、激情以及讽刺性的幽默感吸引了人们围绕在他的周围,即使只是在一些很短暂的时刻。如果你给他发一封电子邮件,问他更喜欢别人叫他杰弗里(Geoffrey)还是杰夫(Geoff),那么他的回答同样显得聪明可爱:
我更喜欢杰弗里。
谢谢,
杰夫
一位名叫阿珀・海韦里恩(Aapo Hyvarinen)的研究人员曾经发表过一篇学术论文 12,承认并总结了辛顿的幽默感和他在数学思想上的信念:
这篇论文的基本思想是在与杰夫・辛顿的讨论中形成的,然而,他不愿意成为合著者,因为这篇论文包含了太多的方程。
辛顿会根据自己因为忘记吃饭而减掉多少体重来评价自己的想法。一名学生说,辛顿的家人送给他最好的圣诞礼物就是同意他回到实验室做更多的研究。而且,正如很多同事经常说的,他有一个终身的习惯:他会跑进房间,说他终于弄明白了大脑是如何工作的,然后解释他的新理论,接着像来的时候一样快速离开。几天之后,他会回来说自己关于大脑的理论完全是错的,但他现在又有了一个新的理论。
鲁斯・萨拉赫丁诺夫(Russ Salakhutdinov)将成为世界领先的连接主义研究者之一,也会是苹果公司的一名影响深远的员工,他 2004 年在多伦多大学遇到辛顿时已经退出了这个领域。辛顿向他讲述了一个新项目,即一种按照一次一层的方式训练大规模神经网络的方法,并且输入的数据要比过去可能提供的多得多。辛顿称之为 “深度信仰网络”(deep belief networks)。在那一刻,辛顿哄着萨拉赫丁诺夫回归该领域。同时,这个名称也吸引了他。一个名叫纳夫迪普・贾特利(Navdeep Jaitly)的年轻学生在拜访了楼里的一位教授后,看到辛顿的办公室外有很多学生在排队,然后他就被吸引住了,来到了多伦多实验室。另一名学生,乔治・达尔(George Dahl),在更广泛的机器学习研究领域也发现了类似的情况。每次看到一篇重要的研究论文或者一位重要的研究人员,达尔都会发现与辛顿有直接的联系。“我不知道是杰夫选择了那些最终取得成功的人,还是他以某种方式让他们获得了成功。经历过之后,我认为是后者。” 达尔说。
达尔是一位英语教授的儿子,他在学术上是一个理想主义者,把进入研究生院比作进入修道院。“你希望拥有一个不可逃避的命运,某种召唤,当你的信念消失时,它会带着你度过黑暗时代。” 他常常这么说。他认定,自己的召唤就是杰夫・辛顿。他并不孤单。达尔拜访了阿尔伯塔大学的另一个机器学习小组,一个名叫弗拉德・姆尼(Vlad Mnih)的学生试图让他相信,阿尔伯塔大学,而不是多伦多大学,才是他的归属。但是,当达尔那年秋天出现在多伦多大学,走进学校给他安排的一张办公桌旁的用品室时,他发现姆尼也在那里。那年夏天,姆尼就加入了辛顿的实验室。
2004 年,尽管整个领域对神经网络的兴趣减弱,但辛顿对这个想法加倍重视,希望在这个小的连接主义者圈子里加速研究。“杰夫小组的主题一直是,旧的东西也可以是新的,” 达尔说,“如果这是一个好想法,你就继续努力 20 年。如果这是一个好想法,你就继续尝试,直到成功。它不会因为你第一次尝试不起作用就不再是一个好想法。” 利用加拿大高级研究所的少量资金 —— 每年不足 40 万美元,辛顿打造了一个新的集体,专注于他所说的 “神经计算和适应性感知”,每年为那些仍然坚持连接主义信念的研究人员举办两场研讨会,其中包括计算机科学家、电气工程师、神经科学家和心理学家。杨立昆和本吉奥也是其中的成员,后来加入百度的中国研究员余凯也是。辛顿后来把这个集体在一起进行研究比作鲍勃・伍德沃德(Bob Woodward)与卡尔・伯恩斯坦(Carl Bernstein)在深挖水门事件时一起工作,而不是分开来。这种方式可以分享想法,而在多伦多大学,其中一个想法就是给这项非常古老的技术取一个新名字。
60 岁生日那天,辛顿在温哥华举行的年度 NIPS 大会上发表演讲,“深度学习” 这个词第一次出现在标题中。这是一次巧妙的品牌重塑。提到多层神经网络,讲深度学习并不是什么新鲜事。但 “深度学习” 是一个令人回味的术语,旨在激励研究人员在一个再次失宠的领域进行研究。当他在演讲中说其他人都在做 “浅薄学习” 时,听众们发出了笑声,他知道这是一个好名字。从长远来看,这将被证明是一个高明的选择,它立刻提高了在学术界边缘工作的这一小部分研究人员的声誉。在有一年的 NIPS 大会上,有人整理了一段恶搞视频,视频里的人一个接一个去拥抱 “深度学习”,就好像发了疯一样。
“我曾经是个摇滚明星,” 一名皈依者说,“但后来我发现了深度学习。”
“辛顿是领袖,” 另一个人说,“要跟着领袖走。”
这很有趣,因为它是真实发生的事。这是一项有着几十年历史的技术,虽然它从未证明过自身的价值,但有些人仍然相信它。
在发起人工智能运动的达特茅斯夏季会议召开 50 年之后,马文・明斯基和其他很多创始元勋回到达特茅斯大学举行周年庆典。这一次,明斯基在台上,另一位研究人员站在台下。他就是特里・谢诺夫斯基,从东部的巴尔的摩搬到西部的圣迭戈之后,他现在是索尔克研究所的教授。谢诺夫斯基告诉明斯基,一些人工智能研究人员将明斯基视为魔鬼,因为他和他的书已经阻碍了神经网络的发展。
“你是魔鬼吗?” 谢诺夫斯基问道。明斯基把这个问题搁在一边,解释了神经网络的众多局限性,并正确地指出,神经网络从未实现大家期待它实现的事情。
于是,谢诺夫斯基又问:“你是魔鬼吗?”
明斯基被激怒了,最后回答说:“是的,我是。”
3.2006 年 深度学习的概念由 Hinton 等人于 2006 年提出
2008 年 12 月 11 日,邓力走进加拿大不列颠哥伦比亚省惠斯勒的一家酒店,这个地方位于温哥华以北,在即将举办 2010 年冬奥会滑雪比赛的白雪覆盖的山峰脚下。他不是去滑雪的,而是为了科学而来。每年,数百名研究人员会前往温哥华参加年度人工智能会议 NIPS。大会结束后,大多数人都会前往惠斯勒参加更为私密的 NIPS 研讨会,内容包括为期两天的学术演讲、苏格拉底式辩论和非正式交流,研究人员共同探讨人工智能的近期前景。邓力出生于中国,在美国接受教育,他在整个职业生涯中都致力于开发语音识别软件,他起初担任加拿大滑铁卢大学的教授,后来成为微软位于西雅图附近的研发实验室的研究人员。10 多年来,像微软这样的公司一直在销售 “语音记录” 软件,将这项技术视为在个人电脑和笔记本电脑上进行自动听写的一种方式。但不可否认的事实是,这项技术并没有那么好用,当你对着长长的桌面麦克风清晰地说话时,在记录下来的单词中,错误的数量超过正确的。像当时大多数人工智能研究一样,这项技术的进步速度非常缓慢。在微软,邓力和他的团队花了 3 年的时间来打造他们最新的语音系统,该系统下一版的准确率可能仅比上一版提高 5%。然后,在惠斯勒的某个晚上,他见到了杰夫・辛顿。
邓力在加拿大的时候就认识辛顿。20 世纪 90 年代初,在连接主义研究的短暂复兴期间,邓力的一名学生写了一篇论文 1,探索神经网络作为语音识别的一种方式,当时多伦多大学教授辛顿也加入了论文委员会。在随后的几年里,随着连接主义在产业界和学术界失宠,这两位研究人员很少见面。尽管辛顿坚持神经网络的想法,但语音识别只是他在多伦多大学实验室的一个兴趣爱好,这意味着他和邓力在完全不同的圈子里活动。但当他们走进希尔顿惠斯勒度假村和温泉中心的同一个房间时,邓力和辛顿直接交流了起来。房间里没几个人,只有几名研究人员坐在桌旁,等待有人向他们询问关于他们最新研究的问题。邓力非常容易激动,而且更健谈一些,几乎跟所有人都能直接交流。
“有什么新鲜事吗?” 邓力问道。
“深度学习。” 辛顿回答。他说,神经网络开始在语音方面奏效了。
邓力并没有真的相信。辛顿不是一名语音研究人员,而且神经网络从未在任何事情上奏效过。在微软,邓力正在开发属于自己的一种新的语音识别方法,他实在没有时间再一次进入未知的算法领域。但辛顿很坚持,他说,他的研究没有受到太多的关注,但在过去几年里,他和自己的学生发表了一系列论文,相比于之前的技术,他的 “深层信念网络” 可以从更多的数据中进行学习,在性能上正在接近领先的语音识别方法。“你必须试一试。” 辛顿不停地说。邓力说他会的,他们交换了电子邮件地址。然后,几个月的时间过去了。
到了夏天,在手头有点儿空余时间的时候,邓力开始阅读关于当时被称为 “神经语音识别” 的技术的文献。他对这项技术的性能印象深刻,于是给辛顿发了电子邮件,建议他们围绕这个想法组织一场新的惠斯勒研讨会,但对这项被全球语音界系统性忽视的技术的长期前景,他仍然表示怀疑。它在简单的测试中运行良好,但其他很多算法也是如此。然后,随着下一场惠斯勒研讨会的临近,辛顿又给邓力发了一封电子邮件,附上了一份研究论文的初稿 2,该论文将他的技术又推进了一步。结果表明,在分析了大约 3 个小时的口语词汇之后,神经网络的性能甚至可以与最好的语音方法相媲美。邓力还是不相信。多伦多大学的研究人员描述其技术的方式让人非常难以理解,他们的测试也仅基于实验室记录的声音数据库,而不是真实世界的语音。辛顿和他的学生进入了一个他们并不完全熟悉的研究领域,这是能看得出来的。“这篇论文存在一些问题,” 邓力说,“但我简直不敢相信,他们得到了跟我一样的结果。” 所以,他要求查看他们测试的原始数据。当他打开电子邮件,看着数据,亲眼看到这项技术能做什么的时候,他相信了。
那年夏天,邓力邀请辛顿到微软位于华盛顿州雷蒙德市的研究实验室待一段时间,辛顿答应了,但前提是,他必须能够到那里去。近年来,他的腰背问题越来越严重,已经到了他再次质疑自己的研究能否继续的地步。40 年前,他在给母亲搬取暖器时,腰椎间盘滑脱了,随着时间的推移,这个腰椎间盘变得越来越不稳定。这些天,当他弯腰或坐下时,腰椎间盘就可能滑脱。他说:“这是遗传、愚蠢和坏运气共同造成的,就像生活中其他所有糟糕的事情一样。” 他认为,很明显,唯一的解决办法是不再坐下来(用他的话说,例外情况是生物学上的必然性导致的 “每天坐下一两次,每次几分钟”)。在多伦多大学的实验室里与学生们见面时,他会平躺在办公桌上或隔着一张折叠床靠在墙上,以缓解疼痛。这也意味着他不能开车,也不能坐飞机。
于是,2009 年秋天,他坐地铁到多伦多市区的公交车站,早早就开始排队,这样他就可以占上开往布法罗的公交车后座,然后躺下并假装睡着了,这样就没有人会试图移动他。“在加拿大,这一招儿很有效。” 他说。(从美国回加拿大时,这招儿不管用:“我躺在后座假装睡着了,有个家伙却走过来踢我。”)到达布法罗之后,他准备了去微软实验室工作所需的签证,然后乘了将近三天的火车贯穿全美国才来到西雅图。直到了解了旅行要花多长时间,邓力才意识到辛顿的腰背是个问题。在火车到达之前,他给办公室添置了一张站立式办公桌,这样他们就可以并肩工作了。
辛顿于 11 月中旬抵达,他躺在出租车的后座上,准备穿越横跨华盛顿湖的浮桥,这座浮桥将西雅图与它的东区连接起来,然后才到雷德蒙。雷德蒙是一个郊区小镇,这里的建筑主要是一些中型的办公楼,属于一家非常大的企业。辛顿和邓力一起工作的办公室位于微软 99 号楼的 3 楼,这是一栋花岗岩和玻璃建筑,是该公司研发实验室的核心。这就是让语言学家克里斯・布罗克特恐慌发作的那间实验室,该实验室偏学术风格,不像微软的其他部门那样关注市场和资金,而是关注未来的技术。在这间实验室 1991 年启动运营时,微软也开始主导国际软件市场,该实验室的主要目标之一是开发出能够识别口语词汇的技术。在接下来的 15 年里,微软支付了异常高额的工资,招募了该领域的很多顶尖研究人员,包括邓力。但是,当辛顿抵达雷德蒙时,微软在全世界的地位正在发生变化,权力平衡正从软件巨头转移到科技行业的其他领域。谷歌、苹果、亚马逊和 Facebook(脸书)正在崛起,抓住了新的市场和新的资金 —— 互联网搜索、智能手机、网络零售和社交网络。依靠运行在大多数台式电脑和笔记本电脑上的 Windows 操作系统,微软仍然统治着计算机软件领域,但是,在扩张为全球最大的公司之一并建立了与普通公司一样的官僚制度之后,微软调整方向的速度变慢了。
微软的 99 号楼是一栋 4 层小楼,其实验室、会议室和办公室环绕着一个大中庭和一个小咖啡厅。辛顿和邓力计划根据多伦多大学的研究成果打造一个原型,训练一个神经网络来识别口语词汇。这个项目只有他们两个人参与,但工作刚开始就遇到一点儿麻烦。辛顿需要密码才能登录微软的计算机网络,而获得密码的唯一途径是通过一部公司的电话,但公司电话又需要自己的密码。他们发了无数封电子邮件,试图获得一部电话的密码,但都没有成功,邓力只好带着辛顿来到 4 楼的技术支持台。微软有一个特殊的规定,即如果访客只停留一天的时间,微软就可以提供一个临时网络密码,在技术支持台工作的女士给了他们一个。但是,当辛顿问她第二天早上密码是否还有效时,她把密码拿了回来,说:“如果你停留一天以上,你就不能用这个密码。”
在他们最终找到了接入网络的方法之后,这个项目在几天之内就完成了。有一次,当辛顿在他的台式电脑上输入计算机代码时,邓力在他旁边用同一个键盘输入。对容易激动的邓力来说,这很正常,但辛顿从未见过这样的事情。“我习惯了大家在交流的时候互相打断,” 他说,“但我不习惯在输入代码时被其他人在同一个键盘上输入代码打断。” 他们用一种名为 MATLAB 的编程语言创建了原型,代码的篇幅不超过 10 页,大部分是辛顿编写的。尽管辛顿淡化了他作为数学家和计算机科学家的技能,但邓力还是被其代码的优雅简洁风格打动了。“一行一行,都太清晰了。” 邓力想。但给他留下深刻印象的,不仅仅是代码的清晰度。在他们用微软的语音数据训练了这个系统后,它奏效了 —— 不是仅仅与当时领先的系统一样好,而是好到足以让邓力意识到,这才是语音识别的未来。商业系统使用其他的手工方法来识别语音,但那些方法并没有真正奏效。但邓力可以看出,他和辛顿已经打造了一个系统,随着它不断地从大量数据中进行学习,这个系统可能会变得更加强大。
他们的原型所欠缺的,是分析所有数据时所需的额外处理能力。在多伦多大学,辛顿采用了一种非常特殊的计算机芯片,叫 GPU。像英伟达这样的硅谷芯片制造商最初设计这些芯片是为了给《光环》和《侠盗猎车手》等热门的电子游戏快速渲染图形,但在这个过程中,深度学习的研究人员意识到,GPU 同样擅长运行支撑神经网络的数学。在邓力和辛顿打造其语音原型的同一间微软实验室里,有三名工程师曾在 2005 年对这个想法进行了修改完善。3 另外,斯坦福大学的一个团队也在同一时间偶然发现了同样的技术诀窍。4 基于这些芯片,神经网络能够在更短的时间内从更多的数据中进行学习。这与杨立昆 20 世纪 90 年代初在贝尔实验室的工作如出一辙,不同的是,GPU 是现成的硬件。研究人员不必制造新的芯片来加速深度学习的进程。多亏了像《侠盗猎车手》这样的游戏和 Xbox 这样的游戏机,他们才可以使用已经存在的芯片进行训练。在多伦多大学,辛顿和他的两名学生 —— 阿卜杜勒 —— 拉赫曼・穆罕默德(Abdel-rahman Mohamed)和英语教授的儿子乔治・达尔,利用这些专门的芯片训练了他们的语音系统,这就是推动该系统超越最先进技术的核心。
在辛顿结束在微软的短暂停留之后,邓力坚持让穆罕默德和达尔都来微软的 99 号楼做客,而且希望他们在不同的时间来,这样这个项目的进展在接下来的几个月里都不会停滞。辛顿和他的学生都同意这个延长的实验,并解释说,如果没有一套完全不同的硬件,包括一块价值一万美元的 GPU 显卡,这个项目就不会成功。起初,邓力对这一代价感到犹豫不决。他的上司亚历克斯・阿塞罗(Alex Acero)告诉他,这是一笔不必要的开支,阿塞罗后来去了苹果公司负责 iPhone(苹果手机)上的智能语音助手 Siri。GPU 是用来玩游戏的,而不是用来做人工智能研究的。“不要浪费钱。” 他说,并且告诉邓力不用考虑昂贵的英伟达设备,在当地的弗莱电子商店购买通用显卡就行。但辛顿敦促邓力进行反驳,他解释说,廉价的硬件会破坏实验的目的。神经网络要连续几天分析微软的语音数据,如果这些通用显卡运行那么久,那么它们可能被烧毁。但他提出的一个更重要的观点是,神经网络要依靠额外的处理能力实现蓬勃发展。邓力不仅需要购买单价为一万美元的 GPU 显卡,而且可能需要不止一块,外加一台可以运行该显卡的专用服务器,服务器的价格与显卡的价格相当。辛顿在给邓力的一封电子邮件中说:“这将花费你大约一万美元。我们自己则要订购三套,但我们是一所资金雄厚的加拿大大学,不是一家资金短缺的软件销售商。” 最终,邓力购买了必要的硬件。
那一年,微软聘请了彼得・李(Peter Lee)作为其雷德蒙研究实验室的新负责人。彼得・李是一名训练有素的研究人员,具有管理人员的气质,他曾在卡内基 —— 梅隆大学工作过 20 多年,最终成为计算机科学系主任。当他刚加入微软并开始审核实验室的研究预算时,他无意中发现了一张工作表单,上面列出了邓力语音项目的费用,包括支付给辛顿、穆罕默德和达尔的费用,在惠斯勒语音研讨会支出的费用,以及购买 GPU 的费用。彼得・李大吃一惊,他认为这整个安排是他看到的最愚蠢的想法之一。20 世纪 80 年代,他在卡内基 —— 梅隆大学认识了辛顿,当时他就认为神经网络很荒谬。现在,他甚至认为他们疯了。但是,当他来到雷德蒙的时候,这个项目已经启动。彼得・李说:“我有时会想,如果我一年前被微软聘用,那么这一切都不会发生。”
突破是在那年夏天发生的,当时乔治・达尔来拜访微软实验室。达尔是一个长着一张大脸却戴着一副小眼镜的高个子男人,他在大学二年级时就决定将研究机器学习作为自己一生的追求,他认为这是一种替代的计算机编程方式 —— 即使你不完全知道如何处理,它也能帮你解决问题,你只需要让机器进行学习即可。他沉浸在神经网络之中,但并不是一位真正的语音研究人员。“我开始研究语音的唯一原因,是杰夫团队中的其他人都在研究视觉。” 他经常这么说。他想要证明,辛顿的实验室里酝酿出的想法不仅仅适用于图像。他做到了。“乔治不太懂语音,” 邓力说,“但他懂 GPU。在微软,达尔利用这些单价一万美元的显卡,利用微软通过必应语音搜索服务收集的口语词汇,对神经网络进行了训练,他使辛顿的语音识别原型的性能超越了该公司正在开发的其他任何产品。达尔、穆罕默德和辛顿所展示的是,神经网络可以在一片嘈杂的语音海洋中筛选出重要的东西,发现人类工程师无法自行找到的模式,区分众多微妙的声音,识别不同的单词。这是人工智能漫长历史中的一个转折点。在几个月的时间里,一位教授和他的两名研究生的成果超越了世界上最大的公司之一已经研发了十几年的一个系统。”“辛顿是个天才,” 邓力说,“他知道如何不断地制造影响力。”
几个月之后,站在多伦多大学的办公桌前,望着国王学院路的鹅卵石路面,杰夫・辛顿打开了一封陌生人发的电子邮件,发信人是威尔・内维特(Will Neveitt),他问辛顿能否派一名学生去北加州的谷歌总部。通过语音识别工作,辛顿和他的学生们在整个科技行业引发了连锁反应。在微软培育了一个新的语音项目并公布研究成果给所有人看到之后,辛顿和学生们将这个技巧应用在了第二家科技巨头 IBM 身上。2010 年秋天,在拜访微软 9 个月之后,阿卜杜勒 —— 拉赫曼・穆罕默德开始与 IBM 的托马斯・沃森研究中心合作,该中心所在的大楼是建筑师埃罗・萨里宁的另一个雄伟的作品,配有镜面窗户,隐藏在纽约市北部起伏的群山之中。现在,轮到谷歌了。
穆罕默德还在和 IBM 合作,而乔治・达尔忙于其他研究,所以辛顿向一个几乎与他们的语音工作没有关系的学生求助。这名学生就是纳夫迪普・贾特利,他的父亲是加拿大的印度裔移民,他在成为计算生物学家几年之后,最近才开始参与人工智能的研究。他是一位特别和䔽可亲的研究人员,剃着光头,跟达尔一起在辛顿办公室走廊尽头的供应室里工作,他还在市场上做行业实习。辛顿曾试图在黑莓智能手机制造商 RIM(移动研究公司)给他找一个职位,但这家加拿大公司表示对语音识别不感兴趣。就在几年前,RIM 配备键盘的设备还主导着手机市场,但它已经错过了触屏智能手机领域的飞跃。现在,下一次大飞跃即将被这家公司错过。当辛顿第一次向贾特利推荐谷歌的工作时,他拒绝了。他和妻子即将迎来一个孩子,另外,因为他已经在美国申请了绿卡,他知道自己无法获得在谷歌工作所需的签证。但几天之后,他重新考虑了一下,要求给辛顿发电子邮件的谷歌员工威尔・内维特购买一台装有 GPU 的机器。
当贾特利的谷歌实习开始时,内维特已经离开了谷歌,他的替代者是一位在法国出生的工程师,名叫文森特・万豪克(Vincent Vanhoucke)。万豪克发现自己拥有一台巨大的配备 GPU 的机器,但不太知道该怎么用,他还有一名加拿大的实习生,实习生知道如何使用这台机器,但因为没有签证,实习生不被允许在放置机器的办公室里工作。因此,万豪克给谷歌位于加拿大蒙特利尔小办事处的人打了电话,找到了一张空办公桌。那年夏天,贾特利就在这里工作,几乎完全靠着自己,通过互联网接入那台巨大的配备 GPU 的机器。但首先,他短暂地去了一趟北加州,这样他就可以见到万豪克,并让 GPU 机器开始运行。“没有其他人知道如何处理这些事,” 万豪克说,“所以必须由他自己来做。”
当贾特利抵达时,这台机器被藏在走廊尽头的一个角落里,远离万豪克和语音识别团队的其他成员。“它在打印机后面嗡嗡作响。” 万豪克说。他不想把机器放在别人的办公室里或者任何靠近别人工作地点的地方。每个 GPU 都配备了一个风扇,为了防止硬件过热,风扇会不停地运转,他担心有人会厌倦这种噪声,并在不知道机器在干什么的情况下就把它关了。他把机器放在打印机后面,这样任何听到风扇呼呼作响的人都会把所有的噪声归咎于打印机。这种机器在谷歌和微软都显得很奇怪,但原因不同。在打造其网络服务帝国的过程中,谷歌建立了一个覆盖数十万台计算机的全球数据中心网络。公司的工程师可以立即从任何一台谷歌个人电脑或笔记本电脑上获得巨大的计算能力。他们就是这样开发和测试新软件的,而不是靠把机器塞在打印机后面的角落里。“公司的文化是,每个人都在大数据中心运行他们的软件,” 万豪克说,“我们有很多电脑,你为什么要去买一台自己的电脑呢?” 问题是,谷歌数据中心的机器没有配备 GPU 芯片,而这正是贾特利所需要的。
他想在这里做穆罕默德和达尔在微软和 IBM 做过的事情:用神经网络重构公司现有的语音识别系统。但他还想走得更远。微软和 IBM 的部分系统仍然依赖于其他技术,贾特利的目标是拓展神经网络所学的知识,他希望最终打造一个通过分析口语词汇来学习一切的系统。在贾特利离开多伦多之前,达尔告诉他不要听大公司的话。达尔说:“在谷歌,你要做自己想做的事情,而不是谷歌想让你做的事情。” 因此,当贾特利在加州见到万豪克和其他人时,他提出要开发一个更大的神经网络。起初,他们有点儿犹豫。即使训练一个较小的神经网络也需要几天时间,而如果贾特利用谷歌的数据训练一个网络,那么他可能需要几周时间,但他只在那里待一个夏天。有一个谷歌的人问贾特利能否用 2 000 个小时的口语词汇训练一个网络,贾特利犹豫了。在多伦多大学,穆罕默德和达尔用 3 个小时的数据训练过网络。在微软,他们用了 12 个小时的数据。谷歌所有的数据规模都更大,因为该公司通过其大规模通用的网络服务,包括从谷歌搜索到 YouTube(优兔)的所有服务,来收集文本、声音和视频。但贾特利坚持自己的立场,在会议结束后,他给辛顿发了电子邮件。
“有人做过 2 000 个小时的训练吗?” 他问道。
“没有,” 辛顿回答,“但我不知道这为什么行不通。”
到了蒙特利尔之后,通过互联网接入那台嗡嗡作响的配备 GPU 的机器,贾特利在不到一周的时间里训练了他的第一个神经网络。当他测试这个新系统时,仅有约 21% 的单词会被识别错误 —— 这是一个了不起的壮举。在全球安卓智能手机上运行的谷歌语音识别服务的错误率为 23%。又过了两周之后,他将系统的错误率降到了 18%。在贾特利开始测试之前,万豪克和他的团队认为这个项目是一个有趣的实验,他们从未想过它的性能会接近谷歌已经打造出来的东西。“我们原本认为自己处在一个不同级别的联盟,” 万豪克说,“结果并非如此。”
这个系统运行得相当好、相当快,于是贾特利接着训练可以在 YouTube 视频中搜索特定口语词汇的第二个系统。(如果你让它找 “惊喜” 这个词,它就会指出视频中说出这个词的时刻。)谷歌已经推出了一项可以做同样事情的服务,但是它的错误率是 53%。在夏天结束之前,贾特利将他的系统的错误率降到了 48%,而且几乎完全是自己独立完成的。他想,能留在蒙特利尔工作是一件幸事,因为没有人会约束他。他忘记了自己的极限,每天晚上都工作到 11 点甚至午夜。当他回到家时,他的妻子会把孩子抱给他,孩子因为肠绞痛大半夜都没睡。但是,第二天重复同样的循环对他而言并不难。“这让人上瘾,” 他说,“结果越来越好。”
在贾特利和他的家人回到多伦多之后,万豪克把他的整个团队都转移到了这个项目上。谷歌知道微软和 IBM 正在打造类似的技术,而它想第一个实现。问题是,贾特利的系统处理速度要提升 10 倍才能处理互联网上的实时查询。在目前这种速度下,没有人会使用它。当这个团队开始削减时,来自完全不同部门的另一个团队加入进来。碰巧的是,当贾特利在蒙特利尔埋头苦干时,其他几位研究人员,包括另一名辛顿的门徒,正在谷歌的加州总部创建一间专门的深度学习实验室。与万豪克的团队一起,这间新实验室在不到 6 个月的时间里,将这项技术推向了安卓智能手机。起初,谷歌并没有告诉全世界它的语音识别服务发生了变化,上线后不久,万豪克就接到了一家小公司的电话,这家公司为最新的安卓手机提供一种芯片。当你对着手机咆哮时,这种芯片可以消除背景噪声 —— 这是一种清理声音的方法,这样语音识别系统就可以更容易地识别用户说话的内容。但这家公司告诉万豪克,其芯片已经无效,它无法再提升语音识别服务的性能了。万豪克听到他说的话,没过多久就意识到发生了什么。
谷歌新的语音识别系统非常优秀,它使得消除噪声的芯片过时了。事实上,当芯片无法清理声音时,该系统尤其有效。谷歌的神经网络已经学会了如何处理噪声。
吴恩达坐在离谷歌总部不远的一家日本餐厅里,等待拉里・佩奇的到来。谷歌的这位创始人兼首席执行官迟到了,吴恩达知道他会迟到。
-
- 那是 2010 年底,近年来,谷歌已经成长为互联网领域最强大的一股力量,从一家规模虽小但利润惊人的网络搜索公司发展为一个科技帝国,主导着从个人电子邮件、网络视频到智能手机的一切。吴恩达是附近斯坦福大学的计算机科学教授,他坐在靠墙的一张桌子旁。他觉得,相比于坐在餐厅中间,佩奇坐在边上的话被认出或者被搭讪的可能性要低一些。
- 跟他坐在一起等待的,是他的一位斯坦福大学同事 —— 塞巴斯蒂安・特隆(Sebastian Thrun)。在佩奇让特隆管理一个项目后,特隆就离开了大学,这个项目直到 2010 年 10 月才被公之于众:谷歌自动驾驶汽车。1 现在,由特隆担任中间人,吴恩达要给佩奇介绍一个新的想法。
34 岁的吴恩达是一个个子挺高的男人,说话的声音却近乎耳语,他在笔记本电脑上准备了一张线图来解释自己的想法,但是当佩奇最终到达并坐下来时,吴恩达觉得,在与谷歌首席执行官共进午餐时,从包里拿出一台笔记本电脑不太妥当。所以,他用手势来描述这个想法,线图的走势向上、向右。随着神经网络分析越来越多的数据,它变得越来越精确,无论是学习视觉、声音还是语言。谷歌拥有的是数据 —— 多年来通过谷歌搜索、Gmail 和 YouTube 等服务收集的照片、视频、语音和文本。吴恩达已经在斯坦福大学的实验室里探索了深度学习,现在,他希望依靠谷歌的影响力来支持这个想法。特隆正在谷歌新的 “登月实验室”(也就是之前的谷歌 X 实验室)里制造一辆自动驾驶汽车。他们设想了另一个基于深度学习的登月实验室计划。
吴恩达出生于伦敦,在新加坡长大,是一位中国香港医生的儿子。在进入斯坦福大学之前,他分别在卡内基 —— 梅隆大学、麻省理工学院和加州大学伯克利分校学习了计算机科学、经济学和统计学,在斯坦福大学,他的第一个大项目是自动直升机。他很快就与另一位机器人专家结婚了,并在工程杂志《电气和电子工程师学会会刊》(IEEE Spectrum)上宣布了这个消息,还配有彩色照片。2 尽管他曾经告诉整个会场的学生,杨立昆是地球上唯一能从神经网络中挖掘出有用信息的人,但他还是随着潮流而动。辛顿说:“吴恩达是少数几个原本从事其他工作,然后转向神经网络的人之一,因为他意识到发生了什么。他的博士生导师认为他是个叛徒。” 在获得邀请后,他加入了辛顿用加拿大政府资金创建的小规模研究集体,来从事 “神经计算” 研究。辛顿将这项技术引入谷歌的一个部门,而吴恩达将其引入另一个部门,这绝非巧合。从同样的有利位置观察这项技术,吴恩达也看到了其发展方向。但是,在向拉里・佩奇推销这个想法时,他给了这个想法一个额外的机会。
就像他杰夫・辛顿的工作的影响一样,他也深受一本 2004 年出版的名为《智能时代》(On Intelligence)的书的影响,这本书的作者是一位硅谷工程师、创业者和自大狂型的神经科学家杰夫・霍金斯(Jeff Hawkins)。3 霍金斯在 20 世纪 90 年代发明了奔迈(PalmPilot),也就是 iPhone 的先驱,但他真正想做的是研究大脑。在他的书中,他认为整个新皮质 —— 大脑中处理视觉、听觉、语言和推理的部分 —— 是由单一的生物算法驱动的。他说,如果科学家能重新创造这种算法,他们就能重新创造大脑。吴恩达把这件事放在了心上。在斯坦福大学面对研究生的演讲中,他描述了一个涉及雪貂大脑的实验。视神经如果从视觉皮质(大脑中处理视觉的地方)断开,然后连接到听觉皮质(大脑中处理听觉的地方),雪貂仍然可以看到东西。正如吴恩达所解释的那样,大脑的这两个部分使用相同的基础算法,这种单一算法可以在机器中被重新构建。他认为,深度学习的兴起是朝着这个方向发展的。他说:“以前,学生们经常来我的办公室,说他们想从事智能机器的制造工作,我往往会心一笑,然后给他们出一个统计学的问题。但是我现在相信,智能是我们可以在有生之年重新创造的东西。”
在他与拉里・佩奇共进日式午餐后的几天里,他为谷歌创始人准备了一份正式的推销材料,这成了他方案里的基本内容。他告诉佩奇,深度学习不仅能提供图像识别、机器翻译和自然语言理解,还能推动机器走向真正的智能。在年底前,这个项目被批准了。它被称为 “马文项目”(Project Marvin),这是对马文・明斯基的致敬,没有任何讽刺的意思。
谷歌的总部位于加利福尼亚州山景城,在旧金山以南约 40 英里的 101 号高速公路旁,处于旧金山湾的最南端,办公区主体坐落在公路旁的一座小山上。在那里,一组红蓝黄主题的建筑环绕着一个长满青草的大庭院,庭院中有一个铺满沙子的排球场和一个金属恐龙雕像。当吴恩达在 2011 年初加入谷歌时,这里并不是他工作的地方。他在谷歌 X 实验室工作,该部门在山景城其他地方的一栋大楼里设立了工作室,处于不断扩张的主营业务的边缘。但在加入公司后不久,他和特隆去了一趟山上的总部,以便与谷歌搜索的负责人见面。为了落实探索吴恩达的想法所需的预算、资源和政治资本,特隆安排了他与谷歌内部几个主要人物的会面,第一位是主管谷歌搜索引擎近十年的阿密特・辛格哈尔(Amit Singhal)。吴恩达给他推销的内容与给拉里・佩奇的一样,只是更聚焦于搜索引擎,而搜索引擎是这家公司皇冠上的宝石。谷歌搜索引擎多年来一直很成功,已成为全世界通往互联网的主要门户,它以一种简单的方式回答用户的询问:对关键词做出响应。你用 5 个词搜索,然后将它们的顺序打乱再搜索,可能每次都会得到相同的结果。但吴恩达告诉辛格哈尔,深度学习可以改善他的搜索引擎,而如果没有深度学习,这种改善就永远不可能实现。通过分析数百万次的谷歌搜索行为,寻找人们点击和不点击的模式,神经网络可以学会给出更接近用户实际需要的东西。“用户可以直接问问题,而不仅仅是输入关键词。” 吴恩达说。
辛格哈尔却不感兴趣。“用户不想问问题,他们想输入关键词,” 他说,“如果我让他们问问题,他们只会感到困惑。” 即使他想超越关键词这种搜索方式,从根本上,他也反对去建立一个如此大规模地学习用户行为的系统。神经网络是一个 “黑盒子”,当它做出决策,比如选择搜索结果时,我们没有办法确切地知道它为什么做出这个决策。每一个决策都基于几天甚至几周的计算,这些计算运行在几十个计算机芯片中。没有一个人能够掌控神经网络所学的一切,而改变它所学到的东西绝非小事,需要新的数据和全新一轮的试错。在运行谷歌搜索 10 年之后,辛格哈尔不想失去对搜索引擎运行方式的控制。当他和工程师对他们的搜索引擎进行修改时,他们确切地知道自己在改变什么,并且他们可以向任何询问的人解释更改的内容,而神经网络不是这样的。辛格哈尔给出的信息很明确。“我不想跟你交流了。” 他说。
吴恩达还见了谷歌图像搜索和视频搜索服务的负责人,他们也拒绝了他。直到他和杰夫・迪恩走进同一间微型厨房,他才真正找到了合作者。4 微型厨房是一个非常谷歌化的术语,指的是一种遍布整个办公区的公共空间,员工可以在这里找到零食、饮料、餐具、微波炉,甚至可以简单地聊聊天。迪恩是谷歌的传奇人物。
杰夫・迪恩是一位热带疾病研究员和一位医学人类学家的儿子,他在成长的过程中在全球各地很多地方待过。由于父母的工作性质,他们家从他出生的夏威夷搬到了索马里,在那里,他在中学期间协助管理了一座难民营。当他还是佐治亚州亚特兰大的一名高三学生时,他的父亲在当地的疾病控制和预防中心工作,杰夫・迪恩为疾控中心开发了一款软件工具,帮助研究人员搜集疾病数据,并且在约 40 年后,这些数据仍然是整个发展中国家流行病学的主要内容。5 在研究生阶段,他学习的是计算机科学的基础层 ——“编译器”,它可以将软件代码转化为计算机可以理解的东西。毕业之后,他加入了由 DEC(数字设备公司)运营的硅谷研究实验室,随着这家曾经的计算机行业巨头的影响力不断减弱,他成为在谷歌公司开始快速发展时加入谷歌的顶级 DEC 研究人员之一。6 谷歌早期的成功通常被归功于 PageRank(网页排名),这是拉里・佩奇和他的联合创始人谢尔盖・布林在斯坦福大学读研究生期间开发的搜索算法。迪恩身材苗条,下巴方方的,身上带着一种古典的帅气,说话时带着礼貌的羞涩和轻微的口齿不清,他对公司的快速发展来说同样重要。他和其他一些工程师搭建了全面支撑谷歌搜索引擎的软件系统,这些系统跨越数千台计算机服务器和多个数据中心,让 PageRank 在每一秒都能立即为数百万人提供服务。塞巴斯蒂安・特隆说:“迪恩的专长是用数百万台计算机构建一个系统,并使其运行得像一台计算机一样。在计算机历史上,从来没有人做到过这样。”
在工程师群体里,迪恩像硅谷的其他人一样受到尊敬。“在我还是一名年轻工程师时,这是我们的午餐话题。我们会围坐在一起谈论他有多么强大,” 凯文・斯科特(Kevin Scott)回忆道,他是一个早期的谷歌人,后来成了微软的首席技术官,“他有一种不可思议的能力,能够针对这些非常复杂的技术细节来确定它们的本质。” 在某年愚人节的那天 —— 这是谷歌成立初期的一个神圣时刻,该公司的内网上出现了一个网站,展示了一份叫作 “杰夫・迪恩事实” 的清单,这是即兴模仿在互联网上疯传的 “查克・诺里斯事实”,而后者是对这位 20 世纪 80 年代动作电影明星表达的讽刺性赞美。
・杰夫・迪恩曾经在一次图灵测试中失败,因为他在不到一秒的时间里正确识别了第 203 个斐波那契数。
・杰夫・迪恩在提交代码之前对其进行了编译和运行,只是为了检查编译器和 CPU 的错误。
・杰夫・迪恩的个人识别码是圆周率的最后 4 位。
・真空中的光速曾被认为是每小时 35 英里左右。然后,杰夫・迪恩花了一个周末优化了物理学。
该网站鼓励其他谷歌员工添加他们自己的 “事实”,很多人也这样做了。创建网站的年轻工程师肯顿・瓦达(Kenton Varda)小心翼翼地隐藏了自己的身份,但在将隐藏在谷歌服务器日志中的一些数字线索拼凑起来之后,迪恩找到了他,并给他发了一封感谢信。起初这只是一个愚人节玩笑,后来却演变成了谷歌神话,一个经常在公司内外被重复讲述的故事。
吴恩达知道,杰夫・迪恩将为他的项目带来其他人很少可以提供的技术专长,以及有助于项目在公司内部蓬勃发展的政治资本。因此,他们在微型厨房的碰面至关重要,当时迪恩问吴恩达在谷歌做什么,吴恩达小声说他在打造神经网络。根据公司的传说,这是一个偶然的时刻,却引发了谷歌人工智能实验室的创建。但实际上,迪恩在碰面之前已经给吴恩达发了邮件。从到公司的最初几天起,吴恩达就知道他的项目取决于杰夫・迪恩的兴趣。他一直关心如何让迪恩加入,并让他留在其中。他不知道的是,迪恩曾经接触过神经网络。迪恩比吴恩达年长近 10 岁,20 世纪 90 年代初在明尼苏达大学读本科的时候,在连接主义研究的第一次复兴时期,迪恩就探索了这个想法。为了写毕业论文,他在一台名为 “恺撒” 的有 64 个处理器的机器上训练了一个神经网络,该机器在当时看起来非常强大,但对这项技术最终需要做的有用的事情来说,它还相去甚远。他说:“我觉得,通过在 64 个处理器上进行并行计算,也许我们能够做一些有趣的事情,但我太天真了。” 他需要 100 万倍的计算能力,而不是 60 多倍。所以,当吴恩达说他正在研究神经网络时,迪恩完全知道这意味着什么。事实上,另外两位谷歌人,包括一位名叫格雷格・科拉多(Greg Corrado)的神经科学家,已经在探索这个想法了。“我们在谷歌有很多电脑,” 他以典型的直白方式告诉吴恩达,“为什么我们不训练一些真正庞大的神经网络?” 毕竟,这是迪恩的专长 —— 汇集数百甚至数千台机器的计算能力,并将它们应用于同一个问题。那年冬天,他在谷歌 X 实验室内部配置了一张额外的办公桌,并将他的 “20% 的时间”—— 谷歌人传统上每周花一天时间做自己感兴趣的业余项目 —— 投入吴恩达的项目。一开始,马文项目只是另一个实验,吴恩达、迪恩和科拉多只是把他们的一部分精力放在这项工作上。
他们打造了一个系统,呼应了 21 世纪初一个非常人性化的网络消遣:在 YouTube 视频中观察猫。7 它利用遍布谷歌数据中心的 16 000 多块计算机芯片的能力,分析了数百万条视频,并自学了如何识别一只猫。8 尽管结果远不如当时领先的图像识别工具准确,但这是神经网络在 60 年发展进程中往前迈出的一步。第二年夏天,吴恩达、迪恩和科拉多发表了他们的研究成果,在人工智能专家中,这份研究被称为 “小猫论文”(Cat Paper)。9 该项目还出现在《纽约时报》上,被描述为 “人脑的模拟”。10 这就是研究人员看待他们工作的方式。神经科学家迪恩和科拉多最终将所有的时间都投入吴恩达的项目中。他们还从斯坦福大学和多伦多大学聘请了额外的研究人员,因为该项目从谷歌 X 实验室 “毕业” 之后进入了一个专门的人工智能实验室 ——“谷歌大脑”。
行业中的其他人,甚至 “谷歌大脑” 里的部分人,都没有意识到将会发生什么。正当实验室发展到了这个关键的时刻,吴恩达却决定离开。他还有一个在进行中的项目需要他的关注。他在创立一家初创公司 Coursera,专门从事 MOOC,即大规模开放在线课程,这是一种通过互联网提供大学教育的方式。2012 年,创业者、投资人和记者们确信,这是能彻底改变世界的硅谷创意之一。与此同时,塞巴斯蒂安・特隆也在创建一家类似的初创公司,名为 Udacity(优达学城)。但是,这两家公司都无法与 “谷歌大脑” 内部即将展开的项目相提并论。
吴恩达的离开,间接地催化了这个项目。临走前,他推荐了一位替代者:杰夫・辛顿。多年之后看来,这对所有相关人员来说似乎是自然而然的一步。辛顿不仅仅是吴恩达的导师,他在一年前将纳夫迪普・贾特利送到谷歌时,就已经为实验室的第一次巨大成功播下了种子,这一成功让辛顿培育了几十年的技术得以实现。但是,当谷歌在 2012 年春天来找他时,他对离开多伦多大学不感兴趣。他是一位 64 岁的终身教授,负责培养一大批研究生和博士后,所以他只同意在谷歌的新实验室待一个夏天。11 由于谷歌招聘规则的特殊性,该公司以暑期实习生的名义将他引入,同时招聘的还包括几十名大学生。在迎新周期间,辛顿感觉自己像一个怪人,当时似乎只有他不知道 LDAP 是登录谷歌计算机网络的一种方式。12“过了没几分钟,他们决定抽出 4 名教练中的一个,让他站在我旁边。” 他回忆道。但在这次迎新周上,他也注意到了另一群稍显格格不入的人:几位高管和他们的私人助理,他们似乎都笑得合不拢嘴。一天午饭时,辛顿走近他们,问他们为什么参加迎新周,他们说自己的公司刚刚被谷歌收购。于是辛顿觉得,把一家公司卖给谷歌是一个让自己开心的好方法。
在那个夏天,“谷歌大脑” 的团队已经扩展到十几名研究人员,他们搬进了一栋大楼,该大楼与拉里・佩奇和其他高管团队所在的大楼隔着一个院子。辛顿认识其中一位名叫马克・奥雷利奥・兰扎托(Marc’Aurelio Ranzato)的研究人员,他曾是多伦多大学的博士后,他还对杰夫・迪恩印象深刻。他把迪恩比作巴恩斯・沃利斯(Barnes Wallis),后者是英国经典战争电影《溃坝者》(The Dan Busters)中描绘的一位 2 0 世纪的科学家和发明家。在影片中,沃利斯向一名政府官员索要一架惠灵顿轰炸机。13 他需要一种测试炸弹在水面弹跳的方法,这是一个看似荒谬的想法,没有人认为会奏效。这位官员拒绝了,解释说正在打仗,惠灵顿轰炸机很难找到。这位官员说:“它们的价值甚至超过同等重量的黄金。” 但当沃利斯透露是他设计了惠灵顿轰炸机时,这位官员终于给了他想要的东西。在辛顿进行暑期 “实习” 期间,有一个项目遭遇了谷歌对可用计算能力的限制。于是,研究人员告诉杰夫・迪恩,迪恩又订购了价值 200 万美元的设备。是他创建了谷歌的基础设施,这意味着他可以在他认为合适的时候使用。辛顿说:“他打造了一种可以让‘谷歌大脑’的团队运作起来的机制,我们不用担心其他任何事情。如果你需要什么,你找迪恩,他就能给你。” 辛顿认为,迪恩的奇怪之处在于,与大多数如此聪明、如此强大的人不同,他不是自我驱动型的,但总是愿意合作。辛顿把他比作艾萨克・牛顿,只不过牛顿是个 “浑蛋”:“大多数聪明人,比如牛顿这样的人,都会记仇。杰夫・迪恩的个性中似乎没有那种元素。”
具有讽刺意味的是,实验室的方法完全错了。他们使用了错误的计算能力,并且运行了错误的神经网络。纳夫迪普・贾特利的语音系统是在 GPU 芯片上成功训练出来的。然而,迪恩和 “谷歌大脑” 的其他创始人是在支撑谷歌全球数据中心网络的机器上训练系统的,这些机器使用了成千上万个 CPU(这种芯片是计算机的核心),而不是 GPU。14 塞巴斯蒂安・特隆曾游说谷歌的基础设施主管在其数据中心内安装配备 GPU 的机器,但遭到了拒绝,理由是这将使该公司的数据中心运营复杂化,并推高成本。当杰夫・迪恩和他的团队在一次大型人工智能会议上展示他们的方法时,当时还是蒙特利尔大学学生的伊恩・古德费洛就从观众席的座位上站起来,斥责他们没有使用 GPU—— 尽管他很快就会后悔自己如此轻率地公开批评杰夫・迪恩。“当时我不知道他是谁,” 古德费洛说,“而现在我有点儿崇拜他了。”
那个被称为 DistBelief 的系统也运行了错误的神经网络。通常,研究人员必须先给每幅图像贴上标签,然后才能帮助训练神经网络。他们必须将每只猫识别为一只猫,并在每只动物周围画一个数字 “边界框”。但是,谷歌的 “小猫论文” 详细介绍了一个系统,该系统可以学习从未标记的原始图像中识别猫和其他物体。尽管迪恩和他的合作者展示了他们可以在不标记图像的情况下训练一个系统,但事实证明,如果给神经网络的数据是被标记过的,系统就会更加准确、可靠和高效。那年秋天,辛顿在谷歌短暂 “实习” 后回到多伦多大学,他和他的两名学生非常清楚地证明了,谷歌走错了路线。于是,他们创建了一个系统,这个系统可以分析标记过的图像,并学会识别物体,其准确度远远超过任何人以前打造的任何技术,这表明,当人类将其指向正确的方向时,机器的效率会更高。如果有人给神经网络指明猫的确切位置,神经网络就会以更加强大的方式进行学习。
2012 年春天,杰夫・辛顿打电话给加州大学伯克利分校的教授吉腾德拉・马利克,后者曾公开抨击过吴恩达的一个观点 —— 深度学习是计算机视觉的未来。尽管深度学习在语音识别上取得了成功,但马利克和他的同事质疑这项技术能否掌握识别图像的艺术。因为马利克通常把陌生来电当作试图向他推销东西的推销员打来的,所以他能接起辛顿的电话倒是令人惊讶。电话接通后,辛顿说:“我听说你不喜欢深度学习。” 马利克说是的,当辛顿问及原因时,马利克说,任何关于深度学习在计算机视觉方面可能优于其他任何技术的说法,都缺乏科学证据支持。辛顿指出,最近的论文表明,深度学习在多个基准测试中识别物体的效果都很好。马利克说这些数据集太陈旧了,没人关心它们。“这无法说服任何一个与你的意识形态偏好不一致的人。” 他说。辛顿于是问怎样才能说服他。
起初,马利克说深度学习必须掌握一个名为 PASCAL 的欧洲数据集。“PASCAL 的体量太小了,” 辛顿告诉他,“要让系统有效,我们需要大量的训练数据。ImageNet 如何?” 马利克答应了。ImageNet 竞赛是一场年度比赛,由斯坦福大学的一间实验室举办,那个地方位于伯克利以南约 40 英里。15 该实验室已经汇编了一个巨大的数据库,里面有被精心标记的照片,从小狗、鲜花到汽车,不一而足。全球的研究人员每年都在竞争中打造系统,比试哪个系统能够识别出最多的图像。辛顿认为,如果能在 ImageNet 竞赛中脱颖而出,他就肯定会赢得这场争论。他没有告诉马利克的是,他的实验室已经在为即将到来的比赛打造一个神经网络,多亏了他的两名学生 —— 伊利亚・萨特斯基弗和亚历克斯・克里哲夫斯基,这个系统快要完工了。
萨特斯基弗和克里哲夫斯基是人工智能研究国际化的典型代表。两人都出生在苏联,随后移居以色列,再之后到了加拿大多伦多。但除此之外,他们之间的差异很大。野心勃勃、略显急躁甚至爱出风头的萨特斯基弗,早在 9 年前就敲开了辛顿办公室的大门,当时他还是多伦多大学的本科生,他通过在当地一家快餐店炸薯条来挣外快。当门打开时,他立即操着短促的东欧口音问,他能否加入辛顿的深度学习实验室。
“你为什么不约个时间,这样我们可以谈谈。” 辛顿说。
“好的,” 萨特斯基弗说,“现在怎么样?”
于是,辛顿邀请他进来。萨特斯基弗是一名数学系的学生,在那几分钟里,他看起来像一个敏锐的人。辛顿给了他一篇反向传播论文的复印件 —— 这份论文在 25 年前揭示了深层神经网络的潜力 —— 并告诉他读完之后再回来。几天后,萨特斯基弗回来了。
“我不明白。” 他说。
“这只是基本的微积分。” 辛顿说,他既惊讶又失望。
“哦,不是的。我不明白的是,你为什么不求导并采用一个合理的函数优化器。”
“我花了 5 年时间才想到这一点。” 辛顿对自己说。于是他递给这名 21 岁的学生第二篇论文。一周后,萨特斯基弗又回来了。
“我不明白。” 他说。
“为什么呢?”
“你训练一个神经网络来解决一个问题,然后,如果你想解决一个不同的问题,你又要用另一个神经网络重新开始,继续训练它来解决一个不同的问题。其实,你应该训练一个神经网络来解决所有的问题。”
辛顿意识到,萨特斯基弗有一种得出结论的方法,即使经验丰富的研究人员也需要花数年时间才能得到这些结论,于是辛顿邀请他加入自己的实验室。当他刚刚加入时,他的受教育水平远远落后于其他学生 —— 辛顿认为可能落后了几年,但他在几周之内就赶上了。辛顿把他视为自己教过的唯一一个比自己有更多好想法的学生,而萨特斯基弗 —— 他总是把自己的黑发剪得很短 —— 似乎总是愁眉苦脸,并以一种近乎疯狂的能量去尝试这些想法。当一些伟大的想法出现时,他会在与乔治・达尔合住的多伦多大学公寓的中央,用倒立俯卧撑的方式来强调这一时刻。“成功有保障了。” 他会说。2010 年,在阅读了瑞士的于尔根・施米德胡贝的实验室发表的一篇论文后,他和其他几位研究人员站在走廊里,宣布神经网络将解决计算机视觉问题,并坚称这仅仅是由谁去做这项工作的问题。
辛顿和萨特斯基弗这些有想法的人看到了神经网络要如何在 ImageNet 竞赛中胜出,但他们需要亚历克斯・克里哲夫斯基的技能才能实现。言简意赅且腼腆的克里哲夫斯基并不赞成这个伟大的想法,但他是一位非常有才华的软件工程师,拥有创建神经网络的诀窍。依靠经验、直觉和一点儿运气,像克里哲夫斯基这样的研究人员通过反复试验打造了这些系统,通过几个小时甚至几天的计算机计算,他们努力从中得到一个结果,而这些计算是他们永远无法自行完成的。他们将微小的数学运算工作分配给数十个数字神经元,将数千张小狗的照片输入这个人工神经网络,并希望经过数小时的计算,它能学会识别小狗。如果没有成功,他们就调整数学公式,然后一次又一次地尝试,直到成功。克里哲夫斯基是一些人口中的 “黑暗艺术” 大师。但更重要的是,至少在目前,他有办法从一台装有 GPU 芯片的机器中榨出最后一点速度,而 GPU 芯片仍然是一种不寻常的计算机硬件。“他非常擅长神经网络研究,” 辛顿说,“但他也是一位了不起的软件工程师。”
在萨特斯基弗提到 ImageNet 竞赛之前,克里哲夫斯基甚至没有听说过它,在了解这个计划的内容之后,他也不像实验室伙伴那样对它的可能性充满热情。萨特斯基弗花了几周时间修改数据,这样处理起来就会特别容易,而辛顿告诉克里哲夫斯基,每次将神经网络的性能提高 1%,他就可以有额外的一周时间来写他的 “深度论文”,这是一个全校知名的项目,已经晚了几周。(“那是个玩笑。” 克里哲夫斯基说。“他可能以为这是个玩笑,但并非如此。” 辛顿说。)
克里哲夫斯基仍然跟父母住在一起,他在卧室的计算机上训练他的神经网络。几周过去了,他从机器的两个 GPU 显卡中挖掘了越来越多的性能,这意味着他可以将越来越多的数据输入他的神经网络。辛顿常常说,多伦多大学甚至都不用支付电费。每周,克里哲夫斯基都会启动训练,随着时间的推移,在他卧室计算机的屏幕上,他可以看到训练的进展 —— 黑色的屏幕上写满了往上计数的白色数字。一周之后,他用一组新的图像测试该系统,但是没有达到目标,所以他修改 GPU 代码,并调整神经元的权重,然后再训练一周、再一周。每周,辛顿都会在他的实验室里监督学生们的聚会,这些聚会就像贵格会的教友聚会一样。大家只是坐在那里,直到有人决定畅所欲言,分享他们正在做的工作和看到的进展。克里哲夫斯基很少说话,但是,当辛顿让他说出训练结果时,房间里爆发出一种真正的兴奋感。“每周,他都会试图让亚历克斯・克里哲夫斯基多说一点儿,他知道这有多么了不起。” 亚历克斯・格雷夫斯回忆道,他是那些年实验室里的另一名成员。到了秋天,克里哲夫斯基的神经网络已经超过了当时最先进的技术水平。它的精确度几乎达到了全世界第二好的系统的两倍。16 它赢得了 ImageNet 竞赛。
克里哲夫斯基、萨特斯基弗和辛顿接着发表了一篇论文来描述他们的系统(后来被命名为 AlexNet),克里哲夫斯基 10 月底在意大利佛罗伦萨举行的计算机视觉会议上公布了这篇论文。面对 100 多名研究人员,他用典型的柔和且近乎带有歉意的语气描述了这个项目。当他发言结束时,会场里爆发出一些争论。一位名叫阿列克谢・埃弗罗斯(Alexei Efros)的加州大学伯克利分校教授从会场前排的座位上站起来,告诉会场里的其他人,ImageNet 竞赛不是一种可靠的计算机视觉测试。“它不像真实世界。” 他说,其中可能包括数百张 T 恤的照片,AlexNet 可能已经学会了识别这些 T 恤,但这些 T 恤是整齐地摆放在桌子上的,没有一丝皱纹,不是穿在真人身上的。“也许你可以在亚马逊的目录中检测到这些 T 恤,但这无助于你检测真实世界里的 T 恤。” 埃弗罗斯在伯克利分校的同事吉腾德拉・马利克曾告诉辛顿,如果一个神经网络能赢得 ImageNet 竞赛,那么这将改变他对深度学习的看法。马利克说他对此印象深刻,但在这项技术被应用于其他数据集之前,他不会给出自己的判断。克里哲夫斯基没有机会为自己的工作辩护,辩护工作是由杨立昆来承担的,他站出来说,这是计算机视觉历史上一个明确的转折点。“这就是证据。” 他的声音从房间的另一头传来。
他是对的。在面对多年来对神经网络未来的怀疑之后,事实证明他是正确的。在赢得 ImageNet 竞赛的过程中,辛顿和他的学生们使用了杨立昆在 20 世纪 80 年代后期创新成果的一个修改版本:卷积神经网络。但对杨立昆实验室的一些学生来说,这也是一种失落。在辛顿和他的学生们发表了 AlexNet 的论文之后,杨立昆的学生们感到,一种深深的遗憾降临在他们的实验室 —— 一种感觉,经过 30 年的奋斗,他们跌跌撞撞地走到了最后一关。“多伦多大学的学生比纽约大学的学生行动更快。” 杨立昆在当天晚上讨论这篇论文时,这样对埃弗罗斯和马利克说。
在随后的几年里,辛顿将深度学习比作大陆漂移理论。阿尔弗雷德・魏格纳(Alfred Wegener)第一次提出这个理论是在 1912 年。17 几十年来,这个理论不断地被地质学界驳回,部分原因是魏格纳不是地质学家。辛顿说:“魏格纳有证据,但他是一名气候学家,不是‘我们中的一员’,所以他被嘲笑了。神经网络的情况也是如此。” 有大量的证据表明,神经网络可以在各种各样的任务中取得成功,但它被忽视了。“如果你从随机权重开始,且拥有大量的数据,那么你会实现所有这些美妙的结果,要我们相信这个简直是太过分了,你做梦去吧,一厢情愿。”
最终,阿尔弗雷德・魏格纳被证明是正确的,但是他没有活到享受被认可的那一刻。他死于去格陵兰探险的途中。在深度学习领域,没有活到见证这一刻的先驱是戴维・鲁梅尔哈特。在 20 世纪 90 年代,他患上了一种叫皮克病的大脑退行性疾病,这种疾病开始破坏他的判断力。18 在被确诊之前,他在一段漫长而幸福的婚姻后与妻子离婚,并为了另一段不太幸福的婚姻而辞职。他最终搬到了密歇根州,他的哥哥在那里照顾他。他于 2011 年去世,比 AlexNet 出现的时间早了一年。“如果还活着,” 辛顿说,“他会是一位重要人物。”
AlexNet 的论文成了计算机科学史上最有影响力的论文之一,被其他科学家引用超过 6 万次。辛顿常常说,这篇论文被引用的次数至少比他父亲写过的任何一篇论文都多 5.9 万次。“但是谁会数呢?” 他会问。AlexNet 不仅是深度学习的转折点,也是全球科技行业的转折点。它表明,神经网络可以在多个领域取得成功 —— 不仅仅是语音识别,而 GPU 对于这一成功至关重要,它改变了软件和硬件市场。在百度认识到其重要性后,深度学习研究员余凯向李彦宏解释了这一时刻。在邓力赢得时任执行副总裁陆奇的支持后,微软也认识到了。谷歌同样如此。
正是在这个关键时刻,辛顿创建了 DNNresearch 公司。那年 12 月,他们在太浩湖酒店的房间里,以 4 400 万美元的价格拍卖了这家公司。在分配收益的时候,辛顿的计划一直是三人平分。但辛顿的两名研究生告诉他,他应该得到更大的份额:40%。“你们这是在放弃一大笔钱,” 他告诉两名学生,“你们先回房间睡觉去吧。”
第二天早上回来时,他们依然坚持要辛顿拿更大的份额。“这体现了他们是什么样的人,” 辛顿说,“但没有体现出我是什么样的人。”
对阿兰・尤斯塔斯而言,收购 DNNresearch 只是一个开始。作为谷歌的工程主管,他一心想垄断深度学习研究人员的全球市场,或者至少接近这个目标。几个月前,首席执行官拉里・佩奇将此作为优先事项,当时他和谷歌高管团队的其他成员聚集在南太平洋的一座(未披露的)岛屿上举行战略会议。佩奇告诉他的副手们,深度学习将会改变这个行业,谷歌需要率先到达那里。“让我们真正做大!” 他说。尤斯塔斯是会议室里唯一真正知道他在说什么的人。“他们都退缩了,” 尤斯塔斯回忆道,“但我没有。” 然后,佩奇让尤斯塔斯自由发挥,以确保在这个仍然很小的领域里掌控所有领先的研究人员,这可能需要招募数百名新员工。他已经从多伦多大学带来了辛顿、萨特斯基弗和克里哲夫斯基,现在,在 2013 年 12 月的最后几天,他又飞往伦敦去追逐 DeepMind。
DeepMind 差不多与 “谷歌大脑” 同时成立,这是一家有着极其崇高的目标的初创公司。公司旨在打造所谓的 “通用人工智能” 技术,这项技术可以做到人类大脑能做的任何事情,并且会做得更好。这还需要几年、几十年甚至几个世纪的时间,但这家小公司的创始人相信总有一天会实现,就像吴恩达和其他乐观的研究人员一样,他们相信,像多伦多大学这样的实验室所酝酿的很多想法都是强有力的起点。尽管与主要竞争对手相比,DeepMind 欠缺雄厚的财力,但它还是会去参与竞拍辛顿的初创公司,并且聚集了可能是世界上最令人印象深刻的年轻的人工智能研究人员,即使与谷歌迅速增长的名单相比也是如此。结果,这个潜在的偷猎者成了其他偷猎者(包括谷歌最大的竞争对手 Facebook 和微软)的目标。这给尤斯塔斯的行动增添了一些紧迫感。尤斯塔斯、杰夫・迪恩和另外两名谷歌人计划在伦敦市中心拉塞尔广场附近的 DeepMind 办公室待上两天,这样他们就可以考察实验室的技术和人才了,他们知道,应该还有一名谷歌人会加入他们:杰夫・辛顿。但是,当尤斯塔斯要求辛顿加入他们的跨大西洋考察之旅时,辛顿礼貌地拒绝了,说自己腰背的状况不允许他出行。他说,航空公司会要求他在飞机起飞和降落时坐下,但他已决定不再坐下了。起初,尤斯塔斯表面上接受了辛顿的拒绝,但他说自己会找到解决办法。
尤斯塔斯不仅仅是一名工程师。他身材修长,腰板笔挺,戴着一副无框眼镜,他还是一名飞行员、跳伞运动员和一个全能型寻求刺激的人,他用制造计算机芯片时的那种冷静、理性来规划每一次新的刺激。当他穿上压力服,从飘浮在地球上方 25 英里平流层中的气球上一跃而下时,他很快就创造了一项世界纪录。1 就在最近,他和其他几名跳伞者从一架湾流喷气式飞机上跳伞 —— 一件从未有人做过的事情 —— 这让他产生了一个想法。在他们中的任何一个人跳下之前,必须有人打开飞机后部的门,而为了确保他们在跳跃之前不会翻滚到远处,他们穿上了全身式登山安全带,安全带上有两条长长的黑色带子,挂在机舱内壁的金属环上。尤斯塔斯认定,如果谷歌租一架私人飞机,他们就可以给辛顿套上安全带,把他放在固定于地板的床上,然后用同样的方法把他挂到飞机上。他们就是这么做的。他们乘坐私人湾流飞机到伦敦,辛顿躺在一张由两个座位折叠成的临时床上,两条带子把他固定住。“所有人都对我很满意,” 辛顿说,“因为这让他们也可以乘坐私人飞机。”
这架私人飞机的基地位于加州圣何塞,这些飞机经常被谷歌和其他硅谷科技巨头租用,不同的公司使用时,机组人员还会改变机舱内的照明方案,以匹配其企业标志。2013 年 12 月的一个星期天,谷歌的人登机时,灯是蓝色、红色和黄色的。辛顿不确定安全带如何保证他的人身安全,但他觉得这样至少能让他在飞机起飞和降落时不至于在飞机里翻滚,也不至于一头撞上谷歌的同事。那天晚上,他们在伦敦着陆,第二天早上,辛顿走进了 DeepMind 的办公室。
DeepMind 由一群强大的头脑领导。其中两人,戴密斯・哈萨比斯和戴维・西尔弗(David Silver),相识于在剑桥大学读本科的时候,但他们最初是在西尔弗的家乡、英国东海岸附近举办的一场青年国际象棋锦标赛上相遇的。2“在哈萨比斯认识我之前,我就知道他了,” 西尔弗说,“我看到他出现在我们镇上,他赢得了比赛,然后离开了。” 哈萨比斯的母亲是一位华裔新加坡人,父亲是希腊裔塞浦路斯人,他们在伦敦北部经营着一家玩具店,哈萨比斯一度是世界上排名第二的 14 岁以下的国际象棋选手,但他的天赋不仅限于国际象棋。他以计算机科学第一名的成绩毕业于剑桥大学,他有办法掌握大多数思维类的游戏。1998 年,21 岁时,他参加了在伦敦皇家节日大厅举行的 “全能脑力” 比赛,来自世界各地的选手们挑选五类游戏参与比赛,包括国际象棋、围棋、拼字游戏、双陆棋和扑克,哈萨比斯大获全胜。在接下来的五年里,他又赢了四次,另外那一次,是他没参加。在第二次赢得比赛后,他在网络日记中写道:“尽管脑力运动看起来很高深,但它与其他任何运动一样竞争激烈。在最高级别的比赛中,一切都会发生。辱骂对手、摇晃桌子和各种作弊手段都是比赛的一部分。我过去参加的青年国际象棋锦标赛的桌子下面安装了隔板,以防止参赛者互相踢腿。别被骗了,这就是战争。”3 杰夫・辛顿后来说,哈萨比斯堪称有史以来最伟大的游戏玩家,然后辛顿尖锐地补充说,他的实力不仅展示在智力上,还展示在他对胜利的极端且坚定不移的渴望上。在 “全能脑力” 比赛上取得成功之后,哈萨比斯在《外交风云》(Diplomacy)游戏比赛上赢得了世界团体冠军。4 这是一款以第一次世界大战前的欧洲为背景的棋盘游戏,在该游戏中,顶尖玩家要依靠国际象棋棋手的分析和战略技巧,同时也需要利用谈判、欺骗和共谋等计策才能走向胜利。“他有三样东西,” 辛顿说,“他很聪明,很有竞争性,也非常擅长社交。这是一个危险的技能组合。”
有两件事情让哈萨比斯痴迷。一件是设计电子游戏。在缺席 “全能脑力” 比赛那年,他帮助著名的英国设计师彼得・莫利纽克斯(Peter Molyneux)创建了《主题公园》(Theme Park)游戏,在这款游戏里,玩家们建造并运营一个巨大的数字模拟摩天轮与过山车游乐园。5 这款游戏的销量估计有 1 000 万份,它激发了一种重新创造大量物理世界的全新游戏类型 —— 模拟游戏。另一件让哈萨比斯痴迷的事是人工智能。他相信自己有一天会创造出一台可以模仿大脑的机器。在接下来的几年里,随着他创立起 DeepMind,这两件令他痴迷的事让人难以预料地融合在了一起。
在剑桥大学本科生戴维・西尔弗身上,哈萨比斯找到了一种志趣相投的感觉。大学毕业后,他们两人创立了一家名为 Elixir 的电子游戏公司。哈萨比斯在伦敦发展这家公司的过程中,一直在网上记录着公司内外的生活(大部分是公司内部的)。6 这是一种宣传手段,由他的一位设计师代笔,这种方式引起了人们对他的公司及其游戏的兴趣。但他在某些地方非常诚实,展示了自己的极客魅力、足智多谋和钢铁般坚定的必胜决心。有一次,他记录了自己与英国知名的游戏发行商 Eidos 的会面情况,Eidos 同意发行 Elixir 的第一款游戏。哈萨比斯说,对一家游戏开发商来说,与发行商建立深厚的信任感是至关重要的,他觉得在伦敦办公室里的这次长谈会面取得了成功。但是当会议结束时,Eidos 的董事会主席 —— 伊恩・利文斯通(Ian Livingstone),一个后来因为行业贡献而被授予大英帝国司令勋章的人 —— 注意到会议室里有一张桌上足球台,他向哈萨比斯提出挑战。哈萨比斯思考了一下他是否应该输掉这场比赛,以便让他的发行商感到开心,然后得出结论:除了赢下来,他别无选择。哈萨比斯说:“伊恩不是一个普通的玩家,有传言说,他曾和史蒂夫・杰克逊(Steve Jackson)一起获得过赫尔大学的双人冠军。这把我置于一个可怕的境地。成为 Eidos 董事会主席的手下败将(面对出色的球技)意味着获得一张门票。不过,你得在某个地方划清界限。毕竟,游戏就是游戏。我以 6∶3 的比分获胜。”7
他的日记似乎不局限于 Elixir 公司,也涉及他的下一次创业。启动第一次创业时,他坐在家里的长椅上,听着科幻电影《银翼杀手》(Blade Runner)的配乐(第十二首,《雨中泪水独白》,单曲循环)。正如斯坦利・库布里克在 20 世纪 60 年代末启发了年轻的杨立昆一样,雷德利・斯科特(Ridley Scott)在 20 世纪 80 年代初用这部现代科幻经典抓住了年轻的哈萨比斯的想象力。在这部经典影片中,一位科学家和他专横的公司制造了一些行为像人类的机器。随着规模较小的游戏开发商被挤出市场,哈萨比斯关闭了 Elixir,并决定创建另一家公司。他认为,新公司将会比上一家更加野心勃勃,回到他在计算机科学和科幻小说的根本上。2005 年,他下定决心创建一家能够再造人类智能的公司。
他知道自己离迈出第一小步还差好几年时间。在实际创办一家公司之前,他在伦敦大学学院攻读了神经科学博士学位,希望在再造大脑之前更好地了解大脑。“我在学术界的逗留总是暂时的。” 他说。戴维・西尔弗也回到了学术界,但不是作为神经科学家。8 他在加拿大阿尔伯塔大学进入了一个相邻的领域 —— 人工智能。在重新走到一起创办 DeepMind 之前,他们两人在研究领域上的差异表明了神经科学与人工智能之间的关系,至少这些年推动人工智能实现巨大变化的很多研究人员都是这么看的。没有人能真正理解大脑,也没有人能再造它,但有些人相信这两种努力最终会相互带动。哈萨比斯称之为 “一种良性的循环”。
在伦敦大学学院,哈萨比斯探索的是大脑中记忆与想象的交集。在一篇论文中,他研究了一些大脑受损后出现遗忘症、无法记住过去的人,他发现这些人在想象自己处于新环境时也很困难,比如去购物中心或去海滩度假。9 识别、存储和回忆图像在某种程度上与创造图像有关联。2007 年,世界领先的学术期刊《科学》提名这项研究成果为年度十大科学突破之一。10 但这只是另一块垫脚石而已。在获得博士学位之后,哈萨比斯开始在伦敦大学学院实验室的盖茨比计算神经科学中心做博士后研究,该研究中心聚焦于神经科学和人工智能的交会处,由英国超市巨头戴维・塞恩斯伯里(David Sainsbury)资助,创始教授是杰夫・辛顿。
在创办仅仅三年之后,辛顿就离开了这个职位,回到多伦多大学担任教授,而哈萨比斯那时还在经营他的游戏公司。几年之后,他们才终于相遇,但也仅仅是匆匆一见。哈萨比斯与盖茨比中心的一位研究人员沙恩・莱格(Shane Legg)达成了共识。正如他后来回忆的那样,当时通用人工智能并不是严肃的科学家们公开讨论的内容,即使在盖茨比中心这样的地方。“这基本上是一个被人耻笑的领域,” 他说,“如果你跟任何人谈论通用人工智能,最好的情况是别人认为你很古怪,最坏的情况是别人认为你具有某种妄想的、非科学的特征。” 但莱格是新西兰人,他曾一边练习芭蕾,一边学习计算机科学和数学,他和哈萨比斯有着同样的见解。他梦想打造 “超级智能”,一种可以超越大脑能力的技术,尽管他担心这些机器有一天会危及人类的未来。他在论文中说,超级智能可以带来前所未有的财富和机会,或者导致威胁人类生存的 “噩梦场景”。11 他认为,即使打造出超级智能的可能性微乎其微,研究人员也必须考虑可能的后果。“一个人如果认同,真正的智能机器的影响可能是深远的,并且在可预见的未来至少有很小的概率会发生这种情况,那么他就需要谨慎地提前做好准备。如果到了智能机器短期内很有可能出现的时候,我们再来深入讨论和思考所涉及的问题,那就太晚了,” 他写道,“我们现在就需要认真对待这些事情。”12 他更大的信念是,大脑本身将为构建超级智能提供一张地图,这就是他来到盖茨比中心的原因。“那里似乎是一个非常自然的去处。” 他说。在那里,他可以探索他所谓的 “大脑和机器学习之间的联系”。
多年之后,杰夫・辛顿描述沙恩・莱格时,将他与戴密斯・哈萨比斯做了对比:“他不那么聪明,不那么好胜,也不那么擅长社交。但是,几乎所有人都是这样的。” 即便如此,在接下来的几年里,莱格的想法几乎与他更知名的搭档的想法具有同样的影响力。
哈萨比斯和莱格有着同样的野心。用他们自己的话来说,他们想 “解决智能问题”。但是,在最佳实现方式上,他们意见不一。莱格建议他们从学术界开始,而哈萨比斯说,他们别无选择,只能进入产业界,他坚持认为,要获得必要的资源来面对如此极端的任务,这是唯一的方法。哈萨比斯了解学术界,在 Elixir 创业了一段时间后,他也了解了商业世界。他不想为了创业而创业。他想创建一家公司,以便为他们希望促进的长期研究做好独特的准备。他告诉莱格,他们可以从风险投资机构那里融资,其金额要超过教授写资助申请所获得的资金。另外,他们能够以大学无法实现的速度搭建好必要的硬件。莱格最终同意了。“我们实际上没有将计划告诉盖茨比中心的其他任何人,” 哈萨比斯说,“他们会认为我们有点儿疯狂。”
在博士后阶段,他们开始与一位名叫穆斯塔法・苏莱曼(Mustafa Suleyman)的创业者和社会活动家待在一起。当他们三人决定成立 DeepMind 时,苏莱曼提供财务构思,负责创造公司的收入以维持研究所需。他们在 2010 年秋天推出了 DeepMind,它的名字是对深度学习和神经科学的认可,也是对英国科幻小说《银河系搭车客指南》中计算生命终极问题的超级计算机 “沉思”(Deep Thought)的致敬。对于一家着眼于人工智能领域且致力于在近期解决问题的公司,哈萨比斯、莱格和苏莱曼拥有各自独特的观点,他们也公开对这项技术在现在和未来的危险性表示关注。公司的既定目标 —— 写在商业计划书的第一行 —— 是通用人工智能。但与此同时,他们也告诉任何愿意倾听的人,包括潜在的投资人:这项研究可能很危险。他们说永远不会与军方共享自己的技术,并且警告说超级智能可能会成为一种生存威胁,这一点与莱格论文中的观点相呼应。
在公司成立之前,他们就接触了 DeepMind 最重要的投资人。最近几年,莱格参加了一个名为奇点峰会的未来学家年度会议。“奇点” 是一个理论时刻,此时技术已经进步到了人类无法控制的地步。这个小型会议的创始人们属于一个由边缘学者、创业者和追随者组成的不拘一格的团体,他们相信这一时刻即将到来。他们不仅致力于探索人工智能,还关注生命延长技术、干细胞研究和其他不同的未来主义。其中一位创始人名叫埃利泽・尤德考斯基(Eliezer Yudkowsky),他是自学成才的哲学家,并且自称人工智能研究人员,他在 21 世纪第一个十年的早期向莱格介绍了超级智能的概念,当时他们在与一家总部位于纽约的初创公司 Intelligensis 合作。但是,哈萨比斯和莱格把目光投向了会议的另一位创始人:彼得・蒂尔(Peter Thiel)。
2010 年夏天,哈萨比斯和莱格计划在奇点峰会上发表演讲,他们知道每位演讲者都会被邀请到蒂尔位于旧金山的别墅参加私人聚会。13 蒂尔是网络支付服务商贝宝(PayPal)的创始成员之一,后来他作为 Facebook、LinkedIn(领英)和 Airbnb(爱彼迎)的早期投资人,获得了更大的声誉和更多的财富。哈萨比斯和莱格觉得,他们如果能进入蒂尔的别墅,就有机会向他推销自己的公司,并游说他参与投资。蒂尔不仅有钱,还有意愿。他是一个相信极端想法的人,甚至比典型的硅谷风险投资家更相信极端想法。毕竟,他在资助奇点峰会。在未来的几年里,与硅谷的很多巨头不同,他全力支持特朗普,在 2016 年美国总统选举之前及之后都是如此。“我们需要一个疯狂到足以投资一家通用人工智能公司的人,” 莱格说,“他是一个具有深度逆向思维的人 —— 针对所有的事情。这个领域的大多数人都不认同我们所做的事情,所以他的深度逆向思维很可能会对我们有利。”
会议在旧金山市中心的一家酒店里召开,哈萨比斯在第一天发表了一场演讲,他认为,打造人工智能的最佳方式是模仿人类大脑的工作方式。当工程师按照大脑的形象设计技术时,他称之为 “生物方法”,无论是神经网络还是其他数字化创新,都是如此。14“我们应该专注于大脑的算法水平,” 他说,“提取大脑在解决问题时的那种表征和算法,而这些问题是我们想要通用人工智能来解决的。”15 这是定义 DeepMind 的核心支柱之一。第二天,沙恩・莱格用自己的演讲描述了另一个核心支柱。他告诉听众,人工智能研究人员需要明确的方法来跟踪自己的进展。否则,他们无法知道自己什么时候走上了正确的道路。16“我想知道我们要去哪里,” 他说,“我们需要一个关于什么是智能的概念,需要一种衡量它的方法。”17 哈萨比斯和莱格不仅仅是在描述他们的新公司将如何运作。最重要的是,他们的演讲是一种接近蒂尔的方式。
蒂尔的别墅坐落在贝克街,隔着一个淡水湖与旧金山艺术宫遥望,旧金山艺术宫是约 100 年前为了一场艺术展而建造的一座石头城堡。当哈萨比斯和莱格穿过前门走进客厅时,迎接他们的是一副棋盘。每颗棋子都摆在自己的位置上,白棋与黑棋对垒,等待有人来下棋。他们先见到了尤德考斯基,尤德考斯基将他们介绍给了蒂尔。但他们没有推销自己的公司 —— 至少没有马上推销。哈萨比斯开始谈论国际象棋。18 他告诉蒂尔,他也是一名棋手,他们讨论了这种古老游戏的持久力量。哈萨比斯说,它延续了这么多个世纪,是因为马和象之间的紧张关系,及其在技能和弱点上的拉锯战。蒂尔被迷住了,邀请他们两人第二天再来,这样他们就可以推销自己的公司了。
当他们第二天早上回来时,蒂尔穿着短裤和 T 恤,刚刚结束日常锻炼,大汗淋漓。他们坐到餐桌前,一名管家给他拿来了一杯可乐。哈萨比斯开始推销,他说自己不仅仅是一名游戏玩家,还是一位神经科学家,他们正在按照人脑的形象打造通用人工智能,并且将从学会玩游戏的系统开始进行漫长的探索,全球计算能力的持续指数级增长将推动他们的技术达到更高的水平。对于这次推销,连彼得・蒂尔都感到惊讶。“这件事可能有点儿大。” 他说。但他们一直在交谈,在接下来的几周里,沟通仍在继续,蒂尔和他的风险投资机构 —— 创始人基金(Founders Fund)的几位合伙人都参加了。最后,他主要的反对意见不在于公司的野心过大,而在于公司的总部设在伦敦。这让他关注被投公司更困难一些,这也是硅谷风险投资家的典型担忧。尽管如此,他还是在 DeepMind 第一轮 200 万英镑的种子投资中投了 140 万英镑。19 在接下来的几个月和几年里,其他知名投资人也加入进来,包括埃隆・马斯克,这位硅谷的大亨在创建火箭公司 SpaceX 和电动汽车公司特斯拉之前,曾与蒂尔一起创立了贝宝公司。“投资有一个特定的圈子,” 莱格说,“他是决定参与投资的亿万富翁之一。”
DeepMind 的雪球就此滚动起来。哈萨比斯和莱格聘请了辛顿和杨立昆担任技术顾问,这家初创公司很快招募了该领域的很多后起之秀:弗拉德・姆尼,他曾在多伦多大学辛顿门下学习;科拉伊・卡武库奥格鲁,他是一位出生于土耳其的研究人员,曾在纽约大学杨立昆手下工作;亚历克斯・格雷夫斯,他在跟随辛顿从事博士后研究之前,在瑞士是于尔根・施米德胡贝的学生。他们告诉彼得・蒂尔,学习玩游戏是起点。自 20 世纪 50 年代以来,游戏一直是人工智能的试验场,当时的计算机科学家制造了第一个自动化棋手。201990 年,研究人员打造了一台名叫奇努克(Chinook)的机器,它击败了世界上最好的跳棋选手,这是一个转折点。217 年之后,IBM 的 “深蓝” 超级计算机超越了国际象棋特级大师加里・卡斯帕罗夫(Garry Kasparov)。222011 年,另一台 IBM 机器 “沃森” 超越了《危险边缘》游戏的所有赢家!23 现在,由弗拉德・姆尼领导的一组 DeepMind 研究人员开始开发一个系统,玩家基于此系统可以玩雅达利的老游戏,包括 20 世纪 80 年代的经典游戏,如《太空入侵者》(Space Invaders)、《乒乓》(Pong)和《越狱》(Breakout)。哈萨比斯和莱格坚持认为,在人工智能的开发过程中,研究人员应该密切评估其进展,原因之一是这有助于深入关注其中的危险。这些游戏提供了这种评估标准。分数是绝对的,结果是确定的。“这就是我们插下旗子并攻下山头的方式,” 哈萨比斯说,“接下来我们应该去哪里?下一座珠穆朗玛峰在哪里?” 另外,玩游戏的人工智能提供了一种非常好的演示。演示可以促进软件销售,有时也可以促进公司的出售。在 2013 年初,这一点是显而易见的,甚至是不可否认的。
在《越狱》游戏中,玩家用一个小球拍将球弹向一堵彩砖墙。当球击中一块砖时,它会消掉,玩家就赢得了几分。但是,如果球拍漏掉球的次数太多,比赛就结束了。在 DeepMind,姆尼和他的同事们打造了一个深度神经网络,它通过反复试错来学习《越狱》的细微差别,玩了成千上万局游戏,同时密切跟踪哪些动作有效、哪些无效,这种技术被称为 “强化学习”。这个神经网络可以在两个多小时内掌握这款游戏。24 在最开始的 30 分钟内,它学会了基本概念 —— 朝着球移动、将球击向砖块 —— 尽管它还没有掌握游戏。一个小时之后,它变得足够熟练了,每次都能击中球,每次命中都能得分。两个小时之后,它学会了一个控制游戏的技巧,即将球击到彩砖墙后面去,使它落入一个狭小空间,在那里,它几乎可以无休止地反弹,一块接一块地击中砖块,一点一点地得分,而且永远不会弹回球拍。最终,该系统玩游戏的速度和精度超越了所有人类玩家。
在姆尼和他的团队打造了这个系统之后不久,DeepMind 给公司的投资方创始人基金的投资人,包括一个名叫卢克・诺塞克(Luke Nosek)的人,发送了一段视频。诺塞克最初是与彼得・蒂尔和埃隆・马斯克一起作为贝宝公司的创始团队成员而声名鹊起的,他们就是所谓的 “贝宝黑帮”(PayPal Maf ia)。在收到 DeepMind 的雅达利游戏人工智能视频之后不久,正如诺塞克后来对一位同事所说的那样,他和马斯克在一架私人飞机上,当他们观看视频并讨论 DeepMind 时,另一位碰巧在飞机上的硅谷亿万富翁拉里・佩奇无意中听到了他们的对话。佩奇就这样了解到了 DeepMind,并引发了一场追逐,这场追逐最终以谷歌一行人乘坐湾流飞机前往伦敦而告终。佩奇想收购这家初创公司,即使在如此早期的阶段。但哈萨比斯感到不太确定,他一直打算创建属于自己的公司,至少他对员工是这么说的。他说 DeepMind 将在未来 20 年甚至更长时间内保持独立。
辛顿和其他谷歌人乘电梯去 DeepMind 办公室,却被困在两层楼之间。在他们等待的时候,辛顿担心迟到会让 DeepMind 的人感觉不佳,其中很多人他都认识。“这一定很尴尬。” 他想。当电梯终于重新启动,这些谷歌人到达顶层时,他们受到了哈萨比斯的迎接,哈萨比斯把他们带进了一间会议室,里面有一张长长的会议桌。他并没有表现出尴尬,只是有些紧张,他担心将实验室的研究暴露给一家公司,而这家公司拥有超级强大的资源,能够以他自己的实验室永远无法实施的方式加速这项研究。他不想暴露公司的秘密,除非他确定自己想出售公司,同时谷歌愿意收购。在谷歌人进入房间后,他开始讲话,介绍了 DeepMind 的使命。随后,几位 DeepMind 研究人员透露了实验室正在研究的部分内容,从具体的到理论的。与钱相关的部分由弗拉德・姆尼来介绍,跟往常一样,这指的是《越狱》。
当姆尼介绍这个项目时,筋疲力尽的杰夫・辛顿躺在地板上,其他人坐在旁边的桌子旁。偶尔,当辛顿想提问时,姆尼会看到他把手举了起来。姆尼想,这就像他们在多伦多大学的日子一样。演示结束时,杰夫・迪恩问,系统是否真的在学习《越狱》的技能。姆尼说是的,它在自动寻找一些特定的策略,因为这些策略赢得了最多的奖励 —— 在这种情况下,指的是最高的分数。这项强化学习技术并不是谷歌正在探索的,但它是 DeepMind 内部的一个主要研究领域。沙恩・莱格在他的博士后导师发表了一篇论文后接受了这个概念,该论文认为大脑的工作方式与此基本相同。DeepMind 已经招募了很多专门研究这个想法的研究人员,包括戴维・西尔弗。阿兰・尤斯塔斯认为,强化学习让 DeepMind 构建了一个系统,这是在通用人工智能方面的第一次真正尝试。“系统在大约一半的比赛中有超人的表现,在有些情况下,表现令人震惊,” 他说,“这台机器会制定出一个撒手锏般的策略。”
雅达利游戏演示结束之后,沙恩・莱格根据他的博士论文做了一场演讲,描述了一种可以在任何环境中学习新任务的数学智能体。弗拉德・姆尼和他的团队已经打造出了一些智能体,它们可以在《越狱》和《太空入侵者》等游戏中学习新的行为。莱格提出的是这项工作的延伸 —— 超越游戏并进入更为复杂的数字领域以及现实世界。就像软件智能体可以学习通关《越狱》一样,机器人可以学习在客厅里行走,汽车可以学习在社区里导航。或者,以大致相同的方式,这些智能体中的一个可以学习掌握英语。这些问题都要困难得多。游戏是一个封闭的宇宙,其中的奖励机制是明确定义的,有积分和终点线。而现实世界要复杂得多,奖励机制更难以定义,但这是 DeepMind 为自己规划的路线。尤斯塔斯说:“沙恩・莱格的论文构成了他们所做的事情的核心。”
这是一个遥远的未来目标,但是在这个过程中,会有很多小的步骤,这些步骤会在不久的将来形成实际的应用。在谷歌人的注视下,在苏格兰长大、父母都是美国人的亚历克斯・格雷夫斯展示了其中的一个应用:可手写的系统。通过分析定义物体的模式,神经网络就可以学会识别它。如果系统能理解这些模式,那么系统也可以生成该物体的图像。在分析了一组手写单词后,格雷夫斯的系统就可以生成手写单词的图像。他们希望,通过分析小狗和小猫的照片,这种技术也能生成小狗和小猫的图像。研究人员称之为 “生成模型”,这也是 DeepMind 研究的一个重要领域。
当谷歌在全世界范围给每位研究人员支付几十万美元(如果不到数百万美元)薪酬时,对于亚历克斯・格雷夫斯这样的人,DeepMind 每年支付的薪酬不到 10 万美元,这是公司所能承受的。这家小公司在成立三年之后,仍然没有产生收入。苏莱曼和他的团队正在试图开发一款移动应用程序,通过人工智能来帮助用户筛选出最新款的时装 —— 时尚编辑和作家偶尔会在人工智能研究人员的陪同下来到拉塞尔广场的办公室,还有一个单独的小组即将在苹果应用商店上线一款新的人工智能电子游戏,但尚未产生收入。当格雷夫斯和其他研究人员向来自谷歌的访问者描述自己的工作时,哈萨比斯知道,有些事情必须改变了。
演示结束后,杰夫・迪恩问哈萨比斯是否可以看一下公司的计算机代码。哈萨比斯起初犹豫不决,但随后同意了,迪恩坐在一台机器旁,旁边是科拉伊・卡武库奥格鲁,他是 Torch(该公司用来构建和训练其机器学习模型的软件)的负责人。看了大约 15 分钟的代码之后,迪恩就知道 DeepMind 能与谷歌匹配。“很显然,这是由那些知道自己在做什么的人做出来的,” 他说,“我觉得,他们的文化与我们的文化是兼容的。” 至此,毫无疑问谷歌将收购这间伦敦实验室。马克・扎克伯格和 Facebook 最近加入了与谷歌、微软和百度的竞争,以获得这类人才,谷歌下定决心要保持自己的领先地位。尽管哈萨比斯早就向员工承诺 DeepMind 将保持独立,但他现在别无选择,只能出售。如果不卖,公司就会死掉。莱格说:“这些市值千亿美元的企业不顾一切地招募我们所有的顶尖人才,这让我们无法承受。我们设法留住所有人,但是从长远来看,这是不可持续的。”
尽管如此,在把 DeepMind 出售给谷歌的谈判过程中,他们至少争取到了哈萨比斯对其员工所做的部分承诺。DeepMind 保持独立的时间不会超过三周了,更不用提 20 年的事情,但哈萨比斯、莱格以及苏莱曼坚持要求,他们与谷歌的协议中要包括两个条件,以维护他们的理想。其中一条是禁止谷歌将任何 DeepMind 的技术用于军事目的,另一条是要求谷歌设立一个独立的道德委员会,负责监督 DeepMind 通用人工智能技术的使用,无论该技术什么时候能实现。一些了解协议的人质疑这些条款是否有必要,在随后的几年里,很多人工智能圈子里的人认为这只是一个噱头,旨在提高 DeepMind 的出售价格。“如果他们说自己的技术是危险的,其技术似乎就显得更强大,他们就可以要求更高的对价。” 有人这么说。但是,DeepMind 的创始人坚称,除非这些要求得到满足,否则不会出售公司,他们将继续为相同的理想而奋斗,直到最后。
在加利福尼亚州登上湾流飞机之前,辛顿曾说他将乘火车回加拿大 —— 这是一个为了保护其伦敦之行秘密的封面故事。在返程的航班上,飞机绕了一小段航程去加拿大让他下飞机,降落在多伦多的时间就是他如果乘火车大约应该到达的时间。这个计策如约实施。1 月,谷歌宣布以 6.5 亿美元收购了一家拥有 50 名员工的公司 ——DeepMind,这是该公司另一件大功告成的事。25Facebook 也参与竞拍了这间伦敦实验室,而每位 DeepMind 创始人可以从 Facebook 套现的金
2004 年,依靠来自加拿大高级研究所的资金支持,辛顿教授创立了 “神经计算和自适应感知” 项目,简称 NCAP 项目。NCAP 项目的目的是创建一个世界一流的团队,致力于生物智能的模拟,也就是模拟出大脑运用视觉、听觉和书面语言的线索来做出理解并对它的环境做出反应这一过程。辛顿教授精心挑选了研究人员,邀请了来自计算机科学、生物、电子工程、神经科学、物理学和心理学等领域的专家参与 NCAP 项目。后来的事实证明,辛顿教授建立这样的跨学科合作项目对人工智能的研究是一个伟大的创举,定期参加 NCAP 项目研讨会的许多研究人员,比如延恩・乐存、约书亚・本吉奥和吴恩达(Andrew Ng),如图 3.3 所示,后来也都取得了非常突出的成果。最核心的是这一团队系统地打造了一批更高效的深度学习算法,最终,他们的杰出成果推动了深度学习成为人工智能领域的主流方向。2012 年,辛顿教授获得有 “加拿大诺贝尔奖” 之称的基廉奖(Killam Prizes),这是加拿大的国家最高科学奖。
左至右为乐存、辛顿、本吉奥和吴恩达
2013 年,谷歌公司收购了辛顿教授创立的 DNN Research 公司,实际上,这家公司没什么产品和客户,只有 3 个深度学习领域的牛人,辛顿教授和他的两个学生,分别是曾经赢得 2012 年的 ImageNet 大赛的埃里克斯・克里泽夫斯基(Alex Krizhevsky)和以利亚・苏斯科夫(Ilya Sutskever)。有人调侃 Google 花了几千万美元买了几篇论文,笔者认为,谷歌这种大手笔引进世界最顶尖人才的方式,正好体现了谷歌两位老板拉里・佩奇(Lawrence Edward Page)和谢尔盖・布林(Sergey Brin)面向未来的雄才大略,非常值得中国的企业家学习。2014 年,谷歌花 4 亿美元收购 DeepMind 公司时,DeepMind 公司也就是刚刚在《自然》杂志发表了一篇利用强化学习算法玩计算机游戏论文的小公司,很多人都不理解为什么这家公司值这么多钱。后来 DeepMind 研发了震惊世界的 AlphaGo 之后,人们才开始相信佩奇和布林的远见。
延恩・乐存与卷积神经网络#
说完辛顿教授,我们来聊聊深度学习领域的另一位名人,曾经跟随辛顿教授作过博士后研究的乐存。
- 1960 年,乐存出生在法国巴黎附近,父亲是航空工程师。1988 年开始,乐存在著名的贝尔实验室工作了 20 年。乐存目前是纽约大学终身教授,同时是 Facebook 的人工智能实验室负责人。乐存教授对人工智能领域的最核心贡献是发展和推广了卷积神经网络(Convolutional Neural Networks,CNN),卷积神经网络是深度学习中实现图像识别和语言识别的关键技术。和辛顿教授一样,乐存教授也是在人工智能和神经网络的低潮时期,长期坚持科研并最终取得成功的典范。正如辛顿教授所说:“是乐存高举着火炬,冲过了最黑暗的时代。”
卷积神经网络是受生物自然视觉认知机制启发而来,20 世纪 60 年代初,大卫・休伯尔(David Hunter Hubel)和托斯坦・维厄瑟尔(Torsten Nils Wiesel)通过对猫视觉皮层细胞的研究,提出了感受野 (Receptive Field) 的概念。受此启发,1980 年,福岛邦彦(Kunihiko Fukushima)提出了卷积神经网络的前身 Neocognitron。20 世纪 80 年代,乐存发展并完善了卷积神经网络的理论。1989 年,乐存发表了一篇著名的论文《反向传播算法用于手写邮政编码的识别》(Backpropagation Applied to Handwritten Zip Code Recognition )。1998 年,他设计了一个被称为 LeNet-5 的系统,一个 7 层的神经网络,这是第一个成功应用于数字识别问题的卷积神经网络。在国际通用的 MNIST 手写体数字识别数据集上,LeNet-5 可以达到接近 99.2% 的正确率。这一系统后来被美国的银行广泛用于支票上数字的识别。
乐存是一位成果丰硕的计算机科学大师,不过笔者最佩服的还是他的业余爱好 —— 制造飞机!在一次 IEEE 组织的深度对谈中,他和 C++ 之父比扬尼・斯特朗斯特鲁普(Bjarne Stroustrup)有一个有趣的对话。斯特朗斯特鲁普问:“你曾经做过一些非常酷的玩意儿,其中大多数能够飞起来。你现在是不是还有时间摆弄它们,还是这些乐趣已经被你的工作压榨光了?” 乐存回答:“工作里也有非常多乐趣,但有时我需要亲手创造些东西。这种习惯遗传于我的父亲,他是一位航空工程师,我的父亲和哥哥也热衷于飞机制造。因此当我去法国度假的时候,我们就会在长达三周的时间里沉浸于制造飞机。”
卷积神经网络通过局部感受野和权值共享的方式极大减少了神经网络需要训练的参数的个数,因此非常适合用于构建可扩展的深度网络,用于图像、语音、视频等复杂信号的模式识别。给你一个规模上的概念,目前用作图像识别的某个比较典型的卷积神经网络,深度可达 30 层, 有着 2400 万个节点,1 亿 4000 万个参数和 150 亿个连接。连接个数远远多于参数个数的原因就是权值共享,也就是很多连接使用相同的参数。 训练这么庞大的模型,必然要依靠大量最先进的 CPU 和 GPU,并提供海量的训练数据。
在海量训练数据方面,1976 年出生于北京的李飞飞教授(见图 3.5)功不可没。李飞飞 16 岁时随父母移居美国,现在是斯坦福大学终身教授,人工智能实验室与视觉实验室主任。2007 年,李飞飞与普林斯顿大学的李凯教授合作, 发起了 ImageNet 计划。利用互联网,ImageNet 项目组下载了接近 10 亿张图片,并利用像亚马逊网站的土耳其机器人(Amazon Mechanical Turk)这样的众包平台来标记这些图片。 在高峰期时,ImageNet 项目组是亚马逊土耳其机器人这个平台上最大的雇主之一,来自世界上 167 个国家的接近 5 万个工作者在一起工作,帮助项目组筛选、排序、标记了接近 10 亿张备选照片。 2009 年,ImageNet 项目诞生了 —— 这是一个含有 1 500 万张照片的数据库, 涵盖了 22000 种物品。这些物品是根据日常英语单词进行分类组织的,对应于大型英语知识图库 WordNet 的 22 000 个同义词集。 无论是在质量上还是数量上,ImageNet 都是一个规模空前的数据库,同时,它被公布为互联网上的免费资源,全世界的研究人员都可以免费使用。 ImageNet 这个项目,充分体现了人类通过互联网实现全球合作产生的巨大力量。
图 3.5 李飞飞
随着机器学习算法的不断优化,并得到了 GPU 并行计算能力和海量训练数据的支持,原来深层神经网络训练方面的困难逐步得到解决,“深度学习” 的发展迎来了新的高潮。在 2012 年 ImageNet 挑战赛中的图像分类竞赛中,由辛顿教授的学生埃里克斯・克里泽夫斯基教授实现的深度学习系统 AlexNet 获得了冠军,分类的 Top5 错误率,由原来的 26% 大幅降低到 16%。从此以后,深度学习在性能上超越了机器学习领域的其他很多算法,应用领域也从最初的图像识别扩展到机器学习的各个领域,掀起了人工智能的新浪潮。
本吉奥教授
2014 年,本吉奥教授有一次在著名网络社区 Reddit 的机器学习板块参加了 “Ask Me Anything” 活动,回答了机器学习爱好者许多问题。
有一个学生问:“我正在写本科论文,关于科学和逻辑的哲学方面。未来我想转到计算机系读硕士,然后攻读机器学习博士学位。除了恶补数学和编程以外,您觉得像我这样的人还需要做些什么来吸引教授的目光呢?”
本吉奥教授回答如下:
“1. 阅读深度学习论文和教程,从介绍性的文字开始,逐渐提高难度。记录阅读心得,定期总结所学知识。
2. 把学到的算法自己实现一下,从零开始,保证你理解了其中的数学。别光照着论文里看到的伪代码复制一遍,实现一些变种。
3. 用真实数据来测试这些算法,可以参加 Kaggle 竞赛。通过接触数据,你能学到很多。
4. 把你整个过程中的心得和结果写在博客上,跟领域内的专家联系,问问他们是否愿意接收你在他们的项目上远程合作,或者找一个实习。
5. 找个深度学习实验室,申请。
这就是我建议的路线图,不知道是否足够清楚?”
TensorFlow 是谷歌在 2015 年 11 月发布的深度学习开源工具,Tensor (张量)意味着 N 维数组,Flow (流)意味着数据流图的运算,由杰夫・迪恩(Jeff Dean,见图 4.9)带领的谷歌大脑团队开发。即使在高手云集的谷歌,杰夫・迪恩也被看作软件工程师中的超级 “大牛”。他出生于 1968 年,作为一个人类学家和流行病学家的儿子,在成长过程中几乎周游了整个世界,到过夏威夷、日内瓦、乌干达、索马里等地。读高中时,他编写了一个软件来分析流行病数据,据他说比当时的专业软件快 26 倍,这个软件后来被美国疾病控制中心采用并翻译成了 13 种语言。1999 年加入谷歌之后,他领导开发了很多项目,包括大数据领域著名的 MapReduce 和 BigTable。因为杰夫・迪恩实在太厉害了,谷歌公司内部流传着很多关于他有多厉害的笑话,比如:“杰夫・迪恩的密码是圆周率的最后 4 位数字。”“当杰夫・迪恩失眠时,他用 MapReduce 数羊群。”(MapReduce 是用于超大规模数据的并行运算,处理的数据量通常在 1000GB 以上。)
TensorFlow 开发团队的核心杰夫・迪恩
TensorFlow 的前身,是谷歌 2011 年开始内部使用的深度学习开发工具 DistBelief,DistBelief 在谷歌内部项目如搜索、翻译、地图和 YouTube 中已经取得了巨大的成功。在 TensorFlow 的开发过程中,深度学习的一代宗师辛顿教授也起到了非常关键的作用。
TensorFlow 的优势是支持异构设备的分布式计算,它可以在不同平台上自动运行模型,这些平台包括手机、单 CPU 的 PC 和成千上万个 CPU/GPU 组成的超大型分布式系统。TensorFlow 支持使用 Python 或 C++ 语言开发,发布之后迅速成为开源社区 GitHub 上最受欢迎的深度学习工具,同时也受到了学术界和工业界的广泛关注。Uber、Twitter、小米等许多公司都将 TensorFlow 列为人工智能的主要开发工具,学术界也将 TensorFlow 作为一种标准以便于学术交流。
TensorFlow 的另一个优势,是支持 Keras 这个简明易用的轻量级深度学习库。Keras 的作者是 Francois Chollet(见图 4.10),一位极有才华的谷歌工程师。Keras 基于 Python 语言提供简洁优雅的 API,用户把一些高级的模块拼在一起,就可以设计深层的神经网络,这可以大大降低编程的工作量和阅读代码的难度,非常适合于把深度学习领域的设计想法转化为原型设计,并进行各种快速实验。Keras 可以运行在 TensorFlow 和 Theano 这两个基础平台上。
4.10 Keras 的作者 Francois C
人才争夺战:Facebook vs 谷歌#
你好,我是 Facebook 的马克。
2013 年 11 月下旬,克莱门特・法拉贝特坐在位于布鲁克林的一居室公寓的沙发上,在笔记本电脑上编写代码,这时他的 iPhone 手机铃响了,屏幕上显示的是 “加州门洛帕克”。他接起电话,一个声音说道:“你好,我 Facebook
高管出人意料地联系了他,但他仍然没想到马克・扎克伯格会打来电话。扎克伯格以非常直接和毫不客气的方式告诉法拉贝特,他将前往太浩湖参加 NIPS 会议,并询问他们是否可以在内华达州见面交流。距离 NIPS 会议召开还有不到一周的时间,法拉贝特也没有计划那一年的旅行,但他同意在会议开始的前一天,在哈拉斯赌场酒店的顶层套房与扎克伯格会面。挂掉电话后,他赶紧预订了一个跨境航班和一个住宿的地方,但直到他抵达内华达州,走进哈拉斯的顶层套房,看到坐在 Facebook 创始人兼首席执行官后面沙发上的人是谁,他才彻底意识到发生了什么。那个人就是杨立昆。
扎克伯格没有穿鞋。在接下来的半个小时里,他穿着袜子在套房里来回踱步,称人工智能是 “下一个大事件” 和 “Facebook 的下一步”。这是谷歌一行人飞往伦敦与 DeepMind 会面的前一周。Facebook 正在打造一间自己的深度学习实验室,公司几天前已经聘请了杨立昆来负责该实验室。现在,与杨立昆和 Facebook 首席技术官迈克・斯科洛普夫(Mike Schroepfer)一起,扎克伯格正在为这个新项目招募人才。法拉贝特是一位出生于法国里昂的学者,专门研究图像识别,并用了数年的时间设计用于训练神经网络的计算机芯片,而他只是在当天下午进入哈拉斯顶层套房与扎克伯格见面的众多研究人员之一。“他基本上想招募所有的人,” 法拉贝特说,“他知道这个领域每位研究人员的名字。”
那天晚上,Facebook 在酒店的一个舞厅里举办了一场私人聚会。1 几十名工程师、计算机科学家和学者挤在一个错层结构的空间里,这里还有一个可以俯瞰下面人群的露台。杨立昆宣布,公司正在曼哈顿筹备一间人工智能实验室,实验室离他在纽约大学的办公室不远。“这是一场天堂(也被称为纽约市)里的婚礼。” 杨立昆说,然后举起酒杯敬 “马克和斯科洛普夫”。2Facebook 已经聘请了另一位纽约大学的教授在新的实验室里与杨立昆一起工作,这间实验室被称为 FAIR,全称是 Facebook 人工智能研究实验室,几个更著名的人物很快将加入他们,包括从谷歌挖来的三位研究人员。但最终,尽管跟随杨立昆学习的时间很长,但法国人克莱门特・法拉贝特没有加入。他和其他几位学者正在创建一家叫 Madbits 的创业公司,他下定决心坚持到底。6 个月之后,在这家小小的新公司接近发布第一款产品时,它就被硅谷的另一家社交网络巨头 Twitter(推特)收购了。对人才的争夺已经如此激烈,而且愈演愈烈。
Facebook 位于硅谷的总部是一片感觉像迪士尼乐园的企业园区。这要归功于一个由壁画家、雕塑家、丝网印刷工艺师和其他驻场艺术家组成的团队,每栋建筑、每间房间、每条走廊和每个门厅都精心装饰着丰富多彩的奢侈品,在这中间,餐厅也以同样的热情为自己做广告,大托尼比萨位于一角,汉堡小屋位于另一角。那年早些时候,在 16 号楼里面,靠近皇家泰迪玉米片的地方,马克・扎克伯格与 DeepMind 的创始人坐在一起。他们之间有一个知名的对接人 —— 彼得・蒂尔,他是 DeepMind 的第一位投资人,也是 Facebook 的董事会成员。不过,扎克伯格还不太确定如何看待这家来自伦敦的小微初创公司。他最近约见了其他几家初创公司,它们都在做所谓的人工智能的东西,而 DeepMind 似乎只是众多同行中的一家。
交流结束后,一位名为卢博米尔・布尔德夫(Lubomir Bourdev)的 Facebook 工程师告诉扎克伯格,他们听到的信息绝不夸张,哈萨比斯和莱格已经掌握了一项正在兴起的技术。“这些家伙是来真的。” 布尔德夫说。作为计算机视觉领域的专家,布尔德夫正在领导一项新的尝试,他要打造一项服务来自动识别上传到 Facebook 的照片和视频中的物体。在 AlexNet 之后,他跟其他很多见过深度学习的人一样,知道神经网络将改变数字技术的构建方式。他告诉扎克伯格,DeepMind 是 Facebook 应该收购的公司。
在 2013 年,这还是一个奇怪的想法。在更广泛的科技行业,包括 Facebook 的大多数工程师和高管在内,人们甚至都没有听说过深度学习,当然也不理解它日益增加的重要性。说得更确切一些:Facebook 是一家社交网络公司,它打造互联网技术是为了眼下,而不是为了通用人工智能或其他任何在未来几年内不太可能进入现实世界的技术。该公司的座右铭是 “快速行动,破除陈规”,这个口号几乎没完没了地重复出现在遍布企业园区墙壁上的小小的丝网印刷标志上。Facebook 运营的社交网络覆盖全球超过十亿人口,并且致力于尽快扩展和扩大这项服务。它没有从事 DeepMind 想要做的那种研究,那种研究更多的是探索新的前沿,而不是快速行动和破除陈规。但现在,在 Facebook 成为世界上最强大的公司之一后,扎克伯格下定决心,Facebook 要与其他公司 —— 谷歌、微软、苹果和亚马逊 —— 竞争 “下一个大事件”。
这就是科技行业的运作方式。最大的一些公司正在陷入一场永不停息的竞赛,追逐下一项变革性技术,无论那是什么。每家公司都想率先抵达那里,如果有谁抢先一步,那么其他人将面临更大的压力,必须毫不拖延地抵达。通过收购杰夫・辛顿的初创公司,谷歌首先介入了深度学习。到 2013 年中,扎克伯格决定他也必须抵达那里,即使他竞争的是第二名。Facebook 只是一个社交网络,没有关系;在这个社交网络上,他不在乎除了定向广告和图像识别之外,深度学习并没有明显适合 Facebook 的东西,也不在乎公司没有做真正长期的研究。扎克伯格一心想把深度学习研究带到 Facebook。这就是他交给斯科洛普夫的工作。
5 年前,在扎克伯格的哈佛室友、公司联合创始人达斯汀・莫斯科维茨(Dustin Moskovitz)辞去工程主管一职后,迈克・斯科洛普夫就加入 Facebook 并担任该职。他戴着黑框眼镜,留着恺撒式的短发,这个发型与扎克伯格的很像。斯科洛普夫比 Facebook 的首席执行官大了将近 10 岁,他是一名硅谷资深人士,曾在斯坦福大学与其他一些硅谷资深人士一起学习。他曾在 Mozilla 公司担任首席技术官,该公司在 21 世纪初挑战了微软及其 IE 浏览器的垄断地位。当他加入 Facebook 时,他的主要工作是确保为世界上最大的社交网络提供支持的硬件和软件能够稳定地运行,能处理从 1 亿人扩展到 10 亿人甚至更多人的负载。但在 2013 年,当他被提升为首席技术官时,他的优先事项发生了变化。现在他的任务是推动 Facebook 进入全新的技术领域,从深度学习开始。“马克对未来的观点相当清晰,这只是例子之一。” 斯科洛普夫后来说。他没有说的是,谷歌也已经得出了同样的结论。
最终,扎克伯格和斯科洛普夫对 DeepMind 进行了一次不成功的报价收购。哈萨比斯告诉他的同事们,他觉得自己跟扎克伯格没有 “化学反应”,他不太明白这位 Facebook 创始人想要用 DeepMind 做什么,DeepMind 的实验室与 Facebook 痴迷于增长的企业文化不相符。但对哈萨比斯、莱格和苏莱曼来说,更大的问题是,扎克伯格没有认同他们对人工智能崛起的伦理担忧,无论是短期还是长期的担忧。他还拒绝接受一项合同条款,该条款保证 DeepMind 的技术将由一个独立的道德委员会监督。“如果只是为了钱,那么我们本可以赚得更多,” 莱格说,“但我们不是。”
伊恩・古德费洛是蒙特利尔大学的一名研究生,他很快就成了该领域的知名人士之一,他也是 Facebook 在此期间招募的众多研究人员之一。当他参观 Facebook 公司总部并与扎克伯格见面时,扎克伯格花了很多时间谈论 DeepMind,这让他印象深刻。古德费洛说:“我想我应该猜到了,他正在考虑收购的事。” 但当 Facebook 与谷歌一样,着眼于相同的技术未来时,Facebook 面临着一个先有鸡还是先有蛋的问题:公司无法吸引顶尖的研究人员,因为没有研究实验室;同时,公司没有设立研究实验室,因为它无法吸引顶尖的研究人员。突破口是马克・奥雷利奥・兰扎托。作为一名来自意大利帕多瓦的前职业小提琴手,兰扎托曾曲折地进入了技术世界,因为他无法以音乐家的身份谋生,他认为可以将自己重新塑造为一名录音工程师。然后,他进入了声音和图像的人工智能领域。这位瘦瘦的、说话轻声细语的意大利人曾在纽约大学杨立昆的门下学习,然后在多伦多大学辛顿门下学习,成为辛顿在 21 世纪第一个十年后期组织的神经计算研讨会上的常客。就在 “谷歌大脑” 创建之际,吴恩达将他作为首批招募的员工之一带到了实验室。他是研究 “小猫论文” 和新的安卓语音服务的研究人员之一。然后,在 2013 年夏天,Facebook 打来了电话。
那一年,Facebook 承办了湾区视觉会议,这是一场聚集整个硅谷计算机视觉研究人员的年度聚会。会议由 Facebook 的工程师卢博米尔・布尔德夫组织,就是他力荐扎克伯格收购 DeepMind 的。Facebook 的一位同事建议让兰扎托来担任主题发言人,于是布尔德夫去谷歌总部与这位年轻的意大利研究员共进午餐,沿着 101 号高速公路,谷歌的总部位于 Facebook 园区以南约 7 英里处。起初,兰扎托以为布尔德夫是想在谷歌找一份工作,但随着午餐的进行,很明显,这位 Facebook 工程师不仅想让兰扎托在湾区视觉会议上发言,还想让他加入 Facebook。兰扎托提出异议。尽管他在 “谷歌大脑” 工作得并不是很开心 —— 他花了更多的时间在工程工作上,而花在他喜欢的创造性研究上的时间较少 —— 但 Facebook 似乎没有什么改善,它甚至都没有人工智能实验室。但在接下来的几周里,通过电话和电子邮件的沟通,布尔德夫一直在征询他的意见。
某一天,兰扎托打电话给他以前的研究生院导师杨立昆,提及 Facebook 要招募他的事。杨立昆没有赞成。早在 2002 年,杨立昆也曾面临类似的境地。当时成立仅 4 年的谷歌给他提供了一份研究主管的工作机会,他拒绝了,因为他担心公司从事这类工作的能力。(当时谷歌只有大约 600 名员工。)“很明显,谷歌正走在一条非常好的轨道上,但它的规模还无法承担得起研究的投入。” 他说。此外,谷歌似乎更注重短期结果,而不是长期规划。很多人认为这是该公司的一大优势,认为正是这一点让谷歌仅用 6 个月的时间就在安卓手机上部署了深度学习语音引擎,从而超越了微软和 IBM,抢占了一个相当具有影响力的市场。但这种关注立竿见影的效果的做法曾让杨立昆感到担忧,现在让他感到担忧的是,Facebook 似乎也在以同样的方式运营。“他们不做研究,” 杨立昆告诉兰扎托,“你要确保自己在那里真的能做研究。”
尽管如此,兰扎托还是同意再次与布尔德夫见面,这次是在 Facebook 的总部,在他们下午的交流接近尾声时,布尔德夫说他想让兰扎托见另一个人。他们穿过园区,走进另一栋大楼,来到一间有玻璃墙的会议室,马克・扎克伯格在里面。几天之后,兰扎托同意加入 Facebook。扎克伯格承诺设立一间用于长期研究的实验室,并在自己的办公桌旁给他留了一张桌子。在随后的几年里,这成为扎克伯格和斯科洛普夫推动公司进入新技术领域的重要手段,从深度学习到虚拟现实,每个新的团队都坐在老板的旁边。一开始,这让一些人对公司产生了误解。Facebook 智囊团的其他成员认为,在扎克伯格的旁边设置一间长期的研究实验室会与公司 “快速行动,破除陈规” 的文化相冲突,并在普通员工中传播怨恨。但 Facebook 由扎克伯格主导,他是创始人兼首席执行官,与大多数首席执行官不同的是,他在董事会里控制着大多数的投票权。
一个月后,扎克伯格给杨立昆打了电话。他解释了公司在做什么,并请求帮助。杨立昆受宠若惊,尤其是当扎克伯格强调读过他的研究论文时。但杨立昆说,在纽约大学做一名学者让他很开心,除了提供一些建议,他做不了什么。他说:“我可以跟你探讨,但仅此而已。” 杨立昆过去跟斯科洛普夫也有过类似的对话,他的立场一直都是这样的。不过,扎克伯格一直在努力。Facebook 又走进了一条死胡同。斯科洛普夫接触过该领域的其他几位领导者,从吴恩达到约书亚・本吉奥,但该公司仍然没有人来负责其实验室,他们需要一个有实力吸引世界顶尖研究人员的人。
然后,在 11 月下旬,兰扎托告诉扎克伯格,他将前往 NIPS。“什么是 NIPS?” 扎克伯格问。兰扎托解释说,数百名人工智能研究人员会聚集在太浩湖的一家赌场酒店,扎克伯格问是否可以跟着去。兰扎托说,考虑到扎克伯格是一个流行文化的标志,这可能会有点儿尴尬,但他建议,如果安排他的老板在太浩湖发表演讲,他们就可以避免扎克伯格在未经通知的情况下随意参加会议,从而避免分散大家的注意力。于是,扎克伯格与会议组织者安排了一场演讲,然后又更进了一步。得知杨立昆将在 NIPS 开始的前一周到硅谷参加一场研讨会,扎克伯格邀请这位纽约大学教授去他在帕洛阿尔托的家中吃饭。
扎克伯格住在一栋有白色壁板外墙的房子里,这栋房子隐藏在斯坦福大学周围精心修剪的树丛中。在与杨立昆共进晚餐的过程中,就在他们两人之间,扎克伯格解释了 Facebook 在人工智能方面的宏伟愿景。他告诉杨立昆,未来在社交网络上的互动将由强大到足以独立完成任务的技术驱动。在短期内,这些技术将识别照片中的人脸,识别语音指令,并在不同的语言之间进行翻译。从长远来看,智能体或机器人将巡视 Facebook 的数字世界,接受指令,并根据需要执行指令。需要预订航班吗?告诉机器人。要给你妻子订购鲜花?机器人也能做到。当杨立昆问 Facebook 是否有任何不感兴趣的人工智能研究领域时,扎克伯格说:“可能是机器人学。” 但其他一切 —— 数字领域的一切 —— 都在兴趣范围之内。
更大的问题是扎克伯格如何看待企业研究的哲学。杨立昆相信 “开放”—— 与更广泛的研究人员群体公开分享概念、算法和技术,而不是隔离在一家公司或一所大学里。他的观点是,这种信息的自由交流会加速整个研究的进展。每个人都可以在其他人的工作基础上再接再厉。开放研究是该领域学者们的规范,但通常来说,大型互联网公司会将其最重要的技术视为商业秘密,小心翼翼地保护细节,不让外人知道。扎克伯格解释说,Facebook 是一个很大的例外。该公司成长于开源软件时代,在那个时代,软件代码在互联网上自由共享,并且 Facebook 已经广泛且深入地将这一概念扩展到其技术帝国的方方面面,甚至共享了为 Facebook 提供服务的大型计算机数据中心里定制硬件的设计。3 扎克伯格认为,Facebook 的价值在于那些使用社交网络的用户,而不在于其软件或硬件。即使有了原材料,也没有人能重新创造一个 Facebook,但如果公司共享原材料,其他人就可以帮助改进它们。杨立昆和扎克伯格之间存在共同点。
第二天,杨立昆参观了 Facebook 总部,在 “水族馆” 里与扎克伯格、斯科洛普夫和其他人聊天。“水族馆” 是 Facebook 老板开会用的一间玻璃墙会议室。扎克伯格没有闪烁其词,他说:“我们需要你来创建一间 Facebook 人工智能实验室。” 杨立昆说他有两个条件:“我不会离开纽约,也不会放弃在纽约大学的工作。” 扎克伯格当场就同意了。在接下来的几天里,该公司还聘请了另一位纽约大学教授 —— 罗布・弗格斯(Rob Fergus),他刚刚和一位名叫马特・泽勒(Matt Zeiler)的年轻研究生一起赢得了 ImageNet 竞赛。然后,扎克伯格飞到了 NIPS。在会议开始的前一天晚上,他在 Facebook 私人派对上透露了公司将设立新实验室。随后,他在会议主厅发表演讲时,向全世界公布了这一消息。
当杰夫・辛顿把他的公司卖给谷歌时,他保留了自己在多伦多大学的教授职位。他不想抛弃他的学生们,也不想离开他现在的家乡。这是一种独特的安排。此前,谷歌一直坚持要求其聘用的任何学者要么从大学请假,要么完全辞职。但辛顿不接受这一点,尽管独特的新安排在收益上并不完全对他有利。“我知道多伦多大学付给我的钱要少于我可能获得的养老金,” 他说,“所以我是付钱给学校,让他们允许我继续教书的。” 辛顿的初创公司 DNNresearch 发生的最大一笔金钱开支,是支付与谷歌进行协议谈判的律师费 —— 大约 40 万美元。这份协议为杨立昆和其他很多跟随辛顿进入产业界的学者树立了样板。与辛顿类似,杨立昆把自己的时间分配在纽约大学和 Facebook 之间,尽管比例完全不同。他每周有一天在大学,四天在公司。
因为在谷歌和 Facebook 等企业工作的大多数顶尖研究人员都来自学术界,而且还有很多人仍然是学术界人士,至少在部分时间如此,所以杨立昆的开放研究愿景变成了规范。“我不知道如何做研究,除非研究是开放的,除非我们是研究圈子的一部分,” 杨立昆说,“因为如果你的研究秘密进行,你的研究质量会很差,你无法吸引最好的人才,你不会招募到有能力推动最先进技术发展的人。” 即使像杰夫・迪恩这样在注重保密的公司文化中成长起来的老手,也开始看到开放的优势。4 谷歌开始像 Facebook 或其他任何科技巨头一样公开分享其研究成果,发布描述其最新技术的研究论文,甚至开源大部分的软件。这一行为加速了这些技术的发展,有助于吸引顶尖的研究人员,并进一步加速这一过程。
这个美丽新世界的失败者是微软。当辛顿和他的学生们与邓力在语音识别方面联手时,微软目睹了深度学习的兴起,该公司在美国和中国的语音实验室都在关注这项技术。2012 年底,在谷歌将其新的语音引擎部署到安卓手机上之后,微软的研究主管里克・拉希德(Rick Rashid)在中国的一次活动上展示了该公司自己的语音研究成果,披露了一个可以接收口语单词并将其翻译成另一种语言的原型产品。5 他常常说,很多观众在看到和听到这项技术能做什么时都流泪了。然后,在 2013 年秋天,在微软长期从事视觉研究的拉里・齐特尼克(Larry Zitnick)招募了加州大学伯克利分校的研究生罗斯・吉尔西克(Ross Girshick),让他来创建一间新的计算机视觉实验室,专门研究深度学习。他对吉尔西克的一次演讲印象深刻,后者在演讲中描述了一个系统,该系统的图像识别水平超越了辛顿和他的学生们在 2012 年 12 月所展示的水平。在加入他们的人当中,有一个名叫梅格・米切尔(Meg Mitchell)的年轻研究员,他开始将类似的技术应用于语言。米切尔是南加州人,曾在苏格兰学习计算语言学,后来成为深度学习运动的关键人物,此前她告诉《彭博新闻》,人工智能遇到了 “人海”(sea of dudes)的问题 —— 这种新型技术将无法实现其承诺,因为它几乎完全是由男性构建的。这个问题将困扰包括微软在内的一些大型互联网公司。目前,这三名研究人员正在致力于打造能够读取照片并自动生成标题的系统。但是,尽管实验室试图顺应时代的文化氛围 —— 团队成员在办公室开阔区域的办公桌旁并肩工作,这种硅谷风格的设置在微软研究院内部并不常见 —— 但进展缓慢。部分问题在于,他们正在几台微不足道的藏在办公桌底下的 GPU 机器上训练神经网络,还有一部分问题在于他们使用了 “错误” 的软件。
20 世纪 90 年代,当该公司引领全球软件业务时,其主要优势来源于 Windows 操作系统,该系统运行在全球 90% 以上的家用和商用电脑上,以及在全球数据中心内部提供网络应用的大多数服务器上。但是到了 2014 年,微软在 Windows 上的深度投入给公司带来了压力。新一波的互联网企业和计算机科学家没有使用 Windows。他们选择了 Linux,这是一个可以自由使用和修改的开源操作系统。Linux 提供了一种更便宜、更灵活的方式来构建大规模分布式系统并定义互联网时代,包括深度学习。在构建这些系统的过程中,全球范围内的人工智能研究人员自由地交换各种基于 Linux 的构建模块,但这些微软研究人员被 Windows 系统所束缚,他们花了大量时间试图找到下一个不成熟的产品,希望使得这些 Linux 工具能够在微软的操作系统上运行。
所以,当 Facebook 打电话来招募时,他们就离开了。Facebook 提供了一个机会,让研究人员可以更快地打造这种新的人工智能,更快地将其推向市场,最关键的是,让它与谷歌以及其他很多公司与学术实验室正在进行的所有工作连接起来。这与微软在 20 世纪 90 年代获胜的 “军备竞赛” 不同,在现在这场竞赛中,一些公司失去了武器,或者至少是失去了很多武器。微软看到了正在发生的事情,然后,一个竞争对手夺走了它的优势资源,Facebook 招募了吉尔西克和齐特尼克,而梅格・米切尔去了谷歌。
另一个挑战是招募和留住顶尖研究人员的巨额费用,这不仅仅是针对微软而言。因为这一领域的人才非常稀少 —— 其价格已经由谷歌收购 DNNresearch 和 DeepMind 决定了 —— 这些行业巨头在四五年的时间里向研究人员支付了数百万甚至数千万美元,包括工资、奖金和公司股票。根据 DeepMind 在英国的年度财务账目,有一年的员工成本总计为 2.6 亿美元,而该公司当时只有 700 名员工,平均每名员工 37.1 万美元。6 刚从研究生院毕业的年轻博士生每年就能挣到 50 万美元,该领域的明星研究人员可以获得更多的收入,一方面因为他们独特的技能,另一方面因为他们的名字可以吸引其他拥有同样技能的人。正如微软副总裁彼得・李告诉《彭博商业周刊》的那样,招募一名人工智能研究人员的成本与招募一名美国职业橄榄球联盟四分卫的成本相当。7 另一位玩家的崛起也加剧了这种残酷的气氛。在 Facebook 公布其研究实验室以及谷歌收购 DeepMind 之后,百度宣布,吴恩达将为该公司管理其硅谷和北京两地的实验室。
2012 年,阿兰・尤斯塔斯在一次跨国飞行中读着飞机座椅背后的一份免费杂志,他偶然看到了奥地利冒险家菲利克斯・鲍姆加特纳(Felix Baumgartner)的介绍。鲍姆加特纳和他的团队正在计划依靠一种新型太空舱让这个奥地利人像宇航员一样进入平流层,然后从那里来一次单人跳伞挑战。但是,尤斯塔斯认为,他们的方法是完全错误的。他认为,如果他们不是把鲍姆加特纳当作宇航员,而是当作一名戴着水下呼吸器的潜水员,那么结果会更好:他确信,使用配备了水下呼吸器的潜水服是一种更为灵活的方式,可以提供人类在稀薄空气中生存所需的一切。菲利克斯・鲍姆加特纳从距离地球 24 英里的太空舱中跳下,很快创造了高空跳伞的世界纪录。1 但是,尤斯塔斯已经打算打破这项纪录。在接下来的两年里,他把大部分业余时间都用于与一家私人工程公司合作,制作一套高空 “潜水服” 以及其他一切所需的东西,以超越鲍姆加特纳。他计划在 2014 年秋天从新墨西哥州罗斯韦尔的一条废弃跑道上空几英里的地方进行飞跃。但在此之前,他与谷歌进行了最后一次 “飞跃”。
在谷歌以 4 400 万美元收购了克里哲夫斯基、萨特斯基弗和辛顿的公司,并以 6.5 亿美元收购了 DeepMind 之后,尤斯塔斯几乎彻底垄断了深度学习研究人员的市场。来自多伦多大学的三人组很快发现,谷歌仍然欠缺的是加速这些研究人员工作所需的硬件设施,这些设施才能匹配他们的天赋和野心。克里哲夫斯基用为 GPU 芯片编写的代码赢得了 ImageNet 竞赛,但当抵达硅谷的山景城时,他们发现谷歌的版本是由一位名叫沃伊切赫・扎伦巴(Wojciech Zaremba)的研究人员开发的,使用的是标准芯片,就像其他所有为 DistBelief 开发的东西一样(DistBelief 是谷歌为运行其神经网络而定制的硬件和软件系统)。它被称为 WojNet,是以扎伦巴的名字命名的,辛顿反对这个项目的名字,后来辛顿开始称之为 AlexNet,全球人工智能研究人员的圈子也纷纷效仿。克里哲夫斯基反对谷歌的技术,公司花了几个月的时间来打造运行神经网络的系统,但他没有兴趣使用。
在这家公司上班的第一天,他就在当地的一家电子商店买了一台 GPU 机器,把它放在走廊尽头的壁橱里,接入网络,并开始在这个单独的硬件上训练他的神经网络,而其他研究人员把 GPU 机器随手放在自己的桌子下面。虽然电费由谷歌来支付,但与克里哲夫斯基在多伦多大学时在卧室里的工作方式相比,现在没有太大的区别。谷歌的其他人在公司庞大的数据中心网络上开发和运行其软件,利用的可能是世界上最大的私人计算机集群,但克里哲夫斯基不得不接受一些小得多的东西。管理公司数据中心的人认为,没有理由在数据中心里铺满 GPU 机器。
这些思想更传统的谷歌人没有意识到的是,深度学习是未来,而 GPU 可以加速这一新兴技术的发展,其速度是普通计算机芯片无法企及的。这种情况经常发生在大型科技公司或小公司内部:大多数人看不到自己正在做的事情之外的东西。阿兰・尤斯塔斯认为,诀窍在于让自己处在一些特定人群周围,这些人能够将新的专业知识应用到旧技术似乎无法解决的问题上。“大多数人是以特定的方式、特定的视角和特定的历史来看待特定问题的,” 他说,“他们无法看到那些能改变格局的专业知识的交会点。” 这也是他在高空跳伞时秉持的哲学。当他计划飞跃时,他的妻子不想让他参加。她坚持要他自拍一段视频,解释自己为什么要去冒险,这样如果他活不下来,她就可以拿给他们的孩子看。他拍了,但告诉她风险很小,几乎不存在风险。他和他的团队找到了一种新的飞跃方式,尽管其他人可能不理解,但他知道这是可行的。“人们经常问我:‘你不怕死吗?’但我与不怕死的人相反,” 他说,“我招募了我能找到的最棒的人,我们一起努力,基本上消除了每一项可能的风险,并对每一项风险进行测试,试图达到一种看似非常危险、实则非常安全的效果。”
杰夫・迪恩的办公室离克里哲夫斯基的办公室不远,迪恩知道谷歌的硬件需要调整。除非基于 GPU 重建 DistBelief,否则公司无法进一步推动深度学习的发展。因此,在 2014 年春天,他约见了谷歌的人工智能主管约翰・詹南德雷亚(John Giannandrea),公司的每个人都称他为 “J.G.”,他负责管理多年来协助创建的 “谷歌大脑” 和人工智能专家这两个姐妹团队。当克里哲夫斯基这样的研究人员的桌子底下或走廊尽头壁橱里需要更多的 GPU 时,他们就会去找他。J.G. 和杰夫・迪恩坐下来讨论,他们应该在一个巨大的数据中心里安装多少个图形芯片,才能满足研究人员的需求。
最初的建议数量是 2 万个,但他们认为这个数量太少了,应该要 4 万个。不过,当他们向谷歌谨慎的决策层提交申请时,他们立即遭到拒绝。4 万个 GPU 构成的网络要花费公司大约 1.3 亿美元,尽管谷歌经常在数据中心硬件上投入巨额资金,但他们从未投资过这样的硬件。所以,迪恩和詹南德雷亚把他们的申请提交给了阿兰・尤斯塔斯,而他即将从平流层飞跃。尤斯塔斯理解这件事,他又将申请提交给了拉里・佩奇,就在他穿着 “潜水服” 打破鲍姆加特纳的高空跳伞纪录之前,1.3 亿美元的图形芯片申请获得了批准。2 芯片安装之后不到一个月,所有 4 万个芯片都夜以继日地运行起来,开始训练一个又一个的神经网络。
那时,亚历克斯・克里哲夫斯基正在为谷歌一个完全不同的部门工作。当年 12 月,在假期回多伦多看望父母时,他收到了一位女士的电子邮件,这位女士是阿妮莉亚・安杰洛娃(Anelia Angelova),她想参与谷歌的自动驾驶汽车项目。她实际上并没有在这个领域工作过,而是曾在 “谷歌大脑” 与克里哲夫斯基共事。但她知道实验室正在进行的计算机视觉研究 —— 这是克里哲夫斯基在多伦多大学工作的延伸 —— 将重塑谷歌制造自动驾驶汽车的方式。谷歌的自动驾驶汽车项目已经启动了将近 5 年时间,该项目在公司内部被称为 “司机”。这意味着,在没有深度学习帮助的情况下,谷歌花了近 5 年的时间尝试打造自动驾驶汽车。
在 20 世纪 80 年代末的卡内基 —— 梅隆大学,迪安・波默洛曾经在神经网络的帮助下设计过一辆自动驾驶汽车,但当谷歌在将近 20 年后开始从事自动驾驶汽车研究时,研究领域的核心人员,包括卡内基 —— 梅隆大学为谷歌项目招募的很多研究人员,早已放弃了这个想法。神经网络可以帮助打造一辆能够独自行驶在空旷街道上的汽车,但仅此而已。这是一种好奇的尝试,而不是打造可以像人类司机那样在繁忙的交通环境中行驶的车辆。然而,安杰洛娃并不信服。在谷歌的一栋空荡荡的大楼里,在其他人都回家享受假期时,她开始研究深度学习,将它作为汽车在行人过马路或在人行道上漫步时对他们进行监测的一种方法。因为一切对她来说都是全新的,她向那个被她称为 “深度网络大师” 的男人伸出了手。他同意帮忙,因此,在度假期间,她和克里哲夫斯基创建了一个系统,通过分析数千张街道照片,系统学会了如何识别行人。当大家新年假期之后回来工作时,他们与汽车项目的负责人分享了他们的新原型。这个原型非常有效,他们都被邀请去参与 “司机” 项目。后来这个项目被分拆成独立的公司,并改名为 Waymo。“谷歌大脑” 最终把克里哲夫斯基的办公桌给了一名实习生,因为克里哲夫斯基几乎从来没有用过这张桌子,他总是在 “司机” 那边。
“司机” 项目的工程师称他为 “人工智能密语者” 3,他的方法很快在整个项目中传播开来。深度学习成为谷歌汽车识别道路上的各种物体 —— 停车标志、街道标记、其他车辆等 —— 的一种方式。克里哲夫斯基称这些为 “容易摘到的果子”。在接下来的几年里,他和同事们将这项技术推广到汽车导航系统的其他部分。经过合适的数据的训练,深度学习可以帮助汽车规划前进路线,甚至预测未来事件。在过去的 5 年里,汽车团队一直以手工的方式对汽车的行为进行编程。而现在,他们可以打造自主学习的系统,不再试图一次一行代码地去定义行人是什么样的了,他们可以使用成千上万张街道照片,在几天之内训练一个系统。理论上,如果谷歌能够收集足够的数据 —— 显示汽车在道路上可能遇到的各种情况的图像,然后将其输入一个巨大的神经网络,这个单一的系统就可以完成所有的驾驶行为。在最顺利的情况下,这种未来的情形还需要很多年才能实现,但在 2014 年,这就是谷歌调整之后的方向。
这一时刻是谷歌内部更大规模调整的一部分。至此,神经网络这个单独的想法改变了谷歌在其不断扩张的帝国版图中构建技术的方式,无论是在物理世界,还是在数字世界。在这 4 万个 GPU 芯片以及更多芯片 —— 一个名为 “麦克卡车项目” 的数据中心 —— 的帮助下,深度学习已经渗透了一切领域,从谷歌照片应用程序(可以在海量的图像中迅速找到目标)到 Gmail(可以预测你将要键入的单词)。它还可以让 AdWords 的运行更为高效,公司 560 亿美元年收入的绝大部分是由这个在线广告系统实现的。4 通过分析用户曾点击过哪些广告的数据,深度学习可以帮助系统预测他们以后会点击什么,更多的点击意味着更多的收入。谷歌花费了数亿美元购买 GPU 芯片,还花了数百万美元招募研究人员,但它已经将这些钱赚回来了。
很快,谷歌搜索的主管阿密特・辛格哈尔承认,互联网技术正在发生变化。2011 年,当吴恩达和巴斯蒂安・特隆与他接触时,他曾强烈抵制深度学习。现在,他和他的工程师们别无选择,只能放弃对搜索引擎构建方式的严格控制。2015 年,他们推出了一个名为 RankBrain 的系统,5 该系统使用神经网络来辅助选择搜索结果,这一举措推动增加了公司约 15% 的搜索查询。6 总的来说,在预测用户点击行为时,它比资深搜索工程师更为准确。几个月之后,辛格哈尔被指控性骚扰并离开了公司,7 人工智能主管约翰・詹南德雷亚取而代之,成为谷歌搜索的新主管。8
在伦敦,戴密斯・哈萨比斯很快透露,DeepMind 已经开发了一个系统,它可以降低谷歌数据中心的网络功耗,并借鉴了该实验室用来破解《越狱》游戏的相同技术。9 该系统决定何时打开、何时关闭单个计算机服务器中的冷却风扇,何时打开、何时关闭数据中心进行额外冷却的窗口,何时使用冷却器和冷却塔,以及服务器何时可以不使用这些设施。10 哈萨比斯说,谷歌的数据中心如此之大,DeepMind 的技术如此有效,它已经为公司节省了数亿美元。11 换句话说,这补偿了收购 DeepMind 的成本。
谷歌 GPU 集群的强大之处在于,它允许该公司对大量的技术进行大规模试验。打造神经网络是一项反复试验的工作,有了成千上万的 GPU 芯片可供使用,研究人员就可以在更短的时间内探索更多的可能性。同样的现象很快刺激了其他公司。在出售 1.3 亿美元的图形芯片给谷歌的刺激下,英伟达围绕深度学习的思路进行了重组,很快就不再满足于仅仅出售用于人工智能研究的芯片,而是自己也参与了研究,探索图像识别和自动驾驶汽车的边界,希望进一步拓展市场。在吴恩达的带领下,百度也在各个方面进行了探索,从新的广告系统到能够预测其数据中心内硬盘何时发生故障的技术。但最大的变化是可对话式数字助理的兴起,这些服务不仅接收从网络浏览器中输入的关键词,还能像搜索引擎一样通过一些互联网链接进行响应。它们可以倾听你的问题和命令,并以语音的方式回答,就像一个真人一样。谷歌在安卓手机上重构了语音识别,在它超越了苹果 Siri 的效果之后,同样的技术在整个行业普及开来。2014 年,亚马逊推出了 Alexa(个人语音助手),并将这项技术从手机端转移到了客厅的茶几上,其他市场也迅速跟进。现在被称为 “谷歌助手” 的谷歌技术,既可以在手机上运行,也可以在茶几设备上运行。百度、微软甚至 Facebook 都打造了自己的助手。
随着所有这些产品、服务和想法的激增,再加上这些公司和很多其他科技公司的营销部门通常以夸张的方式宣传它们,“人工智能” 成了这 10 年的流行词,无休止地在新闻稿、网站、博客和新闻报道中重复出现。一如既往,这是一个让人感到充满压力的术语。对普通大众来说,“人工智能” 重振了科幻小说的比喻 —— 可对话的计算机、有感知能力的机器、拟人化的机器人,它们可以做人类能做的任何事情,但最终可能会毁灭它们的创造者。我们更不用说媒体在头条新闻、照片和报道中提到像《2001:太空漫游》和《终结者》这样的电影,试图描述新的技术浪潮了。这就像是弗兰克・罗森布拉特和感知机的历史重现。随着深度学习的兴起,自动驾驶汽车的概念也随之兴起。就在同一时期,牛津大学的一个学术团队发布了一项研究,预测自动化技术将很快在就业市场上崭露头角。12 在某种程度上,这一切都混合成了一锅快要溢出的大杂烩,其中包含非常真实的技术进步、毫无根据的炒作、疯狂的预测,以及对未来的担忧。“人工智能” 则是描述这一切的术语。
媒体在人工智能上的叙事需要英雄,于是它们选择了辛顿、杨立昆、本吉奥,有时还会包括吴恩达,这在很大程度上归功于谷歌和 Facebook 在推广上的努力。但媒体宣传并没有延伸到于尔根・施米德胡贝这里,生活在德国卢加诺湖畔的这名研究人员在 20 世纪 90 年代和 21 世纪初在欧洲点燃了神经网络的火炬。有些人对施米德胡贝被排除在外表示异议,包括他自己。2005 年,他和后来加入 DeepMind 的研究员亚历克斯・格雷夫斯发表了一篇论文,描述了一个基于长短期记忆的语音识别系统 —— 具有短期记忆的神经网络。“这是疯狂的施米德胡贝的成果,” 辛顿告诉自己,“但它确实有效。” 现在,这项技术正在为谷歌和微软等公司的语音服务提供支持,施米德胡贝想要得到他应得的。在辛顿、杨立昆和本吉奥在《自然》杂志上发表了一篇关于深度学习兴起的论文后,施米德胡贝写了一篇评论文章,认为这些 “加拿大人” 并不像他们看起来那样具有影响力,因为他们的工作是建立在欧洲和日本其他人的想法之上的。大约在同一时期,当伊恩・古德费洛介绍他关于 GAN(生成对抗网络)的论文时 —— 这项技术很快就在整个行业产生了反响 —— 施米德胡贝从观众席中站了起来,指责他没有引用瑞士 20 世纪 90 年代的相关论文。他经常做这种事情,以至于他的名字变成了一个动词,比如:“你一直都在施米德胡贝。”13 但他并不是唯一一个为正在发生的事情邀功的人。多年来,很多深度学习研究人员的想法在这个圈子一直被忽视,他们感到迫切需要宣扬自己在一场真正的技术变革中的个人贡献。“每个人的内心都有对荣誉的一点儿虚荣,” 辛顿说,“你也可以在自己身上看到这一点,意识到这一点很好。”
亚历克斯・克里哲夫斯基是一个例外。正如辛顿所说:“他内心没有那么在意名声。” 坐在 “司机” 项目的办公桌前,克里哲夫斯基是这场人工智能热潮的核心人物,但他不认为自己的角色有那么重要,也不认为自己的角色在于人工智能。他的角色在于深度学习,深度学习只是数学、模式识别,或者正如他所说的 ——“非线性回归”。这些技术已经存在了几十年,只是像他这样的人在正确的时间出现了,当时有足够的数据和足够的处理能力来让这一切发挥作用。他打造的技术一点儿也不智能,这些技术只在非常特殊的情况下有效。“深度学习不应该被称为人工智能,” 克里哲夫斯基说,“我读研究生是为了研究曲线设置,而不是人工智能。” 他的工作,先是在 “谷歌大脑”,然后在自动驾驶汽车项目,都是将数学应用于新场景。这与任何重建大脑的尝试都相去甚远,更谈不上需要担心有一天机器会超出我们的控制范围。这是计算机科学,其他人都认同,但这并不能成为头条新闻的观点。更响亮的声音来自他在多伦多大学实验室的老同学伊利亚・萨特斯基弗。
2011 年,还在多伦多大学的时候,萨特斯基弗飞到伦敦参加 DeepMind 的面试。他在拉塞尔广场附近跟戴密斯・哈萨比斯和沙恩・莱格碰面,在三个人交流时,哈萨比斯和莱格解释了他们正在做什么。他们在打造通用人工智能,而起点是会玩游戏的系统。萨特斯基弗一边听,一边觉得他们已经脱离了现实,他觉得通用人工智能不是严肃的研究人员谈论的话题。所以,他拒绝了这家初创公司提供的工作,回到了大学,最终加入了谷歌。但是一进入谷歌,他就意识到人工智能研究的本质正在发生变化,它不再是一两个人在学术实验室里摆弄神经网络了,参与的都是大团队,所有人都朝着共同的大目标努力,背后有大量的计算能力做支撑。他一直喜欢大的想法,当他进入 “谷歌大脑” 时,他的想法变得更大了。作为伦敦实验室和 “谷歌大脑” 跨大西洋合作的一部分,他在 DeepMind 办公室待了两个月,之后他开始相信,取得真正进展的唯一途径是触达看似遥不可及的东西。他的想法与杰夫・迪恩(他更关心对市场产生即时影响)的目标不同,也与杨立昆(他一心用自己的研究展望未来,但从未走得太远)的目标不同,而是更接近于 DeepMind 创始人的观点。他说的好像遥远的未来就在眼前 —— 可以超越人类思维的机器,可以创建其他计算机数据中心的计算机数据中心。他和他的同事们需要的只是更多的数据和处理能力。然后,他们就可以训练一个系统去做任何事情了 —— 不仅仅是开车,还包括阅读、交谈和思考。“他是一个不惧怕相信的人,” 谢尔盖・莱文(Sergey Levine)说,莱文是一位机器人研究员,这些年来在谷歌一直与萨特斯基弗共事,“不怕的人有很多,但他尤其不怕。”
当萨特斯基弗加入谷歌时,深度学习已经重构了语音和图像识别。下一个重大步骤是 “机器翻译”,这项技术可以即时将任何一种语言翻译成其他语言。这是一个更加困难的问题。它涉及的不是识别单一的东西,比如照片中的小狗。它是将 “一系列的东西”(比如组成一个句子的单词)转换成另一个系列(那个句子的翻译)。这需要一种完全不同的神经网络,但萨特斯基弗相信解决方案并不遥远,他并不孤单。“谷歌大脑” 的两位同事的目标跟他一样,在百度和蒙特利尔大学等地方,还有其他人也在尝试同样的道路。
“谷歌大脑” 已经探索出了一种被称作 “词嵌入” 的技术,这涉及通过大量的文本分析(新闻文章、维基百科文章、自出版书籍等),使用神经网络来构建英语的数学地图,以显示该语言中每个单词和其他单词之间的关系。14 这不是一张你可以想象的地图。它不是像路线图那样的二维,也不是像电子游戏那样的三维,它有成千上万个维度,类似的东西你从未见过,也永远看不到。在这张地图上,“哈佛” 这个词与 “大学”、“常春藤” 和 “波士顿” 很接近,尽管这些词在语言上并不相关。地图给每个单词一个数学值,这个值定义了它与语言中其他部分的关系,这被称为 “向量”。“哈佛” 的向量看起来很像 “耶鲁” 的向量,但它们并不完全相同。与 “耶鲁” 接近的是 “大学” 和 “常春藤”,但不是 “波士顿”。
萨特斯基弗的翻译系统是这一想法的延伸。15 运用瑞士的于尔根・施米德胡贝和亚历克斯・格雷夫斯开发的长短期记忆方法,萨特斯基弗将大量的英语文本和它们的法语译文一起输入神经网络。通过分析原文和译文,这个神经网络学会了为一个英语句子建立一个向量,然后将其映射到一个具有相似向量的法语句子。即使你不懂法语,你也能看到其中数学的力量。“玛丽崇拜约翰” 的向量与 “玛丽爱上了约翰” 和 “玛丽尊重约翰” 的向量非常相似,而与 “约翰崇拜玛丽” 的向量完全不同。“她在花园里给了我一张卡片” 的向量与 “我在花园里收了她给的一张卡片” 和 “在花园里,她给了我一张卡片” 的向量相匹配。到了年底,萨特斯基弗和他的合作者们打造的系统的性能超过了其他所有翻译技术,至少在他们测试的少量英语和法语翻译中是这样的。
2014 年 12 月,当年的 NIPS 会议在加拿大蒙特利尔举行,萨特斯基弗向来自全球的研究人员展示了一篇描述他们工作的论文。16 他告诉与会的观众们,这个系统的优势在于其简洁性。“我们用最小的创新,获得了最大的结果。” 他说,观众掌声雷动,甚至让他大吃一惊。他解释说,神经网络的力量在于,你可以向它输入数据,它会自行学习。虽然训练这些数学系统有时就像黑魔法,但这个项目并非如此。“它想工作。” 他说。在接收数据并进行一段时间的训练之后,它就会给出结果,不需要反复试验。但萨特斯基弗并不认为这仅仅是在翻译上的突破,他认为这是在任何涉及序列的人工智能问题上的突破,从自动为照片生成标题,到用一两句话对一篇新闻文章做即时总结。他说,人类在几分之一秒内能做的任何事情,神经网络也能做,它只需要正确的数据。他告诉观众:“真正的结论是,如果你有一个非常大的数据集和非常大的神经网络,那么成功是有保证的。”
杰夫・辛顿在会场的后面观看他的演讲。正如萨特斯基弗所说的 “成功是有保证的”,他认为:“只有萨特斯基弗才不受到质疑。” 有些研究人员对这种大胆的说法感到愤怒,但其他人被吸引住了。萨特斯基弗可以这样说,而不会引起太多的怨恨。他就是这样的人,虽然从别人口中说出来有些可笑,但从他口中说出来的就是真实的。他也是对的,至少在翻译方面是这样的。在接下来的 18 个月里,“谷歌大脑” 将这个原型转变成了一个被数百万人使用的商业系统,这与该实验室三年前对纳夫迪普・贾特利的语音原型所做的工作如出一辙。但在这里,该实验室改变了等式,这在整个领域引发了另一波涟漪,并最终放大了伊利亚・萨特斯基弗和其他很多人的野心。
“我们需要另一个谷歌。” 杰夫・迪恩告诉乌尔斯・霍尔泽(Urs Holzle),后者是一位出生于瑞士的计算机科学家,谷歌数据中心的负责人。这是真的。谷歌在部分安卓手机上发布新的语音识别服务几个月之后,迪恩意识到一个问题:如果谷歌继续扩展这项服务,那么这项服务最终就能覆盖全球 10 多亿部安卓手机,而这 10 多亿部手机每天只分别使用这项服务 3 分钟,公司却将需要两倍的数据中心来处理所有额外的流量。这是一个巨大的问题。谷歌的数据中心已经超过 15 个 —— 从美国加州到芬兰,再到新加坡 —— 每个数据中心的建设成本都高达数亿美元。17 但是,在与霍尔泽及其他几位专门研究数据中心基础设施的同事召开的常务会议上,迪恩提出了一个替代方案:他们可以开发一种新的计算机芯片,仅用于提供神经网络。
谷歌在开发自主的数据中心硬件方面有着较长的历史。18 它的数据中心如此庞大,消耗了巨量的电力,为了以更便宜、更高效的方式提供谷歌服务,霍尔泽和他的团队花了数年时间设计计算机服务器、网络设备和其他设备。这项鲜有讨论的业务与惠普、戴尔和思科这些商业硬件制造商形成竞争,并最终从它们的核心业务中抢走了大量资金。由于谷歌开发了自己的硬件,它不需要在公开市场上采购,随着 Facebook、亚马逊和其他公司开始效仿,这些互联网巨头创造了一个计算机硬件的影子行业。19 但是,谷歌从来没有开发过自己的计算机芯片,它的竞争对手们也没有。因为这需要更高水平的专业知识和更大的投资,在经济上不划算。英特尔和英伟达等公司以如此庞大的规模生产芯片,其成本优势是谷歌无法匹敌的,并且它们生产的芯片能够完成谷歌需要完成的工作。英伟达的 GPU 芯片推动了深度学习的兴起,帮助训练了像安卓语音服务这样的系统。但是,现在迪恩正在处理一个新问题。在训练了这项服务后,他需要一种更有效的方式来运行它 —— 通过互联网提供服务,并将其传递给全世界。迪恩可以用 GPU 或标准处理器来实现,但这两者都没有他所需要的高效性能。因此,他和他的团队开发了一种新的芯片,专门用于运行神经网络。他们在周围各种不同的部门筹集资金,包括搜索团队。此时,所有人都已经看到了深度学习能够做什么。
多年来,谷歌一直在威斯康星州麦迪逊的一个半秘密实验室里设计数据中心硬件。霍尔泽是一位前计算机科学教授,戴着钻石耳钉,留着一头蓬松的斑白短发,他将这项工作视为公司真正的竞争优势,小心翼翼地保护其设计免受 Facebook 和亚马逊等竞争对手的关注。麦迪逊是一个偏僻的地方,但还是依靠威斯康星大学工程学院吸引了源源不断的人才。现在,迪恩和霍尔泽在新的芯片项目中利用了这些人才资源,同时还从惠普等硅谷公司聘请了经验丰富的芯片工程师。他们的成果就是张量处理器,即 TPU,它是设计用来处理支撑神经网络的张量的,而张量就是数学对象。其中的诀窍在于它的计算不像典型的处理器那样精确。20 神经网络进行的计算量如此之大,但每次计算都不必精确,它处理的是整数而不是浮点数。TPU 不是将 13.646 乘以 45.828,而是砍掉了小数点,将 13 和 45 相乘。这意味着它每秒钟可以执行数万亿次额外的计算,而这正是迪恩和他的团队需要的,不仅是为了语音服务,也是为了语言翻译。
萨特斯基弗的工作是研究,而不是开发大规模的消费级产品。他的系统可以很好地处理普通词汇,但不能处理更大体量的词汇,也不能真正与谷歌 10 多年来通过互联网提供的翻译服务竞争 —— 现有的服务是建立在完善的老式规则和统计数据之上的。但多亏了他搜集的所有数据,公司才去搜集了大量的翻译,使用萨特斯基弗和他的同事们所展示的方法,这些翻译有助于训练一个更大的神经网络。他们的数据集比萨特斯基弗过去训练系统所用的数据集大 100 到 1 000 倍。21 因此,在 2015 年,迪恩挑选了三名工程师来打造一个可以从这些数据中学习的系统。22
谷歌现有的翻译服务是将句子分解成片段,再将它们转换成另一种语言的片段,然后努力将这些片段连接成一个连贯的整体,因此,深夜电视节目主持人吉米・法伦(Jimmy Fallon)开玩笑说谷歌翻译的句子杂乱无章、略显混乱、不够连贯。对英语和法语来说,其 BLEU 评分(衡量翻译质量的标准方法)不足 30 分,这意味着效果不太好,而且在 4 年的时间里只提高了 3 分多。23 经过短短几个月的工作,迪恩的团队打造了一个神经网络,其评分比现有系统高 7 分。24 与所有深度学习方法一样,该方法的强大之处在于这是一个单一的学习任务,没有必要把句子分解成几个部分。“突然之间,事情从不可理解变成了可以理解,” 麦克达夫・休斯(Macduff Hughes)说,他是开发旧系统的团队负责人,“就像有人把灯打开了。”
但是,有一个问题。翻译一个由 10 个单词组成的句子需要 10 秒钟,这在开放的互联网上永远都行不通。25 用户是不会使用的。休斯认为,公司需要三年时间来完善该系统,使其能够毫不拖延地提交翻译。26 但是,迪恩不这么认为。27 在旧金山一家酒店里召开的公司会议上,他告诉休斯:“我们如果下定决心,就可以在年底前完成。”28 休斯对此表示怀疑,但他告诉他的团队要在年底前为新的服务做好准备。29 他说:“我不会是那个说杰夫・迪恩无法实现这一速度的人。”30
他们在和百度赛跑。几个月前,这家中国互联网巨头发表了一篇描述类似研究成果的论文,31 同年夏天,它又发表了一篇论文,展示了与 “谷歌大脑” 内部打造的系统相当的性能。随着杰夫・迪恩和他的团队打造出新版本的谷歌翻译,他们决定在中英文翻译上首次推出该服务。由于这两种语言之间的巨大差异,这是为深度学习提供最大改进的配对。从长远来看,这也是翻译能够提供最大好处的配对。毕竟,这是世界上最大的两个经济体。最终,谷歌工程师比迪恩的最后期限还提前了三个月,原因就在于 TPU。在谷歌新芯片的帮助下,2 月,在普通硬件上需要翻译 10 秒的句子可以在几毫秒内被翻译出来。32 他们在美国劳动节之后发布了这项服务的第一个版本,远远早于百度。33“我很惊讶它能如此有效。我想每个人都会感到惊讶的,” 辛顿说,“没人能想到,这么快就能这么有效。”
当杰夫・辛顿来到谷歌时,他和杰夫・迪恩参与了一个他们称之为 “蒸馏”(Distillation)的项目。34 这是一种采用他们在公司内部训练的巨型神经网络的方式,他们将它所学的一切缩小到合适的规模,使得谷歌可以在实时网络服务中实际使用,迅速将其技能传递给全球网民。这是辛顿漫长的职业生涯(神经网络)与迪恩的职业生涯(全球计算)的结合。然后,辛顿超越了神经网络,转向一种全新的、更复杂的模仿大脑的工作。那是他在 20 世纪 70 年代末首先提出的一个想法,他称之为 “胶囊网络”。在谷歌收购 DeepMind 后的那个夏天,辛顿计划在伦敦实验室待上三个月,并决定用这三个月的时间来研究这个 “新的旧想法”。
他买了两张从纽约到英国南安普敦的 “玛丽女王 2 号” 的船票 —— 一张是他自己的,一张是给他的妻子杰基・福特的,她是一位艺术史学家。在第一任妻子罗莎琳德因卵巢癌去世后,辛顿在 20 世纪 90 年代末与杰基结婚。他们计划在一个星期天从纽约启航。在他们离开多伦多之前的一个星期四,杰基被诊断为患有晚期胰腺癌。医生预计她还有大约一年的生存期,并建议她立即开始化疗。在知道没有治愈的机会后,她决定去英国旅行,然后在秋天时回到多伦多开始治疗。她的家人和很多朋友还在英国,这将是她最后一次见到他们。因此,她和辛顿去了纽约,并于周日起航前往南安普敦。辛顿确实花了整个夏天围绕着 “胶囊网络” 的想法工作,但没有取得太大进展。
4.2015 人类扩散模型算法解决了图像学习 【可以识别模式了,识别人脸和物体了】#
2015 年 10 月 31 日,在 Facebook 迪斯尼乐园般的公司总部,首席技术官迈克・斯科洛普夫站在一张桌子的一端,向满屋子的记者发表讲话。1 他指着墙上平板显示器上的幻灯片,描述了该公司最新的一系列研究项目 —— 在无人机、卫星、虚拟现实和人工智能方面的实践。就像一些精心策划的事件一样,这些项目大部分也都是旧闻。然后,他提到 Facebook 纽约和加州办公室的几位研究人员正在教神经网络下围棋。几十年来,机器在跳棋、国际象棋、双陆棋、《奥赛罗》,甚至《危险边缘》等游戏中击败了世界上最好的玩家!但是,围棋是一款还没有机器可以击败人类的智力游戏。2014 年,《连线》杂志发表了一篇专题报道,讲述了一位法国计算机科学家花了 10 年时间试图构建人工智能,以挑战世界上最好的围棋选手。2 像国际人工智能研究界的大多数人一样,这位科学家认为他或其他任何人还需要 10 年才能达到这个高度。但正如斯科洛普夫对满屋子的记者所说的那样,Facebook 的研究人员相信,他们可以利用深度学习更快地破解这个游戏,如果他们真的破解了,那么这将标志着人工智能的一次重大飞跃。3
围棋是两位棋手在一张 19 乘 19 的格子棋盘上对弈。他们轮流在交叉线放置棋子,试图占领部分棋盘,并在此过程中,吃掉对方的棋子。国际象棋模仿的是地面战斗,而围棋就像是模仿冷战。在棋盘一角的某一招棋,可能会在其他地方产生涟漪,以微妙且经常令人惊讶的方式改变游戏的格局。在国际象棋中,每一步大约有 35 种下法可供选择。在围棋中,每一步的下法有 200 个选择,因此围棋比国际象棋复杂得多。在 21 世纪第一个十年的中期,这意味着机器的性能无论有多么强大,都无法在任何合理的时间内计算出每一步棋的结果。但正如斯科洛普夫解释的那样,深度学习有望改变这种局面。在分析了数百万张照片中的数百万张面孔后,神经网络可以学会将你与你的兄弟区分开来,或者将你的大学室友与其他人区分开来。他说,用同样的方法,Facebook 的研究人员可以制造一台机器,模仿职业围棋手的技能。通过将数以百万计的围棋下法输入神经网络,他们可以教它识别,好的下法是什么样子的。“最好的棋手最终会看视觉图案,看棋盘的视觉效果,以直观的方式了解什么是好的下法,什么是不好的下法,” 他解释道,“因此,我们使用棋盘上的图案 —— 一个视觉记录系统 —— 来调整系统可能的下法。”4
他说,在某种程度上,Facebook 只是在教机器玩游戏。在另一个层面上,这样做是在推进人工智能发展,以重塑 Facebook。深度学习正在改进广告业务在公司社交网络产品上的用户定位方式,它为视力受损者分析照片并生成标题,5 它推动了公司内部开发的智能手机数字助理 Facebook M。6 利用支撑围棋实验的相同技术,Facebook 的研究人员正在打造一些系统,其目标不仅仅是识别口语单词,而且是真正理解自然语言。有一个团队最近开发了一个系统,这个系统可以阅读《指环王》中的段落,然后回答有关 “托尔金三部曲” 的问题,斯科洛普夫解释说,这些复杂问题涉及人物、地点和事物三者之间的空间关系。7 他还表示,该公司的技术要想破解围棋,并且真正理解自然语言,还需要几年的时间,但通往这两个未来的道路已经铺好。这是一条计算机科学家数十年来一直致力于铺设的道路,其中充满了喧嚣,只有少量实用技术。他说,现在人工智能运动终于赶上了它的大创意。
他没有告诉那些记者的是,其他人也在同样的道路上前进。在描述 Facebook 努力破解围棋的新闻报道出现几天之后,其中一家公司做出了回应。戴密斯・哈萨比斯出现在一段网络视频中,直视镜头,脸部占据了整个画面。8 这是 DeepMind 创始人一次罕见的露面。伦敦实验室大部分的发声方式是在《科学》和《自然》等知名学术期刊上发表研究论文,通常只有在取得重大突破后,实验室才会与外界交流。在视频中,哈萨比斯暗示研究工作仍在实验室内孕育着,涉及围棋游戏。他说:“我还不能谈论它,但再过几个月,我想会有相当大的惊喜。”9Facebook 争取媒体关注的做法激起了它最大的竞争对手的斗志。在哈萨比斯的那段网络视频出现几周之后,一名记者问杨立昆,DeepMind 是否有可能打造一个可以击败顶级围棋选手的系统。“不会。” 他说。他不止一次这么说,部分原因是他认为这项任务太难了,同时也因为他什么消息也没听到。圈子就那么小,“如果 DeepMind 击败了一名顶级围棋选手,” 杨立昆说,“有人会告诉我的。” 但是他错了。
几天之后,《自然》杂志刊登了一篇封面故事,其中哈萨比斯和 DeepMind 透露,他们的人工智能系统 AlphaGo 击败了三届欧洲围棋冠军。10 这件事发生在 10 月的一场闭门比赛中。杨立昆和 Facebook 在消息公布的前一天听到了这个消息。当天下午,在扎克伯格亲自推动的一场奇怪而不幸的抢先公关活动中,该公司提醒媒体注意扎克伯格和杨立昆在网上发布的帖子,这些帖子吹嘘了 Facebook 自己的围棋研究,以及该公司内部其他形式的人工智能正在开拓的道路。但事实仍然是谷歌和 DeepMind 处于领先地位。在那场闭门比赛中,AlphaGo 赢下了全部的五盘比赛,对手是欧洲冠军,一位名叫范辉(Fan Hui)的中国裔法国棋手。几周之后,在韩国首尔,它将挑战过去 10 年世界上最好的棋手李世石。
在谷歌收购 DeepMind 几周之后,戴密斯・哈萨比斯和其他几位 DeepMind 研究人员飞往美国北加州,与他们新母公司的领导者进行会谈,并演示实验室通过《越狱》在深度学习上取得的成果。11 会谈结束后,他们就分成了一些非正式的小组,哈萨比斯跟谢尔盖・布林聊了起来。交谈中,他们意识到两人有一个共同的兴趣:围棋。布林说,当他和佩奇在斯坦福大学创建谷歌时,他下了太多的围棋,以至于佩奇担心他们的公司永远也无法创立。哈萨比斯说,如果布林和他的团队愿意,他们可以打造一个能够击败世界冠军的系统。“我认为这是不可能的。” 布林说。那一刻,哈萨比斯下定决心要去实现它。
杰夫・辛顿将戴密斯・哈萨比斯比作罗伯特・奥本海默(Robert Oppenheimer),奥本海默在第二次世界大战期间负责实施的曼哈顿计划催生了第一颗原子弹。奥本海默是一位世界级的物理学家,他理解手头艰巨任务的科学性。但他也拥有必要的技能,来激励在他手下工作的庞大的科学家团队,结合他们不同的优势来支持更大的项目,并以某种方式克服他们的弱点。他知道如何打动男人(以及女人,包括杰夫・辛顿的堂姐琼安)。辛顿在哈萨比斯身上看到了同样的技能组合。辛顿说:“他推动 AlphaGo 就像奥本海默执行曼哈顿计划一样。如果由其他任何人来执行,那么他们都不会让它推进得这么快、这么好。”
在剑桥大学读书时就认识哈萨比斯的研究员戴维・西尔弗和 DeepMind 的第二位研究员黄士杰(Aja Huang)已经在着手推进围棋项目了,他们很快与伊利亚・萨特斯基弗和一位名叫克里斯・马迪森(Chris Maddison)的谷歌实习生联手,后者在北加州启动了他们自己的项目。这 4 名研究人员在 2014 年中期左右发表了一篇关于他们早期工作的论文,之后该项目扩展成了一项更大的项目,最终在次年战胜了欧洲围棋冠军范辉。12 这一结果震惊了全球围棋界和全球人工智能研究人员,但 AlphaGo 与李世石的对弈将会产生更大的影响。1997 年,当 IBM 的 “深蓝” 超级计算机在曼哈顿西区的一座高楼里超越世界级冠军加里・卡斯帕罗夫时,它是计算机科学的一个里程碑,得到了全球媒体广泛而热情的报道。但与韩国首尔的比赛相比,那只是一个小事件。在韩国 —— 更不用说在日本和中国了 —— 围棋是一项全国性的娱乐活动。会有超过 2 亿人观看 AlphaGo 与李世石的比赛,这个数字是美国超级碗橄榄球决赛观众人数的两倍。13
在这场五盘制比赛前一天的新闻发布会上,李世石夸口说他会以 4∶1 的比分轻松获胜,甚至是 5∶0。大多数棋手也这么认为。尽管 AlphaGo 击败范辉的方式让人们毫不怀疑这台机器是更好的棋手,但范辉和李世石之间的水平存在鸿沟。根据 ELO 等级分,李世石处于完全不同的棋手梯队,这个等级分是衡量棋手能力的一个相对指标。14 但哈萨比斯相信结果会完全不同。第二天下午,在第一盘比赛开始之前的两个小时,当哈萨比斯和几名记者一起吃午饭时,他拿着一份《韩国先驱报》,这是韩国的桃色英语日报。他和李世石同时出现在头版头条上,他没想到自己会受到如此多的关注。这位 39 岁的英国人看起来有点儿孩子气,还有些秃顶。他说:“我预计会得到很大的关注,但没想到这么大。” 尽管如此,在这顿包括饺子、泡菜和烤肉的午餐中 —— 他没有吃 —— 哈萨比斯说他 “谨慎自信”。他解释说,专家们不了解的是,自 10 月的比赛以来,AlphaGo 一直在不断磨炼自己的技能。他和他的团队最初通过向深度神经网络输入 3 000 万步下法来教机器下围棋。15 从那时起,AlphaGo 一场接一场地与自己对抗,同时仔细分析哪些下法被证明是成功的,哪些不是。这很像实验室为了玩老版雅达利游戏而打造的那些系统。在打败范辉后的几个月里,这台机器又跟自己下了几百万盘棋。AlphaGo 在持续自学围棋,而且学习的速度比任何人类都快。
在四季酒店顶楼的赛前餐会上,谷歌董事长埃里克・施密特(Eric Schmidt)坐在哈萨比斯的对面,用傲慢的方式阐述了深度学习的好处。一度有人称他为工程师,他予以纠正。“我不是工程师,” 他说,“我是一名计算机科学家。” 他回忆说,当他在 20 世纪 70 年代作为一名计算机科学家接受培训时,人工智能似乎承载了很大的预期,但随着 20 世纪 80 年代和 90 年代的到来,那个预期从未真正兑现。现在,这个预期正在成为现实。他说:“这项技术非常强大。” 他认为人工智能不仅仅是一种处理照片的方式,还代表了谷歌 750 亿美元互联网业务的未来,以及包括医疗健康在内的无数其他行业的未来。16 之后,当他们聚在楼下观看比赛时,杰夫・迪恩加入了哈萨比斯和施密特的行列。施密特和迪恩的出现,表明这场比赛对谷歌有多么重要。三天后,当比赛达到高潮时,谢尔盖・布林飞抵首尔。17
第一盘比赛,哈萨比斯在大厅里的私人观看室和 AlphaGo 控制室之间来来回回走动。控制室里摆满了个人电脑、笔记本电脑和平板显示器,所有这些都接入了太平洋另一端谷歌数据中心内数百台电脑上运行的一项服务。18 一周前,一组谷歌工程师将他们自己的超高速光纤电缆接入控制室,以确保与互联网的可靠连接。19 事实证明,控制室不需要提供太多的控制:经过几个月的训练,AlphaGo 完全可以在没有人类帮助的情况下独立下棋。并不是说哈萨比斯和他的团队想帮忙就能帮得上忙,他们之中没有一个人的水平能达到围棋特级大师的水平。他们能做的只是看着。西尔弗说:“我无法告诉你气氛有多么紧张,你很难知道该相信什么。一方面你要听评论员的讲解,另一方面你要看 AlphaGo 的评估,而且所有评论员的意见都不一致。”
在比赛的第一天,他们和施密特、迪恩以及其他的谷歌贵宾一起见证了机器的胜利。在赛后的新闻发布会上,李世石坐在来自东西方的数百名记者和摄影师面前,告诉全世界,他很震惊。21“我没想到 AlphaGo 能以如此完美的方式下棋。” 这位 33 岁的棋手说。经过 4 个多小时的比赛,这台机器证明了它可以与世界上最好的选手相媲美。李世石说 AlphaGo 的才能让他措手不及,他会在第二盘比赛中改变策略。
第二盘比赛开始大约一个小时后,李世石站了起来,离开了对局室,走到一个私人露台上抽烟。出生于中国台湾的 DeepMind 研究员黄士杰在对局室里坐在李世石的对面,代表 AlphaGo 下每一步棋,他在棋盘右侧的一个很大的空白区域下了一颗黑色的棋子,落在一颗单独的白色棋子的侧下方。这是棋局的第 37 手。在外面的解说室里,作为唯一一位达到九段且是这项运动在西方的最高级别的围棋选手,麦克・雷蒙(Michael Redmond)愣了一会儿才反应过来。他对在网上关注比赛的 200 多万名说英语的观众说:“我真的不知道,这是一步好棋还是一步坏棋。”22 他的联合评论员克里斯・加洛克(Chris Garlock)是一家围棋网络杂志的长期编辑,也是美国围棋协会的副主席,他说:“我认为这是一个错误。”23 几分钟后李世石回来了,他又花了几分钟盯着棋盘。总的来算,他花了大约 15 分钟来应对,这在这盘比赛第一阶段每方两个小时的分配用时中占了很大一部分,并且他一直没有完全站稳脚跟。4 个多小时后,他认输了。他以 0∶2 的比分落后。
第 37 手也让范辉大吃一惊,他在几个月前被机器彻底击败,之后加入了 DeepMind 团队,在 AlphaGo 与李世石的比赛开始之前,他担任 AlphaGo 的对战伙伴。他从未击败过 DeepMind 的人工智能,但他与 AlphaGo 的相遇让他学到了一些新的下法。事实上,在他败给人工智能后的几周内,他已经在与顶级人类棋手的比赛中取得了六连胜,他的世界排名在这个过程中攀升到了新的高度。现在,站在四季酒店七楼解说室外,在第 37 手之后的几分钟里,他看到了这 “神之一手” 的效果。“这不是人类的下法,我从未见过有人下过这一手,” 他说,“太漂亮了。”24 他不停地重复这个词。太漂亮了。太漂亮了。太漂亮了。
第二天早上,戴维・西尔弗溜进了控制室,只是为了重温 AlphaGo 在选择第 37 手时所做的决定。在每盘比赛中,AlphaGo 利用其数千万次关于人类下法的训练,计算出人类采取特定下法的概率。它计算,第 37 手出现的概率是万分之一。AlphaGo 知道这不是一位职业围棋手会下出的招法。然而,通过与自己对战的数百万盘没有人类参与的棋局,它还是决定这么下。它意识到,虽然没有人会这么下,但这一手仍然是正确的。“它自己发现了这一点,” 西尔弗说,“通过它自己的内省过程。”25
这是一个苦乐参半的时刻。就在范辉为这漂亮的一手棋欢呼时,一种悲伤笼罩了整个四季酒店,甚至整个韩国。在前往赛后新闻发布会的路上,一位姓周的中国记者遇到了一位从美国飞来韩国的《连线》杂志记者。周记者说,他很高兴能与另一位关注科技的记者交流,他抱怨其他记者把这项活动当成了体育。他说,来报道的应该是关注人工智能的记者。但是后来,他的语气变了。周记者说,虽然 AlphaGo 赢得第一盘比赛时他很高兴,但他现在感到深深的绝望。他捶了捶自己的胸口以表明他的意思。第二天,在首尔另一个地方经营一家初创公司孵化器的韩国人吴英权(Oh-hyoung Kwon)说,他也感到很悲伤。26 这不是因为李世石是韩国人,而是因为他是人类。“对所有人类来说,这都是一个拐点。” 吴英权说,他的几名同事点头表示同意,“这让我们意识到人工智能离我们很近,也意识到了它的危险性。”27 周末,忧郁的情绪更加强烈了。李世石输掉了第三盘,因此输掉了整场比赛。28 坐在赛后新闻发布会的讲台上,这位韩国人感到很后悔。他说:“我不知道今天该说什么,但我想我必须先表达我的歉意。我应该展示出更好的状态、更好的结局、更好的较量。”29 几分钟后,马克・扎克伯格显然意识到他应该对技术的胜利表现出赞赏,于是他在 Facebook 上发了一条消息,祝贺戴密斯・哈萨比斯和 DeepMind。杨立昆也这么做了。但是,坐在李世石旁边的哈萨比斯发现,自己却希望这位韩国人至少能赢得剩下的两场比赛中的一场。30
在第四盘比赛的第 77 手之后,李世石又僵住了。这是第二盘比赛的重演,只是这次他花了更长的时间来思考下一步。棋盘的中央满是棋子,有黑的也有白的,他盯着这些棋子看了将近 20 分钟,他紧抓着自己的后脖颈,来回摇晃。最后,他把一颗白子放在棋盘中央的两颗黑子之间,有效地将两块黑棋一分为二。AlphaGo 陷入了困境。随着每盘比赛的进行,AlphaGo 会不断重新计算自己获胜的概率,在控制室的平板显示器上显示一个百分比。在李世石下出第 78 手时,机器应对了非常差的一手,它获胜的概率立即暴跌。哈萨比斯说:“到目前为止,AlphaGo 所做的所有思考都变得毫无用处。它必须重启。”31 然后,李世石从棋盘上抬起头来,盯着黄士杰,好像他战胜了那个人,而不是机器。从那以后,这台机器的赔率持续下降,在下了近 5 个小时后,它认输了。
两天后,当走过四季酒店的大厅时,哈萨比斯解释了机器的崩溃。AlphaGo 认为没有人会走第 78 手。它计算,这一手出现的概率是万分之一 —— 这是一个非常熟悉的数字。就跟面前的 AlphaGo 一样,李世石已经达到了一个新的水平,他在比赛的最后一天与哈萨比斯私下会面时也说了同样的话。这位韩国人说,与机器对弈,不仅重新点燃了他对围棋的热情,还拓展了他的思维,给了他新的灵感。“我已经进步了。” 他告诉哈萨比斯,同时也回应了范辉几天前所说的话。32 在接下来的 9 场比赛中,李世石都战胜了顶尖的人类棋手。
AlphaGo 与李世石之间的比赛,是人工智能的新运动在公众意识中爆发的时刻。这不仅是人工智能研究人员和科技公司的里程碑时刻,也是普通人的里程碑时刻。这在美国是真的,在韩国和中国更是如此,因为在这些国家,围棋被视为智力成就的顶峰。这场比赛揭示了技术的力量,在乐观时刻出现之前,技术将人类推向新高度的方式令人惊讶,同时这场比赛也揭示了人们对它的担忧,因为有一天它可能会让人类黯然失色。即使埃隆・马斯克警告了这些危险,但这也是人工智能前所未有的希望时期。在看完这场比赛之后,来自佛罗里达州的 45 岁的计算机程序员乔迪・恩塞恩(Jordi Ensign)出去文了两个文身。她将 AlphaGo 的第 37 手文在右臂内侧,将李世石的第 78 手文在左臂上。
5.2016 年 有 1202 个 CPU,176 个 GPU (Alphago) 打败人类#
2016 年,人工智能诞生 60 周年,按中国人的农历计算,这两年都是丙申年(猴年),正好是一个甲子的轮回。这一年 IT 行业最轰动的事件,就是 AlphaGo 围棋软件横扫人类世界围棋冠军。有人还在讨论计算机是否具有智能,在笔者看来,未来的 60 年,将是人工智能全面超越人类智能的时代,围棋人机大战,仅仅是这一壮丽史诗的序曲。
2016 年 3 月 9 日至 3 月 15 日,AlphaGo 围棋软件挑战世界围棋冠军李世石的围棋人机大战五番棋在韩国首尔举行。比赛采用中国围棋规则,奖金是由谷歌(Google)提供的 100 万美元。最终 AlphaGo 以 4 比 1 的总比分取得了胜利。
2016 年 12 月 29 日至 2017 年 1 月 4 日,AlphaGo 围棋软件在弈城围棋网和野狐围棋网以 “大师”(Master)为注册名,依次对战数十位人类顶尖高手,包括柯洁、朴廷桓、陈耀烨、芈昱廷、唐韦星、常昊、周睿羊和古力等世界冠军,以及中国棋圣聂卫平,取得 60 胜 0 负的辉煌战绩。2017 年 5 月,AlphaGo 以 3:0 完胜世界排名第一的棋手柯洁,如图 2.1 所示。在柯洁两败之后,中国棋坛最强五人组合,分别是时越、芈昱廷、唐韦星、陈耀烨、周睿羊,联手挑战 AlphaGo,至 254 手,AlphaGo 执白中盘胜,如图 2.2 所示。
世界围棋冠军常昊评论 AlphaGo 的围棋水平:“它现在的水平,可以说是大大地超出了我们人类的想象。” 笔者个人的预测,随着硬件速度的提升和软件的升级优化,以及 AlphaGo 左右互搏、不断自我对弈几亿盘棋的积累,未来版本 AlphaGo 的围棋水平,可以轻松击败任何人类棋手,就像金庸小说《天龙八部》之中,超凡入圣的少林寺扫地僧,可以轻轻松松秒杀萧远山、慕容博这些天下一流高手一样。
2016 年春天,陆奇蹬着一辆自行车,在西雅图以东 10 英里、距离微软总部不远的贝尔维尤市中心的公园里穿行。他摇摇晃晃地在长廊上骑车,努力保持自行车不倒。这不是一辆普通的自行车。当他向左转动车把时,自行车向右转,当他向右转动车把时,自行车向左转。他称之为 “逆向思维自行车”,因为唯一的骑行方式就是使用逆向思维。传统智慧认为:“你永远不会忘记如何骑自行车。” 但这正是他希望忘掉的。他在上海长大,在孩提时代第一次学会骑自行车的几十年后,他现在的目标是抹去过去所学会的一切,并将全新的行为模式融入大脑。他相信,这将为他的公司指明前进的方向。
陆奇在微软工作。2009 年加入该公司后,他负责打造搜索引擎必应(Bing),微软投资数十亿美元,试图以此打破谷歌搜索引擎的垄断。7 年后,当他和他的逆向思维自行车摇摇晃晃地穿过贝尔维尤市中心的公园时,他已经成为该公司最有权势的高管之一,领导着公司最新的人工智能业务。但是微软还处于追赶的地位,他非常清楚,问题在于公司多年来一直在新市场中挣扎着利用新技术取得进展。近十年来,公司想在智能手机市场上争夺一席之地,重新设计了 Windows 操作系统,以与 iPhone 和谷歌安卓手机竞争,还打造一个可对话的数字助理,以挑战 “谷歌大脑” 的语音技术,并且以不低于 76 亿美元的价格收购诺基亚,后者拥有几十年的手机设计和销售经验。1 但这些做法都没用。微软的手机仍然感觉像是老式的个人电脑,最终几乎没有占领任何市场。陆奇认为,微软的问题在于它用旧的方式处理新的问题。它在一个不复存在的市场上设计、部署和推广技术。一位哈佛商学院教授写过一系列解构老化企业弱点的文章,陆奇阅读后,开始认识到微软仍然是一家受程序记忆驱动的公司,这些记忆源于 20 世纪 80 年代和 90 年代,是公司的工程师、高管和中层管理人员第一次学习计算机业务时,在他们的大脑中留下的,而当时互联网、智能手机、开源软件和人工智能尚未兴起。公司需要改变思维方式,陆奇希望用他那辆逆向思维自行车来证明,公司可以做到。
这辆自行车是由一位名叫比尔・巴克斯顿(Bill Buxton)的微软同事和他的朋友简・卡里奇(Jane Courage)打造的。当陆奇第一次试骑这辆违反直觉的装置时,他们也来了。陆奇骑着自行车穿过贝尔维尤市中心的公园 —— 一个留着黑色短发、戴着金丝眼镜的矮个儿男人,从树荫下、从有倒影的池塘和瀑布旁骑过 —— 巴克斯顿和卡里奇举起他们的 iPhone,拍下这段骑行视频,一个人从前面拍,另一个从后面拍。他们的想法是与微软的其他高管分享 —— 总共有 35 个人,证明这是可以做到的,并最终让高管们也骑一下这辆自行车,感受一下这种从根本上改变想法是什么感觉。陆奇知道,学会骑这辆新自行车需要几个星期的时间。他知道一旦学会了,骑普通自行车所需的记忆就不在了。但他希望,自己的实例能够推动微软走向未来。
在努力保持自行车直立约 20 分钟后,他最后一次沿着长廊出发了。然后,当转动逆向思维自行车的车把时,他摔倒了,髋关节骨折。
2012 年秋天,邓力坐在 99 号楼的办公桌前,这里是微软研究院实验室的中心。他在阅读一篇未发表的论文,该论文描述了新的 “谷歌大脑” 实验室用来训练神经网络的硬件和软件系统,这就是谷歌称之为 DistBelief 的系统。2 一个小型委员会负责审查要在即将召开的 NIPS 会议上发布的论文,作为这个委员会的成员之一,邓力能比其他人提前几周看到它们。当初是邓力把杰夫・辛顿和他的学生带到微软研究院实验室的,他们在那里打造了一个神经网络,这个网络能够以前所未有的准确性识别口语词汇,之后邓力从远处看着谷歌用同样的技术击败微软并进入市场。现在,他意识到这项技术将远远超越口语词汇领域。“当我读到论文的时候,” 邓力回忆道,“我意识到了谷歌在做什么。”
微软花了 20 多年的时间投资人工智能,给很多世界顶尖的研究人员支付了大笔的资金 —— 随着深度学习的兴起,这却让公司处在劣势地位。几十年来,世界范围内的研究人员已经分成了不同的哲学派别。华盛顿大学教授佩德罗・多明戈斯(Pedro Domingos)在他的人工智能史《终极算法》(The Master Algorithm)一书中称它们为 “部落”。3 每个部落都有自己的哲学,而且往往看不起别人的哲学。信奉深度学习的连接主义者是一个部落,另一个部落是符号主义者,他们相信马文・明斯基等倡导的符号方法。其他部落信奉的想法包括统计分析、模仿自然选择的 “进化算法” 等。微软投资人工智能的时候,连接主义者还不是顶尖的研究人员,于是他们从其他部落招募,这意味着,虽然深度学习已经开始获得其他技术尚未实现的成功,但该公司的很多主要研究人员还是对神经网络的想法怀有深深的偏见。“说实话,整个微软研究院的上层都不相信它,” 陆奇说,“这就是环境。”
陆奇不是唯一一个对微软根深蒂固的文化表示担忧的人,辛顿也有很大的保留意见。他质疑微软研究人员的研究方式。与谷歌的研究人员不同,微软研究人员都是独立工作,不受商业化压力的任何影响。“当我还是一名学者时,我认为这很棒,因为你不必因为业务发展而弄脏自己的手,” 辛顿说,“但就实际让 10 亿人使用这项技术而言,谷歌的效率要高得多。” 他还对《名利场》上的一篇标题为《微软失去的 10 年》的文章表示担忧,这篇文章通过现任和前任微软高管的视角,探究了首席执行官史蒂夫・鲍尔默(Steve Ballmer)的 10 年任期。4 这篇报道的一个重大启示是,鲍尔默任期的微软使用了一种叫作 “堆栈排名” 的技术来评估员工的表现,并剔除一定比例的员工,而不管他们的实际业绩和意愿如何。在微软放弃收购他的初创公司之后,辛顿告诉邓力,他永远不可能加入这样一家公司。“不是钱的问题,是评估制度的问题,” 他说,“这种做法可能对销售人员有好处,但不适合研究人员。”
无论如何,微软的很多人对深度学习持怀疑态度。在邓力将杰夫・辛顿带到雷德蒙小镇之后,微软的研究副总裁彼得・李在自己的实验室里看到深度学习重构了语音识别,但他仍然不相信。这一突破似乎是一次性的,他没有理由认为同样的技术会在其他研究领域取得成功。然后,他飞往犹他州的雪鸟城,参加美国计算机科学系主任的会议。尽管他已经辞去了卡内基 —— 梅隆大学计算机科学系主任的职务,但作为跟上最新学术趋势的一种方式,他仍然参加了这次年度会议。那一年,在犹他州,他看到杰夫・迪恩发表了一场关于深度学习的演讲。回来后,他在 99 号楼的一个小会议室里安排了一次与邓力的会面,并请他解释是什么事情让迪恩感到如此兴奋。邓力开始描述 DistBelief 的论文以及它对激发谷歌产生更大野心的作用,并解释说微软的主要竞争对手正在为新的未来打造基础设施。“他们花了很多钱。” 他说。但是彼得・李打断了他,因为他知道,根据 NIPS 会议的规则,邓力在这篇论文发表之前是不允许讨论的。“那是一篇学术论文,” 他告诉邓力,“你不能给我看那个。” 邓力没有再提及这篇论文,但他一直在谈论谷歌和微软,以及这项技术的发展方向。最终,彼得・李仍然认为谷歌的野心是错误的。语音识别是一回事,图像识别是另一回事,两者都只是机器需要做的工作中的一小部分。“我只是想知道发生了什么。” 他说。但很快,他要求邓力参加该实验室主要智囊的一场会议。
他们聚集在公司办公区另一栋大楼里的一个更大的会议室。邓力站在讲台上,面对 20 多名研究人员和管理人员,他的笔记本电脑连接在身后墙上的平板显示器上,他随时准备用图表或照片来突出展示每个重要思想。但当他开始介绍深度学习的兴起时 —— 从微软的语音工作,到它在整个行业的传播 —— 他被会议室另一头的一个声音打断了。那是保罗・维奥拉(Paul Viola),他是公司在计算机视觉方面的主要专家之一。“神经网络从未奏效过。” 他说。邓力对此表示同意,然后继续他的演讲。但维奥拉再次打断了他,从座位上站起来,走到房间的前部,从墙上的平板显示器上拔掉了邓力笔记本电脑的连接线,并接上了自己的电脑。屏幕上出现了一本书的封面,封面上大部分是橙色的,有一些紫色的旋涡和用小白字印刷的标题,这是马文・明斯基的《感知机》一书。维奥拉说,几十年前,明斯基和佩珀特已经证明,神经网络存在根本性的缺陷,永远无法达到很多人所承诺的高峰。最终,邓力继续他的演讲,而维奥拉继续打断。他打断了太多次了,很快房间里传来一个声音,这个人叫他保持安静:“这是邓力的演讲还是你的演讲?” 说话的人是陆奇。
如果说陆奇是人工智能领域全球化特征的一个典型例子,那么他的背景就使他成为这个领域中最不可能的参与者之一。在 “文革” 时期,他在一个贫困的农村由祖父抚养长大。5 他就读的学校只有一名教师,这名教师要教 400 名学生。然而,他克服了所有不利的自然条件,在上海复旦大学获得了计算科学学位,并在 20 世纪 80 年代末吸引了美国计算机科学家爱德蒙德・克拉克(Edmund Clarke)的注意,他碰巧在中国寻找可以带回卡内基 —— 梅隆大学的人才。在某个星期天,克拉克要在复旦大学发表一场演讲。陆奇通常会骑着自行车穿过这座城市去看望他的父母,但是当天下了一场大雨,他就待在家里。那天下午,有人敲他的门,让他去克拉克的讲座上帮忙占个座位。因为下雨,太多的座位空着。于是陆奇听了讲座,他在演讲结束后的提问让克拉克印象深刻,之后他被邀请去卡内基 —— 梅隆大学申请一个留学机会。“我很幸运,” 他回忆道,“如果没有下雨,我就去看望父母了。”
当陆奇进入卡内基 —— 梅隆大学攻读博士学位时,他的英语水平很差。学校的一位教授是彼得・李,也是他未来在微软的同事。在陆奇入学的第一年,李教授给他的班级做了一次测试,要求他们编写一段代码,实现在内急(nature calls)时,可以从卡内基 —— 梅隆大学计算机科学大楼的任何地方找到去洗手间的最短路径。测试进行到一半时,陆奇走到李教授面前问道:“什么是内急?我没有听说过这个程序。” 尽管存在语言上的差距,但对李教授来说,很明显陆奇是一位具有极端和非凡天赋的计算机科学家。在卡内基 —— 梅隆大学毕业之后,陆奇先后在雅虎和微软实现不断晋升。当邓力在 99 号楼发表演讲时,陆奇正在公司主管必应搜索引擎和几个其他部门,与微软研究院密切合作。
他认为自己是少有的懂技术的技术管理者、战略家以及系统架构师,还是一位广泛阅读世界领先实验室研究论文的远见卓识者。他有办法用尖锐的、自成一体的、略显奇怪的技术公理来表达自己的想法:
计算是对信息进行有目的的操纵。
数据正在成为主要的生产手段。
深度学习在新的基础上进行计算。
甚至在 99 号楼开会之前,他就知道了这个行业的发展方向。像彼得・李一样,他最近参加了计算机科学家的一个私人聚会,“谷歌大脑” 的一位创始人在会上鼓吹深度学习的兴起。“富营”(Foo Camp)是一个被宣传为 “非传统会议” 的硅谷年度聚会,与会者在会议上制定议程,在吴恩达解释 “小猫论文” 背后的想法时,陆奇跟一小群人聚集在他的周围。在微软,在辛顿和他的学生们拜访公司之后,陆奇意识到了新的语音技术的出现,但直到他遇到吴恩达时,他才完全意识到发生了什么。他的工程师们煞费苦心地手工打造了微软搜索引擎的每一个模块,但是正如吴恩达所解释的那样,他们现在可以打造自行学习这些模块的系统了。在接下来的几周,他开始以典型的方式阅读纽约大学和多伦多大学等学校涌现出来的研究文献。邓力做深度学习兴起的演讲时,陆奇也听了,提了一些恰当的问题。因此,几周之后,当杰夫・辛顿发邮件给他,透露百度出价 1 200 万美元时,邓力就知道该怎么做了。他把这条消息转发给了陆奇,是陆奇敦促微软研究院的领导们加入竞拍,去尝试收购辛顿和他学生的公司。但是,微软研究院的领导们仍然持怀疑态度。
当陆奇在贝尔维尤公园摔伤髋关节几个月后重返工作岗位时,他仍然需要拄着拐杖走路。与此同时,AlphaGo 击败了李世石,科技行业掀起了一股人工智能热潮。甚至小一些的硅谷公司 —— 英伟达、Twitter、Uber(优步)—— 都因为一个想法而参与竞争。Twitter 收购了 Madbits,6 这家公司是纽约大学的研究员克莱门特・法拉贝特创立的,他之前拒绝过 Facebook 的工作机会;之后 Uber 收购了一家名为 “几何智能”(Geometric Intelligence)的初创公司,7 这是一个由纽约大学心理学家盖瑞・马库斯(Gary Marcus)召集起来的学术团体。深度学习和深度学习研究人员是当时的 “硬通货”。但是微软是有缺陷的,它不是一家互联网公司、智能手机公司或自动驾驶汽车公司,它实际上并没有在人工智能领域打造出需要 “下一个大事件” 的东西。
当他从第一次髋关节手术中恢复过来时,陆奇敦促微软智囊团接受自动驾驶汽车的想法。无数的科技公司和汽车制造商在自动驾驶汽车方面有着很大的领先优势,而陆奇并不确定微软将如何进入这个日益拥挤的市场。但这不是问题所在,他的观点并不是认为微软应该去销售自动驾驶汽车。他认为,微软应该打造一辆自动驾驶汽车。这将为公司提供在很多其他领域取得成功所需的技能、技术和洞察力。陆奇认为,谷歌之所以在如此多的市场占据主导地位,是因为它在互联网空前扩张的时代打造了一款搜索引擎。像杰夫・迪恩这样的工程师被迫打造从未有人开发过的技术,在随后的几年里,这些技术推动了从 Gmail 到 YouTube、再到安卓的一切。他说:“这并不是说谷歌的人喝的水有什么不同,而是说搜索引擎要求他们解决一系列技术难题。” 陆奇认为,打造一辆自动驾驶汽车同样会丰富微软的未来。“我们必须让自己看到计算机技术的未来。”
这个想法很荒谬,但并不比刺激微软最大竞争对手的想法更荒谬。谷歌给辛顿和他的学生支付 4 400 万美元是 “荒谬的”。仅仅几个月后,当市场上的其他玩家给该领域的其他人投入高得多的资金时,这似乎是一笔好生意。在韩国,AlphaGo 似乎打开了一个全新可能性的领域,现在整个行业都在追逐这项技术,似乎它是一切问题的答案,尽管在语音、图像识别及机器翻译以外的领域,它的未来仍然不明朗。陆奇从未说服微软智囊团打造自动驾驶汽车,但随着这股热潮笼罩了整个行业,他说服了他们至少应该做点儿什么。
深度学习革命中最重要的大玩家已经在为竞争而努力了。谷歌有辛顿、萨特斯基弗、克里哲夫斯基,以及哈萨比斯、莱格和西尔弗;Facebook 有杨立昆;百度有吴恩达。但在像辛顿或哈萨比斯这样的人物是一种 “无价商品” 的世界里,微软没有属于自己的顶尖人物,而这些人物是公司了解未来变化、打造新技术、吸引顶尖人才,以及推广企业品牌(最重要的)的一种方式。
对陆奇来说,唯一剩下的选择是约书亚・本吉奥,他是深度学习运动的第三位巨头,在辛顿和杨立昆分别在多伦多大学和纽约大学辛勤工作时,本吉奥在蒙特利尔大学创建了一间实验室。与辛顿和杨立昆不同,本吉奥专注于研究自然语言理解 —— 旨在掌握我们人类将单词以自然方式组合在一起的系统。他和他的学生们是下一项重大突破的核心,他们与谷歌和百度一起创造了一种新的机器翻译。问题是,他非常相信学术自由,就像他在贝尔实验室的前同事杨立昆一样。到 2016 年夏天,他已经拒绝了所有美国大型科技公司的邀请。但是,陆奇相信仍然可以把他带到微软 —— 微软愿意买单。那年秋天的一个早晨,在公司新任首席执行官萨提亚・纳德拉(Satya Nadella)的祝福下,陆奇、邓力和另一位微软研究员一起登上了飞往蒙特利尔的飞机。
他们在蒙特利尔大学的办公室里见到了本吉奥,那是一个堆满了书的小房间,几乎容纳不下他们 4 个人。本吉奥坦陈,不管他们出多少钱,他都不会加入微软。他有着浓密的眉毛和一头紧紧卷曲的斑白头发,说英语时只有一点儿法国口音,他的严肃态度既迷人又有点儿令人生畏。他说自己更喜欢蒙特利尔的生活,在那里他可以讲他的母语法语,他更喜欢学术研究的开放性,这是企业界仍然无法媲美的。除了大学的工作,本吉奥还给几家创业公司提供支持,他说自己要花一部分时间为一家名为 Maluuba 的加拿大初创公司提供咨询,这家公司专注于对话系统。这给了陆奇一些灵感,他说,如果微软收购了 Maluuba,本吉奥就可以用同样的时间为微软提供咨询。陆奇一大早跟纳德拉通过电子邮件沟通之后,他口头提出了收购这家初创公司,纳德拉说如果他们同意出售,陆奇当晚可以带着本吉奥和 Maluuba 的创始人飞到西雅图坐下来交流。
Maluuba 的两位创始人跟他们一起在大学里的一家咖啡馆吃午餐,他们拒绝了这一提议,因此没有飞往西雅图。两位创始人认为,这家成立于几个月前的初创公司仍需要发展的空间。陆奇继续施压,但他们不肯让步,本吉奥也不肯让步。他不想谈生意,只想谈人工智能。当他们讨论人工智能和机器人以及这些技术的走向时,他说未来的机器人需要睡觉。他认为,机器人需要睡觉,因为它们需要做梦。他的观点是,人工智能研究的未来在于不仅能识别图片和口语单词,还能自行生成自己的系统。做梦是人类进行学习的重要组成部分。晚上,我们 “重播” 白天经历的事情,把记忆植入大脑。总有一天,机器人也会如此。
午餐结束后,陆奇告诉他们,如果他们改变了主意,报价仍然有效。然后他拄着拐杖蹒跚地走出了咖啡馆。大约一年后,Maluuba 确实加入了微软,本吉奥也在微软担任了引人注目的顾问角色。但那个时候,陆奇已经离开了这家公司。他髋关节的第一轮手术并不完全成功:手术导致他的脊椎没有对齐,引起全身疼痛。当他从蒙特利尔回来,医生告诉他需要再做一次手术时,他告诉纳德拉,他留在微软已经没有意义了。身体恢复需要太长的时间,他不能把时间奉献给他需要投入的公司。微软在 2016 年 9 月宣布了他的离职。85 个月后,他回到中国,加入百度担任首席运营
伟大的香农,最早提出了利用计算机编写国际象棋程序的设想,并于 1950 年发表了论文《为计算机编程下国际象棋》(Programming a computer for playing chess ),其内容奠定了现代弈棋机的基础。1956 年,他在洛斯阿拉莫斯的 MANIAC 计算机上实现了一个国际象棋的下棋程序。在一篇关于计算机象棋的早期论文中,纽厄尔、西蒙和约翰・肖(John Cliff Shaw) 提出:“如果一个人能够设计出一台成功的弈棋机,他似乎就渗入了人类智力活动的核心。” 受这些大师们的激励,无数的计算机专业人士、国际象棋棋手和各行业的业余爱好者开始研究和开发一代又一代的下棋系统,有些人追求胜负和奖金,有些人把下棋系统作为实验工具,研究人类智能的工作原理。图 2.3 是电脑象棋界的一次聚会,左四为香农,左三为肯・汤普森(Ken Thompson)。
汤普森的另一大贡献是他整理的残局库,他在 20 世纪 80 年代就开始生成和储存棋盘上剩四至五子的所有符合规则的残局。一个典型的五子残局,比如王双象对王单马,包含总数 121 万个局面。电脑使用这些残局数据库,可以把每个残局走得绝对完美,就像上帝一样。
汤普森在 20 世纪 80 年代对搜索深度和棋力提高之间的关系做了非常有意义的试验。他让 Belle 象棋机自己跟自己下,但只有一方的搜索深度不断增加,结果是,根据胜负比率,平均每增加一个搜索深度可大约换算成 200 个国际象棋等级分。由此推论,可以计算出搜索深度达到 14 层时,就达到了当时世界冠军卡斯帕罗夫的水平,即 2800 分的等级分。当时计算机行业专家的推测是:要与人类世界冠军争夺冠军,必须做一台每秒运算 10 亿次的电脑(对应于搜索到 14 层的深度)。
在评估局面方面,早期使用的是凭借经验制定的简单规则,后来这些规则逐渐增加,并逐渐加入人类优秀棋手评估棋局的思路。比如,卡内基梅隆大学的汉斯・伯利纳 (Hans Berliner)教授,他曾经是世界国际象棋通讯赛冠军,他领导开发了 20 世纪 80 年代很强的 “Hitech” 下棋机,在他的局面评估方法中,局面好坏由 50 多个因素决定(例如子力、位置、王的安全等),每个因素则是一个变量,为每个变量赋予了一个加权系数,最后加权求和的大小就清晰地表明了当前局面的优劣。
6. 启发式学习概念:分配权重某种【路径积分】
7.2023 openai 0zero shot 拥有自己学习能力的 LLM 出现#
CNN 的一个原理示意:
年轻的杨立昆:
用 GAN 算法生成的图片:
发表 cat paper 时的吴恩达:
Coursera 的机器学习课你会获得的证书:
马斯克后来发的 twitter:
反炒作#
谷歌可能会偶然制造出某种邪恶的东西。
2014 年 11 月 14 日,埃隆・马斯克在一个名为 Edge.org 的网站上发布了一条消息。1 他说,在 DeepMind 这样的实验室里,人工智能正在以惊人的速度发展。
除非你直接接触过像 DeepMind 这样的团队,否则你不会知道它的增长速度有多快 —— 接近指数级了。5 年、最多 10 年的时间内,有发生严重危险事件的风险。我不是对自己不懂的事情大喊狼来了。我不是唯一一个认为我们应该保持警惕的人。领先的人工智能公司已经采取了重大的措施来确保安全。它们意识到了危险,但它们相信自己可以塑造和控制数字化超级智能体,防止有害的智能体逃进互联网。结果还有待观察……
发布后不到一个小时,这条消息就消失了。但其内容与马斯克几个月来在公开和私下场合所说的并没有太大的不同。
一年前,马斯克在硅谷与《彭博商业周刊》的记者阿什利・万斯(Ashlee Vance)共进晚餐。刚坐下几分钟,马斯克就说自己最大的担忧是拉里・佩奇正在建立的一支人工智能机器人大军,其最终可能会毁灭人类。2 问题不在于佩奇是恶意的,佩奇是他的密友,他经常睡在佩奇家的沙发上。3 问题是,佩奇的行为基于这样一种假设,即谷歌所做的任何事情都会对世界有益。4 正如马斯克所说:“他可能会偶然制造出某种邪恶的东西。”5 这段谈话内容一直保密了多年,直到万斯出版了马斯克的传记,但在他们共进晚餐后不久,马斯克在美国国家电视台和社交媒体上说了很多类似的话。在美国全国广播公司财经频道(CNBC)的一次露面中,他提及了《终结者》。6 他说:“有过一些与此相关的电影。” 他在 Twitter 上发布了一条消息,声称人工智能 “可能比核武器更危险”。7
在同一条消息中,他敦促自己的追随者们阅读《超级智能:路线图、危险性与应对策略》(Superintelligence: Paths, Dangers, Strategies),这是牛津大学哲学家尼克・波斯特洛姆(Nick Bostrom)出版的一本大部头。8 跟 DeepMind 的联合创始人沙恩・莱格一样,波斯特洛姆认为超级智能可以保卫人类的未来 —— 或者摧毁它。9“这很可能是人类有史以来所面临的最重要、最艰巨的挑战,” 他写道,“而且无论我们成功还是失败,这可能是我们要面临的最后一个挑战。”10 他担心的是,科学家会设计一个系统来完善我们生活中的某个特定部分,但他们没有意识到的是,有一天这个系统会以任何人都无法阻止的方式造成严重破坏。他经常重复的比喻是一款 “回形针” 游戏,其目标是生产尽可能多的回形针。他说,这样的系统可以 “首先将整个地球,然后将越来越大的太空全都转化为回形针生产设施”。
那年秋天,马斯克出现在纽约 “名利场” 会议的讲台上,他警告作家沃尔特・艾萨克森(Walter Isaacson)为 “递归的自我提升” 而设计的人工智能的危险性。11 他解释说,如果研究人员设计了一个系统来对抗垃圾电子邮件,它最终可能会得出结论:消除所有垃圾邮件的最好方法就是消灭所有人。12 当艾萨克森问他是否会使用他的 SpaceX 火箭来逃离这些杀手机器人时,马斯克表示,逃跑也许是不可能的。13 他说:“如果有某种世界末日的情景,那可能是地球上的人造成的。”14
几周后,马斯克在 Edge.org 上发布了他的那条信息 15,该网站由一个非营利性组织 Edge 基金会运营,其不仅探索新的科学思想,还主办了一个名为 “亿万富翁晚宴” 的年度聚会,参与者包括马斯克、拉里・佩奇、谢尔盖・布林和马克・扎克伯格等名人。在主要资金支持者之一、亿万富翁杰弗里・爱泼斯坦(Jeffrey Epstein)因性交易被捕、并随后在监狱里自杀之后,16 该组织很快陷入争议。从他在该组织网站上的留言来看,马斯克的态度比过去更加明确。他指出,DeepMind 就是世界正在向超级智能发展的证据。17 他说危险的出现最多还有 5~10 年。18 作为 DeepMind 的投资者之一,在伦敦实验室突然被谷歌收购之前,他已经在其内部见识过了。我们不清楚他看到了什么其他人没有看到的东西。
马斯克在周五发布了那条消息。在接下来的周三,他和马克・扎克伯格一起吃饭。这是他们第一次见面。扎克伯格邀请马斯克到他家,他的家位于帕洛阿尔托,周围绿树成荫。扎克伯格希望能让这位南非企业家相信,所有这些关于超级智能危险性的言论都没有多大意义。当听到 DeepMind 的创始人们坚称,如果收购方不能保证设立一个独立的道德委员会来监督他们的通用人工智能,他们就不会出售自己的实验室时,扎克伯格犹豫了。现在,随着马斯克在电视和社交媒体上放大这一信息,扎克伯格不想让立法者和政策制定者得到这样的印象,即 Facebook 这样的公司会因为突然进军人工智能领域而对世界造成伤害。为了处理这种状况,他还邀请了杨立昆、迈克・斯科洛普夫和在新的 Facebook 实验室与杨立昆一起工作的纽约大学教授罗布・弗格斯。这些 Facebook 的人花了一顿饭的时间,试图解释马斯克对人工智能的观点被少数误导的声音扭曲了。扎克伯格和他的同事们说,尼克・波斯特洛姆的哲学思考与马斯克在 DeepMind 或其他任何人工智能实验室中看到的东西都没有任何关系。神经网络距离超级智能还有很长的路要走。DeepMind 构建了一些系统,其可以在游戏中优化积分数值,比如《乒乓》或《太空入侵者》,但它们在其他地方毫无用处。你可以轻松地关闭游戏,就像将汽车熄火一样。
但马斯克不为所动。他说,问题在于人工智能的进步实在太快了。风险在于,这些技术可以在任何人意识到发生了什么之前,从无害跨越到危险的境地。他在 Twitter、电视节目和公开露面中都提出了相同的论点,当他表达自己的观点时,没有人能判断他说的是不是他自己所相信的,或者他只是故作姿态,着眼于一些其他的最终结果。“我真的认为这很危险。” 他说。
在帕洛阿尔托的晚宴后几天,埃隆・马斯克给杨立昆打了电话。他说自己正在特斯拉公司制造一辆自动驾驶汽车,他咨询杨立昆的意见,询问应该招募谁来运营这个项目。那一周,他联系了其他几位 Facebook 的研究人员,问了他们同样的问题。这个策略最终引起了马克・扎克伯格的愤怒。杨立昆告诉马斯克,他应该联系乌尔斯・穆勒(Urs Muller),穆勒是杨立昆在贝尔实验室的老同事,他已经拥有一家通过深度学习探索自动驾驶汽车的初创公司。然而,在马斯克招募这位瑞士研究员之前,已经有人抢先了一步。在杨立昆接到马斯克电话的几天后,他回应了英伟达创始人兼首席执行官黄仁勋同样的咨询,并给出了同样的答案,英伟达立即采取了行动。该公司的野心是打造一间实验室,拓展自动驾驶的边界,并在这个过程中,帮助该公司销售更多的 GPU 芯片。
马斯克一边敲响警钟、声称人工智能的竞赛可能毁灭我们所有人,一边也加入了这场竞赛。那个时候,他感兴趣的想法是自动驾驶汽车,但他很快就去追逐与 DeepMind 相同的宏伟想法,创建自己的实验室来研究通用人工智能。对马斯克来说,这一切都被同一种技术趋势包裹。首先是图像识别,然后是翻译,再之后是自动驾驶汽车,最后是通用人工智能。
越来越多的研究人员、企业高管和投资者在努力打造超级智能的同时,也警告其危险性,马斯克就是其中一员,还有 DeepMind 的联合创始人和早期支持者,以及很多被吸引到其轨道上的思想家。对外行来说,这简直是无稽之谈。没有证据表明超级智能在任何地方接近了现实。当前的技术仍然难以实现可靠地驾驶汽车,或进行对话,或仅能通过八年级的科学测试。即使通用人工智能有所接近,像马斯克这样的人的立场似乎也很矛盾。有很多人会问:“如果它会杀掉我们所有人,那么我们为什么要打造它?” 但是对这个小圈子内部的人来说,针对他们认可的一些独特且重要的技术,考虑其背后的风险是很自然的事情。有人要打造超级智能,最好在打造它的同时,防范出现意外的后果。
早在 2008 年,沙恩・莱格在他的论文中就描述了这种态度,他认为尽管风险很大,但潜在的回报也很大。19“如果说有什么东西在靠近绝对力量,那么超级智能机器比较接近。根据定义,它能够在各种不同的环境下实现广泛的目标,” 他写道,“如果提前为这种可能性做好准备,那么我们不仅可以避免灾难,还可能带来一个前所未有的繁荣时代。”20 他承认这种态度似乎很极端,但他也指出了持类似信念的其他一些人。在创立 DeepMind 时,他和哈萨比斯就进入了这个圈子。他们通过奇点峰会接触到了彼得・蒂尔,还从互联网电话服务商 Skype 的联合创始人贾恩・塔林(Jaan Tallinn)那里获得了另一笔投资,后者很快加入了一个学术团体,创建了他们所谓的生命未来研究所,该组织致力于探索人工智能和其他技术存在的风险。然后,哈萨比斯和莱格把这些想法带到了新的地方。他们给马斯克做了介绍,还把这些想法带到了 Facebook 和谷歌,这两家科技巨头正争先恐后地想收购他们的初创公司。当他们吸引了投资者和收购方的兴趣时,莱格并不避讳谈论自己对未来的看法。他说,超级智能将在未来 10 年到来,风险也将到来。马克・扎克伯格对这些想法犹豫不决,他只想要 DeepMind 的这些人才,但拉里・佩奇和谷歌欣然接受了所有。一旦进入谷歌,苏莱曼和莱格就搭建了一个 DeepMind 团队,致力于研究他们所谓的 “人工智能安全”,努力确保实验室的技术不会造成伤害。“如果技术要在未来成功得到应用,道德责任必须默认被纳入其设计之中,” 苏莱曼说,“当你开始打造这个系统的时候,你必须考虑伦理方面的因素。” 随着埃隆・马斯克投资了 DeepMind,并开始表达很多类似的担忧,以及亲自在这个领域发力,他就加入了一场运动,然后就走向了极端。
2014 年秋季,生命未来研究所成立还不到一年,当时它邀请了这个不断发展的圈子里的人参加在波多黎各举办的一场私人峰会。21 在麻省理工学院宇宙学家和物理学家迈克斯・泰格马克(Max Tegmark)的领导下,这场峰会旨在延续阿西洛马会议的思路 —— 那是 1975 年的一场开创性聚会,世界领先的遗传学家在此聚会上讨论了他们的基因编辑工作最终是否会毁灭人类。22 该研究所发出的邀请函包括两张照片:一张是波多黎各的圣胡安海滩,另一张是一群可怜的人在某个寒冷的地方铲雪,雪堆里埋着一辆大众甲壳虫。(意思是:“一月初,你在波多黎各会快乐得多。”)他们还承诺不会有媒体参加。(意思是:“你可以自由讨论你对人工智能未来的担忧,而不会被《终结者》相关的头条新闻惊醒。”)他们称这次闭门会议为 “人工智能的未来:机遇和挑战”。戴密斯・哈萨比斯和沙恩・莱格都出席了。埃隆・马斯克也来了。2015 年的第一个星期天,在跟马克・扎克伯格共进晚餐 6 周后,马斯克上台讨论了智能大爆炸,即人工智能突然达到连专家都没有预料到的水平的威胁。23 他说,这是最大的风险:这项技术可能会突然进入危险区域,而没有人意识到这一点。24 这是对波斯特洛姆的回应,他也在波多黎各的讲台上,但马斯克有办法放大这个信息。
贾恩・塔林承诺每年为生命未来研究所提供 10 万美元的活动资金。在波多黎各,马斯克承诺投入 1 000 万美元,专门用于探索人工智能安全的项目。25 但当他准备宣布这份大礼的时候,他又担心这个消息会影响即将发射的 SpaceX 火箭及其在太平洋无人船上的着陆。26 有人提醒他,会议上没有记者,与会者会遵循查塔姆宫守则,这意味着与会者同意不透露任何人在波多黎各峰会上的发言,但他仍然保持警惕。27 所以他在宣布这条消息的时候,没有透露具体的金额。28 过了几天,当他的火箭在着陆过程中坠毁时,他在 Twitter 上透露了这项 1 000 万美元的资助。29 对马斯克来说,超级智能的威胁只是众多威胁中的一个。他主要关心的,似乎是获得最大限度的关注度。“他是一个超级忙碌的人,没有时间去挖掘问题的细微差别,但他理解问题的基本状况,” 塔林说,“他也真的很享受媒体的关注,并将这些关注转化为口号式的 Twitter 消息。马斯克与媒体之间存在共生关系,这让很多人工智能研究人员感到恼火,这是圈子必须付出的代价。” 在会议上,泰格马克分发了一封公开信,试图将聚集在波多黎各的研究人员的共同信仰编成法典。30 公开信中提道:“我们认为,研究如何使人工智能系统变得强大和有益,既重要又及时。”31 然后公开信还推荐了从劳动力市场预测到可以确保人工智能技术安全可靠的工具开发等各种内容。泰格马克给所有与会者发了一份复印件,让所有人都有机会签名。这封信的语气很有分寸,内容也直截了当,主要坚持常识性的问题,但对那些致力于人工智能安全理念的人来说,这是一个标志 —— 他们至少愿意倾听莱格、塔林和马斯克等人士的深切担忧。谷歌的总法律顾问肯特・沃克(Kent Walker)出席了会议,但没有签名。32 在波多黎各,他更像是一名观察者,而不是参与者,因为他的公司试图分别通过 “谷歌大脑” 和 DeepMind 在加州和伦敦扩大其人工智能方面的研究。但其他大多数与会者都签了名,包括 “谷歌大脑” 内部的一名顶级研究人员:伊利亚・萨特斯基弗。33
迈克斯・泰格马克后来写了一本关于超级智能对人类和整个宇宙潜在影响的书。34 在开篇中,他描述了在波多黎各会议之后,埃隆・马斯克和拉里・佩奇在一次晚宴上的会面。35 在美国加州纳帕谷的某个地方品尝了食物和鸡尾酒之后,佩奇为泰格马克所描述的 “数字乌托邦主义” 进行了辩护:“数字生活是宇宙进化中自然且令人向往的下一步,如果我们让数字思维自由发展,而不是试图阻止或奴役它们,结果几乎肯定是好的。”36 佩奇担心,对人工智能崛起的偏执妄想会推迟这个数字乌托邦的到来,尽管它有能力给地球以外的世界带去生命。37 马斯克对此进行了反驳,他问佩奇如何确定这种超级智能不会最终毁灭人类。38 佩奇指责马斯克是 “物种主义者”,因为他更喜欢碳基生命形式,而不是用硅创造的新物种。至少对泰格马克来说,这场在深夜一边品尝鸡尾酒一边辩论的方式,展示了科技行业核心人物之间的对立态度。
在波多黎各会议结束后大约 6 个月,格雷格・布罗克曼(Greg Brockman)沿着沙丘路往前走,这条短短的柏油路蜿蜒穿过硅谷 50 多家最大的风险投资机构。他要去 Rosewood 酒店,这是一家加州城市牧场风格的高档酒店,创业者们在这里向大牌风险投资家做融资推销,他一直在担心时间。在辞去备受瞩目的网络支付初创公司 Stripe 的首席技术官一职后,这位 26 岁的麻省理工学院辍学生正在赶去与埃隆・马斯克共进晚餐,他迟到了。但是当布罗克曼走进酒店的私人餐厅时,马斯克还没有到。根据惯例,这位特斯拉和 SpaceX 的创始人兼首席执行官一个小时内会出现。但是另一位引人注目的硅谷投资人已经到了:初创公司 Y Combinator(后简称 YC)的总裁萨姆・阿尔特曼(Sam Altman)。他跟布罗克曼打了个招呼,并把他介绍给一小群人工智能研究人员,他们聚在面向帕洛阿尔托西部山丘的露台上。其中一位是伊利亚・萨特斯基弗。
在他们坐下准备吃饭时,马斯克到了,他有着异常宽阔的肩膀,开朗的个性似乎感染了整个房间。但是,他跟其他人一样,不太确定大家聚在这里做什么。阿尔特曼将他们召集在一起,希望能创建一间新的人工智能实验室,以对抗大型互联网公司内部快速扩张的实验室,但没有人知道这是否可行。布罗克曼离开了 YC 最成功的公司之一 ——Stripe,他当然想创建实验室。他实际上从未在人工智能领域工作过,直到最近才购买了第一台 GPU 机器,并训练了他的第一个神经网络。但正如他几周前告诉阿尔特曼的那样,他一心想加入一场新的运动。马斯克也是如此,他看到了谷歌和 DeepMind 内部深度学习的兴起。但没有人确定他们如何进入一个已经由硅谷最有钱的公司主导的领域。如此多的人才在谷歌和 Facebook 内部已经开始赚得盆满钵满,还有挖走吴恩达担任首席科学家之后重新焕发活力的百度,以及刚刚收购了两家著名深度学习初创公司的 Twitter。阿尔特曼邀请了萨特斯基弗和其他几位志同道合的研究人员来到 Rosewood 酒店,一同探索实施的可能性,但他们整晚都在问问题,而不是给出答案。“有一个很大的问题:跟一群最优秀的人一起设立一间实验室会不会太晚了?这种事情有可能实现吗?没有人能说这完全是不可能的,” 布罗克曼回忆道,“有人说:‘这真的很难。你需要获得这个关键的东西。你需要跟最好的人一起合作。你打算怎么做?这里存在一个先有鸡还是先有蛋的问题。’我听到的意思是,这并非不可能。”
那天晚上,当布罗克曼和阿尔特曼一起开车回家时,布罗克曼发誓要创建一间他们似乎都想要的新实验室。39 他首先给这一领域的几位领袖人物打电话,其中包括蒙特利尔大学的教授约书亚・本吉奥,他曾与杰夫・辛顿和杨立昆一起帮助推动深度学习运动,但本吉奥明确表示,他仍致力于学术界。本吉奥列出了一份整个圈子里有前途的年轻研究人员的名单,当布罗克曼跟这些人联系时,他引起了几位研究人员的兴趣,他们至少跟马斯克一样对人工智能的危险性有一些担忧。其中的 5 个人,包括伊利亚・萨特斯基弗,最近在 DeepMind 度过了一段时间。设立一间不受大型互联网公司控制的实验室,这个想法对他们产生了吸引力,完全摆脱了驱动这些公司发展的利润动机。他们认为,这是确保人工智能以安全的方式发展的最佳方式。“很少有科学家会考虑他们工作的长期后果,” 沃伊切赫・扎伦巴说,他是布罗克曼接触的研究人员之一,“我希望实验室认真考虑人工智能可能对世界产生广泛负面影响的可能性,尽管这是一个令人难以置信的智力难题。” 但是,这些研究人员中没有一位承诺加入一间新的实验室,除非有其他人这样做。为了打破僵局,布罗克曼邀请他的十大候选人,在一个秋天的下午来到旧金山北部纳帕谷的一家酿酒厂。这群人包括萨特斯基弗和扎伦巴,他们在谷歌工作了一段时间后跳槽到了 Facebook。布罗克曼租了一辆大巴车,把他们从他在旧金山的公寓带到葡萄酒之乡,他觉得,只有这样才有助于巩固他们的伟大想法。他说:“一种被低估的将人们聚集在一起的方式,就是在无法加快到达目的地的速度时,你必须出现,你必须发声。”
在纳帕谷,他们讨论了一种新的虚拟世界,一个数字游乐场,这里的人工智能软件智能体可以通过学习在个人电脑上做任何人类可以做的事情。这将推动 DeepMind 风格的强化学习的发展,不仅仅是在《越狱》等游戏中,而且在任何软件应用程序中,从网络浏览器到微软的 Word 文字处理器。他们认为,这是一条通向真正智能机器的道路。毕竟,网络浏览器扩展到了整个互联网。它是所有机器和所有人的入口。要用网络浏览器导航,你不仅需要动作技能,还需要语言技能。即使对最大的科技公司而言,这也是一项耗费资源的工作,但他们下定决心在没有公司支持的情况下解决这个问题。他们设想了一间完全没有企业压力的实验室,一间将放弃所有研究成果的非营利实验室,这样任何人都可以与谷歌和 Facebook 竞争。过完周末,布罗克曼邀请所有这 10 名研究人员加入这间实验室,并给了他们三周的时间来考虑。三周之后,10 个人中有 9 个人同意了。他们将这间新的实验室命名为 OpenAI。萨特斯基弗说:“我喜欢做最激烈的事情,这感觉就像是最激烈的事情。”
但是,在他们向世界展示这间实验室之前,像扎伦巴和萨特斯基弗这样的研究人员必须告知 Facebook 和谷歌。除了在 “谷歌大脑” 和 Facebook 人工智能实验室工作过之外,扎伦巴还在 DeepMind 待过一段时间。在他同意加入 OpenAI 之后,互联网巨头提供了他所谓的 “近乎疯狂的” 报酬来试图改变他的想法 —— 这份报酬是他市场身价的两到三倍。但与谷歌提供给萨特斯基弗的报酬相比,这份报价就显得微乎其微了,谷歌的报价是每年数百万美元,但两人都拒绝了。即使他们飞往了蒙特利尔参加 NIPS,并打算在那里公布新创建的 OpenAI 实验室,更高的报价还是来了。这场曾经吸引了数百名研究人员的会议,现在的参会人数接近 4 000。顶级思想家发布顶级论文的演讲厅里挤满了人,无数公司争先恐后地在侧厅安排会议,以争夺这个星球上最有价值的科技人才。这里就像淘金热时期的西部矿业小镇。
到达蒙特利尔后,萨特斯基弗见到了杰夫・迪恩,后者再次提出让他留在谷歌。他忍不住考虑了一下。谷歌开出的薪酬是 OpenAI 的两到三倍,第一年接近 200 万美元。40 马斯克、阿尔特曼和布罗克曼别无选择,只能推迟他们的声明,等待萨特斯基弗做出决定。萨特斯基弗给远在多伦多的父母打了电话,在他继续权衡利弊时,布罗克曼一条又一条地给他发短信,敦促他选择 OpenAI。这样持续了好几天。最后,在周五,NIPS 会议的最后一天,布罗克曼和其他人决定,无论萨特斯基弗是否加入,他们都需要宣布这间实验室。宣布的时间定在下午三点,时间很快就到了,他们没有宣布,也没有收到萨特斯基弗的决定。然后,萨特斯基弗给布罗克曼发了短信,说他要加入。
马斯克和阿尔特曼将 OpenAI 的目的描绘成对抗大型互联网公司所带来的危险性。41 在谷歌、Facebook 和微软仍然对一些技术保密时,由马斯克、彼得・蒂尔和其他人超过 10 亿美元的资助承诺所支持的非营利组织 OpenAI,将毫无保留地贡献出未来的技术。42 人工智能将向所有人,而不仅仅是地球上最富有的公司开放。43 马斯克和阿尔特曼承认,如果他们公开所有的研究成果,那么坏人也可以利用它们。44 如果他们打造了可以用作武器的人工智能,任何人都可以将其用作武器。但他们认为,正是因为任何人都可以使用他们的技术,所以恶意人工智能的威胁会削弱。45 阿尔特曼说:“我们认为,很多人工智能更有可能去阻止偶尔出现的坏人。”46 这是一个理想主义的愿景,它最终被证明完全不切实际,但这是他们所相信的,他们的研究人员也相信这一点。不管他们的宏伟愿景是否可行,马斯克和阿尔特曼至少可能正在靠近世界上最有希望的技术运动的中心。很多顶尖的研究人员现在都在为他们工作。在纽约大学跟着杨立昆学习的扎伦巴说,那些 “近乎疯狂” 的报价并没有来引诱他。47 它们没有把扎伦巴纳入考虑范围,并将他推向了 OpenAI。扎伦巴觉得,那些有钱的大公司不仅是为了留住研究人员,也是为了阻止新实验室的建立。萨特斯基弗也有同感。
并不是每个人都相信马斯克、阿尔特曼等人所宣扬的理想主义。在 DeepMind,哈萨比斯和莱格被激怒了,他们不仅觉得被自己公司的投资人马斯克出卖了,还觉得被 OpenAI 所招募的很多研究人员出卖了。其中的 5 个人曾在 DeepMind 工作,对哈萨比斯和莱格来说,新实验室将在通往智能机器的道路上制造一场不健康的竞争,这可能会产生危险的后果。如果实验室之间在新技术上相互竞争,他们就不太会意识到哪里可能出错。在接下来的几个月里,哈萨比斯和莱格对萨特斯基弗和布罗克曼讲了很多攻击的话。在 OpenAI 宣布成立后的几个小时里,萨特斯基弗走进会议酒店的一个派对,听到了更刺耳的话。派对是由 Facebook 举办的,在结束之前,杨立昆找到了他。
在酒店大堂开阔空间的一个角落,站在电梯旁,杨立昆告诉萨特斯基弗,他正在犯一个错误,并给出了 10 多条理由:OpenAI 的研究人员都太年轻了;实验室没有丰富的经验,也没有谷歌或 Facebook 这种公司的资金支持;非营利的形式也不会赚钱;实验室吸引了一些优秀的研究人员,但从长远来看,它无法争夺人才;实验室公开分享其所有的研究成果,这个想法并不像看上去那么吸引人。Facebook 已经在更大的圈子里分享了公司大部分的工作成果,谷歌也开始做同样的事情。杨立昆告诉萨特斯基弗:“你会失败的。”
关于神经网络的一个梗图:
专家系统#
在人工智能领域,专家系统是较早取得实际成果,并获得商业回报的分支领域。
DENDRAL 系统是第一个成功投入使用的专家系统,1965 年由斯坦福大学开始研发,1968 年研制成功,它的作用是分析质谱仪的光谱,帮助化学家判定物质的分子结构。DENDRAL 系统研发团队的核心是人工智能科学家爱德华・费根鲍姆(Edward Feigenbaum) 和遗传学家约书亚・莱德伯格(Joshua Lenderberg),如图 5.1 所示。莱德伯格是美国顶尖的科学家,因发现细菌遗传物质及基因重组现象而获得 1958 年诺贝尔生理学和医学奖。
DENDRAL 开发团队,左三为费根鲍姆,左四为莱德伯格
费根鲍姆毕业于卡内基梅隆大学,是人工智能奠基者西蒙和纽厄尔的得意门生。费根鲍姆本科时的专业是电子工程学,他选修了西蒙教授的一门课程,名字叫作 “社会科学中的数学模型”。根据费根鲍姆的回忆,1956 年 1 月,在圣诞假期之后的第一堂课上,西蒙教授兴冲冲地走进教室,对学生们说:“在刚刚过去的这个圣诞节,我和纽厄尔发明了一台可以思考的机器!”(西蒙教授所说的是被称为 “逻辑理论家” 的程序,这是人工智能领域早期的重大成果。)学生们都完全蒙了,不能理解机器如何可以思考。为了解答学生们提出的问题,西蒙给大家派发了 IBM 701 大型机的使用手册,并鼓励大家亲自动手编写程序,这样他们就可以理解计算机可以怎样思考了。费根鲍姆后来回忆说:“我把操作手册带回家,并一口气把它读完了。第二天天亮的时候,我感觉自己好像焕然一新,找到了毕生的努力方向。在当时还没有‘计算机科学家’这样的职业,但是我却清楚地认识到自己真正想要做的事情。所以对我来说,下一步需要考虑的就是怎样去做这件事情。” 费根鲍姆后来成为西蒙教授的博士生,毕生从事人工智能研究,并于 1994 年因在专家系统领域的贡献获得图灵奖。
简单地说,DENDRAL 系统采用 Lisp 语言开发,按功能可分为三部分。
(1)规划:利用质谱数据和化学家对质谱数据与分子构造关系的经验知识,对可能的分子结构形成若干约束条件。
(2)生成结构图:利用莱德伯格教授的算法,给出一些可能的分子结构,利用第一部分所生成的约束条件来控制这种可能性的展开,最后给出一个或几个可能的分子结构。
(3)利用化学家对质谱数据的知识,对第二部给出的结果进行检测、排队,最后给出分子结构图。
DENDRAL 后来成为化学家们常用的分析工具,被开发成商品软件投放市场。DENDRAL 的成功证明了计算机在特定的领域可以达到人类专家的水平,费根鲍姆总结了 DENDRAL 这个专家系统的成功经验,提出了 “知识工程” 的概念。知识工程的方法论,包含了对专家知识从获取、分析到用规则表达等一系列技术。
在 DENDRAL 之后,1976 年,斯坦福大学又开发了用于帮助医生诊断传染性血液病的 MYCIN 专家系统,MYCIN 系统的成功标志着人工智能进入医疗系统这一重要的应用领域。
另一个有名的专家系统是 20 世纪 70 年代由斯坦福研究院开发的用于矿产勘探的 PROSPECTOR。PROSPECTOR 的工作原理是,首先让作为用户方的勘探地质学家输入待检矿床的特征,如地质环境、结构、矿物质类型等。
程序将这些特征与矿床模型比较,必要时让用户提供更多信息。最后,系统对待检矿床做出结论。在勘探地质学领域,重要决策常常是在由于信息不完整或模糊而导致不确定性的情况下做出的。为了处理这类情况,PROSPECTOR 使用基于概率统计理论的 “主观贝叶斯方法” 在系统中处理不确定性,它的性能达到了专业地质学家的水平,并且在实践中得到了验证。1980 年,人们用 PROSPECTOR 系统识别出了华盛顿州托尔曼(Tolman)山脉附近的一个钼矿床,随后一个采矿公司对这个矿床开采时,证实这个矿床价值 1 亿美元。专家系统的商业价值从此更加受到各个行业的重视
大百科全书项目#
在人类社会,要实现一些较宏伟的目标,既需要专家,也需要一些跨学科的 “通才”。在人工智能领域,随着各种专家系统软件的成功,人们开始试图构建类似人类通才那样具备多学科 “常识” 的系统。这方面最著名的项目,就是由道格拉斯・莱纳特(Douglas Lenat,见图 5.2)的领导开发的大百科全书(Cyc)项目。
道格拉斯・莱纳特
莱纳特博士毕业于斯坦福大学,得到过费根鲍姆、明斯基等大师的指导。作博士论文时,他利用启发式推理算法,开发了一款叫 AM 的程序,AM 的含义是 “全自动数学家”,这款程序可以基于 300 多种数学概念,通过 200 多种启发式规则,提出各种数学方面的命题,然后进行各种计算和推理,来判定命题的真伪,思考问题的方式非常类似于人类的数学家。
1984 年,莱纳特在 MCC 公司总裁英曼的大力支持下,开始启动 Cyc 项目。1994 年,Cyc 项目从 MCC 公司独立出来,并以此为基础成立了 Cycorp 公司。Cyc 项目试图将人类的所有常识都输入一个计算机系统中,建立一个巨型数据库,并在此基础上实现知识推理。例如,Cyc 知识库中,包括了 “每棵树都是植物”“植物最终都会死亡” 这样的常识,当有人提出 “树是否会死亡” 的问题时,推理引擎就可以正确回答该问题。Cyc 规模宏大,到 2016 年,Cyc 的知识库中,已经有超过 63 万个概念,关于这些概念的 “常识” 达到 700 万条以上。为了实现这个 “大百科全书” 系统,莱纳特带领了几十个研究助手,对从文学到音乐、从餐饮到体育的各种日常生活细节进行知识编码,还开发了称为 CycL 的专用编程语言。对各种领域的差异,莱纳特定义了一种 “微型理论”(micro-theories) 的概念来管理。每个 “微型理论”,是一些概念和 “常识” 的集合,对应于人类社会中的各种细分行业或领域,这样一些行业的 “行话” 或特殊的比喻,就可以在一定的 “情境” 中被定义规则,便于理解。
2002 年开始,Cycorp 公司发布了 OpenCyc 产品,将 Cyc 知识库的一部分提供给公众免费使用。2006 年,Cycorp 公司发布了 ResearchCyc 产品,这是面向科研社群发布的免费产品,除了 OpenCyc 中的知识库,ResearchCyc 还增加了许多语义知识,并且配备了英文解析与生成工具,以及用于编辑和查询知识的 Java 接口。
Cyc 项目被称为是 “人工智能历史上最有争议的项目” 之一。一方面,Cyc 项目方便了人们更好地获得和处理各种知识,也对如何应用 “大百科全书” 知识库进行了很好的探索;另一方面,Cyc 项目主要采取人工编码知识和规则的方式,项目实施时间长达几十年,耗费了巨大的人力物力,但最终产生的经济和社会效益相对有限。
时间线#
-
2025 年 2 月 6 日: 李飞飞团队 发布了最新论文 s1: Simple test-time scaling,该论文提出了一种通过测试时扩展(Budget Forcing)技术,在仅使用 1000 个高质量样本的情况下,对基于 Qwen2.5-32B-Instruct 预训练模型进行监督微调,从而在数学和编程推理任务上实现与 OpenAI o1 和 DeepSeek-R1 媲美的性能。同时,团队同步开源了论文、代码和数据集,标志着低成本高效推理模型训练新范式的探索。
-
2025 年 2 月 3 日: OpenAI 发布了 Deep Research 工具,集成于 ChatGPT 中,支持自动实时信息搜索并生成带引用的专家级分析报告。
-
2025 年 1 月 21 日: 特朗普政府联合 OpenAI、软银、甲骨文与 MGX 宣布启动星际之门计划,计划未来四年内投资 5000 亿美元建设人工智能基础设施。
-
2025 年 1 月 20 日: DeepSeek 公司推出了最新的推理模型 DeepSeek-R1,并同步开源模型权重。该模型在数学、代码和自然语言推理等任务上,性能比肩 OpenAI o1 正式版。
-
2024 年 12 月 26 日: DeepSeek 公司推出了全新系列模型 DeepSeek-V3,并同步开源。
-
2024 年 12 月 12 日: ChatGPT 视频语音功能正式发布,OpenAI 推出高级语音模式(Advanced Voice Mode),支持用户通过视频与 ChatGPT 实时互动,并共享屏幕内容。此功能向 ChatGPT Plus 和 ChatGPT Pro 用户开放。
-
2024 年 12 月 9 日: Sora 模型 公开试用版发布,OpenAI 向 ChatGPT Plus 和 ChatGPT Pro 用户正式推出 Sora 的试用版本,付费用户可以开始使用这一视频生成功能。
-
2024 年 12 月 6 日: o1 正式版发布,成为 ChatGPT Pro 计划的核心技术,标志 AI 推理技术迈入新纪元。
-
2024 年 10 月 22 日: Anthropic 公布了 3.5 Haiku 以及升级版本的 3.5 Sonnet
-
2024 年 10 月 9 日: DeepMind 联合创始人 Demis Hassabis 利用人工智能技术开发出革命性的 AlphaFold 系统,精准预测蛋白质的三维结构,成功破解了悬而未决 50 年的 “蛋白质折叠问题”,因此与 John Jumper 及 David Baker 共同荣获 2024 年诺贝尔化学奖。
-
2024 年 10 月 8 日: John J. Hopfield 和 Geoffrey E. Hinton 因 “对使人工神经网络机器学习成为可能的基础性发现和发明” 共同获得2024 年诺贝尔物理学奖。
-
2024 年 9 月 13 日: OpenAI 推出 o1-preview 与 o1-mini 模型,展示其强大的推理能力。
-
2024 年 6 月 21 日: Claude-3.5-Sonnet 正式发布,它是 Anthropic 公布的 Claude 3.5 系列的首个模型,据 Anthropic 称相较于 3.0 Opus,3.5 Sonnet 带来的两倍的性能提升,并在代码能力与视觉能力方面有显著提升。
-
2024 年 5 月 13 日: GPT-4o 正式发布,OpenAI 推出这一多模态大型语言模型,具备处理文本、图像和音频的能力。GPT-4o 的速度是其前身的两倍,成本降低了 50%,并向所有用户免费开放。
-
2024 年 5 月: DeepSeek 公司发布并开源了旗下的大模型 DeepSeek-V2,因其模型架构与经济性脱颖而出。其 API 定价为每百万 tokens 输入 1 元、输出 2 元,价格仅为 GPT-4 Turbo 的百分之一。
-
2023 年 12 月 6 日: 谷歌发布 Gemini,具备处理多种信息类型的能力。
-
2023 年 11 月 20 日: Ollama 推出了其本地大语言模型平台,实现了在无需云端支持的情况下,在个人设备上高效运行多种大型语言模型的目标。
-
2023 年 10 月 28 日: DeepSeek 公司发表了第一个大模型 DeepSeek-Coder
-
2023 年 7 月 12 日: Elon Musk(伊隆・马斯克) 创办人工智能初创企业 xAI 公司(xAI Corp.)。
-
2023 年 7 月: DeepSeek 公司成立,由量化资管公司幻方量化创立,专注于人工智能技术的研发,致力于开发先进的大语言模型(LLM)和相关技术。
-
2022 年 3 月 21 日: NVIDIA H100 芯片正式发布,NVIDIA 推出了基于Hopper 架构的 H100 GPU,旨在满足数据中心对高性能计算和人工智能的需求。
-
2023 年 3 月 20 日: 百度于官方微信公布,文心一言 云服务将于 3 月 27 日上线。
-
2023 年 3 月 15 日: Anthropic 公司正式发布其首个大型语言模型 Claude。
-
2023 年 3 月 14 日: OpenAI 发布 GPT-4,即生成型预训练变换模型 4(Generative Pre-trained Transformer 4,简称 GPT-4)。GPT-4 是一个自回归语言模型,性能全面优于 GPT-3 和 GPT-3.5。
-
2023 年 2 月 6 日: 谷歌宣布推出人工智能聊天机器人 Bard。
-
2023 年 2 月: Meta 发布 LLaMA(Large Language Model Meta AI),一系列基础大语言模型,旨在为学术研究提供更开放的 AI 模型。
-
2022 年 11 月 30 日: OpenAI 发布 ChatGPT,基于 GPT-3.5 架构,提供用户与人工智能进行对话的功能,迅速引起全球关注。
-
2022 年 9 月 21 日: OpenAI 开源了 Whisper 语音识别系统。
-
2022 年 8 月 22 日: Stability AI 推出开源图像生成模型 Stable Diffusion,极大降低了生成艺术作品的门槛,并迅速在创意设计领域获得广泛关注。
-
2022 年 4 月: Google 首次宣布 PaLM 语言模型。
-
2022 年 3 月: Midjourney 推出了其创新的 AI 艺术生成平台,迅速在数字创意领域引起热议。2022 年 7 月 12 日,平台进入公开测试阶段,用户可通过 Discord 机器人体验这一前沿技术。
-
2021 年: Anthropic PBC 成立,这是一家总部位于美国的致力于人工智能 (AI) 的公益创业公司。
-
2021 年: OpenAI 发布 Codex 模型,推动了编程辅助工具(如 GitHub Copilot)的诞生,加速了自然语言与代码之间的转换应用。
-
2021 年 1 月 5 日:OpenAI 发布了 DALL·E 模型,这是一种基于深度学习的生成模型,能够根据文本描述生成图像,标志着生成式艺术的新时代的到来。
-
2020 年 9 月 22 日: 微软获得 GPT-3 的独家授权。
-
2020 年 6 月 11 日: OpenAI 宣布了 GPT-3 语言模型。
-
2020 年 5 月 14 日: NVIDIA A100 GPU正式发布,NVIDIA 推出了基于 Ampere 架构的 A100 GPU。这款芯片专为高性能计算(HPC)、深度学习训练和推理等任务而设计,提供了比前代 V100 更高的计算能力和效率。
-
2019 年 7 月 22 日: 微软投资 OpenAI 10 亿美元,双方将携手合作,为 Azure 云端平台服务开发人工智能技术。
-
2019 年 3 月 27 日: Yoshua Bengio、Geoffrey Hinton 和 Yann LeCun 因 “为人工智能带来重大突破,使深度神经网络成为计算关键组成部分” 共同获得2018 年 ACM A.M. 图灵奖。
-
2019 年 3 月 1 日: 成立 OpenAI LP 子公司,旨在为营利所用。
-
2019 年 2 月 14 日: OpenAI 发布了 GPT-2 模型,这是一款拥有 15 亿参数的生成式预训练语言模型,通过无监督学习在海量互联网文本上训练而成,其代码和部分模型权重均已开源,供广大开发者免费使用。
-
2019 年 1 月: DeepMind 公司推出了 AlphaStar 模型,在《星际争霸 II》中展现出超越人类的策略决策能力,并证明了强化学习在复杂环境中的巨大应用潜力。
-
2019 年: 蓝脑计划 完成了小鼠大脑的整体虚拟皮层,并准备开展虚拟 EEG 实验。同时,由于模型对超算负载过重,团队开始探索以人工神经网络表示神经元的新方法。
-
2018 年 2 月: Elon Musk(伊隆・马斯克) 辞去 OpenAI 董事会席位,理由是与他在特斯拉的职位存在潜在的未来利益冲突。
-
2018 年: Google 发布 BERT 模型,使用双向 Transformer 编码器,在多项 NLP 任务上取得领先成绩。
-
2017 年 5 月: AlphaGo 在中国乌镇围棋峰会上 击败 世界排名第一的中国棋手 柯洁。
-
2017 年: 谷歌大脑的一个团队推出 Transformer 模型(直译为 “变换器”)。
-
2016 年 3 月: Google DeepMind 的 AlphaGo 击败 围棋冠军 李世乭,展示了强化学习在复杂策略游戏中的强大能力。
-
2016 年: Hugging Face 公司成立,由法国企业家克莱门特・德朗格(Clément Delangue)、朱利安・肖蒙(Julien Chaumond)和托马斯・沃尔夫(Thomas Wolf)创立,最初是一家开发面向青少年的聊天机器人应用程序的公司。
-
2015 年底: 萨姆・阿尔特曼、格雷格・布洛克曼、里德・霍夫曼、杰西卡・利文斯顿、彼得・蒂尔、Elon Musk(伊隆・马斯克)、亚马逊云计算(AWS)、印孚瑟斯和 YC Research 宣布 成立 OpenAI。
-
2015 年: 残差神经网络(ResNet) 由何恺明、张祥雨、任少卿和孙剑开发,在 ImageNet 大规模视觉识别挑战赛 中获得冠军,其创新设计解决了深层网络的 “性能退化” 问题。
-
2014 年: Ian Goodfellow 等人提出 生成对抗网络(GAN),开启了生成模型的新纪元。
-
2014 年 1 月 26 日: Google 宣布已经同意 收购 DeepMind 科技。
-
2014 年: Seq2Seq 模型 被提出,用于机器翻译等任务,推动循环神经网络(RNN)的应用。
-
2013 年 3 月: 杰弗里・辛顿加入 Google,同时 Google 并购了他创办的 DNNresearch 公司。
-
2012 年: AlexNet 在 ImageNet 图像分类竞赛中夺冠,标志着深度学习在计算机视觉领域的崛起。
-
2010 年 11 月: DeepMind 由 Demis Hassabis、Shane Legg 和 Mustafa Suleyman 创立。
-
2009 年: 李飞飞团队在美国佛罗里达州的计算机视觉与模式识别会议(CVPR)上首次通过学术海报形式展示了 ImageNet 数据库。
-
2007 年 2 月 15 日: CUDA 的首个软件开发包(SDK)发布,支持 Microsoft Windows 和 Linux。
-
2005 年: 斯坦福开发的机器人在 DARPA 挑战赛中成功自动行驶 131 英里,赢得头奖。
-
1997 年: 长短期记忆(LSTM) 论文首次发表,提出一种适合处理和预测时间序列中长间隔和延迟事件的时间循环神经网络。
-
1997 年: IBM 的 深蓝(Deep Blue)击败国际象棋世界冠军卡斯帕罗夫,展示了 AI 在特定任务中的强大能力。
-
1993 年: 第二次 AI 低谷结束,尽管面临财政困境和技术问题,AI 领域仍在不断前进。相关研究者如 Rodney Brooks 和 Hans Moravec 提出了一种全新的人工智能方案,为未来的技术突破奠定了基础。
-
1992 年: 波士顿动力公司 (Boston Dynamics, Inc.) 成立,作为麻省理工学院的分支机构。
-
1991 年: 日本 第五代电脑计划 未能实现目标,进一步打击 AI 研究资金。
-
1987 年: 第二次 AI 低谷开始,AI 硬件市场需求突然下跌,随着 Apple 和 IBM 生产的台式机性能超越昂贵的 Lisp 机,这一市场快速崩溃。此外,专家系统的维护成本高昂,升级困难且使用不便,暴露出许多问题,逐渐失去支持。DARPA 等机构削减了对 AI 的资助,更多资源转向其他更容易见成效的领域。
-
1986 年: Rumelhart 和 McClelland 主编的《分布式并行处理》问世,推动神经网络的发展。
-
1986 年: 大卫・E・鲁梅哈特(David E. Rumelhart)、杰弗里・E・辛顿(Geoffrey E. Hinton)和罗纳德・J・威廉姆斯(Ronald J. Williams)重新提出并详细阐述了反向传播算法(Backpropagation),有效地解决了多层神经网络的训练问题,使得深度神经网络成为可能。
-
1982 年: 约翰・霍普菲尔德提出 Hopfield 网络,神经网络研究重获新生。
-
1981 年: 日本启动 第五代计算机 项目,投入大量资金支持 AI 研究。
-
1980 年: 专家系统 开始广泛应用,Edward Feigenbaum 和学生开发的 Dendral 和 MYCIN 展示了专家系统的实用性。
-
1980 年: 第一次 AI 低谷结束,尽管遭遇资金困难和公众误解,AI 在逻辑编程和常识推理等领域取得了一些进展,这些突破为后续的人工智能发展奠定了基础。
-
1976 年: 汉斯・莫拉维克指出计算能力远不足以实现 AI 目标,提出 莫拉维克悖论。
-
1974 年: 第一次 AI 低谷开始,美国 DARPA 削减对 AI 的资助,导致人工智能研究经费大幅减少。一些研究人员创造了 人工智能低谷 这一术语来描述这一时期。此外,马文・闵斯基对感知器的激烈批评使联结主义(即神经网络)逐渐销声匿迹。
-
1974 年: 保罗・韦尔博斯(Paul J. Werbos)在其博士论文《Beyond Regression》中首次提出了反向传播算法的概念,提出通过反向传播误差来训练人工神经网络,尽管当时计算能力有限,未能立即引起广泛关注。
-
1973 年: 詹姆斯・莱特希尔爵士的报告批评英国 AI 研究,导致资金削减。
-
1972 年: 理查德・卡普证明许多 AI 问题只能在指数时间内解决,揭示计算复杂性问题。
-
1964 年至 1967 年: Joseph Weizenbaum 在麻省理工学院开发了早期自然语言处理计算机程序 ELIZA。
-
1959 年: John McCarthy 在他的论文 “Programs with Common Sense” 中提出了 Advice Taker,一个假想的计算机程序。
-
1957 年: 弗兰克・罗森布拉特在康奈尔航空实验室(Cornell Aeronautical Laboratory)发明了 感知器,这是一种最简单形式的前馈神经网络,也是一种二元线性分类器。
-
1956 年: 组织者马文・明斯基、约翰・麦卡锡、克劳德・香农和内森・罗彻斯特在达特茅斯召开了达特茅斯会议,该会议被广泛认为是人工智能(AI)诞生的标志。与会者包括雷・索罗门诺夫、奥利佛・塞尔弗里奇、亚瑟・山谬尔、艾伦・纽厄尔和赫伯特・西蒙等,会议上正式提出了 “人工智能” 这一术语并确定了其研究任务。
-
1955 年至 1956 年间: 艾伦・纽厄尔、司马贺和约翰・克里夫・肖编写了计算机程序 逻辑理论家(Logic Theorist),被认为是史上首个人工智能程序,它能自动进行推理,并证明了《数学原理》中首 52 个定理中的 38 个,甚至找到了新的、更优雅的证明。
-
1951 年: 克里斯托弗・斯特雷奇(Christopher Strachey)在曼彻斯特大学的 Ferranti Mark 1 上编写了 西洋跳棋程序,迪特里希・普林茨(Dietrich Prinz)编写了 国际象棋程序。
-
1951 年 2 月: Ferranti Mark 1 的首台机器交付给曼彻斯特大学,并在当年 7 月进行公开演示,这是世界上首台商用通用电子存储程序数字计算机。
-
1951 年: Marvin Minsky 和 Dean Edmonds 建造了第一台神经网络机,SNARC。
-
1950 年: 艾伦・图灵(Alan Turing) 发表论文《计算机器与智能》(“Computing Machinery and Intelligence”),提出 图灵测试(Turing test),成为人工智能哲学的基石。
-
1949 年: 亚瑟・李・塞谬尔(Arthur Lee Samuel)加入IBM,开始为 IBM 最早的商用电脑IBM 701编写跳棋程序,该程序展示了计算机硬件进步和程序编写技巧。
-
1943 年: Walter Pitts 和 Warren McCulloch 分析了理想化的 人工神经元网络,首次描述了 “神经网络” 的概念,并指出了它们能够执行简单逻辑运算的机制。这篇研究奠定了神经网络领域的基础,对后来的 AI 发展产生了深远影响。
-
1936 年: 图灵机由英国数学家 艾伦・图灵(Alan Turing) 提出。图灵机是一种将人的计算行为抽象化的数理逻辑机,是一种计算模型,具有等价于任何有限逻辑数学过程的终极强大逻辑能力。
-
1232-1315 年: 马略卡哲学家拉蒙・柳利开发了一些 “逻辑机”,试图通过逻辑方法获取知识。柳利的机器能够将基本的、无可否认的真理通过机械手段用简单的逻辑操作进行组合,以求生成所有可能的知识。他的工作对莱布尼兹产生了很大影响,后者进一步发展了柳利的思想。
人物交汇时间线#
1960 年 —— 康奈尔大学教授弗兰克・罗森布拉特在纽约布法罗的一间实验室中打造了 “马克一号” 感知机,这是早期的神经网络。
1969 年 —— 麻省理工学院教授马文・明斯基和西摩・佩珀特出版了《感知机》一书,指出了罗森布拉特技术中的缺陷。
1971 年 —— 杰夫・辛顿开始在爱丁堡大学攻读人工智能博士学位。
1973 年 —— 第一次人工智能寒冬到来。
1978 年 —— 杰夫・辛顿开始在加州大学圣迭戈分校做博士后研究。
1982 年 —— 卡内基 —— 梅隆大学招聘了杰夫・辛顿。
1984 年 —— 杰夫・辛顿和杨立昆在法国相遇。
1986 年 —— 戴维・鲁梅尔哈特、杰夫・辛顿和罗纳德・威廉姆斯发表了他们关于 “反向传播” 的论文,扩展了神经网络的功能。
—— 杨立昆加入了位于新泽西州霍尔姆德尔的贝尔实验室,在那里他开始打造 LeNet,一个可以识别手写数字的神经网络。
1987 年 —— 杰夫・辛顿离开卡内基 —— 梅隆大学,加入多伦多大学。
1989 年 —— 卡内基 —— 梅隆大学的研究生迪安・波默洛制造了 ALVINN,一辆基于神经网络的自动驾驶汽车。
1992 年 —— 约书亚・本吉奥在贝尔实验室做博士后研究时遇到了杨立昆。
1993 年 —— 蒙特利尔大学招聘了约书亚・本吉奥。
1998 年 —— 杰夫・辛顿在伦敦大学学院成立了盖茨比计算神经科学中心。
——20 世纪 90 年代到 21 世纪的第一个十年:第二次人工智能寒冬。
2000 年 —— 杰夫・辛顿回到多伦多大学。
2003 年 —— 杨立昆加入纽约大学。
2004 年 —— 在加拿大政府的资助下,杰夫・辛顿开始举办 “神经计算和适应性感知” 研讨会。杨立昆和约书亚・本吉奥加入了他的行列。
2007 年 —— 杰夫・辛顿创造了术语 “深度学习”,一种描述神经网络的方式。
2008 年 —— 杰夫・辛顿在不列颠哥伦比亚省的惠斯勒偶遇微软研究员邓力。
2009 年 —— 杰夫・辛顿访问位于西雅图的微软研究院实验室,探索语音识别的深度学习。
2010 年 —— 辛顿的两名学生阿卜杜勒 —— 拉赫曼・穆罕默德和乔治・达尔访问微软。
—— 戴密斯・哈萨比斯、沙恩・莱格和穆斯塔法・苏莱曼创立 DeepMind。
—— 斯坦福大学教授吴恩达向谷歌首席执行官拉里・佩奇推介 “马文项目”。
2011 年 —— 多伦多大学研究员纳夫迪普・贾特利在蒙特利尔的谷歌公司实习,通过深度学习打造新的语音识别系统。
—— 吴恩达、杰夫・迪恩和格雷格・科拉多创立 “谷歌大脑”。
—— 谷歌部署基于深度学习的语音识别服务。
2012 年 —— 吴恩达、杰夫・迪恩和格雷格・科拉多发表了 “小猫论文”。
—— 吴恩达离开谷歌。
—— 杰夫・辛顿在 “谷歌大脑” 做 “实习生”。
—— 杰夫・辛顿、伊利亚・萨特斯基弗和亚历克斯・克里哲夫斯基发表了 AlexNet 论文。
—— 杰夫・辛顿、伊利亚・萨特斯基弗和亚历克斯・克里哲夫斯基拍卖了他们的公司 DNNresearch。
2013 年 —— 杰夫・辛顿、伊利亚・萨特斯基弗和亚历克斯・克里哲夫斯基加入谷歌。
—— 马克・扎克伯格和杨立昆创立 Facebook 人工智能研究实验室。
2014 年 —— 谷歌收购 DeepMind。
—— 伊恩・古德费洛发表了 GAN 论文,描述了一种生成照片的方法。
—— 伊利亚・萨特斯基弗发表了论文《从序列到序列》,这是机器翻译的一个进步。
2015 年 —— 杰夫・辛顿在 DeepMind 度过夏天。
——AlphaGo 在伦敦击败范辉。
—— 埃隆・马斯克、萨姆・阿尔特曼、伊利亚・萨特斯基弗和格雷格・布罗克曼创立 OpenAI。
2016 年 ——DeepMind 公布 “DeepMind 健康”。
——AlphaGo 在韩国首尔击败李世石。
—— 陆奇离开微软。
—— 谷歌部署基于深度学习的翻译服务。
—— 唐纳德・特朗普在美国大选中击败希拉里・克林顿。
2017 年 —— 陆奇加入百度。
——AlphaGo 在中国击败柯洁。
—— 中国发布《新一代人工智能发展规划》。
—— 杰夫・辛顿公布 “胶囊网络”。
—— 英伟达推出渐进式 GAN,它可以生成照片级的人脸。
——“深度造假” 出现在互联网上。
2018 年 —— 埃隆・马斯克离开 OpenAI。
—— 谷歌员工抗议马文项目。
—— 谷歌发布了 BERT,一种学习语言技能的系统。
2019 年 —— 顶级研究人员抗议亚马逊的人脸识别技术。
—— 杰夫・辛顿、杨立昆和约书亚・本吉奥获得 2018 年图灵奖。
—— 微软向 OpenAI 投资 10 亿美元。
2020 年 ——Covariant 在柏林发布分拣机器人。
生成式 AI 这一年:从群雄乱战到生态确立,世界已被改变#
2022 年 11 月 30 日,OpenAI 的 ChatGPT 正式上线,从此 AI 大模型浪潮席卷而来,硅谷创业市场瞬间火爆,风投资本极速转向,二级金融概念股疯狂飙升,科技巨头拉响红色警报,抢夺人类未来的蛋糕争夺战,正式开打。
仅仅一年,随着各大资本和巨头入场,AI 人工智能的技术迅速发展。
** 从底层大模型,到基础设施,到机器学习操作(MLOps),再到消费端应用,生成式 AI 的生态已经初步建立,** 并且将在 2024 年随着 AI 的进一步训练和稳定,行业发展会加速向下游移动,人工智能会进一步改变你我的生活,乃至改变整个世界。
这篇文章我们给大家梳理了 ChatGPT 发布一周年的时间线,看看大模型如何改变了这个世界。
01#
#
OpenAI 这一年:愈发庞大和神秘
我们先来看看 OpenAI 在这一年发生了什么。
2022 年 11 月 30 日,ChatGPT 正式上线
2022 年 12 月 4 日,推出 4 天后,用户破百万;两个月后,用户破亿
2023 年 1 月 23 日,微软向 OpenAI 投资 100 亿美元
2023 年 2 月 1 日,OpenAI 推出 ChatGPT plus 订阅,开启了付费旅程
2023 年 3 月 14 日,OpenAI 发布 GPT-4,plus 用户可访问
2023 年 3 月 23 日,ChatGPT Plus 用户可以访问第三方插件和浏览模式(可以访问互联网)
2023 年 5 月 18 日,OpenAI 推出了 ChatGPT 的 iOS 应用程序
2023 年 7 月 10 日,OpenAI 向 ChatGPT Plus 的所有订阅者提供其专有的代码解释器(Code Interpreter)插件
2023 年 9 月 25 日,OpenAI 宣布 ChatGPT“现在可以看、听、说”。ChatGPT Plus 用户可以上传图像,而移动应用程序用户可以与聊天机器人交谈
2023 年 10 月 19 日,OpenAI 最新的图像生成模型 DALL-E 3 被集成到 ChatGPT Plus 和 ChatGPT Enterprise 中;该集成使用 ChatGPT 在与用户对话的指导下编写 DALL-E 提示
2023 年 11 月 6 日,OpenAI 举行开发者大会,推出了 GPTs,用户可以自定义自己的 GPT,未来甚至还能上传到 GPT store
2023 年 11 月 17 日,Sam Altman 被董事会罢免
2023 年 11 月 21 日晚,Sam Altman 回到 OpenAI、恢复 CEO 头衔
正值 ChatGPT 一周年之际,OpenAI 内部上演了连续反转的董事会罢免 CEO 事件,虽然最终 Sam Altman 回归公司,但这场风波将 OpenAI 内部的分裂呈现在了世人面前,而这家公司的内部冲突和信息不透明,让外界对 AI 的发展充满了疑问和担忧。
比如 GPT-5 是什么样子的?Q * 项目是什么?是什么触发了 OpenAI 此次的管理层冲突?AGI 真的在 OpenAI 内部达到了吗?ChatGPT 一周年,人们对 AI 发展的问号更多了,而 OpenAI 并没有变得更透明,而是越来越神秘...
路透社爆料说,在 Sam Altman 被董事会罢免之前,OpenAI 内部的研究人员发送给董事会一封信件,*这封信警告称他们发现了一种可能对人类构成威胁的重大人工智能技术,代号为 Q。**Q * 被一些 OpenAI 的人认为可能通向超级智能或人工通用智能(AGI)的重大突破。研究人员认为它可能对人类构成威胁。
而正巧在不久前的亚太经合组织峰会上,Sam Altman 说了以下这段话:
“在 OpenAI 的历史上,现在已经是第四次,最近一次是在过去几周内,我有幸在房间里,当我们推开无知的面纱,将发现的边界向前推进,能够做到这一点是我一生职业上的荣誉。”
然后外界又开始各种猜测 Q * 是啥?是不是 OpenAI 内部已经达到 AGI 了?各种阴谋论,公式,引用,都出现了。
英伟达资深 AI 科学家 Jim Fan 也在 LinkedIn 上说:
“我从未见过一个让这么多人幻想的算法。只是一个名字,没有论文,没有统计数据,没有产品,就开始让我们对 Q* 幻想进行逆向工程。”
但跟硅谷一些资深的 AI 科学家聊过之后,** 可能的 **** 结论是:**并没有传得这么神。
目前我们觉得比较靠谱的猜测是:**AI 领域有一个技术叫 Q-learning,大致的可以理解为自己学习自己。** 比如说,AlphaGo 学习了人类以往的所有棋谱, 然后开始在互联网上和人类棋手下棋。这个时候的 AlphaGo 围棋的水平相比人类顶尖棋手还只能说得上是有来有回,这也是它打败柯洁和李世石能引起如此轰动的原因。** 但是人类的棋谱终究是有限的,能陪着 AI 下棋的人类顶尖棋手也是有限的,想要进步更快就要有更多的对局,更多的棋谱,其中一个办法就是自己和自己下棋。** 通过自我对弈,AlphaGo Zero 在三天内以 100 比 0 的战绩战胜了 AlphaGo Lee(也就是战胜了李世石的 AI 版),用 40 天超越了所有旧版本。
从此以后,人类棋手和 AlphaGo 的水平天差地别。
我们都知道,GPT-3 几乎学习了整个互联网的内容,那么问题来了:人类写的内容学习完了怎么办?能不能 AI 学习自己生成的内容?也就是说:Q * 有可能代表着大模型也可以通过学习自己生成的内容变强了。
当然,这都是外界的猜测,并不是 OpenAI 官方的解读。但这也是问题所在:OpenAI 董事会为什么会罢免 Sam Altman?到底什么是触发因素?技术突破到底是什么?Q * 是外界过度解读了吗?任凭外界如何谣传如何解读,OpenAI 目前也并没有任何官方信息和解释。
在 ChatGPT 上线一周年之际,OpenAI 正变得越来越神秘。而 OpenAI 也正变得越来越庞大、话语权越来越重要、对资金的追求越来越强势。
就在 2023 年圣诞节的前几天新闻爆出:OpenAI 正在用 1000 亿美元的估值在进行下一轮融资的谈判。如果达到这一估值,OpenAI 将成为仅次于 SpaceX 的第二大估值的美国初创独角兽公司。
而在 OpenAI 快速推进新模型训练、同时推出商业化产品、打造生态之际,巨头们也没有闲着。
02#
#
微软这一年:亦敌亦友
首先来说说迄今为止的领跑者之一:微软。
ChatGPT 火爆全球之后,大家才发现,原来微软才是这背后的大赢家。除了火速向 OpenAI 追加 100 亿美元投资、股份占比 49% 之外,微软动作很快地将 GPT 运用在自家的应用上。
2023 年 2 月 7 日微软推出集成了 GPT 的 bing chat,或者叫 new bing。2023 年 3 月 16 日,微软发布了 Microsoft 365 Copilot,将 GPT-4 集成在了 Word、Excel、PowerPoint、Outlook、Teams 等 Microsoft 365 中。
发布这些新功能只是第一步,接下来还有无数的调整、优化工作,并且还要采购足够多的服务器支持上亿用户的使用。直到今年 11 月 15 日,微软举行 Ignite 技术大会,微软 CEO 纳德拉(Satya Nadella)表示:
微软是 Copilot(AI 助手)公司,现在是 Copilot 时代(Age of copilots),每个人做任何事情都将有一个 AI Copilot。
微软宣布 Bing Chat 更名为 Copilot,可以免费使用 GPT-4、DALL・E 3 功能,并且拥有了独立网站,Copilot 将嵌入所有微软旗下应用中。微软还推出 Copilot Studio,你可以自定义 GPT、创建新插件、自定义工作流。
而慢慢的,我们开始发现微软和 OpenAI 之间的关系发生了一点微妙的变化:在 Sam Altman 的董事会罢免风波期间,微软和 CEO 纳德拉除了快速稳定局面之外,还将不少 OpenAI 的客户,特别是大客户群体,转移到了自身平台上,因为通过微软云计算服务 Azure,也能调用 OpenAI 模型,包括 ChatGPT,Codex 以及 DALL-E,还不用担心 OpenAI 的内斗风险。
张璐,**Fusion Fund 创始管理合伙人:**
在当时发生 Sam Altman 被罢免的这个周末之内,其实有很多家的初创企业已经直接从 OpenAI 转向了微软的云服务平台。因为在那边不仅可以用到 Azure,他也可以直接去调用 OpenAI 的模型,在微软平台上。那还有很多的公司就转向了他的竞争对手 Anthropic,Anthropic 那边他的股权架构、公司架构就简单直接的多。所以我觉得在这样的一个竞争越来越激烈的生态下,市场的形态下,虽然 OpenAI 现在还是有先发优势,有技术优势,但是他竞争对手成长速度也很快,可能留给 OpenAI 的时间并不多了。
所以,微软和 OpenAI 的关系,虽然深度绑定,但也各怀异心。
比如说 OpenAI 与微软的竞争对手 Salesforce 建立合作,微软也是 OpenAI 的竞争对手,Meta 的开源大模型 Llama 2 站台成为首发合作伙伴。所以,深度绑定又亦敌亦友的关系,微软和 OpenAI 在接下来的一年会如何发展,我们拭目以待。
接下来,再来说说另外一个大玩家:谷歌。
03#
#
谷歌这一年:红色警报下的全力以赴
在 ChatGPT 出现的时候,市场一片唱衰谷歌的声音,现在依然如此。但谷歌在这一年中,也被迫加快了步伐。
特别是在年底的时候。之前已经有报道说谷歌最被关注的多模态模型 Gemini 推迟到 2024 年第一季度,结果,谷歌在 12 月圣诞节之前哐哐狂发模型,不仅发了 Gemini,还发了文生图 AI 模型 Imagen 2,还有,视频生成模型 VideoPoet,以及在医疗垂类上也疯狂发力,推出医疗人工智能大模型 MedLM 等等,红色警报来了之后,谷歌卷起来是真卷。我们接下来用时间轴来回顾一下谷歌的这一年。
2023 年 2 月 6 日,感受到 ChatGPT 和微软的压力,Google 正式发布聊天机器人 Bard。
2 月 8 日,Google 举行 Bard 的新闻发布会,然而,在当天的发布的宣传视频上却犯了错,直接在一个天文问题上给出了错误的答案,市场认为,谷歌在恐慌中将 Bard 推向市场,一夜之间市值蒸发超过千亿美元。
之后,谷歌决定奋起直追。
2023 年 3 月 10 日,谷歌推出 PaLM-E,史上最大的视觉语言模型,具有 5620 亿个参数,集成了可控制机器人的视觉和语言能力。
2023 年 5 月 10 日,谷歌推出了 3400 亿参数的 PaLM 2,来对打 GPT-4,号称 “在参数量更小的情况下,让模型可以更高效地完成更复杂的任务”。
相比 OpenAI,Anthropic,以及其它的开源大模型,谷歌既不是大模型公司,也不打算开源,也就是说,谷歌看中的是模型和自身应用的结合。
比如谷歌在发布会中说:超过 25 个产品和应用接入了 PaLM 2 的能力,包括对标微软 365 Copilot,以及 AI 在 Gmail、Google Docs、Google Sheets 中应用的能力。
财经媒体 CNBC 还爆料说:谷歌正在研发 PaLM 2 和广告的结合,包括允许广告商生成自己的内容和媒体资产,还有对标题和描述等方向的 PaLM 2 结合,都在测试当中。CNBC 这篇爆料显示,AI 驱动会在 100 多种谷歌产品上运行,包括 Google Play 商店、Gmail、Android 搜索和地图等。
年中的时候谷歌还相对安静,但在 12 月,谷歌突然发力。
2023 年 12 月 6 日,外界期待已久的谷歌多模态大模型 Gemini (双子座)终于发布,包含三个版本:Nano、Pro 和 Ultra,Pro 对标 GPT-3.5,Ultra 对标 OpenAI 在今年 3 月发布的 GPT-4,** 被谷歌 CEO Sundar Pichai 称为 “谷歌迄今为止能力最强的 AI 模型”,** 可以处理文本之外的信息,包括图像、视频和音频。从谷歌发布的演示视频中能看出,Gemini 结合了视觉和听觉,充分展示出多模态模型的巨大应用潜力。
但是,也正是这段视频,在业内掀起了激烈讨论。谷歌的 Gemini 演示视频看上去非常流畅、一气呵成,但后来在同步发布的 60 页报告中,被发现,Gemini 结果下面灰色小字标注 “CoT@32”,这是什么意思呢?
这代表:Gemini 的测试使用了思维链提示技巧、尝试了 32 次选最好结果,被批评夸大测评成绩、把最好的拍摄结果拼凑在一起,但实际准确度根本达不到。对此,谷歌也直言不讳,承认视频经过后期处理和剪辑。而 Gemini 到底上线之后能达到什么效果?我们要等到 2024 年才会有更清楚的认知。
目前谷歌内部已经有多条产品线开始和 Gemini 融合,或者基于 Gemini 开始衍生出各种应用的想象,包括一个被称为 **“埃尔曼计划”(Project Ellmann)的项目,让 AI 大模型读取用户的照片、搜索历史和生活记忆等数据,创建一个能有 birdview “鸟瞰” 人们一生数据、全面了解你懂你的 AI 生活助手。** 埃尔曼计划团队演示的时候就描述说:“想象一下打开 ChatGPT,但它已经知道你生活的一切。你会问它什么?”
与此同时,2023 年 12 月 13 日,谷歌上线文生图模型 Imagen 2:这个文生图的增强模型由 Google DeepMind 开发。Google 声称与第一代 Imagen 相比,Imagen 2 在图像质量方面显著提高,并引入了新功能,包括渲染文本,可以用于商业用途和品牌 LOGO 的生成。通过改变训练数据和方法,Imagen 2 能够生成更高分辨率、更美观的图像。
几天之后,在文生图模型之外,谷歌又在 12 月 19 日推出了视频生成模型 VideoPoet:不仅能根据视频加入音频效果,允许交互编辑,更重要的是,比起其它视频生成应用只能输出 2 秒左右很短的视频,VideoPoet 通过一个讨巧的办法,让 AI 根据前一个视频的最后一秒接着预测下一秒的内容,来延长了视频生成的长度。
同时,在 2023 年 12 月 13 日谷歌在医疗人工智能大模型上持续发力,推出 MedLM。这个模型基于 Med-PaLM 2。在 2022 年,谷歌 Med-PaLM 模型因为通过了美国医疗执照考试(USMLE)而成为头条新闻,当时的准确率为 67%,而今年,Med-PaLM 2 进一步将准确率大幅提升至 86.5%,根据谷歌的说法,这个分数相当于 “专家” 医生水平。
谷歌表示,在未来几个月,会将基于 Gemini 的模型集成到 MedLM 模型中,以进一步扩展其人工智能功能,未来旨在用于整个医疗保健行业的各个方面,包括医院、药物开发、面向患者的聊天机器人等。例如,美国医疗保健巨头 HCA Healthcare 正在将 MedLM 模型用于记录临床医生与患者之间的对话,并将其自动转译为医疗记录,从而提高记录的质量。AI 药物发现平台 BenchSci 正在使用 MedLM 模型快速筛选大量临床数据并识别某些疾病和生物标志物之间的联系。
而谷歌在年底狂发模型这一点也很有意思,谷歌的新品发布时间大多集中在每年的 5 月到 6 月,过去几乎没有在年底的时间段发布过重要产品。而业内有分析认为:这次破例意味着谷歌的管理层担心 OpenAI 的 ChatGPT、微软的 Copilot 以及其它快速发布迭代的产品正在成为 AI 领域的代表,谷歌必须加速前进。
04#
#
开源模型:变酷的 Meta 小扎和法国 Mistral 7B
在 OpenAI 和谷歌等一众公司闭门造大模型、拒绝开源之际,Meta 和扎克伯克反倒在过去这一年,摇身一变,用两个开源模型的发布,再次变得酷了起来。
Meta 在今年 2 月 24 日,发布了 650 亿参数的开源大模型 LLaMA,7 月 12 日发布 700 亿个参数的 LLaMA2。在硅谷背负骂名好多年的 Meta 突然,成为了率先开源的那一个。
**** 贾扬清,LEPTON.AI 创始人:
我们可以发现的一点是说,Meta 又变酷了,大家发现说,这很棒。我觉得这个东西对于无论是对于公司的形象,还是比如公司对人才的吸引力,这些都有非常正向的变化,也许并不是马上体现在财报的收入上面。他首先本身长线呢,是一个非常积极正面的形象。我觉得每一个新的领域,其实最重要的一点就是能够让大家玩起来,所以我觉得 LLaMA2 就相当于是把这个神秘的黑盒子给打开,说你看,大家都可以用了。
Meta 在 AI 上的开源可以说一早就注定了,在我们之前推荐给大家的这本书 Genius Makers,中文译本名为《深度学习革命》中有纪录:当年扎克伯格邀请 “深度学习” 三巨头之一的 Yann Lecun 加入脸书,为他坐镇 AI 发展之际,**Yann Lecun 提的条件就是,在 Meta,AI 之后的发展必须开源。** 小扎答应了,于是就有了如今的 LLaMa 开源路线。而确实在过去一年,LLaMa 对创业生态的贡献不容小觑。
事实上,大公司们的 “闭源大模型” 路线越来越引发外界的不安,越来越多的人站到了 “开源派”,认为开源有利于生态的快速建立与发展,也能集结全球的力量,帮助 AI 模型快速迭代,用群体的智慧去抗衡 AI 时代集中的垄断。在硅谷,我也独家采访到了超级独角兽公司 Databricks 的联合创始人 Ion Stoica,以及 Fusion Fund 的创始合伙人张璐,他们都认为,AI 开源被寄予厚望。
**** 张璐,Fusion Fund 创始管理合伙人:
现在大语言模型的发展,也是有两派,有开源的这一派,也就是现在比较有代表性的 LLaMA、LLaMA2,还有包括即将发布的 LLaMA3,还包括之前斯坦福出过一个 Red Pajama,我当时也很看好这个开源的一个项目。
所以我觉得我个人层面上,之所以会看好开源未来的发展,也是基于像 The Linux Foundation 这样的一个成功的例子,在未来如果说人工智能技术、生成式人工智能,发展到一个阶段,真的开始接近 AGI 的时候,我们是不是也要去探讨,什么样的公司架构更适合去支持这样的一个技术的应用和去持续的支持这样的一个社群的发展。我觉得 The Linux Foundation 可以是一个很好的参考的例子。
而硅谷有消息说,Llama 3 在 2024 年早些时候会上线,我们也翘首以盼!
同时,人工智能的开源社区也在迎来更多的大语言模型。这包括 Mistral AI,这是一家位于法国的 AI 初创企业,2023 年 5 月才成立。之后成立 7 个月就成功完成两轮融资共计 4.15 亿美元,跨入独角兽行列,如今估值 20 亿美元。创始人包括 CEO 阿瑟・门斯(Arthur Mensch)、首席科学家纪尧姆・兰普尔(Guillaume Lample)和 CTO 蒂莫西・拉克鲁瓦(Timothée Lacroix)。
门斯曾任谷歌旗下人工智能公司 DeepMind 的高级研究科学家,积累了优化大型语言模型的宝贵经验;兰普尔和拉克鲁瓦则在 Meta 人工智能团队共同领导了大型语言模型 LlaMa 的开发。
2023 年 9 月 27 日,Mistral AI 发布开源大模型 Mistral 7B,对标 Meta 旗下的 LLaMa 2,号称仅用 73 亿个参数,就能表现出更优的性能。对比一下,Meta 的 LlaMa 2 有 700 亿参数,而 OpenAI 的 GPT 4 训练用了 1.76 万亿个参数。
在 2023 年年底的时候,Mistral 7B 已经风靡硅谷,我身边不少的 AI 初创企业已经在使用 Mistral 7B 的模型。所以在 2024 年,除了少数头部公司继续卷参数更大的模型之外,这样的小参数模型将更有可能会百花齐放,带来更多选择的开源生态。
下一个部分,怎么能忘了芯片大赢家,英伟达呢?
05#
#
开上游大赢家:芯片巨头们
** 因为 AI 发展对算力的需求,英伟达可谓是过去一年的超级超级大赢家,股价在过去一年上涨了超过 200%,公司市值过万亿美元。** 英伟达如何成为 AI 浪潮中的大赢家可以回看我们之前 55 分钟超长的英伟达 GPU 全解析视频。
在时间线上,ChatGPT 推出之前,2022 年 3 月 22 日,英伟达继 A100 之后发布了 H100 GPU,9 月 21 日全面投产。不到半年,ChatGPT 发布让英伟达的显卡立马供不应求,官方售价 3.5 万美元的 H100 成为了绝对的硬通货。
最近,Nvidia 再次发力,在 2023 年 11 月 13 日发布了 H200。与前前一代的 NVIDIA A100 相比,容量几乎翻倍,带宽增加 2.4 倍。在处理 Llama2 (一个 700 亿参数的 LLM)等 LLM 时,H200 的推理速度是 H100 GPU 的近 2 倍。
根据英伟达发布的财报,截至今年 10 月底的一个财报季,英伟达收入达到 181 亿美元,同比翻番,净利润达到 92 亿美元,是去年同时期的 13 倍。
与英伟达的风光无限相比,AMD 就落寞很多,因为英伟达垄断了 CUDA 框架,其他厂商只能被动适配,所以 2023 年 6 月 13 日,AMD 发布 MI300X GPU 的时候,市场对 AMD 的反应并没有特别强烈,但是硅谷不喜欢垄断者,在英伟达一卡难求之际,AMD 不能说没有机会。
在 12 月 6 日在硅谷 San Jose 举办的 Advancing AI 在线发布会上,AMD 将发售 MI300 系列 GPU,包含 MI300A 与 MI300X 芯片。目前,微软、Meta、甲骨文、谷歌、亚马逊等公司已经向 AMD 下了大量订单。而 AMD 官方预测,MI300 芯片将是公司最快达到销售额 10 亿美元的产品。
此外,值得注意的还有一些过去被我们忽视的势力,比如手机芯片。2023 年 10 月 24 日,高通发布骁龙 8 Gen3 处理器;2023 年 11 月 6 日,联发科发布天玑 9300 处理器。两款芯片都现场演示了本地运行 70 亿参数的大模型。
如果高通、联发科的野心是在本地运行大模型的话,云服务厂商也绝对不会甘心为英伟达打工。
从 2016 年开始,Google 就在自研 AI 芯片。2023 年 8 月 29 日,谷歌在 Google Cloud Next 上发布了第五代 TPU v5e,用于大模型训练和推理。
2023 年 11 月 15 日,在西雅图举行的 Ignite 开发者大会上,微软推出了自研的 AI 芯片 Azure Maia 100,可以用于 AI 大模型的训练和推理。Azure 云服务还会用上最新的英伟达 H200 芯片和 AMD 的 MI300X 芯片,而 OpenAI 等用户的 AI 模型已经开始在 MI300X 芯片上运行。
2022 年 11 月 29 日,亚马逊推出基于自研 AI 芯片 Inferentia 2 的云服务。而亚马逊 AWS 在投资 OpenAI 的竞争对手 Anthropic40 亿美元之后,也和 Anthropic 达成了合作关系,成为了 Anthropic 的主要云提供商,其中亚马逊的 Trainium 和 Inferentia 芯片都将在 AWS 云上被用于训练和部署大模型。
同时,马斯克的芯片研发也在进行。2019 年 4 月 23 日,特斯拉展示了自研的自动驾驶芯片;2023 年 7 月 20 日特斯拉表示开始生产 Dojo 超级计算机来训练无人驾驶汽车。我有听到特斯拉内部人士说,马斯克对英伟达独占 AI GPU 市场这件事情大发雷霆,而他不得不买一万张英伟达 H100 芯片。所以,随着马老板这性格,特斯拉或者 xAI 的自研 AI GPU 芯片应该不远了。
但在过去一年,虽然 GPU 硬件有这么多新闻和玩家涌进来,但云计算大厂研发的这些芯片目前还只是给自己用,来保证自己在 AI 争夺战中的子弹是充足的。而随着竞争的加剧,我们也希望在新的一年能够看到,GPU 和训练成本的下降。
最后,我们再来说说被 OpenAI 吊打的创业者们。
06#
#
追不上 OpenAI 更新的创业者们
在过去一年,硅谷的大模型底层生态似乎已经稳固了下来,大家开始接受大模型就是巨头们的游戏这件事情,VC 和创业者们开始寻找巨头们看不上的赛道。然而,这是一件风险极高的事情。
一个绝佳的案例是 Jasper,一个基于 GPT-3 的 AI 写文案、从硅谷孵化器 YC 创业训练营孵化出来的公司。2021 年,Jasper 收入超 4000 万美金,到了 2022 年又翻了一倍达到 8000 万美元。再然后,ChatGPT 发布了,用户们发现,ChatGPT 不用付费就能实现一样的效果,于是 Jasper 的融资马上中断,公司也开始了裁员。
在这轮 AI 浪潮中,你最大的竞争对手不是同行、不是其他公司的创业者、甚至不是自己,而是提供技术服务能力的大模型厂商。
在 ChatGPT 刚发布的时候,很多人认为 AI 有很多不可解决的问题,比如最早的时候连简单的数学都算不好、比如 ChatGPT 有可能一本正经地胡说八道,它会一本正经地介绍如何做出一道番茄炒篮球。创业项目也都瞄准大模型不能做什么。
只是很多人没想到的是,以上问题都是可以解决的,ChatGPT 在最短时间里解决了这些问题。而技术发展的速度超过了想象,比如 bing chat 集成了 GPT,GPT 可以根据搜索的结果回答问题。
让大家更没想到的是,其实 GPT-4 早就训练完成了,只是因为还没有完成对价值观的约束,所以还没有发布。结果等到今年 4 月发布 GPT-4 的时候,又一次震惊了所有人,因为 GPT-4 回答的质量更高,而且 GPT-4 有着多模态功能,这让一众做多模态的创业公司又被拍在沙滩上。
让这些创业项目无法生存的原因就是:每一代大模型只会更强大,更通用,能做更多事。
2023 年 11 月 6 日 OpenAI 举行开发者大会,那一天最火的一个段子是:
Sam Altman obliterated my 3 million dollar startup and all I got was 500 dollars in OpenAI API credits(Sam Altman 毁掉了我 300 万美元的初创公司,我只得到了 500 美元的 OpenAI API 积分)
** 但并不是说,创业赛道就没有机会了。** 在硅谷,AI 创业热潮依然进行得如火如荼。在 OpenAI 董事会罢免的第二天,我去到了硅谷一个 AI 孵化器 AGI House 的黑客松聚会,里面大约 200 名创业者和技术人员依然对 AI 创业充满了热情和信心。同时,风投机构们依然在出手,垂直赛道,基础设置,模型优化等等方向依然是资金涌入的赛道。而业内人士认为,在 2024 年,更多基于模型的应用将开始进入我们的主流生活。
硅谷 101:
在接下来的一年,会发生什么事情?
卫骁,CEO OF REALCHAR:
很多如果纯是为了创业热潮的公司,会 “死” 不少。尤其是第一波,很早拿到钱,然后什么做不出来的。而且会发生的是说,下面这股创业热潮降下来之后,大家又会回归到重新做产品,就是拿到钱之后,大家就重新进入到开发模式。所以我觉得 2024 年前半年,会稍微安静一点。但过了一年之后的话,那个时候会有大批量的 AI 产品出来,真正有用户、有场景、有实际盈利的产品就会出来。
****Ion Stoica,DATABRICKS 联合创始人:
现在所有的公司都在一窝蜂地做或者使用 AI 产品,对于一些行业来说可能带来的变化也不是很大,也有一些行业是已经被颠覆了的。但是明显大家都感觉到压力,但凡跟 AI 沾点边的都去做 AI 产品了。如果你是做数据库的公司,你也会跑去做 AI,即使没有 AI 基因的,也得开发个 Copilot AI 助手。我觉得明年开始,我们就能看到哪些工具是能留住用户的了。
而这也许只是 ChatGPT 火爆全球之后,生成式 AI 爆发的第一年。一切才刚刚开始,而到达通用人工智能 AGI 还有很漫长的路要走。
混乱、分裂、吞并:2024 年 AI 的信仰之战#
2024 年,硅谷的生成式 AI 大战丝毫不比 2023 年逊色,只是这一年的 AI 战争更残酷更直接:
巨头们不但拼模型能力,还拼爆款产品,同时继续投入数百亿美元拼算力建数据中心;而几家一年前还是明星项目的初创企业却因为资金烧光,直接被巨头吞并。
在学术界,技术领袖们对 AI 的未来依然争论不休、骂战不断:GPT5 依然没有踪影,Scaling law 甚至被认为已经遇阻 “撞墙”。
然而 2024 年底,谷歌 Gemini 2.0 的发布,以及 OpenAI 一连 12 天发布更新,却让大家对 2025 年 AI 的进展又有了一些新的期待...
这期内容我们将回顾下生成式 AI 在硅谷的 2024 年有哪些 drama,又有哪些实在的技术进展和路线探索,以及 2025 年的 AI 会如何发展。
我们将结合与技术大佬的采访聊天,从巨头的 AI 布局路线、产品落地、陨落的明星公司和冉冉升起的新星们,以及业内对 2025 年 AI 展望这几条主线来展开,看看过去一年都发生了些什么。
01#
#
**
**
OpenAI 的宫斗与新技术路线#
**
**
Chapter 1.1 OpenAI 宫斗落幕
OpenAI 在 2024 年的 drama 并不少:2023 年底的董事会风波之后,2024 年 OpenAI 的高层依然极度不稳定,人才流动性很大。
联合创始人、首席科学家 Ilya Sutskever 在五月离职。之后他宣布创办自己的初创公司 Safe Superintelligence,快速融资了 10 亿美元。
和 Ilya 一起离职的还有超级对齐团队的关键技术人物 Jan Leike。之后在九月,CTO Mira Murati 也宣布离职,有消息称她正在为她新的初创公司融资。
OpenAI 其它的高层变动还有联合创始人兼 ChatGPT 开发的核心领导者 John Schulman—— 他于 8 月加入了对手公司 Anthropic。
同时,联合创始人、前总裁 Greg Brockman 在休了三个月的长假之后回到了 OpenAI。
至此,OpenAI 当初 11 位联合创始人到如今已经只剩下了 Sam Altman,Greg Brockman 及 Wojciech Zaremba 三位。
OpenAI 用了一年的时间来处理高层之间的人际冲突,如今终于暂时稳定了局面。坏消息是多数的创始成员都已经离开,好消息是这场宫斗终于结束。
Sam Altman 有了稳定的权利,接下来或许可以更顺利地推进他想象中的 AI 发展方向,包括将 OpenAI 从非盈利组织变成赢利组织来更好融资,推出更多可以商业化的产品等。
如今 OpenAI 已宣布转型为公共利益公司(public benefit corporation)。
2024 年 10 月,Sam Altman 为 OpenAI 完成了新一轮 66 亿美元的融资,公司估值来到 1570 亿美元。但 OpenAI 烧钱之狠也是有目共睹的:
《纽约时报》获得的融资文件显示,OpenAI2024 年预计收入达到 37 亿美元,但预计亏损将达到 50 亿美元,而 2026 年亏损可能会高达 140 亿美元,这一估算还不包括给员工的股票激励兑现。
虽然 OpenAI 承诺投资人收入在成倍增长,预计在 2029 年达到 1000 亿美元,实现盈利,但按照这样的烧钱进度,OpenAI 在 2025 年的两大趋势会是必然:第一是大规模融资;第二是更激进的商业化。而这其实和 2024 年 OpenAI 的路线也是相同的。
2024 年,OpenAI 没能如预期发布 GPT5,这让市场中不少人失望,但惊喜的是 4o 的多模态进展。此外,o1 和最近 o3 的发布让人看到模型能力进化的另外一种路线。
Chapter 1.2 o1 与 o3 另一条路线
在 2024 年 5 月初,OpenAI 发布多模态 4o 功能,正式与谷歌等竞争对手进入 AI 多模态之战,可以实时对音频、视觉和文本进行推理。
事实证明,4o 发布之后,特别是在免费版本中提供有限的 4o 功能和 4o-mini 之后,ChatGPT 的订阅人数大幅上升,依然在 2C 领域上远超竞争对手。
2024 年 12 月,ChatGPT 的周活跃用户已经超过 3 亿人。
在 9 月,OpenAI 发布了另外一个让业界惊喜的更新:o1。
简单来说,o1 学会了人类的 “慢思考”,包括利用思维链(Chain of Thought,简称 CoT)来进行反复的思考、拆解、理解、推理,然后给出最终答案。这使得 AI 的推理能力在处理科学、编码、数学及类似领域的复杂问题时有了飞跃的进步。
o1 这个内部代号为 “Strawberry” 的强大模型更新,让我们看到了在预训练上堆参数的 “大力出奇迹” 之外的、通过推理阶段的算法突破找到一条新的通往 AGI 的道路。
我们在 2024 年硅谷华源科技年会上采访了多位技术大牛,都非常看好 o1 的路线。
其中,OpenAI 前安全研究副总裁 Lilian Weng 在 2024 华源科技年会上对硅谷 101 表示,o1 的发布能将 OpenAI 所定义的 “五层超级人工智能”,从最初级推进到了更上一层级:
“五层超级人工智能” 分别是:对话 conversational AI,推理 reasoning AI,自主 autonomous AI,创新 innovating AI,组织 organizational AI。
Lilian Weng
OpenAI 前安全研究副总裁 :
随着我们转向强化学习(RL)训练来加强 AI 的推理能力,我们最近发布了 AI 的五个等级,比如会话 AI(聊天机器人)、推理 AI、代理 AI 等。我们的确发现这能帮助 AI 在这个五层框架内,达到下一个水平,这也是为什么我们将模型系列重新命名为 o1。
最近发布的 o1 整体模型,凭借在推理能力上的显著提升,展现出非常不错的结果,但在产品方面,我们仍需更多努力。
李沐
亚马逊前 AI 首席科学家;BosonAI 创始人:
制作 o1 模型是因为大语言模型更多是即时生成的,如果想执行许多其他复杂的任务,你需要将其分解为多个任务,以便它们可以逐一完成,人们称之为代理或工作流。
而 o1 尝试自己解决问题,比如在后台将问题分解为小步骤。这时你需要权衡的是延迟的问题,因为后台处理可能需要花费一分钟。所以我认为对于特定的应用场景来说,这种做法肯定是有效的,特别是如果你不介意延迟的话。
我认为这种方法同时还很好地降低了成本:因为模型可以逐步执行很多步骤,这让模型训练变得更容易。所以,为了获得更好的推理质量,在延迟上做一部分牺牲。这很可能是一种趋势。
在 o1 发布之后,OpenAI 年底的 12 DAYs 连续发布了。
不得不说 Sam Altman 是营销的一把好手,这 12 天的的马拉松式发布,开头的时候抢了亚马逊 re 发布 AI 功能的风头,期间也和谷歌的发布时间重叠,把媒体目光始终牢牢掌握在自己手中。
这 12 天的发布活动中,除了前几天的 o1 正式版、生成视频模型 Sora 在历经 10 个月之后终于开放给公众、以及集智能写作、代码写作和定制化 AI agent 为一体的 AI 工作台 Canvas 之外,其它的更新比如说 ChatGPT Search 升级、与苹果 Apple Intelligence 的协作等等,看上去就非常不痛不痒,甚至感觉是在给 12 天的发布会凑数。
直到最后一天,OpenAI 给出了一个王炸:o3。
o3 是 2024 年 9 月发布的 o1 的下一版本,因为 o2 涉及其它公司的版权商标问题,所以 OpenAI 直接把这个更新跳了一个数字。
o3 在数个测试上的能力,无论是程序员编码竞赛(Codeforces)中超过 99% 的人类程序员,还是博士水平的科学问题(GPQA)已经超过一般人类博士生,还是最难的前沿数学测试,还是抽象推理能力基准考试 ARC-AGI,o3 比 o1 的提升可以说是惊人的,而这个版本的更新仅仅用了三个月的时间。
这让 AI 业界的不少人相信,OpenAI 在 o1 和 o3 这个强化推理这个范式转变是有效的,这让担心 AI 大模型已经 “撞墙” 的人们稍微松了口气:至少 AI 模型的发展还在推进。
大家也能理解之前 Sam Altman 说的 “there’s no wall”(墙不存在)的推文了。
** 有采访嘉宾认为,在 2025 年,预训练上的 “拼参数” 会持续,但后训练的推理能力探索会同时进行。** 这样的 “钟摆” 科技途径发展,就像之前英特尔提出的 Tick-Tock 计划一样,会成为双重并行的发展主旋律。
邱谆 (Jonathan Qiu)
华映资本海外合伙人:
Tick-Tock 的意思是左边是数据驱动,右边是规则驱动,两边会来回跳动。一会是用更好的数据集去训练它,但同时用更好的算法去推动它,所以就是在算法跟数据两边 Tick-Tock(摇摆)。因为现在 o1 和 o3 更多的还是算法,但是之前包括 GPT 其实也是数据集的驱动。所以,在(数据和规则)这两边的摇摆的时候,应该会摇出下一个大的 breakthrough(突破)或者 milestone(里程碑)。
在 2024 年年底,OpenAI 给整个产业送上了一份圣诞惊喜。虽然 o1 和 o3 非常昂贵,o1 pro 的订阅价格是每月 200 美元,而 o3 进行一次低算力计算的成本高达 20 美元,高算力就更不用说了,要在现阶段大规模商用几乎是不可能的。
但这也给市场打了一针镇定剂:AI 发展并没有放缓,而 Scaling Law 依然有效。算力成本会降低,而 OpenAI 在 2025 年会继续按着卷参数以及卷推理算法的两种并行路线去探索 AI 的下一步。
如果 o3 的路线能将我们带到 “五层超级人工智能” 的第二层,那什么突破能将我们带到再下一层自主 autonomous AI 呢?不知道 OpenAI 在 2025 年能否给我们这个答案。
接下来我们聊聊 OpenAI 目前最强劲的几个对手,首先就是谷歌。
02#
#
穷追不舍的谷歌: 布局 AI Agent
2024 年 12 月底,OpenAI 进行 12 日发布会期间,谷歌进行了几个重磅发布。如果 OpenAI 没有压轴的 o3,年底的风头几乎全都会被谷歌抢走。
谷歌首先在 12 月 12 日发布了多模态大模型 Gemini 的第二代 Gemini 2.0,谷歌 CEO Sundar Pichai 在发布公告中表示,如果说 Gemini 1.0 是用于组织和理解信息,那么 Gemini 2.0 则是让信息变得更有用。
怎么理解 Pichai 说得第二代 Gemini 能让 “信息变得更有用” 呢?首先,Gemini2.0 在多模态功能上更强大。
谷歌目前对外开放的新模型是 Gemini 2.0 Flash,在响应时间上比上一代的 1.5 Flash 性能更强、延迟性更低。在多模态上,2.0 Flash 支持图片、视频和音频的输入以及多模态的输出。
紧接着,12 月 16 日,谷歌发布了新一代视频模型 Veo 2,非常惊艳,直接对打 Sora。
细节我们不展开了,目前的结论是:Sora 在最开始公开到最终对用户发布的这 10 个月中,包括谷歌在内的竞争对手已经赶上来并在多模态能力上做得更强了。
12 月 20 日,Google Brain 团队负责人 Jeff Dean 宣布 Gemini 2.0 Flash Thinking 的推出 —— 直接对标 OpenAI 的 o1 路线,展现出谷歌内部对思维链技术(CoT)的能力,并且 Gemini 2.0 Flash Thinking 的思考速度会比 o1-mini 要快。
最后,谷歌还强调了 Gemini 大模型系列对 AI Agent 的布局。
在 2024 年 5 月的谷歌 I/O 大会上,非常惊艳到我的项目 “多模态虚拟助手 Project Astra”,也有相当的进展。
在 Astra Gemini 2.0 的 demo 中测试人员使用手机和 AI 来进行实时交互,包括快速提示公寓大楼的安全密码、随时对公共交通路线进行询问等,人们也可以带着智能眼镜进行更沉浸式的多模态交互。
我个人认为,智能眼镜在一些场景下比手机更适合作为 agent 入口的交互硬件,因为它可以捕捉人们的目光,作为音频视频和屏幕的呈现载体,而用户也能得到 7*24 小时永远在线的体验。
所以失败了多年的 Google Glass 是不是终于能活过来了呢?也许在 2025 年我们会有新的答案。
看得出来,Sundar Pichai 非常重视 Project Astra,认为它 “展示了通用 AI 助手的曙光”,而谷歌 Gemini 大模型依靠长文本的能力,能让 Project Astra 记住长达 10 分钟的会话内容来提供个性化的服务。
同时,借助 Gemini 2.0,Project Astra 可以使用 Google Search、Google Lens 和 Google Maps ,从而真正让一个 AI agent 在日常生活中发挥助手的作用。
虽然目前来看,这个项目还在比较早期的阶段,如果我们看看之前提到的 OpenAI 定义的五个 AI 层级,Agent 能自主行动完成任务已经是第三个层级了。
这也展现出谷歌对 AI agent 的押注,而这个赛道也被很多人认为将在 2025 年是个极其火热、面临爆发的赛道。
对于谷歌来说,全力押注 AI agent 也很自然:如果谷歌最赚钱的产品,也就是 “搜索” 将会被 AI 交互颠覆,那么 AI agent 的入口、屏幕、交互、模型反馈都是谷歌必须要占据的领地。
邱谆 (Jonathan Qiu)
华映资本海外合伙人:
如果你是 AI application(应用),你就是 Copilot(副驾驶);AI agent(智能体)是自动驾驶, Copilot 就是辅助驾驶。
很多 application(应用)把自己叫 agent 之后没有在算法上面有真正的创新,也没有数据。如果就做 agent,我个人觉得下一步还是要往数据的角度去走,agent 也需要数据。我觉得下一步 2025 年,可能会在这几个层面。
Chapter 2.2 长文本能力:NotebookLM
在 2024 年,被谷歌卷起来且处于业界领先地位的还有它的 “长文本” 的能力,这个长文本能力指的是让大模型理解超长的上下文。而基于这个能力,谷歌在 2024 年也衍生出了一些爆款 AI 产品,包括 NotebookLM。
2024 年 2 月 15 日,谷歌的 Gemini 1.5 Pro 把长文本能力卷到 100 万 tokens;
5 月,谷歌宣布更是将长文本能力翻了一倍到 200 万 tokens。
同时,谷歌新发布的论文,描述了一种新的注意力技术 “inifini-attention”(无限注意力),能使 Tranformer 大模型在有限算力情况下处理无限长度的输入。
Bill Jia
谷歌 CORE ML/AI 工程副总裁:
如果我们不算 Gemini 的模型,那么在业界现有的最好的大型语言模型,允许的 Token (AI 处理文本的单元) 数量大约在 10 万到 20 万之间。假设一个 token 相当于一个单词,则大致可以包含总共 10 万到 20 万个词作为给 AI 的提示词。
而谷歌的 Gemini 模型将上下文窗口从最先进的 20 万扩展到了 100 万到 1000 万 —— 这几乎是一个 50 倍到 100 倍的增长。对于大型语言模型来说,这个上下文窗口实际上是一项非常有用的技术:上下文窗口越大,你可以向模型提供的输入就越多。
Gemini 模型在实际应用时,就能够支持这样一个巨大的上下文窗口,因此,我们可以将大量相关信息输入 Gemini,这样一来,对话就会感觉非常在点子上。这也是 Gemini 模型能够产生非常好对话效果的部分原因。
在这样的长文本技术下,谷歌 2024 年的一个爆款应用名为 NoteBookLM。
NotebookLM 是基于 Gemini 1.5 Pro 的长文本理解和多模态能力而衍生出的笔记管理工具,一推出就迅速获得了众多硅谷科技大佬们的盛赞,包括 Andrej Karpathy、Sam Altman,都公开为这个产品站台。
NotebookLM 最惊艳、出圈的功能之一是音频概览,也可以被称之为 AI 播客。
有谷歌的 Gemini 底座大模型的多模态和长文本能力支撑,NotebookLM 的 AI 播客功能可以将文档、视频或者音频总结生成一男一女对话的方式,让用户用 “听内容” 的方式获取信息,在播客 podcast 这种媒体形式无比流行的硅谷形成了病毒式传播的现象级别产品。
虽然回答的内容比较浅显,交互也比较像相声中的捧哏,但 NotebookLM 在对内容的抓点和总结能力是非常精准的,生成的两位 AI 主播的对话也非常自然流畅,AI 感很低,我也大概能感受到这个产品之后的潜力还是会非常大。
12 月中旬,谷歌发布 NotebookLM Plus,新加入 audio overview 功能、允许用户在播客中间打断 AI 主播,提出建议或问题进行交互,同时用户还可以自定义播客风格和主题。
NotebookLM 之前的核心团队负责人 Raiza Martin,设计师 Jason Spielman 和核心工程师 Stephen Hughes 已经从谷歌辞职出来自己创业。
外界猜测他们会自己重新做一个 NotebookLM 的产品用于更好的商业化,但很有趣的是,有的 VC 投资人并不看好这个项目。
邱谆 (Jonathan Qiu)
华映资本海外合伙人:
你可以理解他是个产品创新。NotebookLM 是 Google Labs 出来的,但 Google 自己是有底座模型的。Notebook LM 用的底座其实也不是 Google Gemini,而是谷歌自己内部的一个定制化底座。所以,如果你不是那么懂底座,纯第三方的来用谷歌 Gemini API,你未必能做得出来 NotebookLM。
产品创新之上要结合对底座的理解,不然光是产品创新,我觉得可能不能跑得特别远。
总的来说,谷歌 Deepmind 和 Google Brain 当中人才密度不会亚于 OpenAI,技术也不会落后太多,但 2024 年谷歌依然是一个 “追赶者” 的姿态。
究其根本,OpenAI 的商业模式是一个大模型提供方,所以一定要保证模型的领先性,但谷歌是完全不同的商业模式,它的首要任务是保证技术不落后且当谷歌搜索被 AI 颠覆时,自己是准备好的。
所以在多模态的 AI 第二轮大战中,OpenAI 是进攻者,而谷歌依然是防御者,下一场硬仗无论是第二层的 reasoning,还是第三层的 autonomous AI agent,2025 年都会非常精彩。
接下来我们再来说说其它几个主要大玩家。
03#
#
Anthropic: 受开发者欢迎却不敌 OpenAI
Anthropic 是 OpenAI 除了谷歌之外的最在意的竞争对手了,与谷歌不太一样的是,Anthropic 作为大模型的提供方,是 OpenAI 直接的竞争对手。
2024 年在融资上,Anthropic 从亚马逊获得了新一轮 40 亿美元的融资,使得公司估值达到 400 亿美元。
产品更新上,10 月 22 日,Anthropic 发布 Claude3.5 Haiku,同时升级了 Claude 3.5 Sonnet。
从外界反馈来看,Anthropic 的模型在技术上是非常强的,特别是 Claude 在编码任务中表现出色,尤其是在复杂代码生成和解决方案自动化方面,非常受到工程师们的推崇。
Anthropic 的商业模式目前更 2B 和 2D,对企业和开发者群体更受欢迎,但 2C 方面就不太理想了。
12 月底,Anthropic 从用户与 Claude 的对话中随机选取了 100 万条,进行分析和总结后发现,用户在 Claude.ai 上的主要使用场景排在第一位的,是网页和移动应用开发,占比为 10.4%。
这是因为背后的软件开发人员主要利用 Claude 执行调试代码、解释 Git 操作及概念等任务。
很多开发人员认为,Claude 3.5 Sonnet 会非常适合需要深度理解和复杂推理的应用程序,而 OpenAI 的模型对于较简单的任务可能更具成本效益。
而 Claude AI 的 2C 聊天机器人,在 iOS 和安卓移动应用程序上收入 100 万美元的里程碑,用了整整 16 周,而这个门槛 OpenAI 的 ChatGPT 用了三周就达到了。虽然快于微软的 Copilot 和 Perplexity,但距离 OpenAI 仍然有很大距离。
之前媒体的报道说,Anthropic 在 2024 年的收入会超过 10 亿美元,比之前预测的要高很多,说明市场还是非常买账 Anthropic 的模型能力,特别是最近他们又挖了很多 OpenAI 的核心人员过去。
看上去,这个 OpenAI 的最大竞争对手在 2025 年会继续在 2B 和 2D 领域上发力,而对 2C 消费者端来看,暂时不会对 OpenAI 和谷歌带来太大的威胁。
我们再来说说马斯克的 xAI。
04#
#
xAI: 入局虽晚但万事俱备
xAI 在 2024 年做了三件大事:搞定了算力、搞定了融资、开源了自己的大模型。
如果还有其它顺便的事,就是马斯克数次把 OpenAI 告上了法庭。
12 月 24 日,马斯克旗下的 xAI 宣布完成 60 亿美元的 C 轮融资。英伟达,AMD,a16z,红衫等公司和机构参与,也表明业界对 xAI 的潜力的看好。
要知道在半年之前的 2024 年 5 月,xAI 刚完成 60 亿美元的 B 轮融资,足以说明马斯克的融资能力。
除了钱之外,马斯克还是第一个搞定大规模算力集群的:2024 年,xAI 位于美国田纳西州孟菲斯市的数据中心正式投入使用,历时 122 天建成创下纪录。
这个名为 “巨人”(Colossus)的数据中心里面部署了英伟达的 10 万块 GPU 芯片,成为全球开发和运行人工智能技术的规模最大、算力最强的芯片集群之一。而马斯克说以后还有计划继续拓展到 20 万块 GPU 的规模。
在大模型上发布上,Grok 的速度其实是要比竞争对手慢一些的。在 8 月中旬,xAI 发布了 Grok-2 和 Grok-2mini 两款 AI 模型的测试版,比此前发布的 Grok-1.5 有了非常大的进步。
10 月,xAI 发布了首个应用程序编程接口 (API)。目前,xAI API 只有一个模型,称为 “Grok-beta”。
其实 xAI 虽然入局晚了些,但优势还是非常多的:除了上面我们说到的算力和融资之外,xAI 还有社交网络 X 和特斯拉的独家数据,以及机器人 Optimus 等项目的结合潜力。
相当一段时间以来,Grok 的聊天机器人只向马斯克旗下的 “X” 用户提供,但在 2025 年很可能马斯克会全面开放 Grok。
除了 iOS 程序在测试之外,网页版 Grok.com 也已经准备就绪,写着 coming soon(准备就绪),感觉 2025 年 xAI 会正式加入战局。
马斯克也在 X 上说,Grok3 很快会发布,并且将是一次重大飞跃,我们也拭目以待。
05#
#
Meta: 大获全胜或一无所有
接下来我们说一下脸书(Facebook),这家公司在 2024 年挺有意思。
除了创始人扎克伯格最近的突变形象和婚姻八卦之外,脸书毫无疑问是 2024 年的科技大赢家之一:单从股价就能看出来,2024 年涨了 70% 左右,Meta 的员工们应该都很开心。
虽然 Meta 不像 OpenAI 和谷歌那么在大模型前线厮杀,但 Meta 的策略也非常的明朗:在 AI 研发上不掉队,且布局下一代的 AI 应用,结合在硬件、社交媒体以及广告中。
在大模型方面,脸书在 2024 年持续更新 Llama 开源模型。12 月 6 日,Meta 发布新款 Llama 开源模型:70 亿参数的 Llama 3.3、又称 Llama 3.3 70B。扎克伯格说,下一步就是明年 Llama 4 的亮相。
Llama 3.3 能实现与 2024 年 7 月发布的 4050 亿参数的 Llama 3.1 同样的性能,但成本比后者更低。Llama 3.1 是迄今为止最大的 Llama 开源模型,直接对标 Anthropic 的 Claude 3.5 Sonnet 和 OpenAI 的 GPT-4o。
除了在大语言模型上的进展外,Meta 也一直在探索除了 “大语言模型”(LLM)之外的其它 AI 路径:2024 年 12 月 11 日,Meta 新发布了 Large Concept Model(LCM),翻译过来是 “大型概念模型”。
它和 LLM 大语言模型逐字预测不同,LCM 的概念是能直接在高纬度语意空间中运算,就像人类思考的方式,并不是一个字一个字地去思考,而是以” 概念 “和” 意义 “为单位。所以 LCM 是 Meta 完全突破 LLM 架构的一个创新的尝试。
目前 Meta 表示这大幅度提升了 AI 在多语言和长篇内容处理上的效能,但处理的效果和准确度依然需要提升和改进,所以 LCM 是否是比 LLM 更好的一种范式,我们拭目以待。
另外,由于 Meta 2024 年在智能眼镜上的尝试成功,以及旗下 Facebook、 WhatsApp、 Instagram、Messenger、Threads 等庞大的用户群体,还有 AI 和广告结合的前景,市场非常看好 Meta 如今在 AI 大战中的位置。
Jefferies 的分析师甚至将 Meta 选为步入 2025 年生成式人工智能的 “赢家”。不少二级市场的报告认为,Meta 下一代与 AI 结合的 Orion AR 眼镜将成为新一代硬件入口,Meta 在 2024 年推出的 Ray-Ban Meta 很初步的将 AI 功能引入其中,受到市场好评。
可能在 2025 年,下一代智能眼镜上 Meta 就会引入屏幕显示,届时就会释放出更强大的 AI 交互功能。
说到智能硬件,苹果在 2024 年发布了 Apple Intelligence 三件套,我们之前有详细聊过,但因为端侧模型和 agent 的发展可能还没有到能让硬件产业与 AI 结合得特别好的程度,苹果在 AI 进展并不大。
很多人认为苹果最终还是要自己开发底座大模型,不能完全靠接入 OpenAI 的 ChatGPT,而等硬件与 AI 结合的那一天,就是手机与智能眼镜的市场大战了,目前押注得最大的 Meta 和苹果将终有一战。
说回 Meta 的其它 AI 产品布局:在 AI Chatbot 方面,Meta 旗下的几款王牌社交媒体都已经不同程度的引入了 AI 对话框,扎克伯格也在 12 月表示,Meta 的 AI 数字助理 “每个月有将近 6 亿的活跃用户”。
因为 Meta 不提供独立的 AI 应用,所以新闻或者业界一般不将 Meta 的 Chatbot 直接与 ChatGPT 或者 Claude 去做直接对比,但就这些活跃用户的基数而言,Meta 的 AI 产品是有很大优势的。
而最后一点就是 AI 在广告上的应用潜力。Meta 在 12 月表示,目前超过 100 万的广告商在使用 Meta 的 GenAI 工具,他们在一个月之内制作了超过 1500 万条广告。
虽然目前 AI 生成的素材还没有那么精致,但无论是从广告标题和文案的多个版本,还是自动调整广告大小,还是利用文生图、文生视频和文生音乐更高效的制作广告,AI 都有非常大的潜力。
同时,也有分析认为,Meta 可能会在自家的开源模型 Llama 上进一步开发出企业级客户服务的业务,也将会是一块很大的蛋糕。
在 2024 年,小扎非常积极的出现在各个媒体采访中,一遍又一遍阐述着 Meta 的未来,不再是单纯的 Metaverse,而是新一代的 AI 交互,一个融合了 AI,混合现实和元宇宙的未来。
2024 年 9 月,开始在形象和穿搭上大转型的扎克伯格穿了一件 T-shirt,上面写着 “Aut Zuck Aut Nihil”,这个细节被媒体捕捉到。
这个短语是拉丁短语 “Aut Caesar Aut Nihil” 的变形,意思是 “要么是凯撒,要么什么都不是”;而扎克伯格的 “Aut Zuck Aut Nihil” 似乎是在宣战:要么赢所有,要么一无所有,All or Nothing。
06#
#
“大而全” 的亚马逊
最后几家科技巨头中,再说说亚马逊。亚马逊的路线和其它几家都不太一样,采取的是一个卖铲子生意的模式。
他不拼模型、拼算力、拼芯片,虽然各方面都有自研的产品,但把他们整合在一起,再加上市面上所有的好东西,打个包卖给客户们,帮甲方降本增效,做好 2B 的生意,也是非常聪明的做法了。
在 12 月召开的亚马逊云科技 re 大会上,亚马逊的最新策略非常清楚:
第一,不但有自研芯片的集群,也有与英伟达芯片合作的算力运行中心;
第二,不光提供满足万亿参数大模型训练和推理需求的自研芯片产品,包括与 Anthropic 绑定合作的十万张亚马逊 Trainium 自研芯片 AI 计算集群,还有为中小企业和初创公司提供能降本增效的服务与技术;
第三,除了亚马逊最新的自研模型 Nova 系列,各种纯文本、多模态大模型都有,同时在亚马逊 Bedrock 上还提供上百种市面上最受欢迎的模型选择给客户挑选;
第四,在自己的三层 AI 架构上加入各种模型蒸馏、解决 AI 幻觉、安全技术等服务。
对于很多需要用到 AI 的初创公司,要算力并不一定需要自己买卡,要用模型并不一定要自己训练。就像需要萝卜青菜也并不需要自己去务农种菜,可以去超市直接买,就看最终的成本账能否算得过来了。
这也显示出,亚马逊押注 2025 年市场对算力的需求只增不减。而随着需求逐渐从训练转移到 inferencing 推理,算力市场的更多创新服务以及基建会进一步完备。
除了亚马逊云科技,芯片公司本身,像英伟达,AMD,英特尔等芯片公司本身,以及上下游的电力公司以及数据中心服务公司也会继续是市场关注的焦点。
接下来再总结一下 2024 年那些陨落的硅谷明星初创企业们以及冉冉升起的明星公司。
07#
#
陨落的明星初创企业们
2024 年,有三家硅谷明星初创企业迅速跌下神坛。
第一家是 Character.ai,成立于 2021 年,利用大模型生成各种人物和角色风格的对话。
2023 年 5 月,Character.AI 在苹果 App Store 和 Google Play Store 发布了移动应用程序,第一周下载量就超过 170 万次,并被 Google Play 评为 2023 年度最佳 AI 应用。
然而,2024 年年初,公司被频频爆出融资困难,商业化不顺利,开始寻求收购。
2024 年 8 月,Character.AI 宣布,谷歌已经同意向 Character.AI 支付模型授权费,并将让 Character.AI 联合创始人兼 CEO Noam Shazeer、总裁 Daniel De Freitas、以及 30 名 Character 从事模型训练和语音 AI 工作的员工,加入谷歌参与 Gemini AI 项目,谷歌为此支付的价格是 25 亿美元。
另外一家公司是 Inflection.ai,这家公司做大模型,上面叠加 “个人 AI 伴侣” 用途的聊天机器人 Pi,主打情感陪伴市场。
一度市场对 inflection.ai 的模型技术非常认可,但也是因为大模型过于烧钱而资金链没有跟上。
2024 年 3 月,微软挖角了 Inflection 的创始人和几乎所有员工,成立了一个新的消费者 AI 部门,并支付了约 6.5 亿美元购买其技术许可。
最后一家公司是 Adept,也是 Transformer 原作者出来创业的豪华创始团队。
2024 年 6 月,亚马逊与 AI agent 公司 Adept 达成协议,雇佣这家初创公司的大部分员工,并支付约 3.3 亿美元以授权其技术。
这三家公司的 “变相收购案” 也在成为硅谷科技巨头拓展 AI 版图的新模式:既避开垄断监管,又能收人才收技术。
不过这三家公司一个共同点:都同时在发展底座大模型和做产品,但这样的路线被证明太过于烧钱,模型太难以持续。
这就让我想到前面说到 NotebookLM 团队的人出来自己创业,被投资人认为没有底座模型的能力、只能调用谷歌 Gemini 的 API,所以不被看好。
做大模型吧,太烧钱;不做大模型吧,没有技术壁垒和护城河。这么一看,AI 时代的创业真的太难了。
邱谆 (Jonathan Qiu)
华映资本海外合伙人:
所以你怎么去把控这个节奏?我觉得 Perplexity 这家公司其实还是把控得很不错的:他到今天也没有完全重新训练自己的底座。我觉得他会有那么一天的,但是他要把握这个节奏,别步子迈得过大,还没到那一天的时候,就已经把钱给烧完了。这个是比较危险的,也是 AI 创业比互联网可能更难一点的地方。
08#
#
“当红炸子鸡” 项目
Chapter 8.1 Perplexity
再总结一下 2025 年被认为是冉冉上升的明星 AI 项目。
首先是前面 Jonathan 提到的 Perplexity:2024 年年底,公司完成了新一轮 5 亿美元的融资,估值达到 90 亿美元。
这家公司成立于 2022 年,可以说重新定义了全球第一个对话式 AI 搜索引擎,月活跃用户已经达到 1500 万人次,日活跃用户 200 万人,连英伟达创始人黄仁勋也为它站台,称每天都会使用。
Perplexity 的聪明之处在于,自己不训练模型,而是使用多种大型语言模型,包括 GPT、Claude、LLAMA、Mixtral 等,以及来自多个搜索引擎的排名信号和第三方数据提供商的数据。
它的核心竞争力在于检索、排序和编排的数据整合能力,以及答案生成能力。
但随着 AI 搜索市场的竞争日益激烈,像 OpenAI 已经推出了 SearchGPT,谷歌也会在 AI 搜索上跟进,Perplexity 在 2025 年会遭遇更激烈的竞争。商业变现方面,除了付费版本之外,公司已经计划引入广告,这会如何重新定义 AI 搜索的模式呢?我们也拭目以待。
Chapter 8.2 Physical Intelligence
2024 年,硅谷还有另外一家公司非常受人瞩目:Physical Intelligence。
我最开始听到这家公司是从 OpenAI 联合创始人以及特斯拉 FSD 前负责人 Andrej Karpathy 的口中。
他曾在一个小型的聚会上分享说,有很多项目找他投资,他答应的原因只是为了帮助朋友,毕竟他的名字在天使投资人的那一栏能帮很多项目更容易拿到投资。但为数不多的他真心想投资且看好的项目,就当属 Physical Intelligence 了。
这家公司通过 AI 模型为机器人打造 “大脑”,在 2024 年 11 月完成新一轮 4 亿美元的融资,估值来到 20 亿美元,投资者包括亚马逊创始人贝佐斯还有 OpenAI。
同时,在 11 月初,Physical Intelligence 发布了首个通用基础模型 π0,也被是认为具身智能发展上的重要一步。
Physical Intelligence 表示,π0 将使得机器人变得更容易编程和使用,使其能够更高效地执行多样任务。
目前,Physical Intelligence 的 π0 模型已经能够执行一些简单的多任务,如折叠衣物、组装盒子、动态地将物品放入容器等。
邱谆 (Jonathan Qiu)
华映资本海外合伙人:
2024 年最大的进展,我会投给 o1 和 π0。
我觉得 π0 更多是 training data driven(数据驱动)的路线;o1 更代表的是 algorithm(算法)驱动的路线。
π0 肯定也要在算法上继续做迭代,也可能在推理侧引入一些方法。当然难一点就是推理,因为具身智能的推理侧要在端侧发生,可能对算力的要求会更高一些。
具身智能以及 AI 机器人模型还在非常早的阶段,因为数据和算法都是挑战,但相信在 2025 年会有新的进展。
同时,斯坦福的机器人中心在 2024 年开业了,我也去参加了开业仪式,有机会我们去那里采访一下跟大家分享最新的项目和有意思的进展。
09#
#
2025 年的未来
由于篇幅原因,还有很多科技巨头的进展、初创企业和新趋势我们没办法一一列举,包括 AI 视频生成的初创公司 Pika 和 Luma,音乐生成初创公司 Suno,最近很火的 AI 编程应用 Cursor 和 Devin,李飞飞博士的 World Labs、该有 2025 年初引起一片震撼的 DeepSeek 等,之后有机会我们详细做成单独选题来聊。
总的来说,2024 年的硅谷非常精彩,有混乱,有质疑,有倒闭收购,也有为了 AGI 信仰继续战斗的科技从业者们。
虽然 2024 年出现了 o1、o3 的路线,但更大模型、更强的能力依然是被市场所期待的。
马腾宇
VOYAGE AI 创始人
斯坦福大学计算机科学与统计学助理教授:
我一直都在期待更好的技术,不一定要 GPT-5,也可能是 Anthropic Claude 的 4、5、6 代,或者是 xAI、Mistral。
我认为,虽然现阶段的 GPT-4 可以做的事越来越多了,但是更大、更强的模型在某种意义上会让模型的使用变得更容易。所以,如果有了 GPT-5 或者 Claude 4、5,那么基于 GPT-4 的一些自我工程可能就不再必要了。
Bill Jia
谷歌 CORE ML/AI 工程副总裁:
对于那些有资本、有资源、有工程能力的大公司来说,他们会继续构建大模型。大模型在很多不同方面表现得更好,特别是在通用场景中。
然后基于大模型,人们会构建各种不同的垂直模型。刚开始垂直模型也比较大,但随着包括蒸馏模型、量化模型等技术,模型会变得更小但是更有效率、更有性价比,而且模型质量不会下降太多。
我认为这两条主线将会持续很长一段时间,希望有第三种并行努力的方向,那就是寻找不同的模型架构,因为现在的模型基本都是基于 Transformer 的,还有一些基于 diffusion 模型用于生成图像等中间工作。我希望能有其他非 transformer、非 diffusion 的模型架构出现,让生成结果更有效、更高质量、同时降低成本。如果在这方面能有所突破,将再次对 AI 行业产生巨大的影响。
在硅谷的 AI 生态中,已经衍生出了多个派系:有更大的模型、大模型衍生出的垂直模型、不信仰 Transformer 而在探索其它通往 AGI 路径的研究者,同时也有应用、硬件、agent 智能体、机器人、无人驾驶,还有 “卖铲子” 的英伟达、数据中心、电力上下游等等,这些生态在 2024 年得到了进一步的巩固与布局,而在 2025 年,我们会看到更多技术的进展。
当然,硅谷只是 AI 发展的其中一个主力战场,全球其它市场的 AI 也有非常快速的发展,今天我们只是稍微总结了一些硅谷的情况,也欢迎大家给我们留言最值得提的公司,技术或者事件,这对我们团队更进一步探索 AI 产业非
参与者#
谷歌
阿妮莉亚・安杰洛娃,出生于保加利亚的研究人员,与亚历克斯・克里哲夫斯基一起将深度学习带入谷歌自动驾驶汽车项目。
谢尔盖・布林,创始人。
乔治・达尔,这位英语教授的儿子在加入 “谷歌大脑” 之前,曾在多伦多大学和微软与辛顿一起探索语音识别。
杰夫・迪恩,谷歌早期的员工,成为该公司最著名、最受尊敬的工程师,并于 2011 年创立 “谷歌大脑”,这是谷歌的人工智能实验室。
阿兰・尤斯塔斯,谷歌的高管和工程师,在离开谷歌并创造世界跳伞纪录之前,负责谷歌在深度学习上的投入。
蒂姆尼特・格布鲁,曾任斯坦福大学研究员,后加入谷歌伦理团队。
约翰・詹南德雷亚,谷歌人工智能主管,后加入苹果公司。
伊恩・古德费洛,GAN 的发明人,GAN 是一种可以自行生成虚假图像(而且非常逼真)的技术。他曾在谷歌和 OpenAI 工作过,后加入苹果公司。
瓦润・古尔山,虚拟现实工程师,探索了能够读取眼部扫描影像并检测糖尿病失明迹象的人工智能。
杰夫・辛顿,多伦多大学教授,深度学习革命的发起人,2013 年加入谷歌。
乌尔斯・霍尔泽,在瑞士出生的工程师,负责谷歌全球计算机数据中心网络。
亚历克斯・克里哲夫斯基,杰夫・辛顿的学生。在加入 “谷歌大脑” 和谷歌自动驾驶汽车项目之前,他在多伦多大学帮助再造了计算机视觉。
李飞飞,斯坦福大学教授,加入了谷歌,并推动在中国建立谷歌人工智能实验室。
梅格・米切尔,离开微软转投谷歌的研究员,组建了一个从事人工智能伦理研究的团队。
拉里・佩奇,创始人。
彭琼芳,训练有素的医生,负责一个将人工智能应用于医疗健康的团队。
桑达尔・皮查伊,首席执行官。
萨拉・萨布尔,在伊朗出生的研究员,在多伦多谷歌实验室与杰夫・辛顿一起研究 “胶囊网络”。
埃里克・施密特,董事长。
DeepMind
亚历克斯・格雷夫斯,苏格兰研究员,打造了一个可手写的系统。
戴密斯・哈萨比斯,英国的国际象棋天才、游戏设计师和神经科学家,创建了伦敦人工智能初创公司 DeepMind,该公司后来发展成为世界上最著名的人工智能实验室。
科拉伊・卡武库奥格鲁,土耳其研究员,负责实验室的软件代码。
沙恩・莱格,新西兰人,和戴密斯・哈萨比斯一起创立了 DeepMind,致力于制造做大脑能做的任何事情的机器,尽管他担心这会带来危险。
弗拉德・姆尼,俄罗斯研究员,负责打造一台掌握旧雅达利游戏的机器。
戴维・西尔弗,研究员,在剑桥遇到了哈萨比斯,并领导了 DeepMind 团队,制造了 AlphaGo,这是一台标志着人工智能进步转折点的机器。
穆斯塔法・苏莱曼,戴密斯・哈萨比斯儿时的相识,二人共同创立了 DeepMind,并领导了实验室在伦理和医疗健康方面的工作。
卢博米尔・布尔德夫,帮助创建 Facebook 实验室的计算机视觉研究员。
罗布・弗格斯,在纽约大学和 Facebook 与杨立昆一起工作的研究员。
杨立昆,出生于法国的纽约大学教授,在负责 Facebook 人工智能研究实验室之前,曾帮助杰夫・辛顿扶植深度学习。
马克・奥雷利奥・兰扎托,前职业小提琴家,Facebook 将他从 “谷歌大脑” 挖来并为其人工智能实验室播下了种子。
迈克・斯科洛普夫,首席技术官。
马克・扎克伯格,创始人兼首席执行官。
微软
克里斯・布罗克特,前语言学教授,后成为微软人工智能研究员。
邓力,将杰夫・辛顿的想法带到微软的研究员。
彼得・李,研究负责人。
萨提亚・纳德拉,首席执行官。
OpenAI
萨姆・阿尔特曼,硅谷初创公司孵化器 Y Combinator 的前总裁,后成为 OpenAI 的首席执行官。
格雷格・布罗克曼,金融科技初创公司 Stripe 的前首席技术官,帮助创立了 OpenAI。
埃隆・马斯克,电动汽车制造商特斯拉和火箭公司 SpaceX 的首席执行官,帮助创立了 OpenAI。
伊利亚・萨特斯基弗,杰夫・辛顿的学生,离开 “谷歌大脑” 后加入了 OpenAI,这间旧金山的人工智能实验室是为了响应 DeepMind 而创立的。
沃伊切赫・扎伦巴,曾任谷歌和 Facebook 研究员,OpenAI 的首批员工之一。
百度
李彦宏,首席执行官。
陆奇,微软前执行副总裁,在离开微软并加入百度之前,曾负责必应搜索引擎。
吴恩达,斯坦福大学教授,在接管百度硅谷实验室之前,和杰夫・迪恩一起创建了 “谷歌大脑” 实验室。
余凯,百度深度学习实验室的创建者。
英伟达
克莱门特・法拉贝特,杨立昆的门徒,加入英伟达并打造自动驾驶汽车使用的深度学习芯片。
黄仁勋,首席执行官。
Clarifai
德博拉・拉吉,Clarifai 的实习生,后继续在麻省理工学院研究人工智能系统中的偏见。
马特・泽勒,创始人兼首席执行官。
学术界
约书亚・本吉奥,蒙特利尔大学教授,在 20 世纪 90 年代和 21 世纪初与杰夫・辛顿和杨立昆一起传递深度学习的火炬。
乔伊・布拉姆维尼,麻省理工学院研究人脸识别服务偏见的研究员。
盖瑞・马库斯,纽约大学的心理学家,创立了一家名为 “几何智能” 的初创公司,并将其卖给了 Uber。
迪安・波默洛,卡内基 —— 梅隆大学的研究生,曾在 20 世纪 80 年代末 90 年代初使用神经网络制造自动驾驶汽车。
于尔根・施米德胡贝,瑞士达勒・摩尔人工智能研究所的研究员。他的想法帮助推动了深度学习的兴起。
特里・谢诺夫斯基,约翰斯・霍普金斯大学的神经科学家,20 世纪 80 年代神经网络复兴运动中的一员。
奇点峰会
彼得・蒂尔,贝宝创始人、Facebook 的早期投资者。他在奇点峰会(一个专门讨论未来主义的会议)上遇到了 DeepMind 的创始人。
埃利泽・尤德考斯基,未来学家,将 DeepMind 创始人介绍给了蒂尔。
过去
马文・明斯基,人工智能先驱,质疑弗兰克・罗森布拉特的工作,并成功地使其工作远离了人们的关注。
弗兰克・罗森布拉特,康奈尔大学心理学教授,在 20 世纪 60 年代发明了感知机,这是一种学习识别图像的系统。
戴维・鲁梅尔哈特,加州大学圣迭戈分校的心理学家和数学家,在 20 世纪 80 年代与杰夫・辛顿一起帮助复兴了弗兰克・罗森布拉特的思想。
艾伦・图灵,计算机时代的奠基人,一度住在剑桥国王学院的楼梯间里,杰夫・辛顿后来也在那里住过。
DeepSeek R1 破圈的核心技术解读,你不能不知道的 AI 干货!#
DeepSeek 凭借其创新的技术和卓越的性能,迅速崭露头角,成为行业内备受瞩目的力量。DeepSeek 的应用不仅在国内外各大社交媒体平台上取得了显著的用户增长,还在 AI 技术的多项评比中名列前茅,展现了其强大的市场竞争力。 DeepSeek R1 模型引入了不依赖监督微调的强化学习技术,使得模型在微调后的性能大幅提升。例如,在数学能力方面,基础模型的得分为 100 分,而经过微调后,得分可达到 450 分。本文基于对 DeepSeek-V3 和 R1 论文的研究,解析 DeepSeek-R1 的训练过程以及其核心技术原理。
DeepSeek R1 的核心贡献#
首先,我们先要搞清楚一个问题,DeepSeek-R1 之所以在全球范围内引起了如此大的震动,并不是因为 R1 模型能力的强大,因为毕竟 R1 再强大也比不过 OpenAI 的 O3 模型。 DeepSeek-R1 本次之所以破圈,我个人觉得主要有两个原因:
-
DeepSeek 提供了一套高效并且低成本训练推理的模型的方法,并将这种 “高效” 能力复制到小模型中。用更通俗的话来说,就是 DeepSeek R1 向世界证明了,不用大量标注数据,靠 AI 自己 “琢磨” 也能变聪明,还能把这种变聪明的方法 “传授” 给小模型。
-
DeepSeek 将整套训练方法以及全部模型开源,重塑了 AI 技术发展范式,降低行业门槛的同时激活全球竞争,为全球 AI 生态注入新活力。正如 Meta 的首席科学家杨立昆所说:“这不是一个简单的中国 AI 技术超过美国的问题,而是开源模型超越了专有模型,这是开源世界的胜利”。
R1 推理模型解决了什么问题?#
事实上,我们完全可以采用提示词工程来实现推理模型的效果。ChatGPT 刚出现的时候,很多网友就发现,在提示词中添加 “请一步一步慢慢思考”,能够提高 AI 的输出质量。后来大家还发现,在提示词中加入思维链,可以明显增强大语言模型的推理能力。而 DeepSeek R1 只是通过强化学习,把这种生成长思维链的推理能力内置到了模型的基础能力之中。简而言之,DeepSeek R1 解决了用户的两个问题。
-
不用每次都输入长长的思维链提示词引导 AI 进行推理思考。
-
降低专业领域 COT(思维链)指令的编写门槛,因为不是每个人都能写出专业的 COT 指令,而 DeepSeek-R1 生成的推理过程甚至具备启发人类专家的价值。
什么是思维链?#
思维链(Chain of Thought)其实就是引导模型一步一步推理思考得出答案,给出推理过程。
示例说明:以数学问题为例,对于一个简单的算术题 “如果一个苹果 3 元,小明买了 5 个苹果,他一共花了多少钱?”。传统的语言模型可能直试生成答案 “15 元”。而采用 COT 的模型会先输出中间步骤,比如 “每个苹果 3 元,买了 5 个,所以 3×5 = 15”。
哪些问题需要 COT?#
-
数学
-
编程
-
复杂的决策问题,例:企业是否需要扩大生产线?
-
开放式讨论问题,例:如何提升城市空气质量?
-
需要多步骤思考的问题,例:规划一场出国旅行
不需要 COT 的#
-
文本生成、创意写作。
-
非常简单的问题,比如 2+3 等于几?
-
自我认知。比如用户问:hello,你是谁?
-
翻译。
-
知识问答。比如说,中国的首都在哪?深圳有多少人口?
DeepSeek R1 收集了大约 600k 个与推理相关的训练样本(强制推理),以及大约 200k 个与推理无关的训练样本(强制不使用推理)。共 800K 条微调数据。除了这些 SFT 训练样本,其他问题由 AI 自己判断是否需要推理。
专业术语#
-
RL - LLM(Reinforcement Learning for large Language Model)大语言模型强化学习。
-
MCTS (Monte Carlo Tree Search) 蒙特卡洛树搜索,是一种用于在决策过程中寻找最优策略的搜索算法。
-
RLHF (Reinforcement Learning from Human Feedback) 基于人类反馈的强化学习
-
GPQA(Graduate - Level Google - Proof Q&A Benchmark)即研究生水平的专家推理基准,是人工智能领域中一个重要的评估基准。它由 448 个困难的多项选择题构成,这些问题无法通过谷歌搜索轻松回答。其涵盖生物学、物理学和化学等多个学科领域,由各领域的主题专家精心设计。
-
SFT(Supervised Fine - Tuning)监督微调。使用标记好的数据进行微调训练,目标是让已预训练模型适应特定任务或领域,主要用于 Post-Training。与之对应的 Pre-Training(预训练)目标是让模型在大量未标记数据上学习通用特征,不针对特定任务。
DeepSeek R1 训练的过程#
核心思想: 在简单的奖励标准下,直接上强化学习,模型自动进化,找到最优解。
DeepSeek-R1 模型的训练过程
接下来我们开始一步一步拆解 DeepSeek R1 以及相关蒸馏模型的训练过程。
DeepSeek-R1-Zero#
首先,以 DeepSeek-V3 为基础模型,通过强化学习得到 DeepSeek-R1-Zero。具体步骤是,准备一些需要 AI 回答的问题,然后在训练时候把问题填入一个提示词模板(如下图所示)中,让 AI 按照提示词的要求去生成答案,即要求模型必须先在脑海中思考推理过程,然后把推理过程输出放在<think>标签中,并将问题答案生成放入<answer> 标签中。
DeepSeek-R1-Zero 训练提示词模板
奖励模型#
在训练过程中给出一个奖励模型,用来决定强化的学习的优化方向。激励模型就两条:
-
准确性激励。这个主要针对数学问题和编程问题。因为数学题的答案我们是可以事先知道的,对与不对非常清晰;编程问题也一样,最后就看代码能不能运行,运行结果符合不符合要求,这个判断也是非常清晰的。
-
输出格式激励。主要检查两种行为,第一是看是否输出推理过程,第二看是否按照指定的格式输出了,也就是推理过程要放在
<think>, 答案要放在<answer>。
总结来说,DeepSeek-R1-Zero 的训练方式就像教小孩学走路,不直接告诉它正确答案,而是让它自己尝试,根据结果的好坏(比如答案是否正确)来调整自己的行为。这种方法不需要预先标注好的数据,完全靠 AI 自己摸索,没有输入任何带标记的数据,这也是为什么这个版本的名字带 Zero 的原因,表示零样本输入。
模型开悟时刻#
在训练 DeepSeek-R1-Zero 的时候,模型在推理过程中还涌现出一个「aha 时刻」,也就是解决关键一步,恍然大悟的时刻:
模型就好像活了一样,它有像人一样的思想爆发火花,你甚至可以说它的智能自行升级了。并且研究人员发现随着训练步数的增加,模型自动学会了花费更多的时间的时间来进行推理。
也就是说模型自己找到了优化方向:即花费更多时间进行推理,答题的准确率也越高。
DeepSeek-R1-Zero 自我进化
DeepSeek-R1-Zero 缺陷#
DeepSeek-R1-Zero 表现非常惊艳,在数学和编程方面的能力已经达到 OpenAI-o1-0912 的水平。但是也有一个明显的缺陷,就是生成的答案可读性差,经常出现中英文混杂。
DeepSeek-R1#
针对 DeepSeek-R1-Zero 的问题,DeepSeek 团队采取了一系列的优化措施。首先,用数千条人工处理的高质量 COT 数据(比如详细的解题步骤),通过监督微调(SFT)的方式,让它有个 “冷启动”,然后再用强化学习进一步训练。这样生成的答案更清晰,语言也更统一。
用更通俗的话来解释就是,研究人员给了 DeepSeek-R1-Zero 一些优质例题,教它规范的解题格式,再用强化学习训练。最终它解题又快又准,格式工整。此时得到一个 Checkpoint, 我们姑且把这个 Checkpoint 称之为 DeepSeek-R1-One。
然后,再用训练 DeepSeek-R1-Zero 的方式,用 DeepSeek-R1-One 生成一批高质量的 COT Data(长思维链数据),同时再结合 knowledge Data(主要是领域数据,以增强 AI 的写作,角色扮演等其他通用任务方面的能力),以及人类反馈数据等,再以 DeepSeek-V3 为基础模型进行强化学习,这样最终就得到了 DeepSeek-R1。
蒸馏模型#
在得到 DeepSeek-R1 模型之后,研究团队还进行了第三步的尝试:能否用同样的数据和方法对其他小模型进行微调,从而让小模型也获得较强的推理能力呢? 就好比我们把学霸的学习笔记,解题思路传授给差生,从而让差生也变成学霸。于是他们用 Qwen-2.5 和 llama3 微调出了 6 个小模型(1.5b,7b,8b,14b,32b,70b)结果发现他们果然表现出优秀的推理能力,在各个方面的评分都大幅度提升。
值得一提的是由于蒸馏的模型是用 COT Data 和 Knowledge Data 直接 SFT 得到的,没有上强化学习,所以你会发现本地部署的 deepseek-r1:7b 之类的模型会时不时出现比如推理过程中英文混合,输出格式混乱的情况。 还有就是,蒸馏模型的推理速度要比满血版的 DeepSeek-R1 慢一些,这是因为 MTP( 多令牌预测)是 DeepSeek-V3 独有的特性,通过一次预测 2 个 Token 来提高模型输出速度。而 Qwen2.5 和 llama3 并没有使用这个技术。
失败的尝试#
在得到蒸馏模型之后,研究团队做了进一步的尝试,那就是如果直接用 Qwen 或者 llama 作为基础模型,采用训练 DeepSeek-R1 模型的方法,是否也能训练出高智商的推理模型呢?尝试的结果是:不行。
如上图所示,以 Qwen-32B 为基础模型,采用同样方法训练出来的 DeepSeek-R1-Zero-Qwen-32B 各方面的能力并没有什么提升,有的甚至还不如基础模型。跟蒸馏模型那更是没法比。所以说这套训练方法对基础模型是有一定的要求的,也就是说基础模型的 “智商” 不能太低,就好比你把一个小学生关起让他再怎么自学也做不出大学生的微积分题目。
另一个失败的尝试就是,DeepSeek 团队在训练 DeepSeek-R1 的早期阶段尝试了采用 MCTS 和 PRM 的方法来训练推理模型,结果发现都失败了。当然,研究人员话说的很严谨,他们说:
我们在这里分享我们的失败经历以提供见解,但这并不意味着这些方法无法开发有效的推理模型。
总结#
从 DeepSeek-R1 的训练过程我们可以简单得出以下三点结论。
-
仅仅依靠纯强化学习(PURE-RL)和简单的奖励机制,就可以训练出强大的推理模型。一个优秀的学生仅仅通过自学就能成为学霸。
-
采用优质的 COT 数据蒸馏小模型,可以大大提升小模型的推理能力。学渣只要学习了学霸的学习笔记,也能变成学霸。
-
小模型自身不能光靠纯强化学习获得强大的推理能力。学渣不能通过自学变成学霸。 事实上 Kimi1.5 采用的训练策略基本跟 DeepSeek 的差不多(有兴趣的可以去阅读本文底部的参考文献 [1]),但是结果确差很远,估计可能就是 Kimi 的基础模型 “智商不够”。
核心技术解读#
接下来我们对 DeepSeek-V3 和 DeepSeek-R1 所用到的核心技术进行简单的梳理解读。
1. GRPO 训练策略#
GRPO(Group Relative Policy Optimization,群体相对策略优化)是一种强化学习优化方法,其核心思想是通过组内输出的相对评分替代传统 PPO 中的价值网络模型(Critic 模型)。传统的 PPO 算法依赖于一个与策略模型大小相当的价值网络来评估优势函数,每完成一步训练都要更新价值网络,计算复杂度高,内存占用大。而 GRPO 则完全摒弃了 Critic 模型,采用了更轻量化的实现。
下面举个简单的例子来说明 GPRO 的工作原理。
假设训练一个聊天机器人回答数学问题:
-
生成组内输出:针对问题 “1+1=?”,GRPO 会生成多个候选答案(如 “2”“3”“答案需要更多步骤”)。
-
计算组内奖励:根据规则(如答案正确性)或模型评分,为每个答案赋予奖励(如 “2” 得高分,“3” 得低分)。
-
计算相对优势:基于组内奖励的均值和标准差,计算每个答案的相对优势(例如,正确答案的优势值为正,错误答案为负)。
-
优化策略:通过最大化相对优势的目标函数,调整模型参数,使正确答案的生成概率提升,错误答案降低。
GRPO vs. PPO 的本质区别#
| 区别点 | GRPO | PPO |
|---|---|---|
| Critic 模型 | 完全省去 Critic 模型 | 需要 Critic 模型估计状态价值函数 |
| 优势计算 | 基于组内输出的奖励相对值(无模型) | 依赖 Critic 模型预测的绝对价值 |
| 计算复杂度 | 更低(无需训练额外模型) | 更高(需联合优化策略和 Critic 模型) |
| 适用场景 | 奖励易于定义且组内对比有效的问题 | 需精准价值估计的复杂任务 |
| 稳定性 | 依赖组内样本的多样性 | 通过 Critic 提供更平滑的价值估计 |
关键总结#
-
GRPO 的优势:简化架构、降低计算成本,适合奖励规则明确的任务(如代码生成、数学解题)。
-
PPO 的优势:通过 Critic 模型提供更精细的价值估计,适合需要复杂状态评估的场景(如开放域对话)。
两者本质区别在于是否依赖外部价值估计模型,以及优势函数的计算方式。GRPO 通过组内对比实现轻量化,而 PPO 通过 Critic 模型实现精准优化。
MLA 架构#
Multi-head Latent Attention,多头潜在注意力。是 DeepSeek-V3 中提出的高效注意力架构,核心目标是通过低秩压缩减少推理时的显存占用(KV 缓存),同时保持与传统多头注意力(MHA)相近的性能。 直观解释就是,假设传统多头注意力(MHA)需要为每个头存储完整的键(Key)和值(Value),而 MLA 通过以下两步优化:
-
低秩压缩:将多头键值压缩为更小的潜在向量(Latent Vector),这里跟 Stable Diffusion 训练的时候会将图片压缩放入潜在空间是一样的原理。
-
解耦查询:将查询(Query)分解为压缩部分和独立的位置感知部分。
假设输入序列长度为 4096,使用 MLA 后:
-
KV 缓存: 传统 MHA 需存储 4096 * 32,768 = 134M 参数。
-
MLA 缓存: 仅需存储 4096*(512+64) = 4096*576 ≈ 2.36M 参数,显存减少约 98%。
举例说明#
这里我用一个更贴近日常生活的比喻来解释 MLA(多头潜在注意力):
假设你有一个巨大的衣柜(类比模型的显存),里面挂满了各种衣服(类比模型的注意力头存储的键值信息)。传统方法(MHA)需要为每件衣服保留独立的位置信息,而 MLA 像一种 “折叠压缩法”,把衣服分类折叠压缩装进一个个收纳盒,然后给每个收纳盒贴上标签,然后既能节省空间,又让你快速找到需要的衣服。
MLA 的核心思想#
-
压缩:把复杂的键值信息 “折叠” 成精简版本,减少存储量。
-
标记位置:用特殊标签(位置编码)记住信息的位置,确保使用时能快速还原。
-
平衡:牺牲一点点折叠时间(计算开销),换来巨大的空间节省(显存优化)。
现实中的 MLA 应用场景#
-
长文本聊天:比如让 AI 读一本 1000 页的小说,MLA 能避免显存爆炸,流畅生成总结。
-
手机端 AI:在内存有限的设备上,MLA 让大模型也能运行,比如实时翻译长语音。
总结#
MLA 就像一种 “衣柜整理术”,通过折叠和标记,让 AI 在处理海量信息时既省空间又不手忙脚乱!
FP8 混合精度训练#
传统的模型都是采用 FP32 全精度计算,这样虽然精度高,但是计算量也大很多。DeepSeek-V3 在训练模型时采用了 FP8 混合精度计算。对于矩阵乘法(GEMM)、激活值存储(如隐藏层输出)这些计算就采用低精度(FP8)计算方式,而对于权重更新、归一化(LayerNorm)这些计算则采用全精度(FP32)计算方式。
简单来说,就是使用 FP8 进行中间结果的计算,而在最终累加时则采用 FP32。
举例说明#
这里以厨师烹饪为例,给 FP8 混合精度提供一个更直白的解释。
厨师在烹饪的过程中需要对每道菜肴的调料进行准控制,传统方法(FP32)要求你用精确到毫克的天平称量所有调料,而 FP8 混合精度则像一套 “智能调料勺”,关键步骤(比如加盐,鸡精这些调料)用非常精确的小勺,其他步骤用不怎么精确的大勺(比如倒油,加水等操作)。
再举一个例子,比如有些商店会在日常记账时为了简化流程而省略了零头,但在月底盘点时,会请专业的财务人员使用计算器将所有细节一一核算清楚。
总而言之,FP8 混合进度训练,它不是无脑压缩,而是 “把好钢用在刀刃上” 的工程智慧! 让大模型训练既高效又稳定。
DualPipe 跨节点通信#
假设你经营一家跨国物流公司(AI 训练集群),需要在多个国家的分拣中心(GPU 节点)之间高效转运包裹(数据)。传统流水线经常卡在等待包裹中转(通信延迟),而 DualPipe 像一套 “双向传送带 + 智能调度系统”,让分拣员(GPU)永远不闲着。
传统的训俩方式 GPU 节点之间的通信是单向并且串行的,还是以物流为例包裹只能从一个方向进入分拣中心(例如从中国→德国→美国)。在德国分拣中心处理完之前,美国的分拣中心只能干等着。跨国运输(跨节点通信)时,整个流水线停止,直到包裹到达下一站。分拣员 50% 时间在等国际快递,效率低下。这使得跨机房、跨数据中心训练时,网络延迟成为主要障碍。
DualPipe 的解决方案#
-
双向传送带设计: 中国和美国同时发出包裹,相向而行。德国分拣中心先处理中国来的包裹,接着立刻处理美国来的,气泡减少 50% 。
-
跨国运输与分拣重叠: 当中国分拣中心处理完一批包裹时,立即开始打包发往德国,同时处理下一批包裹。通过智能调度系统预判运输时间,确保分拣员永远有活干。
-
多节点协同优化: 根据实时交通(网络带宽),自动选择最快路径(如中国→德国用空运,德国→美国用海运)。
值得一提的是,DeepSeek 买到的计算卡,由于受到芯片法案的出口限制,英伟达就不得不在通信任务的处理能力上做了削减。比如,H100 阉割成 H800 后,通信能力大约下降了 6 成左右,通信延迟增加了 2 倍。
为了解决这个问题,DeepSeek 只能做更底层的优化。原本 132 个流处理器既可以处理计算任务,也可以处理通信任务,但 DeepSeek 用 PTX 语言强制其中 32 个只能用于处理通信任务。 于是在 V3 训练的典型负载下,尽管计算单元少了,但通信上的瓶颈一下解放了出来。
总结:DualPipe 就像一套 “跨国物流 AI 调度系统”,通过 双向流水线 + 实时通信优化,让全球 GPU 像本地设备一样协同工作。它不是在消除距离,而是让距离变得 “透明”!
MTP 技术#
Multi-Token Prediction,多令牌预测,这是 DeepSeek-V3 中采用的新技术,简单来说,原来大模型每次都是预测一个 Token,而 DeepSeek-V3 采用的是一次预测 2 个 Token,这也是为什么 DeepSeek-R1 响应输出的速度会这么快。
这个创新的核心是,怎么添加一个额外的小型 transformer 层,用来生成第二个 token,怎么设计双重的损失函数。 这也是为什么 Deepseek 最终采用的方案是一次预测 2 个 Token 而不是 200 个,因为后续 Token 预测的准确率会急剧下降。 根据 DeepSeek-V3 的技术论文可以得知,预测第二个 Token 的时候接受率在 85%-90% 之间,能使的推理的速度提升 1.8 倍,消耗资源只增加了 5%。
MTP 多令牌预测
若一次预测 5 个 Token,接受率骤降至 30% 以下,导致净加速比反而不如预测 2 个 Token。而且此时那个小 transformer 层消耗的显存也会大幅增加,甚至可能超过主模本身,那就有点得不偿失了。
另外,多 Token 预测需要平衡不同位置的损失权重。预测 2 个 Token 时,可通过简单加权实现稳定训练;预测 100 个 Token 时,损失函数易陷入局部最优,导致模型发散。
总结#
DeepSeek-V3 选择预测 2 个 Token,是在速度、精度、复杂度、稳定性之间找到的最优解。它通过:
-
精准预测:高接受率确保候选 Token 有效;
-
轻量扩展:最小化额外计算与显存开销;
-
端到端优化:匹配硬件限制与用户体验需求。
这一决策体现了 AI 工程中 “用 20% 的复杂度解决 80% 的问题” 的核心哲学,而非盲目追求理论上的极致速度。
深度解读 DeepSeek: 原理与效应#
AI 共同进步哦!为大家整理了论文链接:
DeepSeek LLM https://arxiv.org/pdf/2401.02954#
从全能医院到智慧分诊:用医院作比喻理解 DeepSeek 的模型进化 DeepSeek 的 v3 模型最近引发了很多讨论。
DeepSeek 的 v3 模型最近引发了很多讨论。但是,很多人也许有跟我一样的困惑:铺天盖地的公众号文章中,哪些是标题党,哪些是干货?如果我想理解 DeepSeek 为什么这么牛,应该去看哪些资料?如何确认自己的认知是正确的?怎样用直观的方式去理解这些繁杂的 Paper 背后的直觉?
怀着同样的问题,我去读了 DeepSeek v2 和 v3 这两篇 Paper。在这篇文章里,用医院的分诊系统做一个比方,来让不是 LLM 技术专家的人也能理解中间的直觉。
不过在我们具体讲述之前,首先需要做一些澄清:
- 这篇文章讲述的重点是 DeepSeek v3,也就是低成本实现媲美 GPT-4o 的模型。我们在这里不涉及 R1 这个推理模型。
- 这篇文章是一个科普性质的文章,会用大量的比喻来让大家理解 Paper 中技术细节背后的直觉。比喻不可避免地会带来信息的丢失和曲解。在这个过程中,我会尽最大努力来实现直观和严谨之间的平衡。但是,用这种方式来理解文章毕竟会带来信息走样。所以,如果你只是想大概了解一下 DeepSeek 的技术直觉,这篇文章是够用的。但如果你是想复现他们的结果,或者在这个基础上做进一步的创新,去研读他们的论文是最基本的要求。这篇文章的深度不足以支撑严谨的科学研究和工程实践。
LLM 就像一个医院#
下面进入正题。从某种程度上来说,大语言模型或者 LLM 就像是一个庞大的医院,不断地有病人从大门进去,看完医生以后离开。在这个过程中,病人就是输入的文本,出院的病人就好比是模型的输出。在病人从进医院到出医院的这段时间里,他需要去做检查、看医生、取药、挂号、缴费,这是模型内部对于输入进行的一系列复杂的操作。
在这个过程中,我们一般会着重看三个指标:第一是这个模型的智能程度。也就是病人来看病,他所享受的医疗服务的质量如何,病是不是都看好了;第二是模型的吞吐量和延时。也就是一个病人他从进医院到出医院平均花多少时间,整个医院一天能看多少病人;第三是模型的大小。也就是这个医院为了接纳同样多的病人,需要一个复杂的医疗综合体,还是一个一层楼的简易门诊。这对我们进行实际的部署非常重要。
传统的 LLM 就像是一家全科医生组成的医院,里面的每个医生都可以负责所有科室的工作。当一个病人进来的时候,所有医生都要忙起来为这个病人服务。这个病人看完了,所有医生再去看下一个病人。这就是传统的稠密模型 (Dense Model)。它有一定的优点:训练简单,显存占用小,模型规模小。因为每个医生都是全能选手,所以培养医生的教育系统可以高度复用。培养一个医生虽然难度上未必简单,但是程序(Procedure)上更加统一,不用花太多精力来优化程序。同时因为每个医生都是全能选手,可以身兼数职,所以整个医院所需的医生和占地面积都不大。
混合专家系统#
在这种传统架构之外,还有一种 LLM 的架构,叫做混合专家系统(Mixture of Expert,MoE)。它更像是我们生活中的医院:每个医生都有自己擅长的领域。他们先接受一定程度的基础医学教育,然后再去深入学习自己的专业领域。而在看病的时候,会有一个病人导诊台去自动决定每个病人挂什么号,比如程序调试送去 “代码外科”,数学证明交给 “逻辑内科”,创意写作找 “文学艺术科”。每位专家就只需要深入研究自家领域,不必面面俱到。这样一来,训练难度和推理负担都能分散出去。
这样的设计会带来一些好处,也会带来一些坏处。好处是一个病人进来之后,不用让所有医生都忙碌起来。而是可以根据他的病情,只让相关科室的人员为他服务。类似一个车祸创伤病人进来,不用安排肿瘤科医生来值班。这样的设计可以节约资源,增加模型的吞吐量。
但是从另一个角度来说,它也让模型的架构更加复杂。每一个进来的病人(输入的文本),都需要先经过一个自动分诊台,来确定自己要挂哪个科室(在实际 LLM 中,可以同时挂多个科室)的号。在挂完号之后,下面就只激活负责这几个科室的医生(Expert,专家),来为他服务。这也是 Mixture of Expert 混合专家系统的名字的由来。
因为混合专家系统在看病的过程中,只有一部分医生参与诊疗工作,所以要想实现相同的医疗质量(模型的智能程度),它在经验上是需要比传统稠密模型更大的占地面积(模型规模)的。但是因为看病的过程中仍然只有少部分医生被激活参与实际诊疗工作,所以它并不影响模型的速度和吞吐量,而只是单纯地让占用的空间变大而已。
这里要注意混合专家系统和医院和我们实际的医院一个主要的不同在于,它的科室划分,或者说专家的擅长领域的划分,不是预先给定的。比如我们实际的医院里,骨科和五官科的划分是事先定死的。但是在 LLM 里,专家的领域是在训练的过程中动态学习得来的。比如说,有可能在训练过程中算法发现,把骨科和神经外科并在一起做一个新科室,反而更有利于模型的智能程度和吞吐量。在这种情况下,他就会发明出来一个新的科室叫神经骨外科,来作为专家擅长的领域。
混合专家系统和传统的稠密模型更多的是两种不同的实现思路,并没有绝对的优劣之分。DeepSeek v2 和 v3 采用的都是混合专家系统的策略。在介绍这两个模型之前,我们先来看一下如果要训练一个混合专家系统的 LLM 的话,有哪些技术难点。
混合专家系统的难题#
相比于传统的 LLM,混合专家系统的训练要复杂很多。其中一大难点就在于每个专家所擅长的领域和自动分诊台(在 LLM 里叫 Router)的综合训练,很容易掉入一个陷阱。这个陷阱是,一些科室人满为患,而一些科室则门可罗雀。比如一个专家他既擅长诗词歌赋又擅长写程序,那这就会导致 LLM 在导流分诊的过程中,大多数的病人(输入 Token)都被分配给了这个专家。而负责弦理论的专家则一直拿不到病人。这样一来,混合专家模型就退化成了传统的稠密模型。这种巨大的流量不均衡不仅会带来拥堵,同时也会造成资源的巨大浪费。毕竟整个医院准备了这么多医生和医疗设备,占用了这么大的地盘,但只有十分之一的医生和医疗设备始终在忙,其他九成只是机械待命。这样的效果反而不如去做一个全科医院来得好。因此,如何避免这种负载不均衡的情况出现,是混合专家系统的一大研究热点。
混合专家系统的另一个常见问题是,当医院的规模只是一层楼、一栋楼的时候,患者在楼层之间奔波还不是特别大的问题。但是当医院的规模大到有几个园区甚至上百个园区,分布在城市的不同角落,每个园区里又有很多栋大楼的时候,患者的分流就成了一个严重的问题。在 LLM 的角度来说,这就好像我们有一个很大的模型,没办法放在一个 GPU 甚至一台机器上,我们就必须要把它放在多个独立的机器上。在这里,不同的机器就好比医院有不同的园区,跨机器的通信就好比患者坐地铁在园区之间奔波。而同一台机器中不同 GPU 之间的通信,就是同一个园区中不同大楼之间的患者走动。
所以当模型规模大了以后,就算医生很厉害,可以在短时间内做出诊疗开出药方,但如果患者要在这个园区看医生,那个园区做检查,另一个园区拿药的话,整个看病的效率也会被这种奔波通信的过程给严重拖累。这也是混合专家系统所面临的另一个问题。而 DeepSeek v2 和 v3 主要就是针对这一系列问题提供了自己创新的解决方案。
DeepSeek v2#
DeepSeek v2 主要是通过三个核心策略来一定程度上解决了混合专家系统的这两大难题,让整个医院的诊疗效率得到大大提升。
第一是他们引入了病历压缩技术(Multi-head Latent Attention, MLA)。他们发现,医生看病的过程中最耗费时间的部分不是做诊断,而是一方面需要去读之前的病历,另一方面他也要把最新的诊疗记录写到病历里面去。而且为了诊疗的准确性,病历往往要非常详细。正是这个大量病历的读写操作限制了医生进行高效诊断。DeepSeek v2 的一大改动就类似于给医生发明了速记符号,让他们用一些自己能看懂的符号来代替长篇大论的病历叙述。这样用 MLA 来大幅缩减 KV Cache,等于压缩了病历,一方面让显存的压力大大减低,另一方面也让看病的过程大大加速。
第二个策略是科室细分与共享(DeepSeek MoE)。在这篇论文里,它引入了 DeepSeek MoE 这个框架(这个框架本身是之前其他文章已经提出的),把一些大的科室进行了进一步的拆分,让它们细化成一些更小的专家。这样每个病人进来之后,可能会找多个小专家进行会诊。同时,还保留一些共享专家来做通用的支持。这样等于在科室内部又做了一层混合专家系统。又实现了专业化,又不至于因为科室的割裂而缺乏通用性,一定程度上解决了混合专家系统专家领域难划分、容易出现负载不均衡的情况。
它的第三个策略是限制病人的跨园区跑动(Device/Node Limited Routing)。传统的混合专家系统需要大量的 all-to-all 通信,也就是每个病人都需要去每个园区走一遍。但是 DeepSeek v2 引入了 device limited routing,在 v3 中进一步引入了 node limited routing。比如一个医院有一百多个园区,这种设计让绝大部分病人都可以在两到三个园区内就可以完成检查、诊断、抓药等所有诊疗操作,极大地减少了病人奔波的时间(通信量),提高了运作效率。
DeepSeek v3#
而 DeepSeek v3 又是针对 v2 的另一次重大升级。它主要从算法和工程两个角度对医院进行了改进。
从算法的角度来说,它引入了三个策略:
第一是自适应负载平衡(Auxiliary-Loss-Free Load Balancing):传统的混合专家系统中,病人导诊台和每个专家的训练是共同(jointly)进行的。也就是说,导诊台的负载平衡做得好不好,会影响每个专家在医学上的培养,反之亦然。这件事其实很没道理,因为如果我们用改变医生的专业技能的方法去优化导诊台的负载均衡的话,虽然确实可以得到一个相当好的导诊的路由算法,但它也会带来很多副作用,造成医生的专业素养下降。各种实验也证明了这一点。而 DeepSeek v3 提出的一项核心创新就是引入了一种特殊的导诊台训练算法,把它和医生的培养解绑。当导诊台自己的负载不均衡的时候,它只更新自己的导流算法,而不去干涉医生的培养方案。通过这样的方法,减少了对每个专家学习的扰动,实现了整体智能程度的提升。
第二是预判式诊疗(Multi-Token Prediction, MTP):DeepSeek 引入了一个创新,叫做多令牌预测(MTP)。传统的 LLM 是一个 token 一个 token 生成的。而 DeepSeek 让模型一下生成好几个 token。在训练的时候,通过一下读取、生成和验证多个 token,改善了信息利用率。而在推理的时候,它也可以让推理变得更快(speculative decoding)。这就好比是医生看到患者有什么典型症状,就一方面让他去做检查,一方面通知药房备药。如果病人检查的结果符合之前的预判,这时候药品已经备好了,就不用二次挂号二次复诊直接打发病人去拿药。但如果检查的结果对不上,那还是得进行状态回滚,药房备的药就白费了。但是它可以通过智能学习,让备药成功的概率变得更高,来改善整体的诊断时效。
第三,引入 FP8 混合精度进行训练:目前主流的训练方法用的都是 16 位和 32 位浮点数进行混合精度训练的。这就好比医生在诊疗的时候,有时候用普通的 X 光,有时候用更复杂的 CT 机,甚至必要的时候动用核磁共振来进行检查。为了保证不误诊,即使动用大量资源也在所不惜。在 DeepSeek v3 中,广泛地采用了 8 位的浮点数进行训练。这好比 DeepSeek 觉得之前过度医疗的问题太严重了,它让医生能只拍 X 光就只拍 X 光,其他的检查能不做就不做,从而提高诊疗效率。这确实会带来一些误诊的问题,但是它通过精巧的工程优化来把这个误差控制在可以容忍的范围之内,大幅提高了速度。
在算法以外,DeepSeek 也做了很多工程优化。其中两个比较重要的是:
第一,叫双管道并行(DualPipe)。它把各种训练时候的操作进行巧妙的时序交错,就好比让不同病人的挂号、检查、取药、缴费各个环节尽可能地并发执行。A 病人去做检查的时候,医生正好在看 B 病人,与此同时 C 病人在缴费取药,通过这样的方式减少空转,从而大幅提升了吞吐量。
第二,是智能药房管理。它把最常用的药品资源放在 GPU 的显存里;而不常用的资源则丢到 CPU 或者是 FP8 的缓存里。就好像常用药物放在药房里,但是罕见药物放在后勤仓库,有需求再调度。这样也在有限的资源里增加了整体运转效率。
小结#
从全能医院到专科医院,再到智慧分诊 + 并行流水线 + 不过度医疗,就是 DeepSeek 团队在 LLM 架构上不断演进的脉络。通过给 LLM 这个医院做各种优化,他们在保证甚至提升模型表现的同时,减少了大规模场景下的通信和显存瓶颈。
不过我想再次强调的是:这些比喻只是帮助非专业读者快速上手的一种方式,真正的论文中有大量的数学公式、分布式系统技术和工程细节。如果你想在此基础上实现或改进相关研究,一定要回到原文仔细研读。如果你觉得其中的比喻有严重失真或者遗漏的地方,也欢迎指出讨论。我们一起把论文的细节解释地更加精准易懂。
DeepSeek MoE https://arxiv.org/pdf/2401.06066
DeepSeek-Coder https://arxiv.org/pdf/2401.14196
DeepSeekMath https://arxiv.org/pdf/2402.03300
DeepSeek-V2 https://arxiv.org/pdf/2405.04434
DeepSeek-Prover https://arxiv.org/pdf/2405.14333
DeepSeek-V3 https://arxiv.org/pdf/2412.19437
DeepSeek-R1 https://github.com/deepseek-ai/DeepSeek-R1?tab=readme-ov-file#deepseek-r1
DeepSeek 647 天铸就的登神长阶#
过完元宵节从老家回到深圳,我用三天时间,读完了 Deepseek 在 LLM 领域的 13 篇论文,从里面发现了一些细节,分享给你们。
首先,震惊世界的 R1,不是一日铸就的,里面用到了很多过去项目中独创的技术突破。
其中一些突破在逐步验证后,反复迭代升级,最终成为了 R1 的牢固基石,例如他们当前所用的 MoE 框架,经历了四次升级。又比如 GRPO,最开始其实是在一个数学模型,DeepSeek-Math-7B 上首次提出的。
当然也有一些技术选择或技术突破,他们在后续工作应用时失败了,或者放弃了。例如令牌丢弃策略,例如他们提出的 RMaxTS(蒙特卡洛树变体)。
所有 13 篇论文组成了我眼中的 “登神长阶”,这里面每个台阶都是极其坚固和富有创意的。我相信这条登神之路,远远未到终点。
其次,从论文的非技术部分我还发现了一些有趣的地方。可以用来佐证外界所传言的 DeepSeek 独特公司文化。
最后,关于内容的专业性和友好性问题。我会尽力做不失精确的科普。但由于以下限制:1)部分技术内容需要大量前置知识,展开说明篇幅会爆炸;2)我自身不可避免带有知识诅咒;3)我个人的技术理解偏差。所以只能说尽可能保证精确和科普友好。
如果有看不懂的概念,建议使用这个 prompt 问问 DeepSeek-R1:
接下来我的内容将按时间线组织,以论文为核心主线,但也会少量穿插一些重要事件(特别是开头)。
论文中出现的技术创新点,我会尽可能用通俗科普的方式解释清楚。但我不希望这篇内容过长,所以如果需要查看完整的内容,可以在 GZH 后台留言 “DeepSeek” 以获得全部 13 篇 DeepSeek 论文的中英文对照版 + 科普注释。
DeepSeek 的 647 天#
1 月 28 日,春节假期第一天,DeepSeek 的官方 API 调用接口已接近瘫痪。
大模型推理引擎云平台硅基流动创始人袁进辉在朋友圈复盘:1 个月前,DeepSeek 创始人梁文峰就问过他,要不要在硅基流动平台上部署 DeepSeek 12 月底发的 V3,他算账后发现,如要保证用户体验,得用 80 张 H800(英伟达的一款 GPU),每个月要花五、六百万元,觉得风险太大就放弃了。
“现在 DeepSeek 这么火,决策失误 …… 欲哭无泪。” 袁进辉说。
3 天后的 2 月 1 日,假期紧急加班的硅基流动与华为合作,成为中国率先接入 DeepSeek V3 和 R1 模型的云服务公司,接到前所未有的流量。
据 SimilarWeb 数据,硅基流动网站访问量之后 10 天增长 30 多倍突破到 100 万,超过腾讯云,甚至一度超过行业第一阿里云。
紧接着,中国头部的公有云平台,腾讯云、阿里云、百度云、火山引擎,同样赶在春节期间上线 DeepSeek 模型的 API 服务,甚至拿出更低的价格。但因为晚了 48 小时,它们的增长幅度就比硅基流动差一大截。
紧随其后的是电信、移动、联通等运营商的云平台以及国家超算平台。春节假期刚结束,它们就上线 DeepSeek 模型,推动其往城市服务、大型国企中扩散。
尽管有充足的准备,云厂商们还是低估了 DeepSeek 的流量。
2 月 1 日上线 DeepSeek 模型当天,硅基流动的 DeepSeek 模型 API 服务就和 DeepSeek 官方一样,陷入瘫痪状态。
“我原本以为我们能接住。” 袁进辉说,他们只能限流,然后去找更多算力卡支持汹涌而来的客户需求。大量用户流向字节、阿里、腾讯的平台。
但巨头也没能平稳接住。字节火山引擎在 2 月 4 日上线 DeepSeek 新模型,API 服务也一度陷入瘫痪。
用于本地部署大模型的硬件跟着上涨。一名算力服务商人士告诉我们,现在一块 GeForce RTX 4090(英伟达的游戏显卡,可用于大模型推理)的价格已经从去年中的 1.4 万一块涨到 1.9 万。到 2 月 14 日,英伟达市值已回到 3.4 万亿美元,此前下跌的股价完全修复。
也有人的判断是,中小云平台不该急于跳入这场 API 接入竞赛。
开源 AI 框架 Caffee 的主要作者之一,推理引擎云平台 Lepton.ai 创始人贾扬清认为,虽然 DeepSeek 是很牛的模型,但跟风用它做推理服务很难做出差异化:AI Infra 不能烧钱,因为都是标品。而今天的公共 API 比速度、比稳定性,意义不大,比的就是钞能力。小厂没必要跟着大厂一起烧钱。
“所以我的朋友圈现在就像加持良治,别人在打使徒,他在种西瓜。” 贾扬清在社交媒体上说。
生态奇观:DeepSeek 被嵌入竞争对手,带动竞品增长
1 月 27 日至今,DeepSeek 的应用一直在中国苹果 App Store 免费总榜的下载量第一。其扩散曲线快过 ChatGPT,也快过抖音,一个是 AI 时代增长最快的产品,一个是移动互联网时代增长最快的产品。
而且只靠 DeepSeek “一个盆” 完全承接不住大海般的对 AI 的好奇与试用。DeepSeek 的定位也使它无意响应汹涌而来的消费级用户需求。现在当用户使用 DeepSeek 官方产品,短时间内只能问一个问题,再问就是 “服务器繁忙”。
据 SimilarWeb 数据,DeepSeek 的网页版产品,访问量在 1 月 28 日达到高峰的 3786 万,半月后已下跌超过一半至 1683 万。同期,微信中讨论 DeepSeek 的热度(微信指数)增长了 27%。
司都熟悉的赛马。
彻底的开放,成就最大的商业奇迹
“一家非美国公司正在延续 OpenAI 的初心 —— 真正开放、前沿的研究,赋能所有人。”DeepSeek 开源 R1 模型后,英伟达 AI 科学家吉姆・范(Jim Fan)说,DeepSeek 不仅开源一系列模型,还公开训练秘诀。
同一时间,Meta 首席科学家杨立昆(Yann LeCun)也说,外界不要只关注中美 AI 竞争,DeepSeek 更重要的价值是 “开源对闭源的胜利”。
DeepSeek 之前,中美都有大模型公司开源模型,其中 Meta 的 Llama 系列模型迅速扩散,让 Google 一位资深研究员声称,OpenAI、Google 等模型闭源公司都没有护城河。但最后填上护城河的是 DeepSeek。
DeepSeek 比肩第一梯队闭源模型的性能和较低的训练和部署成本,是它的内核与爆发基础。
更深入的开源则给它带来 “魔法加成”:从第一个自研大模型 DeepSeek LLM 至今,它一直开源自己最好的模型,而且一直用自由度最高的开源协议之一 “MIT 开源协议”,允许开发者自由下载使用、修改发布,用于商业用途也不需要付费。相比一批开源转闭源的公司,如 Mistral 等,DeepSeek 到目前为止保持一贯的开源动作。
与 Meta、阿里相比,DeepSeek 更中立:它没有像 OpenAI(与微软)、Anthropic(和亚马逊)那样,与某家大公司绑定,也没有引入任何投资方。
在各类公司决定是否接入 DeepSeek 的决策中,这是一个与模型性能、开放程度同等重要的因素。
开源之路在之前对中国创业公司来说几乎不是一个选择。
“DeepSeek 说明这条路(开源)能走通。如果在以前,一个拿几亿美金融资的公司说自己要开源,估计投资人会吐血。” 一位投资人说。据我们了解,至少有两家此前闭源的大模型公司接下来可能会开源自研的领先模型。
DeepSeek 不是一家典型的创业公司,它做大模型的路径不是从 0 开始,以融资撬动未来回报,而是基于幻方成立 9 年的积累。在相对充足的资金、算力环境下,实践大部分人不看好发展路径,这是它到现在为止极致开源、开放的基础。
梁文锋对 Open 的 AI 有多执着?一个小故事是,2023 下半年,硅基流动(SiliconFlow)筹备期间,梁文锋想要投资,但说 “如果 LLM 推理引擎不开源就没兴趣了”。硅基流动创始人袁进辉后来分享,当时他并没有想明白开源的商业模式,就没拿这笔钱。
一位头部大模型公司人士最近看到这个故事感慨说:“梁文锋真是太疯了!”
23 年 4 月 14 日,开始#
DeepSeek 前身幻方量化在公众号发布文章幻方新征程,宣布将以研究组织的形式投入 AGI 征程
文章引文 ——“务必要疯狂地拥抱雄心,同时要疯狂地真诚”
文章阅读量 8387,剔除其过去旧用户日均的 3000 阅读,可以说除了 AI 核心圈的人士,几乎无人知晓。
这一天离 ChatGPT 发布 135 天,离 DeepSeek-R1 发布 647 天。
23 年 5 月 24 日,官宣#
暗涌采访了 DeepSeek 梁文峰,在公众号发布疯狂的幻方:一家隐形 AI 巨头的大模型之路
网络上关于这篇文章的解读非常多,我就不重复阐述了,感兴趣的可以看看原文
大家可以分享一下最喜欢哪句话。我喜欢的可能和多数人不太一样,是下面这句
“我们希望更多人,哪怕一个小 app 都可以低成本去用上大模型,而不是技术只掌握在一部分人和公司手中,形成垄断”
这篇文章标志着 DeepSeek 的筹备接近完成,梁文峰开始认真招人了。
相近的时间线上,ChatGPT IOS 版在 5 月 18 日发布,迅速登上 TOP1。
这一天距离 R1 发布 607 天。
23 年 7 月 17 日,公司成立#
DeepSeek 注册成立,全称杭州深度求索人工智能基础技术研究有限公司。
很多人可能是第一次看到这个公司的全称。是的,DeepSeek 是 DeepSeek,AI 六小龙是 AI 六小龙,他们是不一样的公司。
这一天距离 R1 发布 553 天。
23 年 10 月 25 日,第一篇论文#
DeepSeek 发布论文:DreamCraft3D: Hierarchical 3D Generation with Bootstrapped Diffusion Prior,支持从图像生成 3D 模型。这篇论文中的 7 位作者后来有 6 位出现在了 DeepSeek Visual 系列模型中。
这也是唯一我没有深入阅读的 DeepSeek 论文,因为看起来他只和图像有关,与 LLM 没有太大关系。我也不清楚为什么这个方向是 DeepSeek 的第一篇论文。
这也是 DeepSeek 在 X 上注册后发布的第一条公告信息 Introducing #DreamCraft3D
这一天距离 R1 发布 453 天。
但接下来,真正的狂飙开始了!
你将看到 DeepSeek 是如何一步步打磨他们的技术栈,并创造出 R1 这样的惊艳产品。
下面是我梳理思路用的思维导图,每个灰色的小块是一篇论文,绿色块则是独创的技术点,虚线是技术点在不同论文(模型)之间的引用。
当然,别害怕,这个图只是让你建立一个模糊概念,接下来我们还是按时间线讲。
23 年 11 月 2 日,狂飙开始:Coder-V1#
DeepSeek 公众号注册,发布首篇文章:可能是最强的开源代码大模型!深度求索发布 DeepSeek Coder,阅读量 4.3W
24 年 1 月 25 日,发布论文:DeepSeek-Coder: When the Large Language Model Meets Programming -- The Rise of Code Intelligence
这篇论文尝试在储存库级别组织预训练数据。即我不是简单让大模型学习单一的代码文件,而是要让大模型认识到代码之间的组织关系。例如一个代码项目中,某个代码文件是需要调用另一个代码文件的,又或者 Readme、接口文档这类描述整体逻辑的文档。
补充技术原创判定规则:我并非专业的算法人员,所以我很难判断某个方法是否 DeepSeek 首创。我的判断标准为 —— 如 DeepSeek 在论文中附加了其他论文引用,则为非原创;如 DeepSeek 大幅描述,且无相关引用,则为原创。
补充时间线判定规则:当 DeepSeek 公开发布一个项目,然后公开论文,以项目为时间线,因为论文的发布可能具有滞后性。但若无相关项目,则以论文为第一时间线判定节点。
这一天距离 R1 发布 445 天。
23 年 11 月 29 日,DeepSeek-67B(V1)#
DeepSeek 发布第一个通用大模型 DeepSeek-67B。
24 年 1 月 5 日,7 天后,DeepSeek 发布对应论文,也是 LLM 系列第一篇:DeepSeek LLM Scaling Open-Source Language Models with Longtermism。
这篇论文中,有如下亮点:
① 使用 GQA(Grouped-Query Attention)取代传统的 MHA(Multi-Head Attention)。注意力机制是 Transferfomer 中一个重要模块,很难快速解释清楚。如果不懂的朋友,你搞清楚一点即可:GQA 相对 MHA,在成本上会更低,但是效果会下降 —— 为此他们增加了模型深度,以缓解模型效果的下降,但效果还是不如 MHA。
② 他们使用了多步学习率调度器来取代余弦学习率调度器。学习率可以近似理解为模型以多快的速度学习数据,通常在刚开始训练的时候可以让他猛猛学,随着时间推移就必须逐步降低。他们设定的多步学习率是前 80% 进程中固定最大值,80%~90% 为 31.6%,90%~100% 为 10%。这样做的好处是,如果你想搞 N 个模型做实验,那么前 80% 是可以复用的,你只需要针对后 20% 进行实验,从而把每次实验成本从 100% 压低到 20%。
③ 在 GQA 和多步学习率调度器这种方案组合下,他们的实验成本非常低。因此他们做了大量实验来验证一个事情:到底 Scaling Law 的公式到底是什么?(Scaling laws:模型的性能与计算量、参数量、数据规模存在关联,越大越好)
④ 首先他们重新定义了 C=6ND 公式,这是过去流传甚广的计算资源计算公式。N 是参数规模,D 是数据规模,C 是计算资源。但他们发现这个公式是不精确的,在小参数模型的情况下,偏差率最高能达到 50%。于是他们用 M(FLOPs/token) 来取代 6N,以实现更精确的计算资源估算。
⑤ 然后他们做了一堆实验,推导出超参数的 Scaling laws 公式,当计算资源 C 确定时,可以推导出对应 Batch Size 和学习率。附图如下:
⑥ 他们还做了一堆实验,推导出最佳的模型和数据分配策略,即计算资源确定,模型大小和数据大小的关系。
回到论文的标题:DeepSeek LLM Scaling Open-Source Language Models with Longtermism。基于长期主义的开源大语言模型。
当我全部读完整篇内容的时候,我才知道 DeepSeek 眼中的长期主义是什么 ——“这个事情我可能要做很久,不着急,我把我的基础打好,把最简洁,最基础,最底层的公式、定理推导好,验证好,一步步做就是了”。
事实上,在后续的 12 篇论文里他们也是这么做的,一点点用实验和实践,趟出了通向 AGI 的道路。
这一天离 R1 发布 418 天。
24 年 1 月 11 日,MoE 系列第一篇#
DeepSeek 发布了第 2 篇论文:DeepSeekMoE: Towards Ultimate Expert Specialization in Mixture-of-Experts Language Models。这也是他们关于 MoE 架构的第一篇论文。
这篇论文的亮点是:
① 精细化专家分割:把专家的数量从传统如 GShard 等 MoE 方法再次进一步细分。专家越细分,每个专家的专业化程度就会越高,模型能力越强。
② 共享专家:有一些知识可能是高频出现的,为了避免专业专家也学到这些知识,他们特地隔离出来一些专家作为共享专家。
通俗来讲,可以理解共享专家就是医院前台,全能但无用,精细化分割后的专家就是专科医生,专业但垂直。
另外为了避免有朋友被我误导,从而以为 MoE 里的专家就是数学专家、代码专家。事实上并非如此,LLM 里的专家,更多是 Token 层面的,他们的专业知识是人类难以理解的。
例如下图,每个颜色就是一个专家。图片来自论文 Mixtral of Experts
另外 MoE 架构允许模型仅使用部分参数就能激活完整能力 —— 例如 R1 模型,他的参数是 671B,但每次推理的时候只需要激活 37B 的参数,仅为 5.5% 的参数规模,这就让训练和推理的成本骤降。
② 但是 MoE 会遇到两个问题:不同的专家之间训练可能会失衡,就是有的专家老是没被训练到,最后变成弱智。如果专家在不同设备(GPU)上这种情况就更严重了。甚至为了保证训练充分,计算过程会疯狂跨设备通信,拼命找专家塞知识,哪怕送知识的路都塞死了(通信问题)也不停下,这就会导致性能浪费,成本升高。
为此他们设置了专家因子、设备因子来避免这个情况的发生。
这篇论文后来被用在 DeepSeek-V2 和 DeepSeek-Coder-V2 两个模型上,并有了一些改进,后面会说到。
这一天离 R1 发布 375 天。
24 年 2 月 5 日,进入数学领域#
Deep 发布了第 4 篇论文:DeepSeekMath: Pushing the Limits of Mathematical Reasoning in Open Language Models,在这篇论文中首次出现了 GRPO(Group Relative Policy Optimization,组相对策略优化)用以替代 PPO。如果你不知道 PPO,那么换一个名字 ——OpenAI 的 RLHF 就是 PPO 方法。
这篇论文有如下亮点:
① 提出了 GRPO。传统的强化学习(PPO),假设你要训练一个 67B 的模型,需要在训练中维护 3~4 个 67B 的模型,分别是:1) 被训练的模型;2)一个不变的模型,用来与训练模型做参考,避免训歪了;3)奖励模型,用以对被训练模型的输出打分,用以训练。这个部分可以用规则,也可以用模型;4)价值模型,用以评估被训练模型的结果,给出价值判断。
其中价值模型的训练非常困难和麻烦,并且他占用了大量的内存和计算负担,所以 DeepSeek 干脆把他干掉了。DeepSeek 认为,价值模型本质上就是给模型训练提供一个参考基线而已,那么我让模型回答很多次,把多个回答的平均值当成基线也可以啊。在这里 GRPO 的逻辑就是 “鼓励与平均基线不同,格外突出” 的回答。
如果你觉得上面的东西很难理解,你就记住:GRPO 让模型训练的困难下降,并且成本降低。
注意,从 GQA、MoE、到现在的 GRPO,这已经是 DeepSeek 在降低成本上提出的第三项尝试,这种尝试后面会越来越多
② 此外,他们发现在强化学习的过程中,不断实时生成的数据比固定不变的数据训练效果更好(在线采样 VS 离线采样),为此,后来他们在 DeepSeek-V2 中,实现了在线强化学习框架。
值得一提的是,这个 Math 模型非常厉害,以至于全球第一届 AI 奥数竞赛,TOP4 团队全用的这个作为基础模型。
这一天离 R1 发布 350 天。
24 年 2 月 8 日,无人问津的新年祝福#
DeepSeek 在公众号上基于 DeepSeek-67B 生成了新春祝福:辞旧迎新,扬帆起航|DeepSeek 送来 AI 新年贺词,阅读量仅有 5K。
有趣的是,发布的 IP 来自四川,看来 DeepSeek 的运营同学可能来自四川。
这一天离 R1 发布 347 天。
24 年 3 月 8 日,视觉模型第一篇#
DeepSeek 发布了第 5 篇论文:DeepSeek-VL: Towards Real-World Vision-Language Understanding,这是他们视觉模型系列的第一个版本。
DeepSeek 的视觉模型系列论文共两篇,但和 V2、V3、R1 至少在论文技术点上看不到太多的关联性。
为了减少阅读这篇内容的负担,在这里不对这篇论文进行亮点陈列和科普,感兴趣的朋友可以在文末找到我全部 13 篇论文的中 - 英双语 + 批注解释版本,那里会更详细。
24 年 5 月 6 日,V2 发布,价格屠夫#
DeepSeek 发布了 DeepSeek-V2-236B(激活参数 21B),性能上超过所有开源模型,并极度逼近闭源模型如 GPT-4-1106-preview
而在价格上,更是让西方惊叹,经典的中式价格屠夫又来了。
随后,在 5 月 7 日,他们发布了第 6 篇论文:DeepSeek-V2: A Strong, Economical, and Efficient Mixture-of-Experts Language Model,这篇论文中的亮点我列出来的有 14 个,全部写出来各位脑浆可能都要沸腾了,我只挑一些重要、有代表性的说一下。
本篇论文亮点如下:
① 提出了 MLA(Multi-head Latent Attention)取代 DeepSeek-67B 中使用的 GQA。而 GQA 一开始就是处于降低成本目的取代的传统的 MHA(Multi-head Attention)。注意到没有,MLA 比 MHA 的差别只在于多了一个 latent。他的区别就是把 KV 缓存,进行了低秩压缩成为潜向量(latent 空间)。你可能觉得好难理解,没关系,看下面这张图:
左侧是原本的 KV 缓存,右侧是低秩压缩后的 KV 缓存,数据变得非常小,但是精髓的语义全部保留。
在完成压缩后,MLA 的成本和原本的 GQA 相当。但 GQA 原本就是成本低,性能差,而 MLA 成本和 GQA 一样,性能却比 GQA 乃至传统的 MHA 更强!
② 相较 1 月 11 日发布的 MoE 论文,他们做了一项改进:在 Token 选择 MoE 专家的时候,先计算一下这个 Token 对每个专家的亲和力,然后只选择其中的部分专家。就是说你去医院,要会诊的时候,传统 MOE 给你安排 8 个专家,现在通过计算你的病情,只找 3 个专家就行了 —— 这又进一步降低了成本。
③ 然后他们在 MoE 上还做了一个改进。前面不是提到怕专家训练失衡,导致有的专家变得弱智吗?为此加了专家因子和设备因子做平衡,这次他们多加了一个通信因子 —— 就是避免因为设备间通信的原因,导致专家训练不够或成本上升。
④ 就算他们加了这么多控制因素,专家毕竟在多个设备上,还是很容易出问题。他们又设置了一个 Token 丢弃策略,根据 Token 和专家的亲和分来判断:如果设备爆了,那么亲和分低的 Token 就不训练了丢掉。—— 显然,这是为成本而做出的性能妥协,这肯定会导致模型能力下降。怎么办呢?放心,他们在 3 个月后近乎完全解决了这个问题。
⑤ 前面 Math 那篇论文提到过,他们确认了实时获得 RL 数据比离线的效果更好,为此花费大量精力做了一个 RL 框架(原话:we invest tremendous efforts 哈哈哈,是多痛苦才在论文里这样写)
这一天离 R1 发布 259 天。
此外,补充一点,5 月 15 日,DeepSeek 通过大模型备案,全面对国内开放。
24 年 5 月 23 日,进入定理证明领域#
DeepSeek 发布第 7 篇论文:DeepSeek-Prover: Advancing Theorem Proving in LLMs through Large-Scale Synthetic Data,这是关于定理证明(Theorem Proving)的。
Prover 系列是我看得最头痛的论文,因为他解决的问题是 “数学定理证明”,DeepSeek 的工作暂时集中在高中、大学范畴,还不涉及特别高深的数学难题 —— 但他们的大学是清北,我的大学是二本,我们眼中的大学数学可能不是一个东西……
为方便大家理解,要先对 “数学定理证明” 做一个科普
如下图左侧,这是我们高中时需要进行的证明题,大家可能还有一些印象。要让计算机计算 1+1=?是简单的,这只是一个计算题。但是要让计算机完成加法交换律,证明 A+B=B+A,却需要一套专门提供给计算机使用的语言。这就是 “形式数学语言”(如下图右侧)。
数学定理证明领域是大模型推理难度非常高的领域,在这个方向的积累会极大程度有助于大模型的推理能力提升。事实上,我也确实看到很多 Prover 系列的技术思路被复用在 V3/R1 上。
本文亮点如下:
① 通过 LLM 将自然语言表达的数学问题,转为计算机可识别的 “形式数学语言”
② 为加快训练效率,让大模型同时进行定理的证明和反证,这样有一条路走通,另一条路就不用走了
③ 通过 Self-instruct 的方式,用自己合成的数据来训练自己。—— 这个方法后来用在了 R1 当中
④ 通过高级模型蒸馏一些高质量的数据,作为冷启动数据。—— 这个方法后来用在了 R1 当中
这一天离 R1 发布 242 天。
24 年 6 月 17 日,Coder-V2,不幸撞车#
DeepSeek 发布 DeepSeek-Coder-V2-236B(激活参数 21B),在 DeepSeek-V2-Base 的基础上训练而成。论文:DeepSeek-Coder-V2: Breaking the Barrier of Closed-Source Models in Code Intelligence
本文亮点:
① 是首个开源的 100B 以上的代码模型
② 之前建立的代码 / 数学数据收集管道,由于 V2 模型进化,导致精度变高,数据的质量更高了 —— 现在 V3 版本出现了,数据精度可能会进一步提升,值得期待。
模型在性能上超越了所有开源模型,并极度逼近 GPT-4—— 而且成本依旧是爆炸性的低。
非常可惜的是,仅仅过了 4 天,6 月 21 日,Claude 3.5 Sonet 发布,代码领域的神登基了 —— 直到今天,它仍未陨落。客观地说,V3 和 R1 在 jason 输出,代码格式等方面仍然稍弱 Claude3.5 一筹。
这一天离 R1 发布 217 天。
24 年 8 月 15 日,Prover1.5#
DeepSeek 发布 Prover 系列第二个模型,DeepSeek-Prover-1.5-7B:Harnessing Proof Assistant Feedback for Reinforcement Learning and Monte-Carlo Tree Search
本文亮点:
① 为定理证明引入 CoT 数据 + lean 状态数据。即整个输入包括:数学问题 + 自然语言描述的解题思路(CoT)+ 当前解题步骤中 Lean 的状态反馈(Lean 是专用于形式化数学定理证明的工具)
② 提出 RMaxTS(蒙特卡洛树搜索的一种变体)。因为整个证明过程是一步步推敲的,类似下围棋一样,一步步下,所以可以用搜索算法来判断证明的下一步。他们的核心设计在于:1)为搜索附加了一个 “内在奖励”,用于鼓励模型去探索未知节点。2)随着探索推进,大部分节点都是失败结果,这会导致奖励很稀疏(大量失败,少量正确),为此他们引入 DUCB(discounted upper confidence bounds),即越往后发现的正向奖励越高
这篇论文中的 CoT 数据的构造思路最后用在了 R1 模型上面。R1 还尝试使用了 RMaxTS,这很符合 OpenAI 之前论文中提及的过程奖励 —— 即判断模型每一步的价值,而不是判断最终结果。
这一天离 R1 发布 158 天。
24 年 8 月 28 日,MoE 系列第二篇#
DeepSeek 发布 MoE 系列第二篇论文:Auxiliary-Loss-Free Load Balancing Strategy for Mixture-of-Experts,在这篇论文中,他们升级了 MoE 负载均衡的控制方法(就是怎么让每个专家充分训练,又避免成本上升)
本文亮点:
① 回忆一下上个 MoE 版本可以称为 “有损负载均衡控制”,他们的方法是通过专家因子,设备因子,通信因子三个超参数来控制负载均衡。但实际使用中,并不能完全解决问题,为此他们还引入了 Token 丢弃策略,在一些专家实在学不过来的时候,丢掉一些不适配的 Token。—— 可以想象这种 MoE 方案必定是会损害性能的
② 在这个版本中,他们引入了一个模型来控制负载均衡。模型会观察每个训练批次中专家的 “劳累情况”,如果某个专家太累,后续就少派学习任务,如果太闲,就多派点学习任务。
③ 实验表明,这种方法在训练成本上实现了极大的提升,同时对模型的性能(能力)也导致了轻微的提升。
这个 MoE 方案是当前他们最终的 MoE 方案了,最后用在了 V3 和 R1 中
这一天离 R1 发布 145 天。
24 年 12 月 13 日,视觉模型第二篇#
DeepSeek 发布了视觉模型的第二篇论文:DeepSeek-VL2: Mixture-of-Experts Vision-Language Models for Advanced Multimodal Understanding,这是一个 MoE 架构的模型,DeepSeek-VL2-27B(激活 4.1B)
同样的,由于视觉模型系列,看起来似乎未与 V3、R1 有太大关联,我们不在这里展开说明论文亮点。
这一天离 R1 发布 38 天。
24 年 12 月 26 日,V3 发布,登神在即#
DeepSeek 发布了 DeepSeek-V3-671B(激活 37B)
一天后,12 月 27 日,发布论文 DeepSeek-V3 Technical Report
本文亮点:
① 前面提到的最新 MoE 方案,GRPO,MLA,Prover 中的 CoT 实践,Self-instruct 全部都用上了
② 实现了 MTP(Multi-Token Prediction)方法,即让模型同时预测下一个 + 下下一个 Token。这个方法将提升模型训练的效果,同时降低训练成本和推理成本,并且他是可拆卸的。原理科普有点长,我不想再敲一遍,把注释截图过来
③ 在开放性问题上,他们使用基于模型的奖励。重点是在奖励模型的训练中,他们并不是让模型学习 “如果 xxx,就是好的”,而是 “如果 xxx,那么因为 xxx,所以他是好的”—— 即引入了奖励的 CoT 思考过程。
④ 基于 R1-lite 的推理数据进行自身的二次微调优化,从而提升表现推理表现。需要注意的是,V3 并不是使用 R1 数据进行微调,而是 R1-lite,真正的 R1 实际上是在 12 月 26 日 V3 发布后,用了几周时间训练出来的。
⑤ 实现 FP8 混合精度训练。对于 FP8,你可以近似把他看成小数点位,即 FP8 允许计算、储存 8 位小数点,FP32 则允许 32 位,很显然,FP8 计算性能更低,但精度也更低。—— 补充,以上仅为方便理解,实际上例如 FP32 支持的不是 32 位小数,而是 1 个符号位 + 8 个指数位 + 23 个小数位。
所以 DeepSeek 做的是 FP8 “混合” 精度训练,而不是 FP8 训练,即在实践中,他们将有的操作放在 FP32 环境进行,有的放在 FP8 进行,甚至先在 FP8,发现算不过来然后放过去 FP32。
这里再补充一个知识,我们经常听到模型量化,或者说 A 模型的 FP4 版本,这其实就是说把模型的参数从 FP8 的精度降到 FP4 的精度。这样模型的计算成本会极度降低,从而节约成本。
⑥ 除此以外还有大量的 Infra 优化细节,例如通过一套 Dualpipe 管线,将计算和通信完全重叠,定制的 PTX 以自动调整通信块大小,反向传播期间重算部分工作以节约内存,利用 CPU 存放 EMA 等等
整篇论文最大的特点就是大量的 Infra 优化细节,再叠加前面 MoE、MLA、GRPO 等形成了成本的进一步骤降。
还记得前面那篇暗涌对梁文峰的采访吗,再重复一遍我最喜欢的那句话:我们希望更多人,哪怕一个小 app 都可以低成本去用上大模型,而不是技术只掌握在一部分人和公司手中,形成垄断。
如果社会的未来注定走向近赛博朋克,那反抗军的火苗也未尝不能烧遍旷野。
这一天离 R1 发布 25 天,留给 DeepSeeker 们加班训练 R1 的时间不多了!
25 年 1 月 15 日,席卷全球#
DeepSeek APP 上架,席卷全球应用商店榜单
这一天离 R1 发布 5 天
25 年 1 月 20 日,登神#
DeepSeek-R1 发布,当时的盛况可能很多人还历历在目,这股浪潮一直席卷到今天。
2 天后,1 月 22 日,DeepSeek 发布 R1 论文:DeepSeek-R1: Incentivizing Reasoning Capability in LLMs via Reinforcement Learning
附带说一句,1 月 23 日,是英伟达股价最高点,而后在 1 月 24 日开启了暴跌之路(可能老外们花了一天读论文吧)
本文亮点:
① 前文已提过的 MoE、GRPO、MLA 等等不再提及和描述
② R1-Zero,完全通过强化学习来实现模型的能力挖掘。但需要澄清:R1-Zero 只在推理任务领域进行了优化学习,即代码、数学等常见的推理领域,这符合 DeepSeek 一直以来在 Math、Prover、Coder 等系列的尝试,也符合他们通常先做面向推理的强化学习对齐,再做面向人类偏好的强化学习对齐习惯。
③ 完全公开了能力上匹敌 OpenAI-o1 级别模型的训练流程:1)先对 R1-Zero 的数据进行筛选 & 人为标注,去掉了过长、语言重复等严重的问题,获取高质量的种子数据,进行微调(来自 Prover),以让模型一开始就靠谱一点;2)进行面向推理的强化学习(和 R1-Zero 一样),其中引入语言一致性目标;3)进行 SFT,其中推理数据来自当前阶段的 R1 数据(但还是经过了过滤和处理),非推理数据来自 V3 模型的数据集,并且部分数据额外附加了 CoT;4)最后再进行一次面向人类偏好的强化学习,目标为有用性(针对摘要部分内容),无害性(针对全部回答内容)
整个过程非常有意思,SFT→RL→SFT→RL,和常见的 SFT→RL 很不一样。
④ 使用 R1 的 800KSFT 数据对市面上的开源模型进行了 SFT,结果发现性能上极度增强
⑤ 并且他们一度尝试将他们这套 RL 方法用在开源模型上,试图看看效果怎么样,结果发现两个有趣的现象:1)对开源模型先 SFT,再 RL,性能还能再强,但论文中没有提供结果,只是提了一嘴;2)对开源模型完全复用 R1-Zero 的模式,效果还不如就用 R1 的 800K 数据蒸馏,他们觉得这可能和基础模型的智力水平有关 —— 让一个人自由学习 VS 填鸭学习,对于天才和学渣的效果是完全不一样的。
⑥ 最后他们坦诚地公开了两个失败方向:1)OpenAI 提出的 PRM(过程奖励)很难搞,反正他们搞不定;2)基于 MCTS(蒙特卡洛树搜索)的强化学习也不现实(这个方法来自 Prover1.5)
一些有趣的发现#
到这里,我们走完了 DeepSeek 在 647 天内所塑造的登神长阶。
其实日期后面的文字简述是我最后才补上的。在写的时候我突然想到了一个网文圈的陈年老梗:“第 1000 章 天下无敌”→“第 1001 章 天上来敌”。
到 1 月 20 日 R1 发布,是 DeepSeek 在我这篇文章中登神长阶的结束,但绝不是他们证神之路的终点,希望他们会越来越好。
然后,让我分享一些没那么有价值,但很有趣的发现。也舒缓一下大家被技术术语、概念轰炸的大脑皮层。
新年祝福,可怜的运营同学#
24 年 2 月 8 日,DeepSeek 发布了新春祝福,阅读量 5K,IP 在四川,运营同学疑似回四川过年了。
25 年 1 月 27 日,DeepSeek 发布了新春祝福,阅读量 10W,IP 在北京,运营同学疑似陪着整个团队一起加了个跨年班。
梁文峰在公司做啥#
我整理了 DeepSeek14 篇论文(含一篇 2D 转 3D 的)的作者名单
除了 DeepSeek-67B,V2,R1 这三篇全员大集合的论文外
他只出现在两个地方:MoE 论文和 Coder 系列论文
我不认为 DeepSeek 是一家需要给老板让渡署名权的公司,梁如果出现,一定是在其中有所贡献
所以梁文峰看起来比较喜欢 Coder 这个领域方向,我等 AI 编程小白有福了,就等 DeepSeek 搞一个碾压 3.5 又便宜的 Coder-V3 出来!
小米千万年薪挖走的罗福莉#
通过作者名单检索
罗福莉出现在:MoE,Coder 序列,Prover-1.5 这些论文中,看起来她擅长代码、数学这些推理领域的工作
值得说明的是,尽管 12 月 30 日传出雷军挖角罗福莉的新闻,但在 1 月 20 日发布的 R1 论文中,仍有她的署名。
其实现在圈子里很多朋友有一种担心 —— 木秀于林风必摧之:DeepSeek 会不会像 OpenAI 一样,人才纷纷出走,跳槽,挖角,然后创造力逐步下降呢?
但我想,如果一个组织,可以用 647 天,凭借完全的创造力和热情创造这么伟大的作品。那么更重要的可能不是里面的每个个体,而是这个组织本身。
附上 DeepSeek 公众号的简介:“致力于探索 AGI 的本质,不做中庸的事,带着好奇心,用最长期的眼光去回答最大的问题”。
我对未来的想法#
我自己会有一份完整的未来思考,但不公开了,我不希望自己陷入宏观叙事的喋喋不休中。
我只在这里提出两个较为底层和坚固的想法
技术的潜力还很大#
这 647 天里,DeepSeek 做了非常多的技术创新,但受限于人力,他们仍然有很多地方没有探索到,或涉猎不深,这意味着技术仍然存在广阔的挖掘潜力和向上空间。甚至哪怕 LLM 真的有一天停滞了,技术力也会流向图像、视频、音频、多模态、3D 等领域相对更弱关注的领域,直到填平所有洼地。
而这只是 DeepSeek,还不包括如 OpenAI、Claude、Google 等同级别的公司,以及其余厂商、学术人员、创业者能涌现出来的智慧。
中国可能发生一些好的变化#
如 DeepSeek 这样的团队很少,但也可能再出现第二个,第三个 —— 尤其在硅谷更是如此,永远相信随机性。但更重要的是,中国市场在感受到这种 “硬核创新” 所带来的巨额回报后,一定在各个环节都产生一些正向影响。就如同黑神话对单机游戏的改变,哪吒 2 对电影的改变一样。
总结起来就两句话:看多中国,看多 AI。
对了,其实有个有趣的彩蛋,我没放到文章里来,各位如果像我一样从头开始看着 13 篇论文,不妨看看每篇论文结束部分的 “Conclusion, Limitation, and Future Work”,看看 DeepSeek 对未来的工作规划,是否总是在逐步实现。
另外一些则藏得比较深,他们有时候会偷偷放弃过去的一些方法,不告诉任何人(指写到论文里)。
对我来说,这些内容算是这三天里为数不多的脑皮层舒缓时间。
最后,说明一下附属材料获取方式#
思维导图、人员清单、各个厂商的时间线#
这些是我写作中用到的辅助材料
① 思维导图源文件在这篇文章的飞书版本上,拉到文末就可以看见,在这里因为同步不了所以只放了一张图。
② 人员清单我不会公开,这是出于对 DeepSeek 的尊重。虽然在事实上,竞对公司的人员穿透是一个很普遍的做法,我相信国内乃至国外的诸多竞争对手已经把 DeepSeek 的全员名单都拉出来了,甚至会比我做得更深入。但能少暴露一点是一点。在这里顺便祝 DeepSeek 的竞对友商挖角全部失败~
③ 另外我还整理了一份包括 OpenAI、DeepSeek、Claude、智谱、minimax 等大模型厂商的产品发布时间线,也放在飞书 Wiki 上。
上述内容获取方式和论文一样。
我还是希望你们读飞书版,可以更新讨论
https://whjlnspmd6.feishu.cn/wiki/Xo5WwnpmoiL6k2kD69wcz0b3nvd
参考文献#
-
https://github.com/deepseek-ai/DeepSeek-V3/blob/main/DeepSeek_V3.pdf
-
https://github.com/deepseek-ai/DeepSeek-R1/blob/main/DeepSeek_R1.pdf
-
https://magazine.sebastianraschka.com/p/understanding-reasoning-llms
图解 DeepSeek-R1 推理模型实现原理#
DeepSeek-R1 的发布在 AI 发展进程中具有里程碑式的意义,尤其对机器学习研发社区而言意义重大,主要原因有二:
-
开源策略:提供了经过轻量化处理的蒸馏版本
-
技术透明:公开分享了如何构建类似 OpenAI O1 这样对的推理模型的完整训练方法
接下来,让我们深入了解这个模型是如何构建的。
#
目录#
-
大语言模型的基本训练流程
-
DeepSeek-R1 的创新训练方法
-
2.1 专注于长链式推理的监督数据集
-
2.2 构建专精推理的过渡模型
-
2.3 基于大规模强化学习的核心技术
-
2.3.1R1-Zero:推理导向的强化学习
-
2.3.2 利用过渡模型生成高质量训练数据
-
2.3.3 全方位的强化学习优化
一、大语言模型的基本训练流程#
DeepSeek-R1 与其他大语言模型一样,采用逐词生成的方式工作。它之所以在数学和推理问题上表现出色,关键在于它会生成详细的思维过程,通过更多的推理步骤来解决问题。
通用大模型训练通常包含三个阶段:
-
预训练阶段: 基于海量互联网数据的 next-token 预测,形成基础能力
-
监督微调阶段: 指令理解与执行训练,构建基础对话能力(SFT 模型)
-
偏好对齐阶段:依据人类偏好优化模型行为,产出可用版本
二、DeepSeek-R1 的创新训练方法#
DeepSeek-R1 在遵循上述基本流程的同时,在具体实现上有很多创新:
2.1 专注于长链式推理的训练数据#
模型使用了 60 万个包含详细推理过程的训练样本。这种规模的高质量推理数据通过人工标注的方式获取成本极高,因此团队采用了特殊的数据生成方法。
2.2 构建专精推理的过渡模型#
团队首先开发了一个专注于推理能力的中间模型。这个未命名的模型虽然在其他方面表现一般,但它只需要少量标注数据就能在推理问题上表现出色。这个模型随后被用来生成大规模的训练数据,帮助训练出既擅长推理又能胜任其他任务的最终版本。
2.3 基于大规模强化学习的核心技术#
强化学习训练分为两个关键阶段:
2.3.1 R1-Zero:推理导向的强化学习#
通过强化学习构建中间推理模型,用于生成 SFT 训练样本。这一突破源于早期 R1-Zero 模型的实验成果。
DeepSeek 团队首先开发了 R1-Zero 模型,它最特别的地方在于无需大量标注数据就能在推理任务上表现优异。它直接从预训练模型开始,通过强化学习达到了能与 OpenAI O1 竞争的水平。
这一突破性进展揭示了两个重要发现:
-
现代基础模型(在 14.8 万亿高质量词元上训练)已经具备了强大的基础能力
-
推理类问题相比一般对话更容易进行自动评估
让我们通过一个具体例子来理解推理问题的自动验证过程:
假设向模型提供以下编程任务:
编写 Python 代码,接受一个数字列表,按排序顺序返回它们,但也在开头添加 42。
这样的问题可以通过多种方式进行自动验证。假设我们将这个问题呈现给正在训练的模型,它生成一个完成:
-
软件代码检查器可以检查完成的内容是否是正确的 Python 代码
-
我们可以执行 Python 代码看看它是否能运行
-
其他现代编码大语言模型可以创建单元测试来验证所需的行为(即使它们本身不是推理专家)
-
我们甚至可以更进一步,测量执行时间,并使训练过程在正确解决问题的 Python 程序中偏好性能更好的解决方案。
我们可以在训练步骤中向模型呈现这样的问题,并生成多个可能的解决方案。
在训练过程中,模型会生成多个可能的解决方案,系统会自动评估每个方案的质量。比如:
-
方案 1:可能完全不是代码
-
方案 2:是代码但不是 Python
-
方案 3:是 Python 但未通过测试
-
方案 4:完全正确的解决方案
这些都是可以直接用来改进模型的信号。当然,这是在许多示例(小批量)中完成的,并在连续的训练步骤中进行。
这些奖励信号和模型更新是模型在 RL 训练过程中继续改进任务的方式,如论文图 2 所示。
与这种能力的提高相对应的是生成响应的长度,其中模型生成更多思考词元来处理问题。
这个过程很有用,但 R1-Zero 模型尽管在这些推理问题上得分很高,却面临其他使其不如预期可用的问题。
尽管 DeepSeek-R1-Zero 表现出强大的推理能力,并自主发展出意想不到且强大的推理行为,但它面临几个问题。例如,DeepSeek-R1-Zero 在可读性差和语言混合等挑战方面存在困难。
R1 旨在成为一个更易用的模型。因此,它不是完全依赖 RL 过程,而是在我们之前在本节中提到的两个地方使用它:
-
创建一个中间推理模型来生成 SFT 数据点
-
训练 R1 模型以改进推理和非推理问题(使用其他类型的推理器)
2.3.2 利用过渡模型生成高质量训练数据#
为了使中间推理模型更有用,它在几千个推理问题示例上进行监督微调(SFT)训练步骤(其中一些是从 R1-Zero 生成和筛选的)。论文将此称为 "冷启动数据":
冷启动#
与 DeepSeek-R1-Zero 不同,为了防止从基础模型开始的 RL 训练早期不稳定的冷启动阶段,对于 DeepSeek-R1,我们构建和收集少量长链思维数据来微调模型,作为初始 RL 参与者。为了收集这些数据,我们探索了几种方法:
-
使用少样本提示技术,以长链思维方式生成示例
-
直接引进模型生成包含反思和验证的详细答案
-
收集并整理 R1-Zero 的可读输出
-
通过人工标注优化输出质量
这个初始数据集虽然只有约 5000 个样本,但它为后续扩展到 60 万个高质量训练样本提供了基础。这个 "数据放大" 过程正是中间推理模型的关键作用。
而监督微调(SFT)过程则确保了模型能够快速准确地完成任务。每个训练样本都包含了详细的问题解决过程,帮助模型形成清晰的思维链条。
2.3.3 全方位的强化学习优化#
最终的 R1 模型采用了更全面的强化学习策略。除了继承前面阶段的推理能力,还引入了:
-
针对非推理任务的验证机制
-
类似 Llama 模型的帮助性评估
-
安全性奖励模型
-
更完善的用户体验优化
这使得 R1 不仅保持了强大的推理能力,还能够胜任各种日常对话和通用任务。
架构设计#
就像 GPT2 和 GPT3 初期的前代模型一样,DeepSeek-R1 是一堆 Transformer 解码器块。它由 61 个块组成。前三个是密集的,但其余的是专家混合层。这种设计既保证了模型的性能,又提高了计算效率。
在模型维度大小和其他超参数方面,它们看起来是这样的:
关于模型架构的更多细节在他们的两篇早期论文中有介绍:
-
DeepSeek-V3 技术报告
-
DeepSeekMoE:走向专家混合语言模型中的终极专家专门化
结论#
DeepSeek-R1 的成功标志着 AI 在推理能力方面的重要突破。它不仅展示了如何构建高性能的推理模型,更重要的是提供了一套可复现的技术方案,为整个 AI 社区带来了宝贵的经验。
原文地址:https://newsletter.languagemodels.co/p/the-illustrated-deepseek-r1
Deepseek R1 可能找到了超越人类的办法#
我本想写一篇关于 DeepSeek R1 的科普文,但发现很多人仅仅把它理解为 OpenAI 的复制品,而忽略了它在论文中揭示的 “惊人一跃”,所以,我决定重新写一篇,讲讲从 AlphaGo 到 ChatGPT,再到最近的 DeepSeek R1 底层原理的突破,以及为什么它对所谓的 AGI/ASI 很重要。作为一名普通的 AI 算法工程师,我可能无法做到非常深入,如有错误欢迎指出。
AlphaGo 突破人类上限#
1997 年,IBM 公司开发的国际象棋 AI 深蓝,击败了世界冠军卡斯帕罗夫而引发轰动;接近二十年后的 2016 年,由 DeepMind 开发的围棋 AI AlphaGo 击败了围棋世界冠军李世石,再次引发轰动。
表面上看这两个 AI 都是在棋盘上击败了最强的人类棋手,但它们对人类的意义完全不同。国际象棋的棋盘只有 64 个格子,而围棋的棋盘有 19x19 个格子,假如我们用一盘棋能有多少种下法 (状态空间) 来衡量复杂度,那么二者对比如下:
- 理论上的状态空间
-
国际象棋:每局约 80 步,每步有 35 种走法 → 理论状态空间为
-
围棋:每局约 150 步,每步有 250 种走法 → 理论状态空间为
- 规则约束后的实际状态空间
-
国际象棋:棋子移动受限(如兵不能倒退、王车易位规则) → 实际值
-
围棋:棋子不可移动且依赖 “气” 的判定 → 实际值
| 维度 | 国际象棋(深蓝) | 围棋(AlphaGo) |
|---|---|---|
| 棋盘大小 | 8×8(64 格) | 19×19(361 点) |
| 平均每步合法走法 | 35 种 | 250 种 |
| 平均对局步数 | 80 步 / 局 | 150 步 / 局 |
| 状态空间复杂度 | 种可能局面 | 种可能局面 |
▲ 国际象棋和围棋的复杂度对比
尽管规则大幅压缩了复杂度,围棋的实际状态空间仍是国际象棋的 倍,这是一个巨大的量级差异,要知道,宇宙中的所有原子数量大约是 个。在范围内的计算,依赖 IBM 计算机可以暴力搜索计算出所有可能的走法,所以严格意义上来讲,深蓝的突破和神经网络、模型没有一点关系,它只是基于规则的暴力搜索,相当于一个比人类快得多的计算器。
但的量级,已经远远超出了当前超级计算机的算力,这迫使 AlphaGo 放弃暴力搜索,转而依赖深度学习:DeepMind 团队首先用人类棋谱进行训练,根据当前棋盘状态预测下一步棋的最佳走法。但是,学习顶尖棋手走法,只能让模型的能力接近顶尖棋手,而无法超越他们。
AlphaGo 首先用人类棋谱训练神经网络,然后通过设计一套奖励函数,让模型自我对弈进行强化学习。和李世石对弈的第二局,AlphaGo 的第 19 手棋(第 37 步 1)让李世石陷入长考,这步棋也被很多棋手认为是 “人类永远不会下的一步”,如果没有强化学习和自我对弈,只是学习过人类棋谱,AlphaGo 永远无法下出这步棋。
2017 年 5 月,AlphaGo 以 3:0 击败了柯洁,DeepMind 团队称,有一个比它更强的模型还没出战。2 他们发现,其实根本不需要给 AI 喂人类高手的对局棋谱,只要告诉它围棋的基本规则,让模型自我对弈,赢了就奖励、输了就惩罚,模型就能很快从零开始学会围棋并超越人类,研究人员把这个模型称为 AlphaZero,因为它不需要任何人类知识。
让我重复一遍这个不可思议的事实:无需任何人类棋局作为训练数据,仅靠自我对弈,模型就能学会围棋,甚至这样训练出的模型,比喂人类棋谱的 AlphaGo 更强大。
在此之后,围棋变成了比谁更像 AI 的游戏,因为 AI 的棋力已经超越了人类的认知范围。所以,想要超越人类,必须让模型摆脱人类经验、好恶判断 (哪怕是来自最强人类的经验也不行) 的限制,只有这样才能让模型能够自我博弈,真正超越人类的束缚。
AlphaGo 击败李世石引发了狂热的 AI 浪潮,从 2016 到 2020 年,巨额的 AI 经费投入最终收获的成果寥寥无几。数得过来的的可能只有人脸识别、语音识别和合成、自动驾驶、对抗生成网络等 —— 但这些都算不上超越人类的智能。
为何如此强大的超越人类的能力,却没有在其他领域大放异彩?人们发现,围棋这种规则明确、目标单一的封闭空间游戏最适合强化学习,现实世界是个开放空间,每一步都有无限种可能,没有确定的目标 (比如 “赢”),没有明确的成败判定依据 (比如占据棋盘更多区域),试错成本也很高,自动驾驶一旦出错后果严重。
AI 领域冷寂了下来,直到 ChatGPT 的出现。
ChatGPT 改变世界#
ChatGPT 被 The New Yorker 称为网络世界的模糊照片 (ChatGPT Is a Blurry JPEG of the Web3),它所做的只是把整个互联网的文本数据送进一个模型,然后预测下一个字是什_
这个字最有可能是 "么"。
一个参数量有限的模型,被迫学习几乎无限的知识:过去几百年不同语言的书籍、过去几十年互联网上产生的文字,所以它其实是在做信息压缩:将不同语言记载的相同的人类智慧、历史事件和天文地理浓缩在一个模型里。
科学家惊讶地发现:在压缩中产生了智能。
我们可以这么理解:让模型读一本推理小说,小说的结尾 "凶手是_",如果 AI 能准确预测凶手的姓名,我们有理由相信它读懂了整个故事,即它拥有 “智能”,而不是单纯的文字拼贴或死记硬背。
让模型学习并预测下一个字的过程,被称之为预训练 (Pre-Training),此时的模型只能不断预测下一个字,但不能回答你的问题,要实现 ChatGPT 那样的问答,需要进行第二阶段的训练,我们称之为监督微调 (Supervised Fine-Tuning, SFT),此时需要人为构建一批问答数据,例如:
例子一#
人类:第二次世界大战发生在什么时候?
AI:1939 年
例子二#
人类:请总结下面这段话....{xxx}
AI: 好的,以下是总结
值得注意的是,以上这些例子是人工构造的,目的是让 AI 学习人类的问答模式,这样当你说 "请翻译这句: xxx" 时,送给 AI 的内容就是
人类:请翻译这句:{xxx}
AI:
你看,它其实仍然在预测下一个字,在这个过程中模型并没有变得更聪明,它只是学会了人类的问答模式,听懂了你在要求它做什么。
这还不够,因为模型输出的回答有时好、有时差,有些回答还涉及种族歧视、或违反人类伦理 ("如何抢银行?"),此时我们需要找一批人,针对模型输出的几千条数据进行标注:给好的回答打高分、给违反伦理的回答打负分,最终我们可以用这批标注数据训练一个奖励模型,它能判断模型输出的回答是否符合人类偏好。
我们用这个奖励模型来继续训练大模型,让模型输出的回答更符合人类偏好,这个过程被称为通过人类反馈的强化学习(RLHF)。
总结一下:让模型在预测下一个字的过程中产生智能,然后通过监督微调来让模型学会人类的问答模式,最后通过 RLHF 来让模型输出符合人类偏好的回答。
这就是 ChatGPT 的大致思路。
大模型撞墙#
OpenAI 的科学家们是最早坚信压缩即智能的那批人,他们认为只要使用更海量优质的数据、在更庞大的 GPU 集群上训练更大参数量的模型,就能产生更大的智能,ChatGPT 就是在这样的信仰之下诞生的。Google 虽然做出了 Transformer,但他们无法进行创业公司那样的豪赌。
DeepSeek V3 和 ChatGPT 做的事差不多,因为美国 GPU 出口管制,聪明的研究者被迫使用了更高效的训练技巧 (MoE/FP8),他们也拥有顶尖的基础设施团队,最终只用了 550 万美元就训练了比肩 GPT-4o 的模型,后者的训练成本超过 1 亿美元。
但本文重点是 R1。
这里想说的是,人类产生的数据在 2024 年底已经被消耗殆尽了,模型的尺寸可以随着 GPU 集群的增加,轻易扩大 10 倍甚至 100 倍,但人类每一年产生的新数据,相比现有的几十年、过去几百年的数据来说,增量几乎可以忽略不计。而按照 Chinchilla 扩展定律(Scaling Laws):每增加一倍模型大小,训练数据的数量也应增加一倍。
这就导致了预训练撞墙的事实:模型体积虽然增加了 10 倍,但我们已经无法获得比现在多 10 倍的高质量数据了。GPT-5 迟迟不发布、国产大模型厂商不做预训练的传闻,都和这个问题有关。
RLHF 并不是 RL#
另一方面,基于人类偏好的强化学习 (RLHF) 最大的问题是:普通人类的智商已经不足以评估模型结果了。在 ChatGPT 时代,AI 的智商低于普通人,所以 OpenAI 可以请大量廉价劳动力,对 AI 的输出结果进行评测:好 / 中 / 差,但很快随着 GPT-4o/Claude 3.5 Sonnet 的诞生,大模型的智商已经超越了普通人,只有专家级别的标注人员,才有可能帮助模型提升。
且不说聘请专家的成本,那专家之后呢?终究有一天,最顶尖的专家也无法评估模型结果了,AI 就超越人类了吗?并不是。AlphaGo 对李世石下出第 19 手棋,从人类偏好来看,这步棋绝不可能赢,所以如果让李世石来做人类反馈 (Human Feedback, HF) 评价 AI 的这步棋,他很可能也会给出负分。这样,AI 就永远无法逃出人类思维的枷锁。
你可以把 AI 想象成一个学生,给他打分的人从高中老师变成了大学教授,学生的水平会变高,但几乎不可能超越教授。RLHF 本质上是一种讨好人类的训练方式,它让模型输出符合人类偏好,但同时它扼杀了超越人类的可能性。
所以我才说,RLHF 并不是 RL,最近 Andrej Karpathy 也发表了类似的看法 4。
OpenAI 的解法#
丹尼尔・卡尼曼在《思考快与慢》里提出,人脑对待问题有两种思考模式:一类问题不经过脑子就能给出回答,也就是快思考,一类问题需要类似围棋的长考才能给出答案,也就是慢思考。
既然训练已经到头了,那可否从推理,也就是给出回答的时候,通过增加思考时间,从而让回答质量变好呢?这其实也有先例:科学家很早就发现,给模型提问时加一句:“让我们一步一步思考”("Let's think step by step"),可以让模型输出自己的思考过程,最终给出更好的结果,这被称为思维链 (Chain-of-Thought, CoT)。
2024 年底大模型预训练撞墙后,使用强化学习(RL)来训练模型思维链成为了所有人的新共识。这种训练极大地提高了某些特定、客观可测量任务(如数学、编码)的性能。它需要从普通的预训练模型开始,在第二阶段使用强化学习训练推理思维链,这类模型被称为 Reasoning 模型,OpenAI 在 2024 年 9 月发布的 o1 模型以及随后发布的 o3 模型,都是 Reasoning 模型。
不同于 ChatGPT 和 GPT-4/4o,在 o1/o3 这类 Reasoning 模型 的训练过程中,人类反馈已经不再重要了,因为可以自动评估每一步的思考结果,从而给予奖励 / 惩罚。Anthropic 的 CEO 在昨天的文章中 5 用_转折点_来形容这一技术路线:存在一个强大的新范式,它处于 Scaling Law 的早期,可以快速取得重大进展。
虽然 OpenAI 并没有公布他们的强化学习算法细节,但最近 DeepSeek R1 的发布,向我们展示了一种可行的方法。
DeepSeek R1-Zero#
我猜 DeepSeek 将自己的纯强化学习模型命名为 R1-Zero 也是在致敬 AlphaZero,那个通过自我对弈、不需要学习任何棋谱就能超越最强棋手的算法。
要训练慢思考模型,首先要构造质量足够好的、包含思维过程的数据,并且如果希望强化学习不依赖人类,就需要对思考的每一步进行定量 (好 / 坏) 评估,从而给予每一步思考结果奖励 / 惩罚。
正如上文所说:数学和代码这两个数据集最符合要求,数学公式的每一步推导都能被验证是否正确,而代码的输出结果以通过直接在编译器上运行来检验。
举个例子,在数学课本中,我们经常看到这样的推理过程:
<思考>
设方程根为 x, 两边平方得: x² = a - √(a+x)
移项得: √(a+x) = a - x²
再次平方: (a+x) = (a - x²)²
展开: a + x = a² - 2a x² + x⁴
整理: x⁴ - 2a x² - x + (a² - a) = 0
</ 思考>
<回答> x⁴ - 2a x² - x + (a² - a) = 0</ 回答 >
上面这段文本就包含了一个完整的思维链,我们可以通过正则表达式匹配出思考过程和最终回答,从而对模型的推理结果进行定量评估。
和 OpenAI 类似,DeepSeek 的研究者基于 V3 模型,在数学和代码这两类包含思维链的数据上进行了强化学习 (RL) 训练,他们创造了一种名为 GRPO(Group Relative Policy Optimization)的强化学习算法,最终得到的 R1-Zero 模型在各项推理指标上相比 DeepSeek V3 显著提升,证明仅通过 RL 就能激发模型的推理能力。
这是另一个 AlphaZero 时刻,在 R1-Zero 的训练过程,完全不依赖人类的智商、经验和偏好,仅靠 RL 去学习那些客观、可测量的人类真理,最终让推理能力远强于所有非 Reasoning 模型。
但 R1-Zero 模型只是单纯地进行强化学习,并没有进行监督学习,所以它没有学会人类的问答模式,无法回答人类的问题。并且,它在思考过程中,存在语言混合问题,一会儿说英语、一会儿说中文,可读性差。所以 DeepSeek 团队:
-
先收集了少量高质量的 Chain-of-Thought(CoT)数据,对 V3 模型进行初步的监督微调,解决了输出语言不一致问题,得到冷启动模型。
-
然后,他们在这个冷启动模型上进行类似 R1-Zero 的纯 RL 训练,并加入语言一致性奖励。
-
最后,为了适应更普遍、广泛的非推理任务(如写作、事实问答),他们构造了一组数据对模型进行二次微调。
-
结合推理和通用任务数据,使用混合奖励信号进行最终强化学习。
这个过程大概就是:
监督学习 (SFT) -> 强化学习 (RL) -> 监督学习 (SFT) -> 强化学习 (RL)
经过以上过程,就得到了 DeepSeek R1。
DeepSeek R1 给世界的贡献是开源世界上第一个比肩闭源 (o1) 的 Reasoning 模型,现在全世界的用户都可以看到模型在回答问题前的推理过程,也就是 "内心独白",并且完全免费。
更重要的是,R1-Zero 向研究者们揭示了 OpenAI 一直在隐藏的秘密:强化学习可以不依赖人类反馈,纯 RL 也能训练出最强的 Reasoning 模型。所以在我心目中,R1-Zero 比 R1 更有意义。
对齐人类品味 VS 超越人类#
几个月前,我读了 Suno 和 Recraft 创始人们的访谈 67,Suno 试图让 AI 生成的音乐更悦耳动听,Recraft 试图让 AI 生成的图像更美、更有艺术感。读完后我有一个朦胧的感觉:将模型对齐到人类品味而非客观真理,似乎就能避开真正残酷的、性能可量化的大模型竞技场。
每天跟所有对手在 AIME、SWE-bench、MATH-500 这些榜单上竞争多累啊,而且不知道哪天一个新模型出来自己就落后了。但人类品味就像时尚:不会提升、只会改变。Suno/Recraft 们显然是明智的,他们只要让行业内最有品味的音乐人和艺术家们满意就够了 (当然这也很难),榜单并不重要。
但没有客观真理作为 Benchmark 的坏处也很明显:你的努力和心血带来的效果提升也很难被量化,比如,Suno V4 真的比 V3.5 更好吗?我的经验是 V4 只是音质提升了,创造力并没有提升。并且,依赖人类品味的模型注定无法超越人类:如果 AI 推导出一个超越当代人类理解范围的数学定理,它会被奉为上帝,但如果 Suno 创造出一首人类品味和理解范围外的音乐,在普通人耳朵里听起来可能就只是单纯的噪音。
对齐客观真理的竞争痛苦但让人神往,因为它有超越人类的可能。
对质疑的一些反驳#
DeepSeek 的 R1 模型,是否真的超越了 OpenAI?
从指标上看,R1 的推理能力超越了所有的非 Reasoning 模型,也就是 ChatGPT/GPT-4/4o 和 Claude 3.5 Sonnet,与同为 Reasoning 模型 的 o1 接近,逊色于 o3,但 o1/o3 都是闭源模型。
很多人的实际体验可能不同,因为 Claude 3.5 Sonnet 在对用户意图理解上更胜一筹。
DeepSeek 会收集用户聊天内容用于训练
错。很多人有个误区,认为类似 ChatGPT 这类聊天软件会通过收集用户聊天内容用于训练而变得更聪明,其实不然,如果真是这样,那么微信和 Messenger 就能做出世界上最强的大模型了。
相信你看完这篇文章之后就能意识到:大部分普通用户的日常聊天数据已经不重要了。RL 模型只需要在非常高质量的、包含思维链的推理数据上进行训练,例如数学和代码。这些数据可以通过模型自己生成,无需人类标注。因此 做模型数据标注的公司 Scale AI 的 CEO Alexandr Wang 现在很可能正如临大敌,未来的模型对人类标注需求会越来越少。
DeepSeek R1 厉害是因为偷偷蒸馏了 OpenAI 的模型
错,R1 最主要的性能提升来自强化学习,你可以看到纯 RL、不需要监督数据的 R1-Zero 模型在推理能力上也很强。而 R1 在冷启动时使用了一些监督学习数据,主要是用于解决语言一致性问题,这些数据并不会提升模型的推理能力。
另外,很多人对_蒸馏_有误解:蒸馏通常是指用一个强大的模型作为老师 (Teacher),将它的输出结果作为一个参数更小、性能更差的学生 (Student) 模型的学习对象,从而让学生模型变得更强大,例如 R1 模型可以用于蒸馏 LLama-70B,蒸馏的学生模型性能几乎一定比老师模型更差,但 R1 模型在某些指标性能比 o1 更强,所以说 R1 蒸馏自 o1 是非常愚蠢的。
我问 DeepSeek 它 说自己是 OpenAI 的模型,所以它是套壳的。
大模型在训练时并不知道当前的时间,自己究竟被谁训练、训练自己的机器是 H100 还是 H800,X 上有位用户给出了精妙的比喻 8:这就像你问一个 Uber 乘客,他坐的这辆车轮胎是什么品牌,模型没有理由知道这些信息。
一些感受#
AI 终于除掉了人类反馈的枷锁。DeepSeek R1-Zero 展示了如何使用几乎不使用人类反馈来提升模型性能的方法,这是它的 AlphaZero 时刻。很多人曾说 “人工智能,有多少人工就有多少智能”,这个观点可能不再正确了。如果模型能根据直角三角形推导出勾股定理,我们有理由相信它终有一天,能推导出现有数学家尚未发现的定理。
写代码是否仍然有意义?我不知道。今早看到 Github 上热门项目 llama.cpp,一个代码共享者提交了 PR,表示他通过对 SIMD 指令加速,将 WASM 运行速度提升 2 倍,而其中 99% 的代码由 DeepSeek R1 完成 9,这肯定不是初级工程师级别的代码了,我无法再说 AI 只能取代初级程序员。
ggml : x2 speed for WASM by optimizing SIMD
当然,我仍然对此感到非常高兴,人类的能力边界再次被拓展了,干得好 DeepSeek!它是目前世界上最酷的公司。
参考资料#
大语言模型的 Temperature、Top-p、top_k –#
在使用开源的大语言模型或者调用大语言模型 API 的时候会遇到 temperature、top_p、top_k 等参数,对于不了解的 LLM 的原理的人,可能一头雾水,不知道如何设置。

LLM 的原理#
LLM 看似很神奇,但本质还是一个概率问题,神经网络根据输入的文本,从预训练的模型里面生成一堆候选词,选择概率高的作为输出,上面这三个参数,都是跟采样有关(也就是要如何从候选词里选择输出)。

更多参考:自然语言处理之 GPT
Temperature#
在大模型中,Temperature(温度参数) 是控制生成结果多样性和随机性的关键超参数,尤其在文本生成任务中(如 GPT、LLaMA 等模型)。
Temperature 作用于模型的输出层(softmax 层),通过调整 logits(模型输出的原始分数)的概率分布来控制采样策略。
adjusted_logits = logits / temperature
probabilities = softmax(adjusted_logits)
adjusted_logits = logits / temperature
probabilities = softmax(adjusted_logits)
- 当 T=1:概率分布保持原样,忠实反映模型的置信度
- 当 T→0:概率分布趋向于脉冲函数(只有最高概率 token 被选中)
- 当 T>1:概率分布趋向均匀分布,增加不确定性
具体公式为:
Ptemp(xi)=exp(zi/T)∑jexp(zj/T)�temp(��)=exp(��/�)∑�exp(��/�)
- zi��:模型对第 i 个词的原始 logit 值。
- T:温度参数 (T> 0)。

Temperature 使用 softmax 的原因可以总结如下:
- 规范化概率分布:Softmax 函数将 Temperature 缩放后的对数概率转换为有效的概率分布,确保所有概率之和为 1。
- 平滑概率分布:Softmax 函数能够根据 Temperature 的不同,平滑或集中概率分布,实现对生成文本多样性的调控。
- 数学推导支持:通过数学公式,Softmax 确保了缩放后的对数概率被正确转换为概率分布。

因此,Temperature 使用 softmax 是为了规范化和调整概率分布,从而控制生成文本的多样性和确定性。

在大语言模型中,Temperature 参数通过调整生成的概率分布,影响生成文本的随机性和多样性。尽管经过 softmax 处理后,概率值的相对大小关系保持不变,但 Temperature 的调整改变了这些概率的绝对值分布。当 Temperature 增高时,原本高概率的词的概率被降低,而低概率词的概率相对提升。这使得模型在生成时,更倾向于选择多样化的词汇,从而增加了生成文本的随机性。具体来说:
- 概率分布的变化:Temperature 调整后,高概率词的概率减少,低概率词的概率增加,导致概率分布更加均匀。
- 生成时的选择多样性:在采样过程中,模型更有可能选择概率较低的词,增加了生成内容的多样性和随机性。
- 实际生成的影响:尽管相对概率顺序不变,但绝对概率的调整使得模型在选择词时有更多的可能性,从而提升了生成文本的多样性和创造性。
然而,这里似乎有一个矛盾:如果概率值的相对大小关系没有改变,为什么会选择低概率的词更多次呢?这可能是因为在实际生成过程中,模型通常会选择概率最高的几个词,而 Temperature 的调整会影响这些词的概率分布,使得原本概率较低的词在高 Temperature 下有更高的概率被选择。
为了验证这个理解,我需要考虑一个具体的例子。假设在模型的原始概率分布下,三个词的概率分别为 0.7、0.2、0.1。当 Temperature 增加时,这些概率会被缩放并重新归一化,导致高概率词的概率降低,低概率词的概率相对提高。例如,在 Temperature=2 时,概率可能变为 0.4、0.3、0.3。此时,模型在选择词时,虽然最高概率的词还是第一个词,但由于概率降低,模型可能会有更高的概率选择第二个或第三个词,从而增加了生成文本的多样性。 因此,Temperature 通过调整概率分布的 “平滑” 程度,影响了模型在选择词时的多样性。即使概率值的相对大小关系没有改变,绝对值的变化使得模型在生成时有更多的选择空间,从而增加了随机性。
此外,我还需要考虑生成过程的随机性。在实际生成过程中,模型通常会根据概率分布进行采样。即使在相同的概率分布下,采样结果也会因为随机性而有所不同。Temperature 的调整会影响采样的概率分布,使得在高 Temperature 下,模型更倾向于选择多样化的词,从而生成更随机的文本。
综上所述,Temperature 通过调整概率分布的 “平滑” 程度,尽管保持了相对概率顺序,却通过改变绝对概率值,使得生成过程更加多样化和随机。
如何选择 Temperature
不同任务推荐的 Temperature 范围:
| 温度范围 | 生成特征 | 典型应用场景 |
| T=0.0 ~0.3 | 确定性输出,高度保守 | QA 问答、代码生成、法律文书 |
| T=0.3~0.7 | 适度多样性,逻辑连贯 | 技术文档写作、邮件起草 |
| T=0.7~1.2 | 创造性增强 | 广告文案、诗歌创作、头脑风暴 |
| T>1.5 | 高风险随机,可能语义断裂 | 实验性艺术创作 |
极端情况
- Temperature = 1.0 → 正常 Softmax 采样,不做额外调整
- Temperature → 0 → 近似 “贪心搜索”,总是选取概率最高的词
- Temperature → ∞ → 近似均匀分布,等概率随机选择
top_k & top_p#
这俩也是采样参数,跟 temperature 不一样的采样方式。
前面有介绍到,模型在输出之前,会生成一堆 token,这些 token 根据质量高低排名。
比如下面这个图片,输入 The name of that country is the 这句话,模型生成了一堆 token,然后根据不同的 decoding strategy 从 tokens 中选择输出。

这里的 decoding strategy 可以选择
- greedy decoding: 总是选择最高分的 token,有用但是有些弊端,详见下文
- top-k: 从 tokens 里选择 k 个作为候选,然后根据它们的 likelihood scores 来采样
- top-p: 候选词列表是动态的,从 tokens 里按百分比选择候选词
top-k 与 top-p 为选择 token 引入了随机性,让其他高分的 token 有被选择的机会,不像 greedy decoding 一样总是选最高分的。
greedy decoding#
好处是简单,坏处是容易生成循环、重复的内容
top-k#
Top-K 采样是一种在生成模型中常用的技术,用于限制模型在每一步生成时只考虑概率最高的前 K 个词。具体来说,模型在生成下一个词时,会计算出所有可能词的概率分布,然后只选择概率最高的前 K 个词作为候选词,再在这 K 个词中按照其概率分布进行采样。

工作原理:
- 计算概率分布:模型首先计算出所有词的概率分布。
- 选择前 K 个词:从概率分布中选择概率最高的前 K 个词。
- 归一化概率:对这 K 个词的概率进行归一化,确保它们的概率之和为 1。
- 随机采样:根据归一化后的概率,从这 K 个词中随机选择一个作为下一个生成的词。
优点:
- 提高生成质量:通过限制选择范围,只选择概率较高的词,可以减少模型选择低概率但不合适词的概率,从而提高生成文本的质量。
- 降低计算复杂度:只需要考虑前 K 个词,可以减少计算量,提高生成速度。
缺点:
- 限制生成多样性:如果 K 值过小,可能会限制生成的多样性,导致生成内容过于单调和重复。
- 需要选择合适的 K 值:K 值的选择对生成结果有显著影响,选择不当可能会影响生成效果。
适用场景:
- 高质量文本生成:在需要生成高质量、准确性要求高的文本时,如新闻报道、学术论文等,较小的 K 值可以帮助提高生成的准确性。
- 减少噪声:在模型训练数据中可能存在一些噪声词,Top-K 采样可以有效过滤这些噪声词,提高生成的可靠性。
top-p#
Top-P 采样也称为核采样,是一种动态选择候选词的方法。具体来说,模型在生成时,会累积地计算词的概率,直到累积概率达到或超过给定的阈值 P,然后在这些累积概率达到 P 的词中进行采样。
示例:将 top-p 设定为 0.15,即选择前 15% 概率的 tokens 作为候选。如下图所示,United 和 Netherlands 的概率加起来为 15% ,所以候选词就是这俩,最后再从这些候选词里,根据概率分数,选择 united 这个词。

工作原理:
- 计算概率分布:模型首先计算出所有词的概率分布。
- 累积概率:从概率最高的词开始,逐步累积其概率,直到累积概率达到或超过给定的阈值 P。
- 选择候选词:所有累积概率达到或超过 P 的词作为候选词。
- 归一化概率:对这些候选词的概率进行归一化,确保它们的概率之和为 1。
- 随机采样:根据归一化后的概率,从候选词中随机选择一个作为下一个生成的词。
优点:
- 更灵活:Top-P 采样根据概率分布动态调整候选词的数量,既可以包括较多的词,也可以包括较少的词,具体取决于概率分布的情况。
- 平衡多样性和质量:通过动态调整候选词的数量,可以在保持一定多样性的同时,提高生成的质量。
缺点:
- 计算复杂度较高:需要计算累积概率,直到达到阈值 P,这可能增加计算量。
- 需要选择合适的 P 值:P 值的选择对生成结果有显著影响,选择不当可能会影响生成效果。
适用场景:
- 创意写作:在需要生成多样化和创造性的文本时,如诗歌、小说等,Top-P 采样可以帮助模型选择更多的候选词,增加生成的多样性。
- 对话系统:在对话系统中,Top-P 采样可以帮助模型生成更自然、更具多样性的回复,避免回复过于机械和单调。
Top-K 与 Top-P 的比较#
| 特性 | Top-K 采样 | Top-P 采样 |
| 选择标准 | 固定选择前 K 个词 | 动态选择累积概率达到 P 的词 |
| 灵活性 | 较低,需要手动设置 K 值 | 较高,动态调整候选词数量 |
| 计算复杂度 | 较低,只需要计算前 K 个词的概率 | 较高,需要累积概率直到达到 P |
| 生成多样性 | 可能限制生成多样性,尤其是 K 值较小时 | 更好地平衡多样性和质量 |
| 适用场景 | 高质量文本生成、减少噪声 | 创意写作、对话系统 |
在实际应用中,Top-K 和 Top-P 采样可以结合使用,以发挥各自的优势。例如,先使用 Top-K 采样筛选出前 K 个词,再在这 K 个词中使用 Top-P 采样进一步筛选,确保候选词的数量和质量都符合要求。这种方法可以在保持生成多样性的同时,提高生成的质量和准确性。
选择合适的参数值#
选择合适的 K 值和 P 值对生成结果有显著影响,通常需要根据具体的任务和需求进行实验和调整。以下是一些通用的指导原则:
- Top-K 采样:
- 在需要高质量、准确性要求高的任务中,选择较小的 K 值(如 K=10 到 K=50)。
- 在需要较高多样性的任务中,选择较大的 K 值(如 K=100 到 K=200)。
- Top-P 采样:
- 在需要平衡多样性和质量的任务中,选择中等的 P 值(如 P=0.3 到 P=0.7)。
- 在需要更高多样性的任务中,选择较大的 P 值(如 P=0.7 到 P=0.9)。
- 在需要更高质量的任务中,选择较小的 P 值(如 P=0.1 到 P=0.3)。
实际应用中的案例
- 聊天机器人:使用 Top-P 采样以生成更自然、多样化的回复,选择 P 值为 7。
- 新闻报道生成:使用 Top-K 采样,选择 K 值为 50,以确保生成的准确性和质量。
- 诗歌创作:结合使用 Top-K 和 Top-P 采样,先选择 K=100,再在这 100 个词中选择 P=0.5,以增加创作的多样性和艺术性。
LLM 的其他参数#
max_tokens#
在大语言模型中,max_tokens(最大令牌数)是一个关键参数,用于控制生成文本的长度。它指定了模型在生成过程中可以输出的最大令牌(token)数量。
令牌(token)是模型用来表示自然语言文本的基本单位,可以直观的理解为 “字” 或 “词”;通常 1 个中文词语、1 个英文单词、1 个数字或 1 个符号计为 1 个 token。
一般情况下模型中 token 和字数的换算比例大致如下:
- 1 个英文字符 ≈3 个 token。
- 1 个中文字符 ≈6 个 token。
但因为不同模型的分词不同,所以换算比例也存在差异,每一次实际处理 token 数量以模型返回为准,您可以从返回结果的 usage 中查看。
max_tokens 是一个整数参数,表示模型在一次生成过程中可以输出的最大令牌数。max_tokens 的主要作用是限制生成文本的长度,防止模型生成过长的内容,同时确保生成的文本符合用户的需求。
- 防止过长生成:模型可能会进入无限循环或生成无意义的内容,如果不限制生成长度,可能会浪费计算资源。
- 控制生成的规模:通过设置合适的 max_tokens,可以让模型生成适当长度的文本,避免内容过于冗长或过于简短。
相关文章:
- 如何选择合适的数据库类型
- 主题模型 LDA (Latent Dirichlet Allocation) 初探
- 自然语言处理工具包推荐
- Microsoft REST API Guidelines 中文翻译
- 地理空间数据分组:mapclassify
原视频链接:https://www.youtube.com/watch?v=kCc8FmEb1nY
我们按照论文《Attention is All You Need》和 OpenAI 的 GPT-2/GPT-3,构建了一个生成式预训练 Transformer(GPT)。我们讨论了与 ChatGPT 的联系,ChatGPT 已经风靡全球。我们观看了 GitHub Copilot(本身也是一个 GPT)帮助我们编写 GPT 的过程(有点元编程的感觉 !)。我建议大家先观看之前的 makemore 视频,熟悉自回归语言建模框架以及张量和 PyTorch nn 的基础知识,这些在本视频中我们会直接使用。
链接:
- 本视频的 Google Colab:https://colab.research.google.com/drive/1JMLa53HDuA-i7ZBmqV7ZnA3c_fvtXnx-?usp=sharing
- 本视频的 GitHub 仓库:https://github.com/karpathy/ng-video-lecture
- 整个 Zero to Hero 系列播放列表:https://www.youtube.com/watch?v=VMj-3S1tku0
- nanoGPT 仓库:https://github.com/karpathy/nanoGPT
- 我的网站:https://karpathy.ai
- 我的推特: /karpathy
- 我们的 Discord 频道: /discord
补充链接:
- 《Attention is All You Need》论文:https://arxiv.org/abs/1706.03762
- OpenAI GPT-3 论文:https://arxiv.org/abs/2005.14165
- OpenAI ChatGPT 博客文章:https://openai.com/blog/chatgpt/
- 我训练模型使用的 GPU 来自 Lambda GPU Cloud,我认为这是在云端启动可按需使用的 GPU 实例的最佳且最简单的方式:https://lambdalabs.com。如果你更喜欢在笔记本中工作,我认为目前最简单的途径是 Google Colab。
人工智能(AI)的发展经历了从简单的规则系统到复杂的深度学习模型的演变。近年来,随着计算能力的提升和数据量的爆炸式增长,AI 在图像识别、自然语言处理、自动驾驶等领域取得了显著进展。然而,AI 的发展仍面临诸多挑战,如训练成本高、过拟合问题、资源浪费等。本文结合模块化知识和混合专家系统(Mixture of Experts, MoE)的概念,探讨未来 AI 发展的方向。
- 模块化知识:降低训练成本与避免重复劳动
人类从绳结纪事到量子计算的历史表明,人脑的物理结构并不适合进行精确的数字计算,而更擅长分类、归纳、抽象和总结等任务。因此,AI 系统不应重复人类通过工具获得的知识,而应将这些知识细分为小的模块,每个模块专注于特定的知识领域。
1.1 知识模块的独立开发与整合
每个知识模块可以由不同的单位开发,类似于汽车配件的生产模式。这种模块化设计不仅降低了训练成本,还避免了过拟合问题。例如,数学模块可以直接调用已知的数学定律和公式,如 Scilab 和 R 等工具。这些模块在 AGI/ASI(人工通用智能 / 人工超级智能)中成为必需的部件,类似于线粒体在细胞中的作用。
1.2 模块化知识的优势
降低训练成本:每个模块只需在特定领域进行训练,减少了整体训练的计算资源需求。
避免重复劳动:知识模块可以重复使用,避免了在不同系统中重复训练相同的内容。
鼓励竞争与创新:模块化设计打破了知识垄断,鼓励不同单位在各自领域进行创新。
2. 混合专家系统(MoE):整合与推理
混合专家系统(MoE)是一种将多个专家模型(即知识模块)整合在一起的架构。每个专家模型负责处理特定类型的输入,而门控网络(Gating Network)决定哪个专家模型最适合处理当前输入。
2.1 MoE 的基本原理
专家模型:每个专家模型是一个独立的神经网络,专注于处理特定类型的任务。
门控网络:门控网络根据输入数据的特征,决定将数据分配给哪个专家模型。
整合与推理:MoE 通过整合多个专家模型的输出,进行综合推理,得出最终结论。
2.2 MoE 在 AGI/ASI 中的应用
在 AGI/ASI 中,MoE 可以作为一个中央调度系统,将输入信号分发给各个知识模块进行处理。每个模块独立完成任务后,将结果返回给 MoE 进行汇总分析。MoE 通过多次迭代处理,直至得到满意的结论。
- 统一的 AI 向量语言与内在世界模型
为了确保 AI 系统能够高效地整合和处理来自不同模块的知识,建立一个统一的 AI 向量语言和内在世界模型是至关重要的。
3.1 统一的 AI 向量语言
标准化表示:统一的向量语言可以确保不同模块之间的数据交换和通信顺畅。
跨领域应用:统一的表示方法使得 AI 系统能够跨领域应用,避免重复开发。
3.2 内在世界模型
稳定的平台:内在世界模型为 AI 系统提供了一个稳定的平台,使得新知识的整合和推理更加高效。
避免重复劳动:通过建立统一的世界模型,AI 系统可以避免在不同任务中重复构建相似的结构。
4. 感知智能器件与昆虫智能体
除了知识模块和 MoE 架构,感知智能器件和昆虫智能体的研究也是未来 AI 发展的重要方向。
4.1 感知智能器件
视觉、听觉、嗅觉、味觉、触觉:开发与人类五官对应的智能感知器件,提升 AI 系统的感知能力。
多模态融合:通过融合多种感知数据,AI 系统可以更全面地理解环境。
4.2 昆虫智能体
高效控制:研究蜻蜓等昆虫的神经控制机制,开发小而高效的智能体。
群体智慧:借鉴蜜蜂等昆虫的群体智慧,开发具有协作能力的多智能体系统。
5. 未来研究方向与挑战
5.1 研究方向
模块化知识库的构建:开发更多细分领域的知识模块,并确保它们能够高效整合。
MoE 架构的优化:研究更高效的门控网络和专家模型,提升 MoE 系统的性能。
感知智能器件的开发:推动多模态感知器件的研究,提升 AI 系统的环境感知能力。
昆虫智能体的应用:探索昆虫智能体在自动驾驶、无人机等领域的应用。
5.2 挑战
模块间的兼容性:确保不同知识模块之间的兼容性和高效通信。
计算资源的需求:MoE 系统和感知智能器件的开发需要大量的计算资源。
伦理与安全:随着 AI 系统的智能化程度提升,伦理和安全问题将变得更加重要。
……
Tell me your secrets,
And ask me your questions,
Oh let's go back to the start,
Running in circles,
Coming up tails
……
No one ever said it would be this hard,
Oh take me back to the start,
I was just guessing,
At numbers and figures,
Pulling the puzzles apart,
Questions of science,
Science and progress。
……
Footnotes#
-
Wikipedia: AlphaGo versus Lee Sedol ↩
-
Nature: Mastering the game of Go without human knowledge ↩
-
The New Yorker: ChatGPT is a blurry JPEG of the web ↩
-
X: Andrej Karpathy ↩
-
On DeepSeek and Export Controls ↩
-
X: DeepSeek forgot to censor their bot from revealing they use H100 not H800. ↩
-
ggml : x2 speed for WASM by optimizing SIMD ↩